JAVA类加载机制

2,812 阅读22分钟

一、快速梳理JAVA类加载机制

​ 三句话总结JDK8的类加载机制:

  1. 类缓存:每个类加载器对他加载过的类都有一个缓存。
  2. 双亲委派:向上委托查找,向下委托加载。
  3. 沙箱保护机制:不允许应用程序加载JDK内部的系统类。

1、JDK8的类加载体系

​ 先来一个简单的Demo,看下JDK8的类加载体系:

public class LoaderDemo {
    public static String a ="aaa";
    public static void main(String[] args) throws ClassNotFoundException {
        // 父子关系 AppClassLoader <- ExtClassLoader <- BootStrap Classloader
        ClassLoader cl1 = LoaderDemo.class.getClassLoader();
        System.out.println("cl1 > " + cl1);
        System.out.println("parent of cl1 > " + cl1.getParent());
        // BootStrap Classloader由C++开发,是JVM虚拟机的一部分,本身不是JAVA类。
        System.out.println("grant parent of cl1 > " + cl1.getParent().getParent());
        // String,Int等基础类由BootStrap Classloader加载。
        ClassLoader cl2 = String.class.getClassLoader();
        System.out.println("cl2 > " + cl2);
        System.out.println(cl1.loadClass("java.util.List").getClass().getClassLoader());

        // java指令可以通过增加-verbose:class -verbose:gc 参数在启动时打印出类加载情况
       // 这些参数来自于 sun.misc.Launcher 源码
        // BootStrap Classloader,加载java基础类。
        System.out.println("BootStrap ClassLoader加载目录:" + System.getProperty("sun.boot.class.path"));
        // Extention Classloader 加载一些扩展类。 可通过-D java.ext.dirs另行指定目录
        System.out.println("Extention ClassLoader加载目录:" + System.getProperty("java.ext.dirs"));
        // AppClassLoader 加载CLASSPATH,应用下的Jar包。可通过-D java.class.path另行指定目录
        System.out.println("AppClassLoader加载目录:" + System.getProperty("java.class.path"));
    }
}

​ 可以看到JDK8中的两个类加载体系:

image.png

​ 左侧是JDK中实现的类加载器,通过parent属性形成父子关系。应用中自定义的类加载器的parent都是AppClassLoader

​ 右侧是JDK中的类加载器实现类。通过类继承的机制形成体系。未来我们就可以通过继承相关的类实现自定义类加载器。

简而言之,左侧是对象,右侧是类。

​ JDK8中的类加载器都继承于一个统一的抽象类ClassLoader,类加载的核心也在这个父类中。其中,加载类的核心方法如下:

//类加载器的核心方法
protected Class<?> loadClass(String name, boolean resolve)
        throws ClassNotFoundException
    {
        synchronized (getClassLoadingLock(name)) {
            // 每个类加载起对他加载过的类都有一个缓存,先去缓存中查看有没有加载过
            Class<?> c = findLoadedClass(name);
            if (c == null) {】
               //没有加载过,就走双亲委派,找父类加载器进行加载。
                long t0 = System.nanoTime();
                try {
                    if (parent != null) {
                        c = parent.loadClass(name, false);
                    } else {
                        c = findBootstrapClassOrNull(name);
                    }
                } catch (ClassNotFoundException e) {
                }

                if (c == null) {
                    long t1 = System.nanoTime();
                   // 父类加载起没有加载过,就自行解析class文件加载。
                    c = findClass(name);
                  
                    sun.misc.PerfCounter.getParentDelegationTime().addTime(t1 - t0);
                    sun.misc.PerfCounter.getFindClassTime().addElapsedTimeFrom(t1);
                    sun.misc.PerfCounter.getFindClasses().increment();
                }
            }
           //这一段就是加载过程中的链接Linking部分,分为验证、准备,解析三个部分。
           // 运行时加载类,默认是无法进行链接步骤的。
            if (resolve) {
                resolveClass(c);
            }
            return c;
        }
    }

​ 这个方法就是最为核心的双亲委派机制。并且这个方法是protected声明的,这意味着,这个方法是可以被子类覆盖的。所以,双亲委派机制也是可以被打破的。

​ 当一个类加载器要加载一个类时,整体的过程就是通过双亲委派机制向上委托查找,如果没有查找到,就向下委托加载。整个过程整理如下图:

image.png

2、沙箱保护机制

​ 双亲委派机制有一个最大的作用就是要保护JDK内部的核心类不会被应用覆盖。而为了保护JDK内部的核心类,JAVA在双亲委派的基础上,还加了一层保险。就是ClassLoader中的下面这个方法。

private ProtectionDomain preDefineClass(String name,
                                            ProtectionDomain pd)
    {
        if (!checkName(name))
            throw new NoClassDefFoundError("IllegalName: " + name);
        // 不允许加载核心类
        if ((name != null) && name.startsWith("java.")) {
            throw new SecurityException
                ("Prohibited package name: " +
                 name.substring(0, name.lastIndexOf('.')));
        }
        if (pd == null) {
            pd = defaultDomain;
        }
        if (name != null) checkCerts(name, pd.getCodeSource());
        return pd;
    }

​ 这个方法会用在JAVA在内部定义一个类之前。这种简单粗暴的处理方式,当然是有很多时代的因素。也因此在JDK中,你可以看到很多javax开头的包。这个奇怪的包名也是跟这个沙箱保护机制有关系的。

3、Linking链接过程

​ 在ClassLoader的loadClass方法中,还有一个不起眼的步骤,resolveClass。这是一个native方法。而其实现的过程称为linking-链接。链接过程的实现功能如下图:

image.png ​ 其中关于半初始化状态就是JDK在处理一个类的static静态属性时,会先给这个属性分配一个默认值,作用是占住内存。然后等连接过程完成后,在后面的初始化阶段,再将静态属性从默认值修改为指定的初始值。

这里注意,static静态的属性,是属于类的,他是在类初始化过程中维护的。而普通的属性是属于对象的,他是在创建对象的过程中维护的。这两个不要搞混了。

对应到class文件当中,一个是方法,一个是方法。

​ 例如参照一下下面这个案例:

class Apple{
    static Apple apple = new Apple(10);
    static double price = 20.00;
    double totalpay;

    public Apple (double discount) {
        System.out.println("===="+price);
        totalpay = price - discount;
    }
}
public class PriceTest01 {
    public static void main(String[] args) {
        System.out.println(Apple.apple.totalpay);
    }
}

​ 程序打印出的结果是-10 ,而不是10。 这感觉有点反直觉,为什么呢?就是因为这个半初始化状态。

​ 其中Apple.apple访问了类的静态变量,会触发类的初始化,即加载-》链接-》初始化

​ 当main方法执行构造函数时,price还没有初始化完成,处于链接阶段的准备阶段,其值为默认值0。这时构造函数的price就是0,所以最终打印出来的结果是-10 而不是 10 。

思考问题: 如何让结果打印出正常的10呢?

​ 后面解析的过程有两个核心的概念:符号引用和直接引用。这两个概念了解即可。

​ 如果A类中有一个静态属性,引用了另一个B类。那么在对类进行初始化的过程中,因为A和B这两个类都没有初始化,JVM并不知道A和B这两个类的具体地址。所以这时,在A类中,只能创建一个不知道具体地址的引用,指向B类。这个引用就称为符号引用。而当A类和B类都完成初始化后,JVM自然就需要将这个符号引用转而指向B类具体的内存地址,这个引用就称为直接引用

思考问题:为什么在ClassLoader的这个loadClass方法中,reslove参数只能传个false,而不让传true?

二、一个用类加载机制加薪的故事

​ 故事背景:模拟一个OA系统,每个月需要定时计算大家的工资。

public class OADemo1 {
    public static void main(String[] args) throws InterruptedException {
        Double salary = 15000.00;
        Double money = 0.00;
        //模拟不停机状态
        while (true) {
            try {
                money = calSalary(salary);
                System.out.println("实际到手Money:" + money);
            }catch(Exception e) {
                System.out.println("加载出现异常 :"+e.getMessage());
            }
            Thread.sleep(5000);
        }
    }

    private static Double calSalary(Double salary) {
   SalaryCaler caler = new SalaryCaler();
   return caler.cal(salary);
    }
}

​ 而具体计算工资的方法,根据面向对象的设计思想,会交由一个单独的SalaryCaler类来处理。

public class SalaryCaler {
    public Double cal(Double salary) {
        return salary;
    }
}

​ 这时,一个程序员老王,想要给大家都偷偷加一点工资,于是他想到的方法是直接修改OA系统中计算工资的方法,给大家都加点工资。

public class SalaryCaler {
    public Double cal(Double salary) {
        return salary*1.4;
    }
}

​ 老王偷偷给大家加了工资,但是,经理肯定是不会同意的。于是,程序员与资本家的一个斗智斗勇的故事,拉开了序幕。

三、通过类加载器引入外部Jar包

​ 计算工资的方法都在OA系统里,经理直接在代码仓库就能看到。于是老王就要开始思考,如何让经理看不到OA系统中计算工资的源码。

​ 基础的思路是将计算工资的方法,从OA系统中抽出来,放到另外一个jar包中。然后,就希望OA系统能够从这个jar包中读取SalaryCaler类,这样就可以绕开经理的视线了。

​ 于是,就可以基于JDK提供的URLClassLoader,从jar包当中加载计算类

public class OADemo2 {
    public static void main(String[] args) throws Exception {
        Double salary = 15000.00;
        Double money = 0.00;

        URL jarPath = new URL("file:/Users/roykingw/DevCode/ClassLoadDemo/out/artifacts/SalaryCaler_jar/SalaryCaler.jar");
        URLClassLoader urlClassLoader = new URLClassLoader(new URL[] {jarPath});

        //模拟不停机状态
        while (true) {
            try {
                money = calSalary(salary,urlClassLoader);
                System.out.println("实际到手Money:" + money);
            }catch(Exception e) {
                e.printStackTrace();
                System.out.println("加载出现异常 :"+e.getMessage());
            }
            Thread.sleep(5000);
        }
    }

    private static Double calSalary(Double salary,ClassLoader classloader) throws Exception {
        Class<?> clazz = classloader.loadClass("com.roy.oa.SalaryCaler");
        if(null != clazz) {
            Object object = clazz.newInstance();
            return (Double)clazz.getMethod("cal", Double.class).invoke(object, salary);
        }
        return -1.00;
    }
}

​ 拓展思考:  在真实项目中,这个思路有什么用呢?

1、哪些jar包适合放到外部加载?

​ 那些流程比较统一,但是具体实现规则容易经常产生变化的场景。例如:规则引擎、统一审批规则、订单状态规则.....

2、外部jar包可以放到哪些地方?

​ URLClassLoader可以定义URL从远程Web服务器加载Jar包。

​ drools规则引擎实现了从maven仓库远程加载核心规则文件。

四、自定义类加载器实现Class代码混淆

​ 虽然经理在OA系统里看不到SalaryCaler类的源码了,但是通过OA系统的源码最终还是可以找到这个jar包。那么就可以对jar包进行反编译,查看到jar包对应的源码了。所以,老王还需要考虑如何对class文件进行代码混淆,让经理无法反编译出源码。

​ 解决的思路有两个:

  1. 简单一点的,将class文件的后缀改一下,从.class转为.myclass。就像大家把游戏软件改成.txt结尾一样。
  2. 只是修改后缀,那么经理还可以把后缀改回来再反编译。所以稳妥一点的方法,是要改一改class文件当中的二进制内容。

​ JDK只能加载标准的class文件,所以,这一类反常规的思路,JDK就没办法提供帮助了,这时,就需要用自定义的类加载器来解决了。

关于如何实现自定义类加载器,可以查看ClassLoader类开头的注释。里面介绍了如何实现一个NetWorkClassLoader。

​ 于是,老王就可以先定义一个自定义类加载器,实现从.myclass文件中加载类。

public class SalaryClassLoader extends SecureClassLoader {
 private String classPath;
 public SalaryClassLoader(String classPath) {
  this.classPath = classPath;
 }

 @Override
 protected Class<?> findClass(String fullClassName) throws ClassNotFoundException {
    //查找.myclass文件
  String filePath = this.classPath + fullClassName.replace(".""/").concat(".myclass");
  int code;
  try {
   FileInputStream fis = new FileInputStream(filePath);
   // fis.read();
   ByteArrayOutputStream bos = new ByteArrayOutputStream();
   try {
    while ((code = fis.read()) != -1) {
     bos.write(code);
    }
   } catch (IOException e) {
    e.printStackTrace();
   }
      //将.myclass文件的二进制内容读到内存
   byte[] data = bos.toByteArray();
   bos.close();
      //调用defineClass方法,将二进制数组转化成一个JVM中的类。
   return defineClass(fullClassName, data, 0, data.length);
  } catch (Exception e) {
   e.printStackTrace();
  }
  return null;
 }
}

​ 然后,在OA系统中通过这个自定义类加载器加载计算工资的SalaryCaler类。

public class OADemo3 {
    public static void main(String[] args) throws Exception {
        Double salary = 15000.00;
        Double money = 0.00;
        SalaryClassLoader salaryClassLoader = new SalaryClassLoader("/Users/roykingw/DevCode/ClassLoadDemo/out/production/SalaryCaler/");

        //模拟不停机状态
        while (true) {
            try {
                money = calSalary(salary,salaryClassLoader);
                System.out.println("实际到手Money:" + money);
            }catch(Exception e) {
                System.out.println("加载出现异常 :"+e.getMessage());
                System.exit(-1);
            }
            Thread.sleep(5000);
        }
    }

    private static Double calSalary(Double salary,ClassLoader classloader) throws Exception {
        Class<?> clazz = classloader.loadClass("com.roy.oa.SalaryCaler");
        if(null != clazz) {
            Object object = clazz.newInstance();
            return (Double)clazz.getMethod("cal", Double.class).invoke(object, salary);
        }
        return -1.00;
    }
}

这个简单的示例并没有修改class文件的内容,所以,myclass文件,可以通过修改.class文件生成。

​ 这个.myclass文件并没有修改文件的内容。如果要修改内容呢?二进制文件不太好直接编辑,可以使用流的方式做一点修改。

public class FileTransferTest {
    public static void main(String[] args) throws Exception {
        FileInputStream fis = new FileInputStream("/Users/roykingw/DevCode/ClassLoadDemo/out/production/SalaryCaler/com/roy/oa/SalaryCaler.class");

        File targetFile = new File("/Users/roykingw/DevCode/ClassLoadDemo/out/production/SalaryCaler/com/roy/oa/SalaryCaler.myclass");
        if(targetFile.exists()) {
            targetFile.delete();
        }
        FileOutputStream fos = new FileOutputStream(targetFile);

        int code = 0;
       //在读文件之前,先写一个没有意义的1
        fos.write(1);
        while((code = fis.read())!= -1 ) {
            fos.write(code);
        }
        fis.close();
        fos.close();
        System.out.println("文件转换完成");
    }
}

​ 这样就能生成一个简单加密后的.myclass文件了。在class文件的标准内容前面加了一个没用的1。对应的类加载器只需要把这个1忽略掉就可以了。

拓展思考

1、如何进一步提升关键代码的安全性?

​ 我们这个算法太简单了,经理看看类加载器的源码就知道,只要把.myclass文件前面的1去掉,就能拿到原来的class文件内容,从而进行反编译。有没有什么算法,可以让经理推导不出原始的class文件内容呢?

​ 常用的加密算法就派上用场了。MD5、对称加密、非对称加密...

​ 或者是不是能够有更多奇怪的思路,比如将类加载器的class文件也加密呢?通过自定义类加载器A,从一个加密class文件当中加载出一个类加载器B,再用后面这个类加载器B,加载加密过的核心代码。

2、如何在真实项目中用上这种机制?

​ 真实项目当中不会拿class文件直接部署,都是拿jar包进行部署。所以,我们要做的是,在自定义类加载器中,将从硬盘上读取class文件的实现方式,改为从jar包当中读取class文件。这个通过文件流照样很容易实现。

public class SalaryJARLoader extends SecureClassLoader {
 private String jarFile;

 public SalaryJARLoader(String jarFile) {
  this.jarFile = jarFile;
 }

 @Override
 protected Class<?> findClass(String fullClassName) throws ClassNotFoundException {
  String classFilepath = fullClassName.replace('.''/').concat(".class");
  System.out.println("重新加载类:"+classFilepath);
  int code;
  try {
   // 访问jar包的url
   URL jarURL = new URL("jar:file:" + jarFile + "!/" + classFilepath);
//			InputStream is = jarURL.openStream();
   URLConnection urlConnection = jarURL.openConnection();
   // 不使用缓存 不然有些操作系统下会出现jar包无法更新的情况
   urlConnection.setUseCaches(false);
   InputStream is = urlConnection.getInputStream();
   ByteArrayOutputStream bos = new ByteArrayOutputStream();
   while ((code = is.read()) != -1) {
    bos.write(code);
   }
   byte[] data = bos.toByteArray();
   is.close();
   bos.close();
   return defineClass(fullClassName, data, 0, data.length);
  } catch (Exception e) {
   e.printStackTrace();
   System.out.println("加载出现异常 :"+e.getMessage());
   throw new ClassNotFoundException(e.getMessage());
//			return null;
  }
 }
}

​ 那么,对jar包中的class文件如何进行类似的加密操作呢?其实同样的用文件流就可以实现。这个留给大家自行尝试。

五、自定义类加载器实现热加载

​ 老王通过重重考验,终于瞒过了经理。但是这时又遇到一个头疼的情况。总公司需要时不时的核算工资,老王自然想要在总公司核算工资之前将计算工资的方式改回去,避免露馅。然后等总公司核算完成了再改回来。

​ 既然SalaryCaler类都是从jar包当中修改的,那么是不是直接修改jar包就可以了呢?很可惜,老王经过测试后,结果并不是那么令人满意。每次修改jar包后,都需要重启OA系统才能生效。总公司每次来核查工资就要重启一次OA系统,这样岂不是此地无银三百两了?

​ 其实深入分析就很容易找到愿意。SalaryCaler类无法及时更新的根本原因就在于SalaryJARLoader对他加载过的类都保存了一个缓存。只要这个缓存存在,SalaryClassLoader就不会去jar包中加载,而是从缓存当中加载。而这个缓存是在JVM层面实现的,JAVA代码接触不到这个缓存,所以解决的思路自然就只能简单粗暴的连这个SalaryJARLoader也一起重新创建一个了。

public class OADemo5 {
    public static void main(String[] args) throws Exception {
        Double salary = 15000.00;
        Double money = 0.00;

        //模拟不停机状态
        while (true) {
            try {
                money = calSalary(salary);
                System.out.println("实际到手Money:" + money);
            }catch(Exception e) {
                System.out.println("加载出现异常 :"+e.getMessage());
            }
            Thread.sleep(5000);
        }
    }

    private static Double calSalary(Double salary) throws Exception {
        SalaryJARLoader salaryClassLoader = new SalaryJARLoader("/Users/roykingw/lib/SalaryCaler.jar");
        System.out.println(salaryClassLoader.getParent());
        Class<?> clazz = salaryClassLoader.loadClass("com.roy.oa.SalaryCaler");
        if(null != clazz) {
            Object object = clazz.newInstance();
            return (Double)clazz.getMethod("cal", Double.class).invoke(object, salary);
        }
        return -1.00;
    }
}

​ 通过这种方式,每次都是创建出一个新的SalaryJARLoader对象,那么他的缓存肯定是空的。那么他自然就只能每次都从jar包当中加载类了。于是,老王可以愉快的随时切换jar包,实现热更新了。

拓展思考

1、这个热加载机制看似很好用,为什么在开源项目中没有见过这种用法?

​ 很显然,这种热加载机制需要创建出非常多的ClassLoader对象。而这些不用的ClassLoader对象加载过的缓存对象也会随之成为垃圾。这会让JVM中本来就不大的元数据区带来很大的压力,极大的增加GC线程的压力。

​ 但是在项目开发时,其实是有一些办法可以实现这种类似的热更新机制。例如IDEA中的JRebel插件,还有之前介绍过的Arthas。

2、加载SalaryCaler的时候真的只加载一个类吗?

​ 把SalaryJARLoader加载过的类打印出来,你会发现,在加载SalaryCaler时,其实不光加载了这个类,同时还加载了Double和Object两个类。这两个类哪里来的?这就是JVM实现的懒加载机制。

​ JVM为了提高类加载的速度,并不是在启动时直接把进程当中所有的类一次加载完成,而是在用到的时候才去加载。也就是懒加载。

六、打破双亲委派,实现同类多版本共存

​ 就在老王跟资本家们斗得不亦乐乎的时候,另一个新手程序员小王突然给老王来了个背刺。不知道什么原因,小王突然在OA系统当中也提交了个SalaryCaler类。这时老王突然发现,这个看似没用的SalaryCaler类却突然导致刚刚还挺得意的热加载机制失效了。不管jar包如何更新,OA系统总是只加载小王提交的那个SalaryCaler类。

​ 为什么会出现这种情况呢?这就是因为JDK的双亲委派机制。

​ 自定的SalaryJARLoader的parent属性指向的是JDK内的AppClassLoader。而AppClassLoader会加载OA系统当中的所有代码,当然就包括小王提交的SalaryCaler类。这时,SalaryJARLoader去加载SalaryCaler类时,通过双亲委派,自然加载出来的就是APPClassloader中的SalayrCaler了。

image.png

​ 所以,要保持热加载机制不失效,那就只能对这个双亲委派机制下手了。

​ 下手的逻辑也很简单,我们只需要让这个SalaryCaler类优先从jar包中加载就可以了。

public class SalaryJARLoader6 extends SecureClassLoader {
 private String jarFile;

 public SalaryJARLoader6(String jarFile) {
  this.jarFile = jarFile;
 }

 @Override
 public Class<?> loadClass(String name,boolean resolve) throws ClassNotFoundException {
  //MAC 下会不断加载 Object 类,出现栈溢出的问题.Windows下测试是没有问题的。
//		if(name.startsWith("com.roy")) {
//			return this.findClass(name);
//		}else {
//			return super.loadClass(name);
//		}

  // 把双亲委派机制反过来,先到子类加载器中加载,加载不到再去父类加载器中加载。
  Class<?> c = null;
  synchronized (getClassLoadingLock(name)) {
   c = findLoadedClass(name);
   if(c == null){
    c = findClass(name);
    if(c == null){
     c = super.loadClass(name,resolve);
    }
   }
  }
  return c;
 }

 @Override
 protected Class<?> findClass(String fullClassName) throws ClassNotFoundException {
  String classFilepath = fullClassName.replace('.''/').concat(".class");
  System.out.println("重新加载类:"+classFilepath);
  int code;
  try {
   // 访问jar包的url
   URL jarURL = new URL("jar:file:" + jarFile + "!/" + classFilepath);
   URLConnection urlConnection = jarURL.openConnection();
   urlConnection.setUseCaches(false);
   InputStream is = urlConnection.getInputStream();
//			InputStream is = jarURL.openStream();
   ByteArrayOutputStream bos = new ByteArrayOutputStream();
   while ((code = is.read()) != -1) {
    bos.write(code);
   }
   byte[] data = bos.toByteArray();
   is.close();
   bos.close();
   return defineClass(fullClassName, data, 0, data.length);
  } catch (Exception e) {
//			e.printStackTrace();
   //当前类加载器出现异常,就会通过双亲委派,交由父加载器去加载
//			System.out.println("加载出现异常 :"+e.getMessage());
//			throw new ClassNotFoundException(e.getMessage());
   return null;
  }
 }
}

拓展思考

1、我们可以通过打破双亲委派绕过JDK的沙箱保护机制吗?

​ 显然不能。因为JDK内部的三个类加载器示例的实现是改不了的。只要这三个类加载器的加载改不了,那么JDK中那些核心的类就还是安全的。

​ 其实,这个问题也可以延伸到JDK8往后的版本当中。从JDK9开始,JDK中引入了模块化机制,而内部的类加载器实现也随之做了翻天覆地的改变。每个类加载器不再是单独负责一个工作目录,而是改为分工负责一部分的模块。但是,对于自定义类加载器,JDK还是保留了原有的双亲委派机制。在之后带大家分析JDK17的类加载机制时会看到,虽然JDK17内部的加载机制发生了变化,但是我们这些案例,几乎都可以平滑的转移过去。

还是要注意:是几乎,而不是完全。因为模块化影响的是整个方方面面。但是核心的加载流程,是没有问题的。

2、在真实项目中,有什么样的业务场景需要打破双亲委派呢?

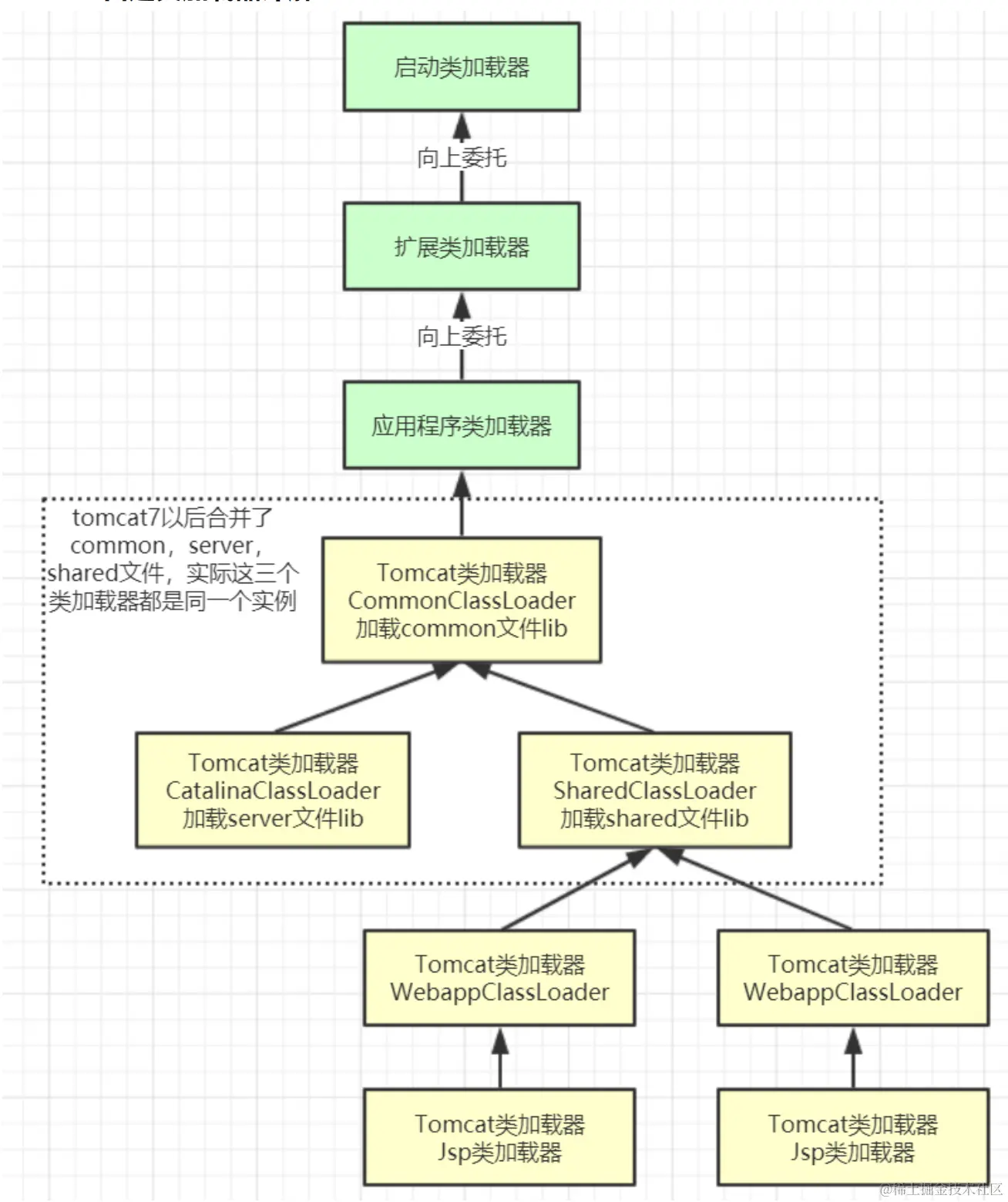
​ 双亲委派机制是非常基础的一个底层体系,很多重要框架都需要进行定制。

​ 例如Tomcat的类加载体系如下:

image.png

tomcat的几个主要类加载器:

  • commonLoader:Tomcat最基本的类加载器,加载路径中的class可以被Tomcat容器本身以及各个Webapp访问;
  • catalinaLoader:Tomcat容器私有的类加载器,加载路径中的class对于Webapp不可见;
  • sharedLoader:各个Webapp共享的类加载器,加载路径中的class对于所有Webapp可见,但是对于Tomcat容器不可见;
  • WebappClassLoader:各个Webapp私有的类加载器,加载路径中的class只对当前Webapp可见,比如加载war包里相关的类,每个war包应用都有自己的WebappClassLoader,实现相互隔离,比如不同war包应用引入了不同的spring版本,这样实现就能加载各自的spring版本;
  • Jsp类加载器:针对每个JSP页面创建一个加载器。这个加载器比较轻量级,所以Tomcat还实现了热加载,也就是JSP只要修改了,就创建一个新的加载器,从而实现了JSP页面的热更新。

​ 现在,你可以理解Tomcat为什么要这样设计类加载体系了吗?

​ 另外,如果大家对SpringBoot比较熟悉,那么应该知道SpringBoot实现了一套自己的SPI服务注入机制,例如以下的代码就可以加载出应用当中ApplicationContextInitializer接口下的所有实现类,包括SpringBoot框架内部实现的,以及应用自己实现的。

public class SPITest {
    public static void main(String[] args) {
        List<String> names = SpringFactoriesLoader.loadFactoryNames(ApplicationContextInitializer.class, null);
        names.forEach(System.out::println);
        System.out.println("==============");
        List<ApplicationContextInitializer> applicationContextInitializers = SpringFactoriesLoader.loadFactories(ApplicationContextInitializer.class, null);
        applicationContextInitializers.forEach(System.out::println);
    }
}

​ 这个简单的API里有个很奇怪的地方,loadFacotries方法第二个参数就是要传一个ClassLoader对象。但是明明传个null进去,他也能处理,但是为什么一定要传一个ClassLoader对象呢?直接在API层面去掉这个参数不是更好吗?为什么搞这么麻烦?那么下面的案例或许能够给你一点点启示。

强调!!如果你对SpringBoot暂时还不熟悉,那么请忽略这部分内容。但是请保留这个疑问,留待后面学习SpringBoot框架时验证。

七、使用类加载器能不能不用反射?

​ 对于一般程序员,故事到这也就结束了。接下来的部分,就属于有追求的程序员,继续打磨技术追求真理的过程了。没事找事的无聊时间

如果你觉得接下来的部分有点跟不上,那就不要强行去烧脑了。

​ 老王分析了热加载器失效的原因,其实就是因为在OA应用的多个类加载器中,同时存在了SalaryCaler类的多个版本。

image.png
​ AppClassLoader中的SalaryCaler对象,可以直接new出来,但是SalaryJARLoader中的那个SalaryCaler对象,在之前的例子当中,都只能通过很别扭的反射来使用。同样都是SalaryCaler,就不能让他也像一个正常的类那样使用吗?

​ 于是,老王想到了一个简单粗暴的方式,明明都是SalaryCaler对象,那是不是可以直接做类型转换呢?像这样

public class OADemo7 {
    public static void main(String[] args) throws Exception {
        Double salary = 15000.00;
        Double money = 0.00;

        //模拟不停机状态
        while (true) {
            SalaryCaler caler = new SalaryCaler();
            System.out.println("应该到手Money:" + caler.cal(salary));

            SalaryJARLoader6 salaryJARLoader = new SalaryJARLoader6("/Users/roykingw/lib/SalaryCaler.jar");
            Class<?> clazz = salaryJARLoader.loadClass("com.roy.oa.SalaryCaler");
            Object obj = clazz.newInstance();
//					通过反射进行操作,是没有问题的。
            money=(Double)clazz.getMethod("cal", Double.class).invoke(obj, salary);
            System.out.println("实际到手Money:" + money);
//          反射太麻烦,能不能进行类型强转?
            SalaryCaler caler2 = (SalaryCaler)obj;
            money = caler2.cal(salary);
          
            System.out.println("============");
            Thread.sleep(5000);
        }
    }

    private static Double calSalary(Double salary) throws Exception {
        SalaryJARLoader6 salaryClassLoader = new SalaryJARLoader6("/Users/roykingw/lib/SalaryCaler.jar");
        Class<?> clazz = salaryClassLoader.loadClass("com.roy.oa.SalaryCaler");
//        System.out.println(clazz.getClassLoader());
//        System.out.println(clazz.getClassLoader().getParent());
        if(null != clazz) {
            Object object = clazz.newInstance();
            return (Double)clazz.getMethod("cal", Double.class).invoke(object, salary);
        }
        return -1.00;
    }
}

​ 理想很美好,现实很骨感。这样强行的类型转换,只会得到一个让人怀疑人生的异常:

Exception in thread "main" java.lang.ClassCastException: com.roy.oa.SalaryCaler cannot be cast to com.roy.oa.SalaryCaler

​ 是的。我不能转换成我。那我到底是谁?

​ 有什么办法能够摆脱这个别扭的反射机制呢?这时,JDK提供的SPI扩展机制就开始重新引入眼帘了。

​ JDK提供了一种SPI扩展机制,其核心是通过这个神奇的API ServiceLoader.load(SalaryCalService.class)  就可以查找到某一个接口的全部实现类。应用所需要的,是提供一个配置文件。 这个配置文件需要放在 ${classpath}/META-INF/services这个固定的目录下。然后文件名是传入接口的全类名。而文件的内容则是一行表示一个实现类的全类名。

${classpath}表示JAVA项目的依赖路径,可以放在依赖的jar包当中,也可以放到当前项目下,所以SPI机制是一种非常好的扩展机制。很多开源框架都大量运用SPI机制来保留功能扩展点。最典型的就是大家以后会学习的ShardingSphere。而SpringBoot也是围绕SPI机制提供功能扩展,只不过SpringBoot的SPI机制是自己实现的,而没有用JDK提供的。

如果这些框架你还都不懂。还是那句话,保留这些疑问,在后面学习这些框架时去验证。

​ 而这个大家司空见惯的SPI机制,其实在他具体实现时,也是传入了ClassLoader的。

public static <S> ServiceLoader<S> load(Class<S> service) {
        ClassLoader cl = Thread.currentThread().getContextClassLoader();
        return ServiceLoader.load(service, cl);
    }

​ 所以,我们就可以用这样的方式,定义一个统一的接口,而将这些不同的实现类都作为接口的不同实现去加载。这样,虽然多定义了一个接口,但是至少摆脱了那些别扭的反射代码不是吗?

public class OADemo8 {
    public static void main(String[] args) throws Exception {
        Double salary = 15000.00;

        //使用 SalaryJARLoader6,就需要在 OADemo 中添加 SPI 的配置文件
        while (true) {
            SalaryJARLoader6 salaryJARLoader = new SalaryJARLoader6("/Users/roykingw/lib/SalaryCaler.jar");
            SalaryCalService salaryService = getSalaryService(salaryJARLoader);
            System.out.println("应该到手Money:" + salaryService.cal(salary));

            SalaryJARLoader6 salaryJARLoader2 = new SalaryJARLoader6("/Users/roykingw/lib2/SalaryCaler.jar");
            SalaryCalService salaryService2 = getSalaryService(salaryJARLoader2);
            System.out.println("实际到手Money:" + salaryService2.cal(salary));

            SalaryCalService salaryService3 = getSalaryService(null);
            System.out.println("OA系统计算的Money:" + salaryService3.cal(salary));

            Thread.sleep(5000);
        }
    }
    private static SalaryCalService getSalaryService(ClassLoader classloader){
        ServiceLoader<SalaryCalService> services;
        if(null == classloader){
            services = ServiceLoader.load(SalaryCalService.class);
        }else{
            ClassLoader c1 = Thread.currentThread().getContextClassLoader();
            Thread.currentThread().setContextClassLoader(classloader);
            services = ServiceLoader.load(SalaryCalService.class);
            Thread.currentThread().setContextClassLoader(c1);

        }
        SalaryCalService service = null;
        if(null != services){
            //这里只需要拿SPI加载到的第一个实现类
            Iterator<SalaryCalService> iterator = services.iterator();
            if(iterator.hasNext()){
                service = iterator.next();
            }
        }
        return service;
    }
}