6款超好用的IDEA插件,开发必备!

285 阅读1分钟

今天给大家介绍几款开发必备的IDEA插件:

JRebel

热部署插件,让你在修改完代码后,不用再重新启动,很实用!但是,不是免费的,需要大家继续发挥下自己的聪明才智才能happy的使用

Json Parser

厌倦了打开浏览器格式化和验证JSON?为什么不安装JSON解析器并在IDE中使用离线支持呢?JSON解析器是一个用于验证和格式化JSON字符串的轻量级插件。

Apipost-Helper2.0

Apipost团队出品,支持接口调试,完美代替postman。代码零入侵,一键生成API文档根据API搜索对应源码、接口树

Easy Code

它可以直接对数据的表生成entity、controller、service、dao、mapper,无需任何编码,简单而强大。

Statistic

统计插件,查看你的代码数据。比如整个项目的代码总行数,分别统计各个类型文件的总行数。

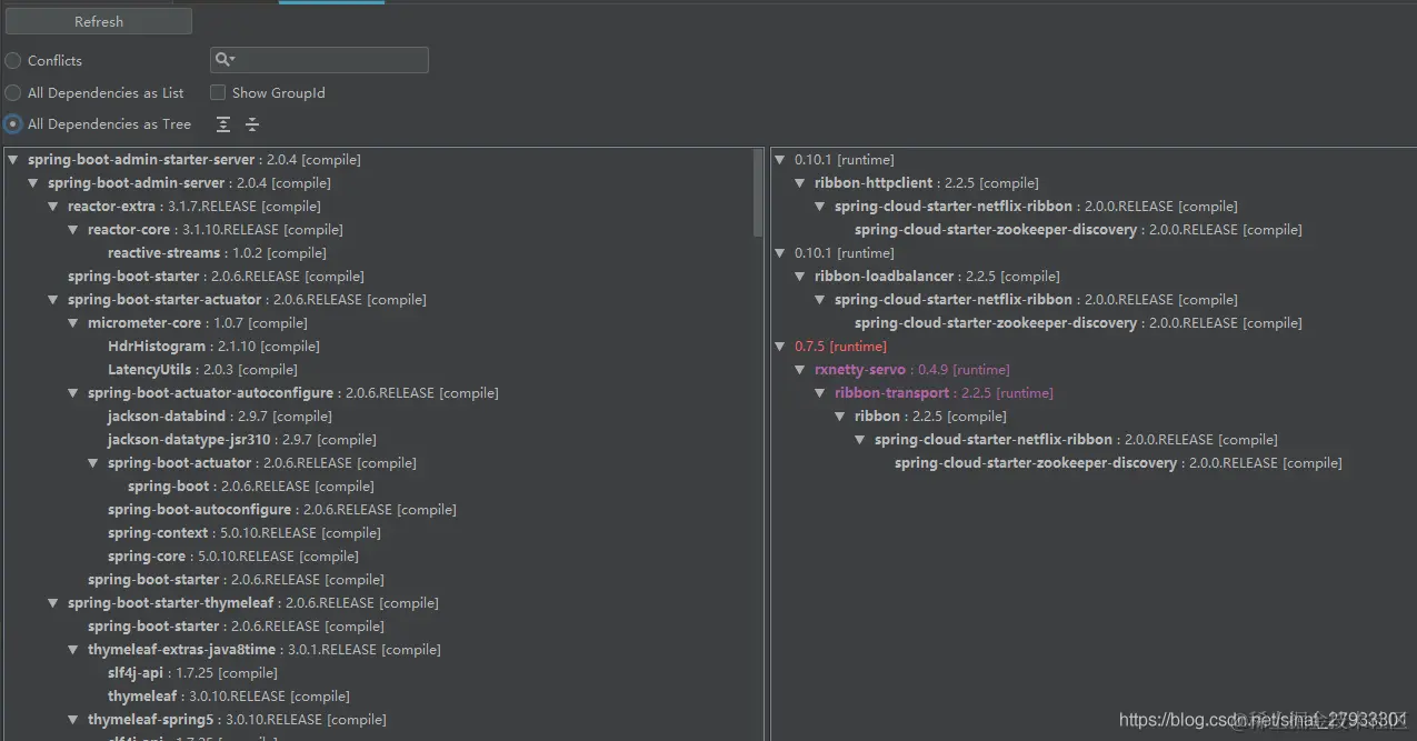
Maven Helper

用它查找maven依赖是相当方便的,可显示依赖结构,可以查找,处理依赖冲突很方便。

还有一些其他插件根据实际情况选择:

Java代码格式规范:CheckStyle

自动生成序列图插件:SequenceDiagram

快捷键提示工具:Key promoter X

代码注解插件: Lombok

代码生成工具:CodeMaker

代码质量检查工具:SonarLint

单元测试测试生成工具:JUnitGenerator

Mybatis 工具:Free Mybatis plugin

JSON转领域对象工具:GsonFormat

字符串工具:String Manipulation

Redis可视化:Iedis

K8s工具:Kubernetes

彩虹颜色括号:Rainbow Brackets

阿里代码规约检测:Alibaba Java Coding Guidelines

建议大家选择合适的插件使用~