数据库被盗

73 阅读1分钟

事件速览

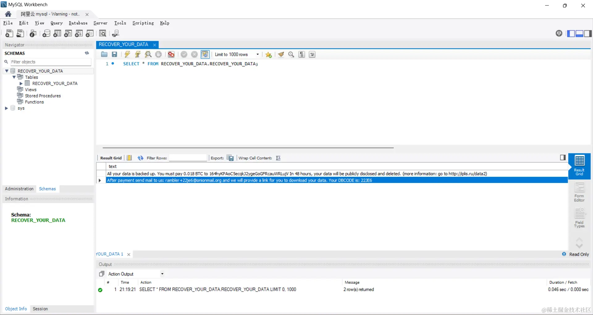
'All your data is backed up. You must pay 0.018 BTC to 164hyKPAoC5ecqkJ2ygeGoGFRcauWRLujV In 48 hours, your data will be publicly disclosed and deleted. (more information: go to iplis.ru/data2)' 'After payment send mail to us: rambler+22je6@onionmail.org and we will provide a link for you to download your data. Your DBCODE is: 22JE6'

您的所有数据都已备份。您必须支付0.018 BTC164hyKPAoC5ecqkJ2ygeGoGFRcauWRLujV48小时内,您的数据将被公开披露和删除。(更多信息:转到iplis.ru/data2)

付款后发送邮件给我们:rambler+22je6@onionmail.org,我们将提供一个链接供您下载数据。您的DBCODE是:22JE6

事件回忆

当时使用的是ssh连接服务器,突然页面没反应了,重连也没用。到面板查看状态全部 95%

数据库密码比较简单,可能被破解了

还好没什么重要的东西,只是一些没用的数据😥