前言
对于国内的个人站长来说,网站流量的统计分析是我们了解自己网站SEO情况的一个重要途径,目前主流的网站分析统计工具无非下面这几种:
本博客都使用了以上统计工具,谷歌就不推荐了,服务器在国外,需要梯子才能访问,国内站长用的比较多的就是 百度统计,毕竟是专业的老牌大厂产品,另外两个看个人需要了。
今天向大家推荐一款免费开源的网站统计分析工具:Umami。
什么是 Umami
Umami 是一个简单、快速、注重隐私、开源的分析解决方案。Umami是 Google Analytics 的一个更好的选择,因为它可以让你完全控制你的数据,并且不会侵犯用户的隐私。Umami 不使用 Cookie,不跟踪用户,且所有收集的数据都会匿名化处理,符合 GDPR 政策,资源占用很低,虽然功能简单,但分析的数据内容很丰富。
你可以通过以下途径了解:
安装部署
关于 docker 的部署方式,可以到 Umami Github 上参考部署文档,这里我以 1Panel 面板为例,不了解 1Panel 的可以去看一下这篇文章:1Panel: 新一代的 Linux 服务器运维管理面板
- 进入应用商店,搜索关键字:umami,点击安装:

- 配置好信息,点击确定:

为了安全性,这里不建议放开外部端口,我们可以使用方向代理的方式进行域名转发。
- 进入网站-创建网站-反向代理,填入需要代理的域名和地址:

- 点击网站配置-HTTPS,配置SSL证书:

解析域名和申请SSL证书需要站长去自己的云平台解析和申请,到这里我们就完成了,打开域名我们就能看到登录页面:
首次登录默认用户名为:admin,密码为:umami。
Umami - 网站配置
- 登录进入后台,可以先设置一下密码、语言、时区等,Umami 支持中文:

- 设置网站信息,点击设置-网站-添加网站:

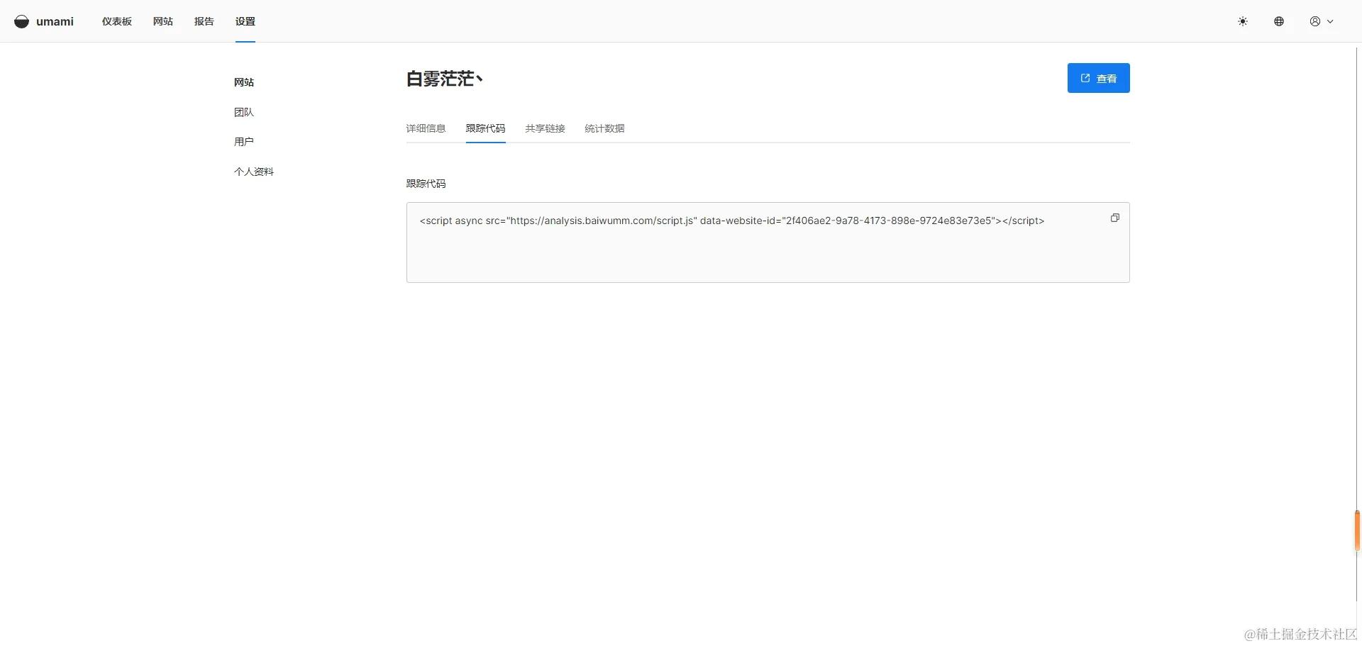
- 点击网站-编辑-跟踪代码,复制跟踪代码放到我们的网站上,建议放在 标签里面:

- 访问我们的站点,随便点击几下,回到仪表盘就能看到统计数据拉。
- 我们还可以向外部分享站点的数据,点击网站-编辑-共享数据,启动共享数据。
效果预览

总结
我使用了几天,感觉还是挺不错的,这里总结一下我使用 Umami 的感受:
- 统计功能不多但是很实用,基本上可以满足我们日常小站的数据统计需要了。
- 可以分享数据给外部用户查看。
- 安装简单,占用服务器内存小。
喜欢的伙伴还在考虑什么,行动起来吧。