首页
AI Coding
数据标注
NEW
沸点
课程
直播
活动
APP
插件
搜索历史
清空
创作者中心
写文章
发沸点
写笔记
写代码
草稿箱
创作灵感
查看更多
登录
注册
Designer中CLF例子
今天记笔记了吗
2024-01-30
44
阅读1分钟
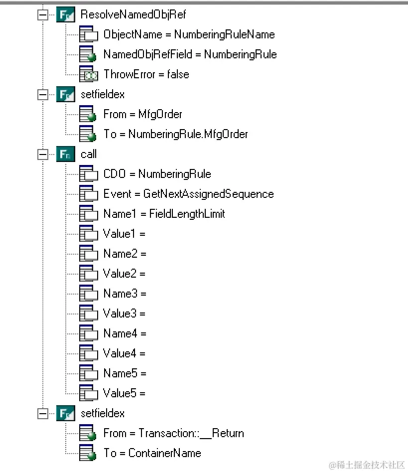
1、获取自动编号的批次
2、
今天记笔记了吗
程序员
75
文章
4.6k
阅读
1
粉丝
目录
收起