发现一款提高工作效率的利器——ONLYOFFICE办公软件

396 阅读7分钟

📌 一、前言

随着各个公司降本增效的提倡,企业员工只有不断地学习技能,努力提升自己的能力,学会利用高效的工具提升自己的工作效率,以适应企业发展的需要。博主我作为 摸鱼高手(狗头)发掘高效的办公软件当然是拿手绝活,今天带大家一起使用ONLYOFFICE工具,体验高效办公的乐趣,废话少数速度上号:ONLYOFFICE官网(点击免费使用)

🔎 二、ONLYOFFICE介绍

ONLYOFFICE一款免费、开源的云端在线办公编辑软件平台,可以理解为升级版、功能更加强大的office 套装,支持在线编辑各种文档的工具。

官网地址:www.onlyoffice.com/zh/

GitHub地址:github.com/ONLYOFFICE

❓ 三、ONLYOFFICE的优势?

谈起Office办公软件,我想大家肯定第一时间肯定想到Microsoft Office(微软)和WPS(金山),但是这两款软件的缺点明显。前者是付费软件,个人用户和小公司很难支付这笔费用;后者虽然是免费软件但是部分实用功能却还需要购买会员并且广告弹窗太多,总的来说这两款办公软件给我的体验都不是很好。

而今天要分享的ONLYOFFICE办公套件既拥有这两款软件的优点,而且又补足了它们的缺点,下面让我来一一介绍。

3.1 开源免费

ONLYOFFICE工具源代码已经在GitHub开源了,开源免费的意义在于促进软件的发展和普及,使得更多的人可以享受到软件带来的便利和创新。对于我们这些普通用户来说,不仅可以免费使用,还可以进行二次开发,俗话说得好:只有最合适自己的才是最好的!!!

3.2 安全第一

从GitHub上拷贝源代码部署在自己的服务器上,从而保证数据的安全。并且ONLYOFFICE支持三级加密(静态加密、传输中加密、端到端加密)、安全访问和监测工具和额外的文件权限进一步为数据的安全性保驾护航。

3.3 可自定义

ONLYOFFICE提供白标产品,支持更改 品牌LOGO,自定义编辑界面,选择显示或隐藏额外的按钮,为用户提供更好的品牌体验。

3.4 集成简单,可嵌入网页端

在官网 API 文档中,包含了详细的.Net、Java、Node.js、PHP、Python、Ruby等各种语言的接口示例教程,使用起来非常简单:

只需要几行代码就,就可以将 ONLYOFFICE 强大的文档编辑器嵌入到个人网站、应用程序或服务中去:

作为嵌入式在网页端使用效果如下所示:

3.4.1 编辑DOCX体验

3.4.2 编辑XLSX体验

3.4.3 编辑PPTX体验

3.4.4 编辑PDF体验

这里我们来试试将编辑好的文档下载:

5.gif 将ONLYOFFICE办公软件套件嵌入网页后使用起来的感受和本地使用的并没太大的差别,修改文档的响应速度也非常迅速,修改后还可以下载保存。

3.5 支持多平台使用

ONLYOFFICE支持在 Windows、Linux、macOS、Android 和 iOS系统中使用,可在任何系统和设备上无缝使用。高度兼容微软 Office 格式,无需担心兼容性问题。

想要进行二次开发的用户建议使用开发者版,企业用户可以选择企业版,下载地址:ONLYOFFICE点击免费下载

3.6 支持多文件类型

文件类型种类丰富,ONLYOFFICE 支持多种文件类型下载保存,如:DOCX、PDF、ODT、DOCXF、DOTX、OTT、RTF、TXT、FB2、EPUB、JPG、PNG等等,以满足了不同用户的需求。

3.7 支持多种插件

这个功能想必是大家的最爱了吧,支持安装 ChatGPT、智谱AI等等插件,AI大模型对工作效率的提升是显著的,ONLYOFFICE办公套件走在了智能化办公的前沿。

3.8 支持多人协同办公

多人协同在线编辑文档功能可以提高团队的工作效率、减少冲突、促进合作和透明度,对团队的协作和工作质量产生积极的影响。

3.8.1 灵活的文档权限

ONLYOFFICE多人协同办公可以给小组中的每个角色设置不同的权限:房间管理员、高级用户、可编辑、可填写表单、可审阅、可评论、可查看、移除等等:

这个功能非常强大和实用,合理的权限分配可以避免不要的麻烦。

3.8.2 不同的编辑模式

可选择两种协同编辑模式来对文栏进行协作处理:

  • 快速:输入后展示一切变更
  • 严格:仅在保存时查看协作者的变更

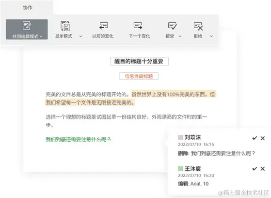
3.8.3 跟踪变更

支持通过审阅模式跟踪协作者的更改,并且可以选择接受或者拒绝变更:

3.8.4 版本历史记录

支持查看跟踪文档中的所有更改历史记录,可以查看是谁在何时做出了更改,并且可以恢复到以前版本:

这个功能非常实用五星好评,平时我们团队写文档的时候,老是找不到是谁 什么时候修改文档,写文档的过程中觉得历史版本更好一些,但是又记不清具体内容了,有了ONLYOFFICE版本历史记录再也不用担心这些问题,一键恢复即可!

3.8.5 文档比较

支持两篇文档进行对比,轻松查看不同之处,修改并将其保存为原文档的新版本:

3.8.6 高效沟通

ONLYOFFICE内置了聊天工具,团队伙伴进行实时交流;标记共同作者并为其留下评论:

🚀四、ONLYOFFICE AI插件快速体验

作为爱学习的博主(摸鱼博主)我最喜欢的还是ONLYOFFICE可以利用AI插件进行文档处理,废话少说跟着我一起来操作体验一番!

4.1 登录注册

1、打开ONLYOFFICE的官网,选择获取ONLYOFFICE: www.onlyoffice.com/zh/download…

2、这里可以选择 网页版直接点击登录 或者 下载桌面应用 :

3、登录后控制台如下所示:

4、设置为中文界面:

5、设置成功:

6、个人资料也设置为中文:

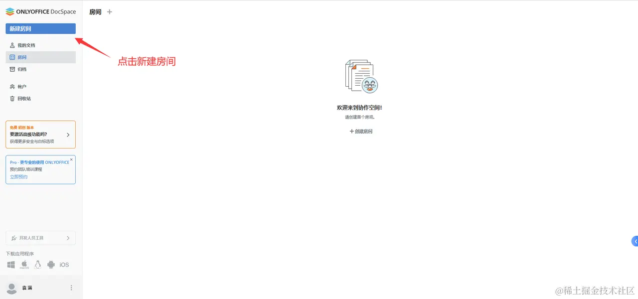
4.2 新建房间

1、点击新建房间:

2、选择房间类型:需要团队协作就选择协作房间;需要给外部用户查看就选择公共房间;更多需求就选择自定义房间。这里我选择的是自定义房间。

创建成功后就可以创建文档 或者 邀请用户加入了:

邀请用户,可以给他设置以下权限,来保证数据的安全性:

4.3 文档AI助手体验

4.3.1 新建文档

1、点击文档,新建一个空白文档:

2、创建成功后如下所示该有的功能都是有的,并且对比其他软件多了插件功能:

4.3.2 安装AI插件

1、 点击插件 》 点击Plugin Manager:

2、选择自己喜欢的插件,点击install安装:

3、AI插件需要添加API Key,我这里我用是国产的智谱AI更方便测试,大家都可以免费注册:

4、智谱AI地址:open.bigmodel.cn/overview,注册后在后台复制API Key:

5、在ONLYOFFICE 插件中添加API key:

4.3.3 创作体验

1、文本生成测试,让AI插件给我写一个工作年终总结试试:

2、总结测试,这里我找了一篇新闻让AI帮我们总结一下内容:

3、翻译测试,支持多种语言的转化,非常方便:

可以看到ONLYOFFICE内置的AI插件的响应速度非常迅速,生成的结果也很不错,生成文本功能直接帮我排好版了非常节省时间,ONLYOFFICE这个功能YYDS!总结和翻译功能也非常不错,还有其他功能大家不妨自行去体验一番。

💯五、总结

对于我们日常办公而言,Office的使用场景无非就是文档编辑、电子表格制作以及简单的演示文稿制作等基础操作,所以花钱购买Office软件或者VIP是非常不划算的。对比目前市面上其他 Office 软件,不论是日常办公还是生产力需要,ONLYOFFICE 都具有非常明显的优势:开源免费、数据安全、集成简单、支持AI插件(个人最爱)、响应速度快、多人协同办公等等,大家不妨自行去体验一番:ONLYOFFICE官网(点击免费使用)