从零实现一套低代码(保姆级教程) --- 【8】补充数据录入组件,并实现分组

750 阅读4分钟

摘要

目前,我们实现的这一套低代码已经具备基本的功能了。从组件,到画布区,再到可视化的属性配置。就是我们这套低代码现在组件有点少,只有三个组件。

在这里插入图片描述 其实如果这三个组件,你已经实现了。那么如果你想根据antD新增其他组件,也不会是一件困难的事情了。所以,后面我不会用文章来讲解组件的添加了(除非有一些复杂的组件,例如Upload组件)。

如果你是第一次看到这一篇文章, 建议先看一下第一节内容:
从零实现一套低代码(保姆级教程) --- 【1】初始化项目,实现左侧组件列表

这一篇文章,主要是来实现一些其他的组件,主要是数据录入组件为主。什么是数据录入组件,像文本框,数字框,评分,下拉框这种,让用户输入的组件,我们叫他数据录入组件。

而这一篇,我们主要是补充这些组件,当然,主要还是要看github的提交,我不会用大篇幅的段落去贴相关的代码。

现在我们开始吧! 在这里插入图片描述

1.实现Checkbox多选框

第一步肯定是打开antD官网

ant-design.antgroup.com/components/…

查询API和使用方式:

在这里插入图片描述

对于checkbox来说,只需要照着button是怎么实现的,完全拷贝,修修改改就能实现,不需要额外的操作。

相关的代码提交在github上:
github.com/TeacherXin/…
commit: 第八节: 实现checkbox组件

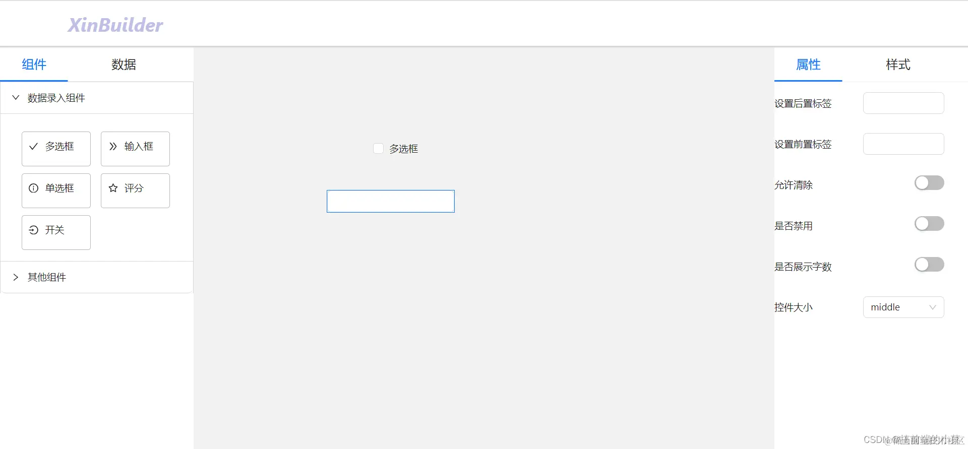
我这里也只实现了多选框的两个属性:

在这里插入图片描述

2.实现Radio单选框

在antD官网中,你会发现它的属性文档和checkbox基本一致:

在这里插入图片描述

所以我们直接和checkbox一样一样的复制一遍,只不过把组件的名称和图标换掉即可。

在这里插入图片描述

相关的代码提交在github上:
github.com/TeacherXin/…
commit: 第八节: 实现radio组件

3.实现Rate评分组件

继续在antD官网中,找到评分组件,可以看到它的属性还是比较多的。但是都不难,都是可以通过开关或者输入框进行控制的。

在这里插入图片描述

那我们依旧直接照着之前写的,再写一个组件。

在这里插入图片描述

相关的代码提交在github上:
github.com/TeacherXin/…
commit: 第八节: 实现rate组件

4.实现Switch开关组件

在这里插入图片描述

在文档中,这些属性和之前的也差不多,不多说了,照着实现。

相关的代码提交在github上:
github.com/TeacherXin/…
commit: 第八节: 实现switch组件

5.实现组件分组

针对于上面的组件,我们可以给它进行分组。 对于数据录入组件,我们给它放在一起,其他组件放在另一个分组。

所以我们的左侧面板,展示的应该是一个折叠面板。

现在我们修改一下我们的leftPart文件:

对于renderComponent方法,不能返回全部的组件,根据入参(组件列表)返回对应的组件。

// 引入折叠面板组件
import type { CollapseProps } from 'antd';
import { Collapse } from 'antd';

export default function LeftCom() {

  // 修改renderComponent方法
  const renderComponent = (comTypeList: string[]) => {
    const list = Object.keys(components).filter(item => comTypeList.includes(item))
    return <div className="componetGroup">
      {
        list.map(name => {
          const Icon = componentIconMap[name]
          const text = componentTextMap[name]
          return <div key={name} className='componentItem'>
            <div onDragStart={onDragStart(name)} draggable style={{display: 'inline-block'}}><Icon style={{marginRight:'10px'}} /><span>{text}</span></div>
          </div>
        })
      }
    </div>
  }

  // 每个折叠面板下,根据不同的组件列表类型,展示不同的组件
  const collapseItems: CollapseProps['items'] = [
    {
      key: 'enterDataCom',
      label: '数据录入组件',
      children: renderComponent(['Input','Checkbox','Radio','Rate','Switch']),
    },
    {
      key: 'otherCom',
      label: '其他组件',
      children: renderComponent(['Button','Icon']),
    }
  ];

  const items: TabsProps['items'] = [
    {
      key: 'component',
      label: <div style={{fontSize:'18px',width:'100px',textAlign:'center'}}>组件</div>,
      children: <Collapse className='comCollapse' items={collapseItems} defaultActiveKey={'enterDataCom'}/>,
    }
  ];
}

现在我们的分组做完之后,我们的平台就更加完善了!!!!

在这里插入图片描述

相关的代码提交在github上:
github.com/TeacherXin/…
commit: 第八节: 实现组件的分组

6.博主补充

如果大家对其他的组件比较感兴趣,那么可以继续实现,因为我也只是挑了一部分数据录入组件,进行实现。

这里我提两点,有两个组件是我们在后面会实现的。目前先不实现

第一个是Select下拉框组件,因为这个组件有一个下拉的动作,阻止了拖拽的效果。这个如果你有兴趣实现的话,应该会发现这个问题。 那到后面,有了运行时后,我们才会实现这个组件。

第二个事Upload组件,因为它要依靠后端实现,所以我们需要等后面将服务端的代码完善后,再实现这个组件。