精通Java并发 - 线程池

93 阅读39分钟

0. 前言

为什么需要学习并发编程?

Tomcat、Netty等框架源码,需要并发编程基础才能看懂; 并发也是Java程序员的必经之路

本篇文章的学习内容有:

  1. 20+并发工具:线程池,各种锁,原子类,并发容器
  2. 两种并发策略:ThreadLocal和final
  3. 两大底层原理:CAS原理与AQS框架
  4. 控制并发流程:Semaphore
  5. 实战高性能缓存

1. 总览并发工具

并发工具类根据功能可分为三大类:

  1. 并发安全:
    1. 从底层原理分类:互斥同步(锁)、非互斥同步(atomic)、无同步方案(final)
    2. 从使用角度分类:限制共享变量,避免共享变量,成熟并发工具
  2. 管理线程:线程池
  3. 线程协作:三大并发工具类等

更加详细的分类参考思维导图的建立并发知识框架分支

2. 线程池-线程治理最大法宝

线程池是并发工具中用来管理线程的工具。

码农翻身的这篇小白入门线程池文章对线程池有一个大致的概念和介绍,推荐阅读。

2.1 什么是线程池?

为什么要使用线程池?

使用 new Thread 的方式创建线程执行任务,存在两个问题:

  1. 反复创建线程开销大,线程创建需要开辟虚拟机栈、本地方法栈、程序计数器等线程私有的内存空间,线程销毁时需要回收这些资源,频繁创建销毁线程会浪费大量系统资源
  2. 过多的线程会占用大量CPU和内存,大量线程回收会带来GC压力,甚至会出现 OOM 异常,CPU频繁的进行上下文切换也会降低系统性能

线程池主要解决两个问题:

  1. 提升响应速度。不需要反复创建和回收线程,消除了创建线程的延迟和销毁线程的时间
  2. 合理利用CPU和内存资源,提供更好的性能。灵活调整线程数量,不会线程太多导致OOM,也不会线程太少浪费CPU资源。如果不使用线程池,每次需要执行异步任务时直接 new 一个线程来运行,而线程的创建和销毁都是需要开销的。线程池里面的线程是可复用的,不需要每次执行任务时都重新创建和销毁线程,节省了计算机资源
  3. 统一管理线程,比如停止线程池中的3000个线程,比挨个停止线程方便很多;可以动态新增线程,限制线程个数。每个线程池也都保留了一些基本的统计数据,比如当前线程池完成的任务数目等。

线程池的适用场景

  1. 服务器接收到大量请求时,适用线程池可以大大减少线程的创建和销毁,提高服务器的性能,实际中Tomcat也是这么做的
  2. 实际开发中,如果需要创建5个以上的线程,那么就可以使用线程池来管理。

面试题1:线程不能重复 start,为什么线程池线程可以复用?

线程重复 start,会报 IllegalThreadStateException 异常,因为线程声明周期就是从 start 到 terminated,没有办法从 terminated 恢复到 start,详细答案参考面试题4与2.8 runWorker源码解析章节

2.2 线程池详解与 6 大属性

JDK 中 ThreadPoolExecutor 类的构造方法如下:

public ThreadPoolExecutor(int corePoolSize,
                            int maximumPoolSize,
                            long keepAliveTime,
                            TimeUnit unit,
                            BlockingQueue<Runnable> workQueue,
                            ThreadFactory threadFactory,
                            RejectedExecutionHandler handler) {

线程池创建主要有6大参数

参数名类型含义
corePoolSizeint核心线程数数
maxPoolSizeint最大线程数数
keepAliveTimelong线程保持存活时间
workQueueBlockingQueue任务存储队列
threadFactoryThreadFactory线程工厂,线程池需要新线程时使用ThreadFactory创建
handlerRejectedExecutionHandler线程池无法接受提交的任务时的拒绝策略
  • corePoolSize 常驻核心线程数,如果等于0,则任务执行完毕,会销毁线程池所有线程;如果大于0,任务执行完毕核心线程不会销毁。这个值的设置非常关键,过大会浪费资源,过小灰导致线程被频繁创建和销毁。

  • maximumPoolSize 最大线程数,表示线程池能够容纳同时执行的最大线程数,必须大于等于1。如果待执行的线程数大于此值,则缓存在任务队列 workQueue 中。如果 maxPoolSize 等于 corePoolSize,即是固定大小线程池

  • workQueue 任务队列,当线程数大于等于 corePoolSize,则新任务保存到 BlockingQueue 阻塞队列。阻塞队列是线程安全的,使用两个 ReentrantLock 锁来保证从出队和入队的原子性,是一个生产消费模型队列

2.2.1 线程池添加线程规则


任务提交到线程池,添加线程规则如下:

可记为:一cool二queue三max最后 reject

  1. 如果线程数小于 corePoolSize,即使其他线程处于空闲状态,也会创建一个新线程来执行新任务
  2. 如果线程数等于(或大于)corePoolSize 但小于 maxPoolSize,则将任务放入队列
  3. 如果队列已满,且线程数小于 maxPoolSize,则创建一个新线程来执行任务
  4. 如果队列已满,且线程数等于 maxPoolSize,则使用拒绝策略拒绝该任务

比喻: 线程池中的线程就像烧烤店的餐桌,店里面的餐桌数 corePoolSize,坐满后让顾客在排队区 workQueue 排队等待;如果顾客少店内坐不满,店内餐桌也不会收起来;

如果排队区也满了,那只能冒着被城管罚款的风险在店外面广场加桌子,广场面积有限,最大餐桌数为 maxPoolSize;如果广场的顾客吃完了,那抓紧把桌子收起来;

如果排队区和广场都坐满了,那来了新顾客只能拒绝服务 rejected 了。

添加线程规则

源码分析: 这里参考了《码出高效p243》,execute方法的作用是提交任务command到线程池执行,用户提交任务到线程池的模型图如下所示

提交任务到线程池

/*
 * ThreadPoolExecutor 源码
 * ctl.get()获取表示线程池状态和线程个数的int值,
 * workerCountOf获取线程池中的线程数,isRunning判断线程池是否为Running,是Running才接受新任务
 */
public void execute(Runnable command) {
    if (command == null)
        throw new NullPointerException();
    /*
        * Proceed in 3 steps:
        *
        * 1. If fewer than corePoolSize threads are running, try to
        * start a new thread with the given command as its first
        * task.  The call to addWorker atomically checks runState and
        * workerCount, and so prevents false alarms that would add
        * threads when it shouldn't, by returning false.
        *
        * 2. If a task can be successfully queued, then we still need
        * to double-check whether we should have added a thread
        * (because existing ones died since last checking) or that
        * the pool shut down since entry into this method. So we
        * recheck state and if necessary roll back the enqueuing if
        * stopped, or start a new thread if there are none.
        *
        * 3. If we cannot queue task, then we try to add a new
        * thread.  If it fails, we know we are shut down or saturated
        * and so reject the task.
        */
    // 返回包含线程池状态和线程数的 int 值,这个值的详解见线程池状态章节
    int c = ctl.get();
    // 1. 线程数小于常驻核心线程数,使用addWorker创建新线程,传入任务command
    if (workerCountOf(c) < corePoolSize) {
        // 创建线程成功则return返回
        if (addWorker(command, true))
            return;
        // 如果创建失败,防止外部已经在线程池中加入新任务,重新获取c
        c = ctl.get();
    }
    
    // 2. 如果线程数大于等于coresize,且线程池处于Running状态,则将任务添加到队列
    // 如果线程池调用了shutdown方法,则isRunning返回false,不会将任务添加到队列
    if (isRunning(c) && workQueue.offer(command)) {
        int recheck = ctl.get();
        
        // 2.2 添加成功后返回true,再次检查是否需要添加一个线程(因为入队过程中可能有线程被销毁core=0 keeptime=0),
        // 因为非Running状态都不接受新任务,如果isRunning返回false则从队列移除任务command,并执行拒绝策略
        if (! isRunning(recheck) && remove(command))
            reject(command);
        // 2.3 如果当前线程池为空,则新创建一个线程
        else if (workerCountOf(recheck) == 0)
            addWorker(null, false);
    }
    // 3. 如果线程数大于等coresize,且任务队列已满,则创建新线程,
    // 参数false表示线程数要小于maxsize,创建成功返回true,失败则执行拒绝策略
    else if (!addWorker(command, false))
        // 如果addWorker返回false,即创建线程失败,则使用拒绝策略
        reject(command);
}

代码1判断如果线程池中线程个数小于 corePoolSize,则会向workers 里新增一个核心core线程执行该任务。

如果线程池中线程个数大于等于 corePoolSize 则执行代码2,如果当前线程池是RUNNING状态则添加任务到任务队列,非RUNNING状态是拒绝接受新任务的。

如果向任务队列添加成功,则代码2.2对线程池状态进行二次校验,这是因为添加任务到队列后,执行代码2.2前有可能线程池的状态已经有变化了。这里二次校验如果线程池状态不是RUNNING,则把该任务从任务队列移除,移除后政治性拒绝策略;如果二次校验通过,则执行代码2.3判断线程池中线程个数,如果线程个数为0则新建一个线程。

如果代码2添加任务失败,则说明任务队列已满,那么执行代码3,尝试新创建线程来执行该任务,如果线程池线程个数 ≥ maxxinumPoolSize 则执行拒绝策略。

执行拒绝策略的两种情况:1. 线程池状态为非RUNNING;2. 任务队列已满且线程个数 ≥ maxxinumPoolSize

2.2.2 常见 3 种工作队列


  1. 空队列:SynchronousQueue,队列长度为0,仅起到一个交接作用。任务保存到队列后直接交给线程池,很容易创建新的线程,所以线程池需要设置大一点的 maxPoolSize。比如Executors#newCachedThreadPool创建线程池就使用的该队列,并且设置 maxPoolSize 为 Integer.MAX_VALUE。
  2. 无界队列:LinkedBlockingQueue,链表结构,队列长度默认为 Integer.MAX_VALUE。由于队列不会满,所以线程数不会大于 corePoolSize,所以 maxPoolSize 相当于没有意义。可以应对流量突增,新任务都会被放到队列中,缺点是如果处理速度小于任务提交速度,则会造成 OOM 异常。比如Executors#newFixedThreadPool创建线程池使用的就是该队列,并且 maxPoolSize 等于 corePoolSize。
  3. 有界队列:ArrayBlockingQueue,需要手动指定长度的有界队列,使用该队列 maxPoolSize 有意义,当队列满了之后,会创建新线程来执行任务。

2.2.3 线程池 OOM


前面提到无界队列 LinkedBlockingQueue,如果处理速度小于任务提交速度则会出现 OOM,JDK 中Executors#newFixedThreadPool创建的线程池就使用的 LinkedBlockingQueue,使用不当就会出现OOM,示例代码中任务的提交速度远高于执行速度,并且使用JVM 参数调小堆内存-Xmx8m -Xms8m,方便复现OOM。

面试题2:线程池线程数能大于maxPoolSize吗?

// 待解答,看源码貌似可以,但是与定义不符啊

面试题3:线程池没有任务时会怎么样?

会阻塞住,线程池没有任务执行时,会从任务队列 workQueue 取出任务,如果 workQueue 为空,则会调用 wait() 方法进入阻塞状态,直到有新任务进来唤醒。实际中大多使用LinkedBlockingQueue 阻塞队列,这里附上了简单的 ArrayBlockingQueue源码

// ArrayBlockQueue#take源码
public E take() throws InterruptedException {
    final ReentrantLock lock = this.lock;
    lock.lockInterruptibly();
    try {
        while (count == 0)
            // 如果阻塞队列位空,则进入阻塞状态,等待offer方法唤醒
            notEmpty.await();
        return dequeue();
    } finally {
        lock.unlock();
    }
}

查看 2.8.3 getTask源码分析章节,当没有任务时,核心线程会从任务队列 take 任务进入阻塞状态,非核心线程会从任务队列 poll 任务,若超时后没有任务则线程被回收(执行结束)。

  • keepAliveTime 线程空闲时间,单位为 TimeUnit。当线程空闲时间达到 keepAliveTime 时为空闲线程,空闲线程会被回收销毁,直到只剩下 corePoolSize 个线程为止,避免浪费内存和句柄资源?。默认情况下,线程数大于 corePoolSize时,keepAliveTime 才会起作用。比如Executors#newCachedThreadPool就设置 keepAliveTime 为60秒,当超过线程空闲时间超过60s时,则会回收线程直到只剩下 corePoolSize 个线程为止。
  • threadFactory 线程工厂。用来创建线程,默认使用 Executors.defaultThreadFactory(),创建出来的线程都属于同一个线程组,相同优先级NORM_PRIORITY,都不是守护线程,线程名称形如 pool-poolNumber-trhead-id,自定义线程工厂可以设置更加友好易读的线程名称。
// Executors 内部类 DefaultThreadFactory源码,参数r是用户传入的任务
public Thread newThread(Runnable r) {
    Thread t = new Thread(group, r,
                            namePrefix + threadNumber.getAndIncrement(),
                            0);
    // 设置为非守护线程
    if (t.isDaemon())
        t.setDaemon(false);
    // 设置相同优先级
    if (t.getPriority() != Thread.NORM_PRIORITY)
        t.setPriority(Thread.NORM_PRIORITY);
    return t;
}

上述的Executors 默认的线程工厂过于简单,对用户不够友好,线程名称必须具有特定意义,如包含调用来源,业务含义等。清晰的线程名称方便后期调试和分析,有助于快速定位死锁,StackOverflow等问题。以下为简单的自定义线程工厂: 去Github查看代码示例

2.2.4 常见 4 种拒绝策略


  • handler 线程池该属性用于执行拒绝策略,默认使用 RejectedExecutionHandler。当任务队列 workQueue 已满且线程数已经达到了 maxPoolSize,则通过该策略拒绝处理请求,这是一种简单的限流保护。友好的拒绝策略应该做到以下三点:

    1. 保存任务到数据库进行削峰填谷,在空闲时再取出来执行
    2. 转向某个提示页面
    3. 打印日志

ThreadPoolExecutor中提供了 4 个公开的静态内部类:

  • AbortPolicy(默认):丢弃任务并抛出RejectedExecutionException异常
  • DiscardPolicy:丢弃任务,但是不抛出异常,不推荐
  • DiscardOldestPolicy:丢弃队列中等待最久的任务,然后把当前任务加入队列中
  • CallerRunsPolicy:调用任务的run()方法绕过线程池直接执行。

一般使用默认的拒绝策略即可,如果需要自定义拒绝策略,可以参考代码示例

2.3 常见5种线程池

线程池相关类图

Executor 接口定义线程池执行任务的方法 execute(),

Executors 提供创建线程池的各种方式,类似于Collections

ExecutorService 接口定义了管理线程任务的方法 submit()、shutdown() 和 invokeAll()

AbstractExecutorService 对 submit()和 invokeAll() 进行实现。

ParameterFixedThreadPoolSingleTExecutorCachedTPoolScheduledTPool
corePoolSizen10n
maxNumPoolSizen1Integer.MAX_VALUEInteger.MAX_VALUE
keepAliveTime0 s0 s60 s60 s
workQueueLinkedBlockingQueueLinkedBlockingQueueSynchronousQueueDelayedWorkQueue

以下方法都有多种重载方法,可以设置线程数和自定义线程工厂,前三个返回ThreadPoolExecutor 对象,第四个返回 ScheduledThreadPoolExecutor 对象。

  • Executors#newSingleThreadExecutor() 创建一个单线程的线程池,相当于单线程串行执行所有任务。
  • Executors#newFixedThreadPool(n) 创建指定固定线程数的线程池,core 等于 maxSize,不存在空闲线程,所以keepAliveTime为 0
  • Executors#newCachedThreadPool() 高度可伸缩线程池,coreSize为0,任务队列长度为0,任务直接交给线程池创建线程执行,线程空闲时间超过60s会被回收。
  • Executors#newScheduledThreadPool() 适支持定时及周期性任务执行,比 Timer 更安全,功能更强大。是ScheduledThreadPoolExecutor的对象。

通过了解以上4种自动创建线程池的方法,每种方法都有不恰当之处,maxNumPoolSize 设置过大,workQueue 设置为无界队列,在流量突增时都会引发 OOM,所以《阿里巴巴Java编程规范》中不允许使用 Executors,推荐使用 ThreadPoolExecutor 的方式创建线程池,这样的处理方式能更加明确线程池的运行规则,规避资源耗尽的风险。

  • Executors#newWorkStealingPool() JDK8引入,创建持有足够线程的线程池。从下面源码中可以看出,该线程池把 CPU 核心数量设置为默认的并行度。通过线程池类图可知,其他线程池本质都是ThreadPoolExecutor,而Executors#newWorkStealingPool()创建的线程池是ForkJoinPool对象
// Executors 创建线程池源码
public static ExecutorService newWorkStealingPool() {
    // 线程数为 CPU 核心数
    return new ForkJoinPool
        (Runtime.getRuntime().availableProcessors(),
            ForkJoinPool.defaultForkJoinWorkerThreadFactory,
            null, true);
}

这个线程池和前面的线程池有所不同,在能产生子任务的场景才适合使用该线程池。线程可以窃取(Stealing)其他线程的任务,提高并行度。

需要注意的是最好不要加锁,因为任务并行执行,不加锁才能发挥出并行的效果。不保证执行顺序,使用场景有限。例如递归情况,可以使用该线程池。

2.4 手动创建线程池

上文中说道,手动创建线程池优于JDK自动创建线程池,但是线程池中的线程数应该设置为多少呢?

参考文章:创建多少线程才是合适的?

  • CPU 密集型:比如加密、计算 hash 等任务,任务属于 CPU 密集型,最佳线程数为 CPU 核心数

  • 耗时 IO 型:比如读写数据库、文件和网络通信等,CPU一般是不工作的,外设的速度远远慢于 CPU,最佳线程数可以设置为 cpu 核心数的很多倍。

  • 线程数 = cpu 核心数 * (1+平均等待时间/平均工作时间)

手动创建线程池,应该注意以下 4 点:

  1. 避免误解队列,防止 OOM
  2. 自定义线程工厂,设置合适的线程名称,方便后期调试
  3. 一般使用默认的拒绝策略,也可以自定义拒绝策略
  4. 设置合适的 corePoolSize 和 maxPoolSize

代码示例如下所示,去Github查看详细代码示例

public class UserThreadPool {
    /**
     * 执行main方法会打印如下日志:
     *  UserThreadFactory's 第1机房-Worker-1       // 线程工程创建线程,打印线程名称
     *  UserThreadFactory's 第1机房-Worker-2
     *  running_0                                 // task内容,打印任务执行次数
     *  running_1
     *  running_2
     *  running_3
     *  you task is rejected. count=158. java.util.concurrent.ThreadPoolExecutor@677327b6[Running, pool size = 2, active threads = 2, queued tasks = 2, completed tasks = 4]
     *      // 打印线程池状态,线程池线程数量为2,达到了我们定义的maxPoolSize=2,任务队列数量为2,达到了我们定义的workQueue容量,完成的任务数completed tasks有4个。
     *      // 到最终日志,任务的执行次数 running_和任务拒绝次数rejectCount相加等于总任务数200
     *      // 有时 queued tasks 不一定等于2,因为执行拒绝策略时队列元素为2,打印时队列元素可能已经被取走执行了,复现时可以删除 threadpool.demo.Task 类的 sleep方法。
     *
     */
    public static void main(String[] args) {
        // 1. 任务队列,避免误无解队列,防止OOM异常
        BlockingQueue workQueue = new LinkedBlockingQueue(2);

        // 2. 线程工厂,定义合适的线程名称
        UserThreadFactory f1 = new UserThreadFactory("第1机房");

        // 3. 拒绝策略
        UserRejectHandler handler = new UserRejectHandler();
        
        // 4.1 创建线程池,使用自定义线程工厂和拒绝策略
        ThreadPoolExecutor threadPool1 = new ThreadPoolExecutor(1, 2, 60, TimeUnit.SECONDS, workQueue, f1, handler);
        // 4.2 使用默认的线程工厂和拒绝策略,使用大多数情况,这里的拒绝策略时AbortPolicy,即丢弃任务并抛出异常
        ThreadPoolExecutor threadPool2 = new ThreadPoolExecutor(1, 2, 60, TimeUnit.SECONDS, workQueue);

        // 使用线程池,
        Runnable task= new Task();
        for (int i = 0; i < 200; i++) {
            // 使用自定义默认策略,拒绝任务并打印线程池状态
            // 任务的执行次数 running_和任务拒绝次数rejectCount之和应为总任务数200
            threadPool1.execute(task);

            //threadPool2.execute(task);    // 使用默认的拒绝策略,拒绝任务,并抛出异常
        }
    }
}

// todo 此处应该补充 Spring 中创建池的方法。

mp.weixin.qq.com/s/z3gjfk4l-…
mp.weixin.qq.com/s/05Ud0t7EC…

// springboot中启动异步任务@Async ,定时任务@Scheduled www.bilibili.com/video/av386…

2.5 停止线程池

ThreadPoolExecutor停止线程有 5 个相关方法:

  • shutdown() :通知线程池停止,线程池会等已经添加的任务执行结束后停止
  • isShutdown() :查看线程池是否收到了 shutdown通知,若收到,则不能添加新任务
  • isTerminated() :判断线程池是否已经停止,与shutdown不同,shutdown是判断线程池是否开始停止,即是否收到了通知
  • `awaitTermination(long timeout)) :等待一段时间,检测线程池是否已经停止,该方法是一个死循环,若线程池停止了,返回true,若线程池未停止,则一直检测直至超时,返回false
  • shutdownNow() :强制停止线程池,使用 interrupt 方法通知正在执行的线程,并返回任务队列中的任务集合,用于记录日志或保存到数据库中。

去Github查看停止线程池 5 种相关方法的代码示例。 这5个方法的源码分析见《Java 并发编程之美 8.3.3》

2.6 钩子方法与线程池监控

2.6.1 钩子Hook方法

钩子方法:简单的理解就是一个流程,在一个方法实现,流程中存在需要自定义的部分,则抽象出一个钩子方法,相同的部分则在流程中的实现即可。查看Java中的钩子方法

在每个任务执行前后都会调用钩子方法,可以进行日志记录和统计等工作。

ThreadPoolExecutor 类中有三个个钩子方法,默认都是空实现。其中 beforeExecuteafterExecute,在每个任务执行前后都会调用这两个方法,在1.8源码分析章节 runWorker 中可以看到这两个方法在任务执行前后被调用;terminated是在线程池被回收前调用。使用钩子方法就是继承 ThreadPoolExecutor 类并重写这几个方法,然后就可以实现相关功能。

在1.8源码分析章节可以看到线程池执行任务 runWorker 方法前后都会调用两个钩子方法。

可以利用钩子方法实现线程池的暂停与恢复,具体代码示例见Github。

2.6.2 线程池监控

线程池具有非常多的属性,比如前面提到的核心线程数,最大线程数等,线程池对于各种属性提供了访问接口:

  • getCorePoolSize() 获取核心线程数 corePoolSize
  • getMaximumPoolSize() 获取最大线程数 maximumPoolSize
  • getKeepAliveTime() 获取空闲线程存活时间
  • getQueue() 获取任务队列
  • getRejectedExecutionHandler() 获取拒绝策略对象
  • getThreadFactory() 获取线程工厂对象

前6个方法是获取 ThreadPoolExecutor 的构造参数,下面的方法是获取线程池的一些其他属性,这些属性我们会在1.8源码分析章节经常见到。

  • getPoolSize() 获取线程池中线程个数
  • getLargestPoolSize() 获取线程池中线程数出现过的最大值,创建工作线程 addWorker 方法会更新该属性
  • getActiveCount() 获取工作线程数,即工作线程集 workers 的大小
  • getTaskCount() 获取任务总数,包括已完成、未完成和正在执行的任务
  • getCompletedTaskCount() 获取已完成的任务数,在 runWorker 中线程 worker 任务执行完成会更新该属性,getCompletedTaskCount就是将线程工作集 workers 中所有线程完成任务数相加返回

2.7 线程池的 5 种状态

线程池一共有 5 种状态,状态转换如下图所示: 线程池状态转换图

  • RUNNING:接受新任务,并且处理阻塞队列里的任务
  • SHUTDOWN:拒绝新任务,但是处理阻塞队列里的任务
  • STOP:拒绝新任务,并且丢弃阻塞队列里的任务
  • TIDYING:整理状态,所有任务都执行完后(包括任务队列中的任务),当前线程池工作线程为0,将要调用 terminated 方法
  • TERMINATED:终止状态,terminated 方法调用完后的状态

线程池状态转换:

  • RUNNING -> SHUTDOWN:用户显式调用 shutdown() 方法,或者线程池对象被回收时隐式调用了 finalize() 中的shutdown() 方法。
  • RUNNING / SHUTDOWN -> STOP:显式调用 shutdownNow() 方法
  • SHUTDOWN -> TIDYING:当线程池和任务队列都为空时
  • STOP -> TIDYING:当线程池为空时
  • TIDYING -> TERMINATER:当 terminated() hook方法执行完成时

源码分析: 在 ThreadPoolExecutor 的属性定义中频繁使用位移运算来表示线程池状态,位移运算是改变当前值的一种高效手段,查看 ThreadPoolExecutor 源码可知,线程池一共有 5 种状态:

// ThreadPoolExecutor 属性,用来表示线程池状态

    // 线程池默认为RUNNING状态,线程个数为0,合并起来得到线程池的ctl值
    private final AtomicInteger ctl = new AtomicInteger(ctlOf(RUNNING, 0));

    // int值共有32位,右边29位表示工作线程数,左边3位表示线程池状态。3个二进制位可以表示0-7
    // Integer.SIZE为32,COUNT_BITS
    private static final int COUNT_BITS = Integer.SIZE - 3;

    // 000-11111111111111111111111111111,类似于子网掩码,用于位运算,使用见下方方法
    private static final int CAPACITY   = (1 << COUNT_BITS) - 1;


    // 用左边3位二进制,表示线程池状态
    // RUNNING状态,表示可以接受新任务,并且处理队列里的任务
    // -1左移29位表示 111_00000000000000000000000000000
    private static final int RUNNING    = -1 << COUNT_BITS;
    
    // SHUTDOWN状态,此状态不再接受新任务,但可以继续执行队列中的任务
    // 0左移29位表示 000_00000000000000000000000000000
    private static final int SHUTDOWN   =  0 << COUNT_BITS;
    
    // STOP状态,此状态全面拒绝任务,并中断正在处理的任务
    // 1左移29位表示 001_00000000000000000000000000000
    private static final int STOP       =  1 << COUNT_BITS;
    
    // TIDYING状态,此状态表示所有任务已经被终止
    // 2左移29位表示 010_00000000000000000000000000000
    private static final int TIDYING    =  2 << COUNT_BITS;

    // TERMINATED状态,此状态表示所有任务已经被终止
    // 3左移29位表示 011_00000000000000000000000000000
    private static final int TERMINATED =  3 << COUNT_BITS;


    // 返回线程池状态,c是线程池状态和线程数的int值,与~CAPACITY做与运算,得到左3位二进制线程池状态
    private static int runStateOf(int c)     { return c & ~CAPACITY; }

    // 返回线程池线程数,与CAPACITY做与运算,得到右29位二进制线程数
    private static int workerCountOf(int c)  { return c & CAPACITY; }

    // 把左边三位与右边29位或运算,合并成一个值
    private static int ctlOf(int rs, int wc) { return rs | wc; }

线程池的状态用ctl整型的左3位表示,五种线程池状态的十进制值大小依次为:

RUNNING < SHUTDOWN < STOP < TIDYING < TERMINATED

这样设计的好处是很容易通过比较值大小来判断线程池状态,例如线程池中经常需要 isRunning 判断

    // 判断线程池是否为Running状态
    private static boolean isRunning(int c) {
        return c < SHUTDOWN;
    }

根据以上可知,线程池调用 shutdown() 方法后会从RUNNING状态转换为SHUTDOWN状态,下面 ThreadPoolExecutor 源码中展示了线程池状态 RUNNING -> SHUTDOWN -> TIDYING -> TERMINATED 的转换过程,参考《并发编程之美8.3.3》。

public void shutdown() {
    final ReentrantLock mainLock = this.mainLock;
    mainLock.lock();
    try {
        checkShutdownAccess();
        // 1. 设置线程池状态为SHUTDOWN
        advanceRunState(SHUTDOWN);
        interruptIdleWorkers();
        onShutdown(); // hook for ScheduledThreadPoolExecutor
    } finally {
        mainLock.unlock();
    }
    // 尝试终止线程池
    tryTerminate();
}
final void tryTerminate() {
    for (;;) {
        int c = ctl.get();
        // ......

        final ReentrantLock mainLock = this.mainLock;
        mainLock.lock();
        try {
            // 2. 设置当前线程池状态为TIDYING
            if (ctl.compareAndSet(c, ctlOf(TIDYING, 0))) {
                try {
                    // 调用钩子方法
                    terminated();
                } finally {
                    // 3. terminated方法调用完毕后,设置线程池状态为TERMINATED
                    ctl.set(ctlOf(TERMINATED, 0));
                    termination.signalAll();
                }
                return;
            }
        } finally {
            mainLock.unlock();
        }
        // else retry on failed CAS
    }
}

protected void terminated() { }

上面的源码线程转换过程缺少了STOP状态,下面源码展示了线程对象调用shutdownNow()方法后,线程状态 RUNNING -> STOP -> TIDYING -> TERMINATED 的转换过程

public List<Runnable> shutdownNow() {
    List<Runnable> tasks;
    final ReentrantLock mainLock = this.mainLock;
    mainLock.lock();
    try {
        checkShutdownAccess();
        // 1. 设置线程池状态为STOP
        advanceRunState(STOP);
        interruptWorkers();
        // 将任务队列元素移出,不执行这些任务
        tasks = drainQueue();
    } finally {
        mainLock.unlock();
    }
    // 2. 设置线程池状态为TIDYING,调用terminated方法
    // 3. 设置线程池状态为TERMINATED
    tryTerminate();
    return tasks;
}

// ?疑问:SHUTDOWN -> TIDYING 要等待线程池和任务队列为空才行,源码中并没有看到这一点。

// 补充:mainLock的作用分析

2.8 实现原理与源码分析

ThreadPoolExecutor 源码有 4 个重要组成部分:

  1. 线程池的各个状态,源码分析见线程池状态章节,
  2. 提交任务执行是 execute() 方法,源码分析见添加线程规则章节
  3. 创建并启动新线程是 addWorker()方法
  4. 使用线程池中线程执行任务是 runWorker()方法

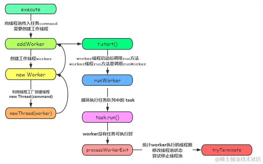
ThreadPoolExecutor 重要方法调用图如下所示,详细是嵌套调用,向右是串行执行: 线程池方法时序图

上图中 Worker 是 Runnable 接口实现类,启动线程需要 new Thread(Runnable worker).start(),而创建线程工作在 Worker 构造方法中使用线程工厂创建,创建的线程保存在 Worker 类的 final Thread thread 属性中,启动线程也是调用的 run() 方法就是 Runnable worker 的run() 方法,调用了 ThreadPoolExecutor#runWorker方法。这里比较绕,详细在 addWorker 与 runWorker 源码分析章节介绍。

2.8.1 创建工作线程 addWorker 源码分析

execute() 方法中创建线程调用的是 addWorker()方法,即新增工作线程 worker,代码如下:

/**
 * 根据当前线程池状态,检测是否可以添加新的工作线程,如果可以则创建新线程并执行任务
 * 如果一切正常则返回true,返回false有俩种情况:
 * 1. 线程池非RUNNING状态
 * 2. 线程工厂创建新线程失败
 * @param firstTask 用户需要执行的任务Runnable,使用该任务来new 线程Thread,外部启动线程池时需要构造的第一个线程,它是线程的母体
 * @param core 新增线程时的判断指标:
 *    true 判断指标为corePoolSize,RUNNING状态线程池的线程个数小于corePoolSize则可以创建新线程
 *    false 判断指标为maximumPoolSize,RUNNING状态线程池的线程数小于maximumPoolSize则可以创建新线程
 */
private boolean addWorker(Runnable firstTask, boolean core) {
        retry:
        for (;;) {
            // 获取线程池的状态与线程个数组合值c,详细见线程状态章节
            int c = ctl.get();
            // 获取线程池状态
            int rs = runStateOf(c);

            // 1. 如果为RUNNING状态,则无法进入if语句,直接进行下一步for
            if (rs >= SHUTDOWN &&
                ! (rs == SHUTDOWN &&
                   firstTask == null &&
                   ! workQueue.isEmpty()))
                return false;

            // 2. 循环CAS增加线程个数
            for (;;) {
                // 获取线程池线程个数
                int wc = workerCountOf(c);

                // 2.1 线程数最大为2^29,否则将影响左3位的线程池状态值
                // 判断线程个数是否大于等于核心数(最大数)
                if (wc >= CAPACITY ||
                    wc >= (core ? corePoolSize : maximumPoolSize))
                    return false;
                // 2.2 CAS 增加线程数,修改ctl值,成功后跳出循环到retry标签
                if (compareAndIncrementWorkerCount(c))
                    break retry;

                // 2.3 如果CAS增加线程数失败,则继续执行内层for循环,重新CAS
                // 线程池状态线程个数值是可变化的,需要获取最新值
                c = ctl.get();  // Re-read ctl
                // 查看线程池状态是否变化,如果变化则跳出for循环到retry标签
                if (runStateOf(c) != rs)
                    continue retry;
                // else CAS failed due to workerCount change; retry inner loop
            }
        }

        // 3. 到这里说明CAS成功了,这里开始创建新的工作线程
        boolean workerStarted = false;      // 标记线程是否启动成功
        boolean workerAdded = false;        // 标记线程是否新增到workers成功
        // Worker是工作线程,实现了Runnable接口,是ThreadPoolExecutor的内部类
        Worker w = null;
        try {
            // 3.1 创建新线程,这行代码已经利用Worker构造方法中的线程池工厂创建了新线程
            // 并封装成工作线程Worker对象,线程创建时参数Runnable为firstTask
            w = new Worker(firstTask);
            
            final Thread t = w.thread;
            if (t != null) {
                final ReentrantLock mainLock = this.mainLock;
                // 3.2 添加独占锁,为了实现workers同步,因为可能多个线程同时调用了同一个线程池的execute方法
                mainLock.lock();
                try {
                    // 3.3 获取线程池状态,避免在获取锁前调用了shutdown方法
                    int rs = runStateOf(ctl.get());

                    if (rs < SHUTDOWN ||
                        (rs == SHUTDOWN && firstTask == null)) {
                        
                        // 如果线程已启动调用过start方法,则抛出异常,等价于普通线程启动状态校验
                        if (t.isAlive()) // precheck that t is startable
                            throw new IllegalThreadStateException();

                        // 3.4 添加新创建的工作线程 w 到工作线程集workers
                        workers.add(w);
                        int s = workers.size();
                        if (s > largestPoolSize)
                            largestPoolSize = s;
                        workerAdded = true;
                    }
                } finally {
                    mainLock.unlock();
                }

                // 3.5 添加成功后启动工作线程,调用线程start方法,这个工作线程是线程池工厂创建的
                if (workerAdded) {
                    // 启动线程,调用线程t的run方法,
                    // 线程t是new Thread(Runnable worker)得到的,所以会调用worker.run()方法
                    t.start();
                    // 线程启动成功
                    workerStarted = true;
                }
            }
        } finally {
            // 3.6 如果线程启动失败,则把新增的线程从workers中remove掉,然后线程个数ctl减1
            if (! workerStarted)
                addWorkerFailed(w);
        }
        return workerStarted;
    }   

代码较长,主要分为两个部分:1.双重循环通过 CAS 操作增加线程数;2.创建新工作线程,并线程线程安全的将新线程添加到 workers 中,并且启动新线程。

首先来分析第一段代码,通过CAS增加线程数,代码1中,下面三种情况会新增线程失败并返回 false:

  1. 当前线程池状态为STOP,TIDYING和TERMINATED
  2. 线程池状态为SHUTDOWN并且已经有了firstTask
  3. 当前线程池状态为SHUTDOWN并且任务队列为空

内层循环的作用是使用CAS操作设置线程个数,代码2.1判断如果线程个数超限制则返回 false,否则执行代码2.2CAS操作设置线程个数,CAS成功则退出双新欢,CAS失败则执行代码2.3看线程状态是否变化,如果变了,则再次进入外层循环重新获取线程池状态,否则依旧在内存循环继续CAS尝试。

compareAndIncrementWorkerCount() 方法是CAS添加线程个数,修改表示线程池状态和线程个数的 ctl 值,执行失败概率非常低,类似自旋锁原理。这里的处理逻辑是线程个数先加 1,如果后面创建线程失败再减 1,这是轻量处理并发创建线程的方式。如果先创建线程,成功再加 1,当发现超出线程数限制后再销毁线程,这种处理方式明显比前者的代价要大。

第二部分的代码3说明使用CAS成功的增加了线程个数,但是现在新线程还未创建,这里使用全局的独占锁把系新增的线程 worker 添加的工作线程集 workers 中。

代码3.1使用线程工厂创建了一个新的工作线程,代码3.2获取了独占锁,代码3.3重新检查线程池状态,这是为了避免在获取锁前其他线程调用了shutdown方法关闭了线程池。如果线程池被关闭,则直接释放锁;否则执行代码3.4添加新工作线程 w 到工作线程集 workers 中,然后释放锁。代码3.5判断如果新增工作线程成功,则启动新线程。

代码3.6判断线程是否启动成功,如果启动会失败则从工作线程集 wokers 中移除新线程 w,并将线程数减 1。

private void addWorkerFailed(Worker w) {
    final ReentrantLock mainLock = this.mainLock;
    mainLock.lock();
    try {
        if (w != null)
            // 从工作线程集中移除新线程
            workers.remove(w);
        // 将线程个数减1,修改ctl值,对应compareAndIncrementWorkerCount方法
        decrementWorkerCount();
        tryTerminate();
    } finally {
        mainLock.unlock();
    }
}

用户提交任务到线程池后,由工作线程 Worker 来执行,Worker 的构造函数如下:

// 工作线程Worker实现了Runnable接口,并把本对象作为参数传入newThread()创建新线程,
// new Thread(Runnable r)中参数r就是用户任务firstTask
private final class Worker extends AbstractQueuedSynchronizer
    implements Runnable {

    Worker(Runnable firstTask) {
        setState(-1); // 在调用runWorker前禁止中断
        this.firstTask = firstTask;
        // 使用线程工厂创建一个新线程, 并把本对象作为参数传入newThread()创建新线程
        // 线程工厂中new Thread(Runnable worker)参数就是当前worker对象
        this.thread = getThreadFactory().newThread(this);   
    }

    // 在addWorker中启动线程是Worker.thread.start(),
    // 最终还是调用worker对象的run方法,即调用runWorker()方法
    @Override
    public void run() {
        // 任务执行逻辑与线程复用
        runWorker(this);
    }

由上面源码可知,addWorker 中使用线程工厂创建并启动新线程,最终执行任务调用的是 Worker#runWorker 方法。

2.8.2 实现线程复用 runWorker 源码分析

上一小节我们知道 addWorker 创建了工作线程后,调用 Worker.thread.start() 启动线程,执行用户传入的任务则在 Worker#run 方法中,具体的执行任务逻辑和线程复用执行任务的实现在 runWorker 方法中,源码如下所示:

final void runWorker(Worker w) {
    Thread wt = Thread.currentThread();
    // 用户提交的任务
    Runnable task = w.firstTask;
    w.firstTask = null;
    w.unlock(); // allow interrupts
    boolean completedAbruptly = true;
    try {
        // getTask从任务队列取出任务,执行任务,直至任务队列为空
        // 当前代码都在工作线程的run方法中,循环调用任务的run方法相当于在复用工作线程
        while (task != null || (task = getTask()) != null) {
            w.lock();
            // If pool is stopping, ensure thread is interrupted;
            // if not, ensure thread is not interrupted.  This
            // requires a recheck in second case to deal with
            // shutdownNow race while clearing interrupt
            if ((runStateAtLeast(ctl.get(), STOP) ||
                    (Thread.interrupted() &&
                    runStateAtLeast(ctl.get(), STOP))) &&
                !wt.isInterrupted())
                wt.interrupt();
            try {
                // 1. 调用前置钩子方法,在每个任务执行前调用
                beforeExecute(wt, task);
                Throwable thrown = null;
                try {
                    // 2. 调用用户提交任务的task的run()方法,worker串行执行,相当于worker线程一直在运行用户的任务
                    task.run();
                } catch (RuntimeException x) {
                    thrown = x; throw x;
                } catch (Error x) {
                    thrown = x; throw x;
                } catch (Throwable x) {
                    thrown = x; throw new Error(x);
                } finally {
                    // 3. 调用后置钩子方法,在每个任务执行后调用  
                    afterExecute(task, thrown);
                }
            } finally {
                task = null;
                // 4. 统计该worker线程完成任务的个数
                w.completedTasks++;
                w.unlock();
            }
        } // while

        // 如果在执行任务期间未抛出异常,则可以执行这一行代码
        completedAbruptly = false;
    } finally {
        // 5. 执行清理工作,每个worker执行多个任务,但只进行一次清理工作
        // 统计所有worker线程完成的任务总数,对当前worker进行销毁
        processWorkerExit(w, completedAbruptly);
    }
}

实现工作线程复用就是在while循环中不断从队列中获取任务Runnable task,然后调用task.run() 来处理用户任务,即实现了工作线程复用。

2.8.3 取出任务与回收超时线程 getTask

runWorker 在执行任务时,需要不断从任务队列取出任务,取出任务的逻辑则在 getTask() 方法中实现,getTask() 取出任务有 3 种情况:

  1. 任务队列不为空,取出任务并返回
  2. 任务队列为空,则需要判断是否需要回收超时线程,若需要回收超时线程,则该工作线程调用workQueue.poll(keepAliveTime),等待任务队列 keepAliveTime,超时后返回null任务。
  3. 任务队列为空,若不需要回收超时线程,则该工作线程调用workQueue.take()进入阻塞状态,直至任务队列有新任务出现。这也告诉了我们当线程池没有任务时,线程池中 corePoolSize 数量的线程处于阻塞状态,有了新任务后唤醒线程到RUNNABLE状态,继续复用该线程。

彩蛋:阻塞队列出队操作 take 与 poll 的区别如何记忆?

poll 中有 O,就像一个表在计时,超时后就返回null了,而 take 会一直等待

getTask() 的源码分析如下:

private Runnable getTask() {
    // 判断是否对超时空闲线程进行回收,当任务队列为空时设置timeOut为true
    boolean timedOut = false; // Did the last poll() time out?

    // 从队列中取出任务,若队列为空,则CAS修改ctl变量的工作线程个数
    for (;;) {
        int c = ctl.get();
        int rs = runStateOf(c);

        // Check if queue empty only if necessary.
        if (rs >= SHUTDOWN && (rs >= STOP || workQueue.isEmpty())) {
            decrementWorkerCount();
            return null;
        }

        // 工作线程数
        int wc = workerCountOf(c);

        // 工作线程数大于核心数,则需要超时判断
        boolean timed = allowCoreThreadTimeOut || wc > corePoolSize;

        // 工作线程数必须大于1或工作队列为空,此时才考虑回收线程
        // 为什么这里不进行线程超时判断就减少工作线程?
        // 超时判断keepAliveTime在下面从队列取出元素时进行
        if ((wc > maximumPoolSize || (timed && timedOut))
            && (wc > 1 || workQueue.isEmpty())) {
            // ctl 工作线程数-1,具体的线程销毁工作会在processWorkerExit中执行
            if (compareAndDecrementWorkerCount(c))
                // 2. 需要回收超时线程,超时未取到任务返回null
                return null;
            continue;
        }

        try {
            // 工作线程数若大于corePoolSize,需要回收超时线程,三目表达式
            // 2. poll 是从任务队列中取出队首元素,若队列为空,则等待keepAliveTime,超时后返回null
            // 3. take 是从任务队列中取出队首元素,若队列为空,则一直阻塞,直至取出任务
            Runnable r = timed ?
                workQueue.poll(keepAliveTime, TimeUnit.NANOSECONDS) :
                workQueue.take();

            if (r != null)
                // 1. 任务队列不为空,返回任务
                return r;

            // 任务队列为空,keepAliveTime时间内也没有取出元素,
            // 则表示需要线程超时判断置为true,回收空闲线程
            timedOut = true;
        } catch (InterruptedException retry) {
            timedOut = false;
        }
    }
}
// 工作线程w执行完队列中所有任务后,执行清理统计工作
private void processWorkerExit(Worker w, boolean completedAbruptly) {
    // 工作线程执行任务未正确结束,如发生了异常等,需要将工作线程数-1
    if (completedAbruptly) 
        decrementWorkerCount();

    final ReentrantLock mainLock = this.mainLock;
    mainLock.lock();
    try {
        // 1.统计整个线程池完成的任务数
        completedTaskCount += w.completedTasks;
        // 2.移除工作线程w,线程数ctl值的修改在getTask任务中已经完成
        // 这里移除的线程一定是非核心线程,核心线程没有任务会阻塞,不会进行到这一步
        workers.remove(w);
    } finally {
        mainLock.unlock();
    }

    // 3. 设置线程池状态为TIDYING,调用钩子terminated方法
    // 4. 设置线程池状态为 TERMINATED
    tryTerminate();

    // 创建线程至核心数corePoolSize,存在corePoolSize=0,出现新任务的情况
    int c = ctl.get();
    if (runStateLessThan(c, STOP)) {
        if (!completedAbruptly) {
            // 该工作线程成功结束
            int min = allowCoreThreadTimeOut ? 0 : corePoolSize;
            // 最小线程数为0且任务队列不为空,说明不合适,需要将最小线程数设置为1
            // 队列为空则说明最小线程为1也可以,则不修改min
            if (min == 0 && ! workQueue.isEmpty())
                min = 1;

            // 工作线程数大于min,则返回即可
            if (workerCountOf(c) >= min)
                return; // replacement not needed
        }
        // 到这一步,说明工作线程数小于min,需要新增工作线程
        addWorker(null, false);
    }
}

面试题4: 我们知道线程状态从RUNNABLE到TERMINATED是不可逆的,比如一个线程只能调用一次start() 方法,线程生命周期到了TERMINATED就结束了,无法重新到达RUNNABLE状态。

那么线程池能够复用线程是怎么实现的?

通过 ThreadPoolExecutor#runWorker 源码可知,一个工作线程启动后,run 方法中循环调用用户任务 Runnable#run() 方法执行任务,相当于工作线程始终处于 RUNNABLE 状态,直至所有用户任务执行完毕,线程才会退出循环,线程到达TERMINATED状态。

面试题5: 前面提到线程池中任务执行完毕后,会回收空闲线程,保留 corePoolSize 个线程。如上一问题所说,任务执行完毕后线程会到达TERMINATED状态,那如何保留工作线程呢?

通过 ThreadPoolExecutor#getTask 源码可知,在工作线程执行任务时,会从任务队列取出任务,当任务队列为空时,会调用workQueue.take(),使线程进入阻塞状态,当有任务时,会线性线程到 Runnable 状态继续复用线程。

1.9 线程池设计模式

虽然在 Java 语言中创建线程看上去就像创建一个对象一样简单,只需要 new Thread() 就可以了,但实际上创建线程远不是创建一个对象那么简单。创建对象,仅仅是在 JVM 的堆里分配一块内存而已;而创建一个线程,却需要调用操作系统内核的 API,然后操作系统要为线程分配一系列的资源,这个成本就很高了,所以线程是一个重量级的对象,应该避免频繁创建和销毁。

线程池和一般意义上的池化资源是不同的。一般意义上的池化资源如数据库连接池,都是下面这样,当你需要资源的时候就调用 acquire() 方法来申请资源,用完之后就调用 release() 释放资源。

class XXXPool{
    // 获取池化资源
    XXX acquire() {......}
    // 释放池化资源
    void release(XXX x){......}
}  

目前业界线程池的设计,普遍采用的都是生产者 - 消费者模式。线程池的使用方是生产者,线程池本身是消费者。在下面的示例代码中,我们创建了一个非常简单的线程池 MyThreadPool,你可以通过它来理解线程池的工作原理。


//简化的线程池,仅用来说明工作原理
class MyThreadPool {
    //利用阻塞队列实现生产者-消费者模式
    BlockingQueue<Runnable> workQueue;
    //保存内部工作线程
    List<WorkerThread> threads = new ArrayList<>();

    // 构造方法
    MyThreadPool(int poolSize, BlockingQueue<Runnable> workQueue) {
        this.workQueue = workQueue;
        // 创建工作线程
        for (int idx = 0; idx < poolSize; idx++) {
            WorkerThread work = new WorkerThread();
            work.start();
            threads.add(work);
        }
    }

    // 提交任务
    void execute(Runnable command) {
        workQueue.put(command);
    }

    // 工作线程负责消费任务,并执行任务
    class WorkerThread extends Thread {
        public void run() {
            //循环取任务并执行
            while (true) {
                Runnable task = workQueue.take();
                task.run();
            }
        }
    }
}


    /** 下面是使用示例 **/
    // 创建有界阻塞队列
    BlockingQueue<Runnable> workQueue = new LinkedBlockingQueue<>(2);
    // 创建线程池
    MyThreadPool pool = new MyThreadPool(10, workQueue);
    // 提交任务
    pool.execute(()->{System.out.println("hello");});

1.10 自己动手实现线程池

线程池没你想的那么简单 上 - crossoverJie

线程池没你想的那么简单 下 - crossoverJie

推荐阅读

  1. Java并发编程之美 - 翟陆续 内容和慕课网玩转Java并发类似,可以配合阅读,有丰富的源码分析,实践部分有10个小案例

  2. Java并发编程实战 - 极客时间 内容有深度,并发设计模式,分析了 4 个并发应用案例 Guava RateLimiter,Netty,Disrupter 和 HiKariCP,还介绍了 4 种其他类型的并发模型 Actor,协程,CSP等

  3. 精通Java并发编程 - 哈维尔 非常多的案例,几乎每个知识点和章节都有案例,学习后能更熟悉Java并发的应用

  4. 传智播客8天并发 笔记有并发案例,CPU原理等笔记,非常深入,后面画时间学习一下精

参考文档

  1. 玩转Java并发工具,精通JUC - 慕课网

  2. Java并发在线思维导图 - 慕课网

  3. Java多线程编程实战 - 汪文君

  4. Java并发编程实战 - 极客时间

  5. Java并发编程之美 - 翟陆续

  6. 实战Java高并发程序设计 - 葛一鸣

  7. 四天学懂 JUC - 周阳

  8. 小白科普:线程和线程池 - 码农翻身

  9. 利用常见场景详解java线程池 - CarpenterLee