RocketMQ系统性学习-RocketMQ高级特性之消息存储在Broker的文件布局

107 阅读4分钟

🌈🌈🌈🌈🌈🌈🌈🌈
【11来了】文章导读地址:点击查看文章导读!
🍁🍁🍁🍁🍁🍁🍁🍁

RocketMQ 高级特性

消息在 Broker 的文件布局

RocketMQ 的混合存储

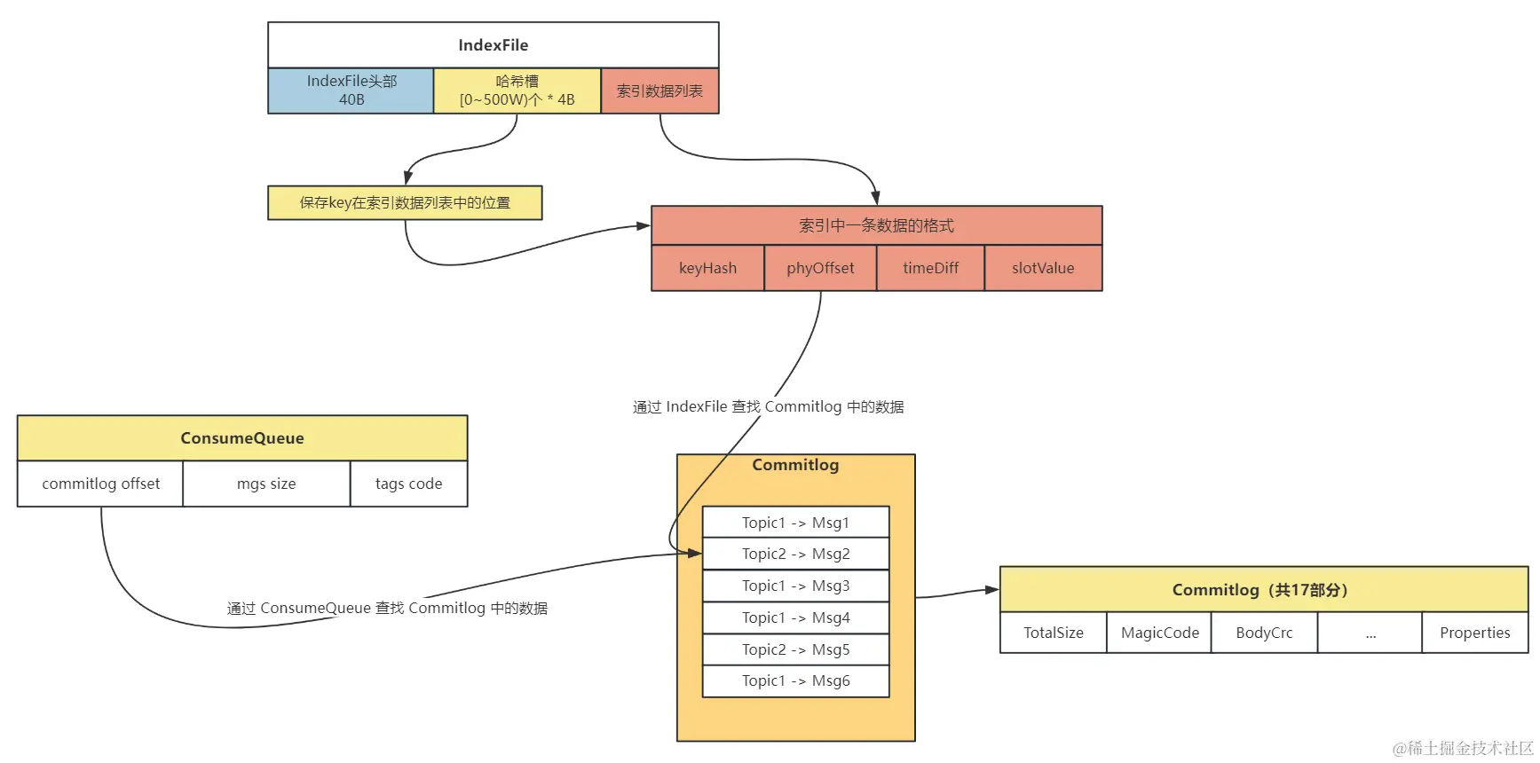
在 RocketMQ 存储架构中,采用混合存储,其中有 3 个重要的存储文件:Commitlog、ConsumeQueue、IndexFile

  • Topic 的消息实体存储在 Commitlog 中,顺序进行写入
  • ConsumeQueue 可以看作是基于 Topic 的 Commitlog 的索引文件,在 ConsumeQueue 中记录了消息在 Commitlog 中的偏移量、消息大小的信息,用于进行消费
  • IndexFile 提供了可以通过 key 来查询消息的功能,key 是由 topic + msgId 组成的,可以很方便地根据 key 查询具体的消息

消费者去 Broker 中消费数据流程如下:

  1. 先读取 ConsumeQueue,拿到具体消息在 Commitlog 中的偏移量
  2. 通过偏移量在 Commitlog 读取具体 Topic 的信息

消费者去寻找 Commitlog 中的数据流程图如下:

在这里插入图片描述

那么先来看一下 Commitlog 文件在哪里进行写入

SendMessageProcessor # processRequest 作为入口,

经过层层调用 this.sendMessage() -> this.brokerController.getMessageStore().putMessage(msgInner) -> DefaultMessageStore # asyncPutMessage ,最终到达 asyncPutMessage() 方法中,在这里会进行消息的磁盘写的操作:

  1. 创建消息存储所对应的 ByteBuffer:putMessageThreadLocal.getEncoder().encode(msg)

    在这个方法中,会对 Commitlog 文件进行写入:

    在这里插入图片描述

    这里的 byteBuffer 也就是 Commitlog 文件的结构如下:

    在这里插入图片描述

  2. 将创建的 ByteBuffer 设置到 msg 中去: msg.setEncodedBuff(putMessageThreadLocal.getEncoder().getEncoderBuffer())

  3. 开始向文件中追加消息: result = mappedFile.appendMessage(msg, this.appendMessageCallback, putMessageContext)

appendMessage 方法中主要是写入消息之后,Commitlog 中一些数据会发生变化,因此需要进行修改,还是经过层层调用 appendMessage()-> appendMessagesInner()-> cb.doAppend(),最终到达 doAppend 方法,接下来看这个方法都做了些什么:

  1. 首先取出来在上边创建消息对应的 ByteBuffer:ByteBuffer preEncodeBuffer = msgInner.getEncodedBuff()

  2. 接下来修改这个 ByteBuffer 中的一些数据:

    这个 ByteBuffer 在创建的时候已经将一些默认信息设置好了,这里只需要对写入消息后会变化的信息进行修改!

    • 先修改 QueueOffset (偏移量为 20 字节):preEncodeBuffer.putLong(20, queueOffset)
    • 再修改 PhysiclOffset (偏移量为 28 字节):preEncodeBuffer.putLong(28, fileFromOffset + byteBuffer.position())
    • 再修改 SysFlag、BornTimeStamp、BornHost 等等信息,都是通过偏移量在 ByteBuffer 中进行定位,再修改

那么通过上边就 完成了对 Commitlog 文件的追加操作 ,ReputMessageService 线程中的 run 方法,会每隔 1ms 就会去 Commitlog 中取出数据,写入到 ConsumeQueue 和 IndexFile 中

那么接下来寻找写 ConsumerQueue 的地方,也是通过调用链直接找到核心方法:

  • DefaultMessageStore # ReputMessageService # run
  • -> this.doReput()
  • -> DefaultMessageStore.this.doDispatch(dispatchRequest)
  • -> dispatcher.dispatch(req)
  • -> 这里进入到构建 ConsumeQueue 类的 dispatch 方法中:CommitLogDispatcherBuildConsumeQueue # dispatch()
  • -> DefaultMessageStore.this.putMessagePositionInfo(request)
  • -> this.consumeQueueStore.putMessagePositionInfoWrapper(dispatchRequest)
  • -> this.putMessagePositionInfoWrapper(cq, dispatchRequest)
  • -> consumeQueue.putMessagePositionInfoWrapper(request)
  • -> this.putMessagePositionInfo()

这个调用链比较长,如果不想一步一步点的话,直接找到 ConsumeQueue # this.putMessagePositionInfo() 这个方法即可,在这个方法中向 byteBufferIndex 中放了 3 个数据,就是 ConsumeQueue 的组成 = Offset + Size + TagsCode

在这里插入图片描述

那么 ConsumeQueue 的组成结构就如下所示,通过 ConsumeQueue 主要用于寻找 Topic 下的消息在 Commitlog 中的位置:

在这里插入图片描述

IndexFile 主要是通过 Key(Topic+msgId) 来寻找消息在 Commitlog 中的位置

接下来看一下 IndexFile 结构是怎样的,在上边寻找 ConsumeQueue 的调用链中,有一个 dispatcher.dispatch() 方法,这次我们进入到构建 IndexFile 的实现类的 dispatch 方法中,即:CommitLogDispatcherBuildIndex # dispatch(),那么接下来还是经过调用链到达核心方法:

  • CommitLogDispatcherBuildIndex # dispatch()
  • -> DefaultMessageStore.this.indexService.buildIndex(request)
  • -> indexFile = putKey(indexFile, msg, buildKey(topic, req.getUniqKey()))
  • -> indexFile.putKey(idxKey, msg.getCommitLogOffset(), msg.getStoreTimestamp())

那么核心方法就在 IndexFile # putKey() 中:

  1. 首先根据 key 计算出哈希值,key 也就是 Topic + 消息的 msgId

  2. 再通过哈希值对哈希槽的数量取模,计算出在哈希槽中的相对位置:slotPos = keyHash % this.hashSlotNum

  3. 计算 key 在 IndexFile 中的绝对位置,通过 哈希槽的位置 * 每个哈希槽的大小(4B) + IndexFile 头部的大小(40B)

    代码即:

    absSlotPos = IndexHeader.INDEX_HEADER_SIZE + slotPos * hashSlotSize

  4. 计算索引在 IndexFile 中的绝对位置,通过 absIndexPos = IndexFile 头部大小(40B) + 哈希槽位置 * 哈希槽大小(4B) + 消息的数量 * 消息索引的大小(20B)

    int absIndexPos =
        IndexHeader.INDEX_HEADER_SIZE + this.hashSlotNum * hashSlotSize
            + this.indexHeader.getIndexCount() * indexSize;
    
  5. 向 IndexFile 的第三部分(索引列表)中放入数据的索引,索引包含 4 部分,共 20B:keyHash、phyOffset、timeDiff、slotValue

    在这里插入图片描述

  6. 向 IndexFile 的第二部分(哈希槽)中放入数据

    在这里插入图片描述

IndexFile 的结构如下图所示:

在这里插入图片描述