基于电商场景的高并发RocketMQ实战-NameServer内存中核心数据模型分析、内核级Producer发送消息流程-CSDN博客

43 阅读2分钟

🌈🌈🌈🌈🌈🌈🌈🌈
【11来了】文章导读地址:点击查看文章导读!
🍁🍁🍁🍁🍁🍁🍁🍁

NameServer 内存中核心数据模型分析

NameServer 中关键的数据模型结构如下:

  • clusterAddrTable:存储 Broker 集群表,其中 Broker01 表示第一个 Broker 分组

    clusterAddrTable: {
      BrokerCluster01: [Broker01, Borker02]
    }
    
  • brokerAddrTable:存储 Broker 地址表,存储了每个 Broker 分组的信息,以及该 Broker 分组中每个主从 Broker 的地址

    brokerAddrTable: [
      {
        Broker01: {
          cluster: BrokerCluster01,
          brokerAddrs: [
            0/*brokerId,用于区分主从*/: ip:port,
            1/*brokerId,用于区分主从*/: ip:port
          ]
        },
        Broker02: {
          cluster: BrokerCluster01,
          brokerAddrs: [
            0/*brokerId,用于区分主从*/: ip:port,
            1/*brokerId,用于区分主从*/: ip:port
          ]
        }
      }
    ]
    
  • brokerLiveTable:存储活跃的 Broker,其中 haServerAddr 存储与当前 Broker 互为主备的 Broker 地址

    brokerLiveTable: {
      ip:port: {
        lastUpdateTimestamp: xxxx,
        haServerAddr: ip:port
      }
    }
    
  • topicQueueTable:存储 Topic 在每个 Broker 中的队列数量

    topicQueueTable: {
      Topic01: [
        {
          brokerName: Broker01,
          readQueueNums: 4,
          writeQueueNums: 4
        },
        {
          brokerName: Broker02,
          readQueueNums: 4,
          writeQueueNums: 4
        }
      ]
    }
    

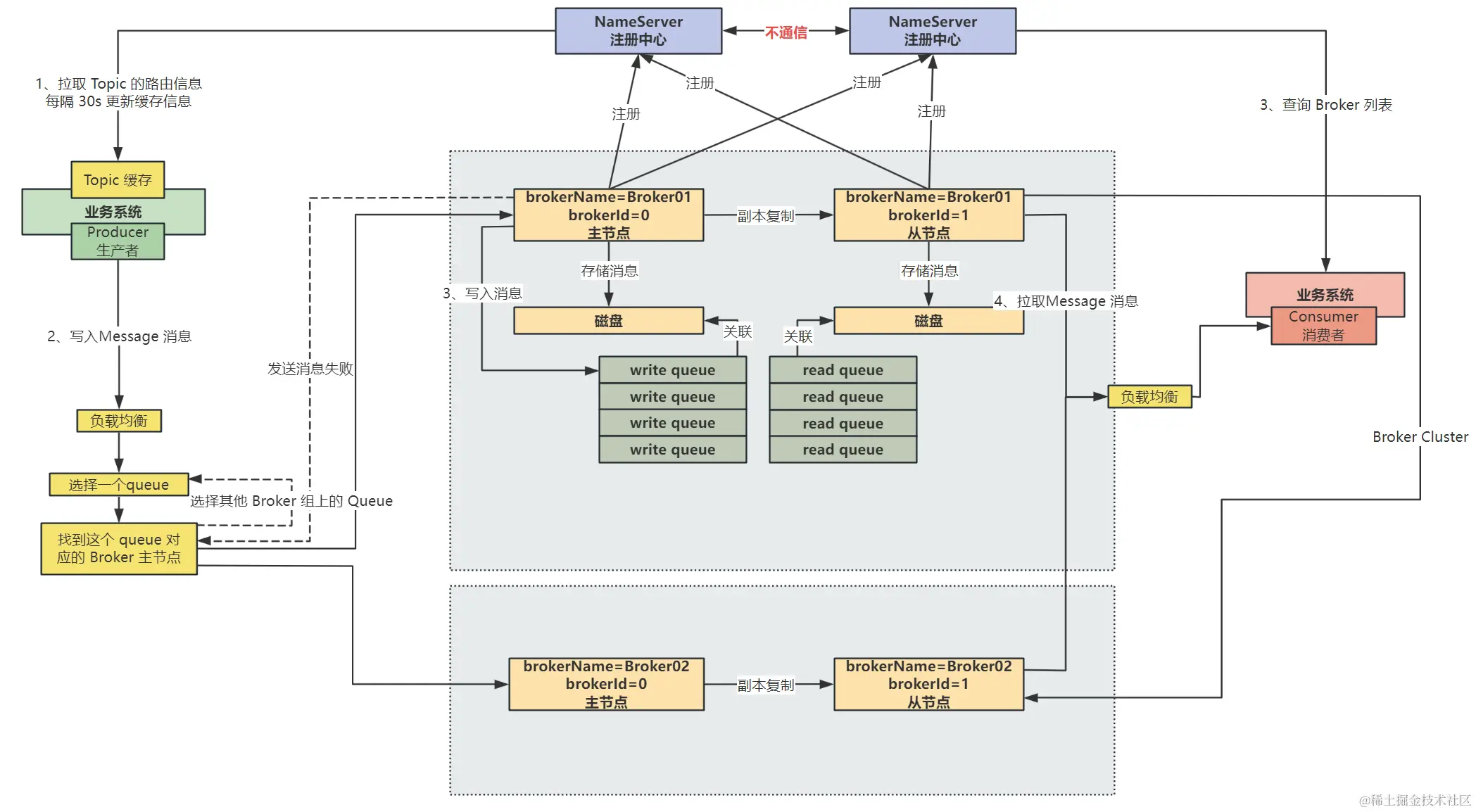
内核级 Producer 发送消息流程

消息生产者发送消息根据 Topic 进行发送:

  1. 根据 Topic 找到这个 Topic 的 Queue 在每台 Broker 上的分布,进行负载均衡
  2. 通过负载均衡选择一个队列,根据 topicQueueTable 可以知道该 Queue 是属于哪一个 Broker 的
  3. 那么接下来就查找到 Broker 主节点(根据 brokerId 判断),将数据发送到这个 Broker 主节点中,再写入对应的 Queue

那么如果当前消息发送到当前 Broker 组失败的话,在一段时间内就不会选择当前出现故障的 Queue了,会重新选择其他的 Broker 组中的 Queue 进行发送

选择 Broker 以及发送失败流程图如下图黄色部分所示:

在这里插入图片描述

RokcetMQ 的 NameServer 中是有 故障的延迟感知机制 ,即当 Broker 出现故障时,对于生产者来说,并不会立即感知到该 Broker 故障

NameServer 中虽然每隔 10s 中会去检查是否有故障 Broker,将故障 Broker 剔除掉,但是此时生产者的 Topic 缓存中还是有故障 Broker 的信息的,只有等 30s 之后刷新,才可以感知到这个 Broker 已经故障了

通过这个 故障的延迟感知机制 可以避免去做许多麻烦的操作,如果 Broker 挂掉之后,要让生产者立马感知到,需要通过 NameServer 去通知许多 Producer,并且如果通知丢失,还是有向故障 Broker 发送消息的可能!