深度解析Java中的ReadWriteLock:高效处理并发读写操作

3,273 阅读11分钟

第1章:引言

大家好,我是小黑,今天咱们聊聊读写锁。当多个线程同时对同一数据进行读写操作时,如果没有合理的管理,那数据就乱套了。就好比小黑在写日记,突然来了一帮朋友,大家都想往日记本上写点什么,不加以控制,日记本就成了涂鸦板。

这时,ReadWriteLock就派上用场了。它可以确保当一个线程在写数据时,其他线程要么等待,要么只能执行读操作。这样,即便有多个线程,数据也能保持整洁有序。

为什么选择ReadWriteLock而不是其他类型的锁呢?主要是因为ReadWriteLock允许多个线程同时读取数据,而在写数据时才需要独占。对于读多写少的场景,这就大大提高了效率。想象一下,如果咱们的日记本只允许一个人看,那队伍得排多长啊!

第2章:ReadWriteLock概述

ReadWriteLock,顾名思义,分为读锁(Read Lock)和写锁(Write Lock)。读锁是共享的,多个线程可以同时持有读锁,这就像是多人同时看同一本书。而写锁则是独占的,一旦一个线程获取了写锁,其他线程就只能乖乖等它写完,就像只有一个人能写日记,其他人等着。

来看看ReadWriteLock和其他锁,比如ReentrantLock的区别吧。ReentrantLock是一种排他锁,也就是说,不管是读操作还是写操作,同一时间只能有一个线程访问。而ReadWriteLock则更灵活,允许多个线程同时进行读操作。

现在,咱们用Java代码来展示一下ReadWriteLock的基本使用。代码示例中的变量名和注释都用中文,以便理解。

import java.util.concurrent.locks.ReadWriteLock;
import java.util.concurrent.locks.ReentrantReadWriteLock;

public class ReadWriteLockDemo {
    private ReadWriteLock rwLock = new ReentrantReadWriteLock();
    private int value; // 这是小黑要保护的数据

    public void read() {
        rwLock.readLock().lock(); // 获取读锁
        try {
            System.out.println("小黑正在读取数据:" + value);
            // 这里模拟读取数据的过程
        } finally {
            rwLock.readLock().unlock(); // 释放读锁
        }
    }

    public void write(int newValue) {
        rwLock.writeLock().lock(); // 获取写锁
        try {
            value = newValue;
            System.out.println("小黑已经更新数据:" + value);
            // 这里模拟写入数据的过程
        } finally {
            rwLock.writeLock().unlock(); // 释放写锁
        }
    }
}

在这个示例中,咱们有一个简单的ReadWriteLock实例。当小黑需要读取数据时,它获取读锁;当需要写入数据时,它获取写锁。注意,当一个线程持有写锁时,其他线程既不能读也不能写,确保了数据的一致性和安全性。

第3章:ReadWriteLock的工作机制

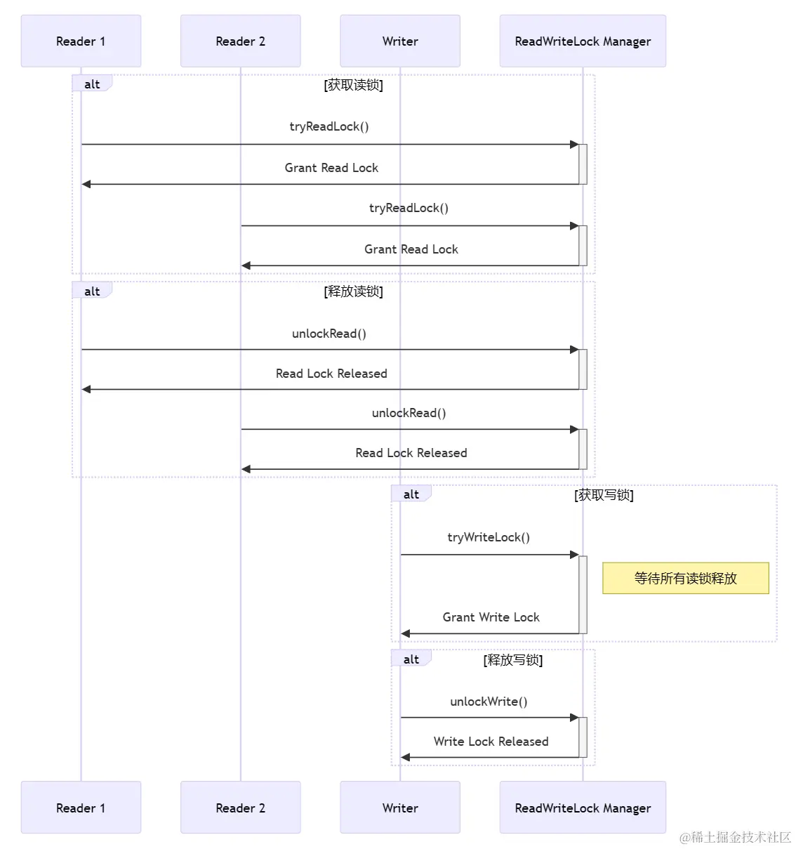
读锁的工作原理

读锁是共享的。这意味着多个线程可以同时获得读锁。只要没有线程持有写锁,读锁就可以被无限数量的线程同时获取。这就像图书馆的书,可以被很多人同时阅读,只要没人在修改它。

写锁的工作原理

写锁则完全不同,它是排他的。当一个线程拿到写锁后,其他线程无论是想读还是写,都必须等待。写锁就像小黑的日记本,当小黑在写东西时,别人既不能读也不能写。

锁降级和升级

锁降级是指在持有写锁的同时获取读锁,然后释放写锁的过程。这个过程中,数据不会被其他写操作修改,保证了数据的一致性。锁升级,即从读锁升级到写锁,则在ReadWriteLock中是不被允许的。这是因为允许锁升级会引起死锁。

代码示例

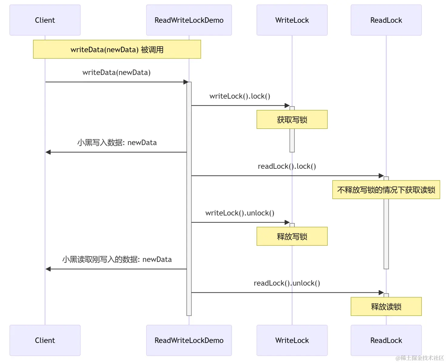
咱们来看一个锁降级的例子。小黑首先写数据,然后在不释放写锁的情况下立即读取,保证了读到的数据是最新的。之后,再释放写锁。

public class LockDowngradeExample {
    private ReadWriteLock rwLock = new ReentrantReadWriteLock();
    private int data; // 小黑的数据

    public void writeData(int newData) {
        rwLock.writeLock().lock(); // 获取写锁
        try {
            data = newData; // 写入数据
            System.out.println("小黑写入数据: " + data);
            rwLock.readLock().lock(); // 在不释放写锁的情况下获取读锁
        } finally {
            rwLock.writeLock().unlock(); // 释放写锁
        }

        try {
            System.out.println("小黑读取刚写入的数据: " + data); // 读取数据
        } finally {
            rwLock.readLock().unlock(); // 释放读锁
        }
    }
}

在这个例子中,小黑先获取写锁进行数据写入。在释放写锁之前,他又获取了读锁。这样做的好处是,在释放写锁之后,如果有其他线程等待读锁,小黑仍然能保持对数据的访问。然后,小黑释放了写锁,最后释放读锁。这个过程就是一个典型的锁降级操作。

第4章:ReentrantReadWriteLock

ReentrantReadWriteLock的结构

ReentrantReadWriteLock包含两个主要部分:读锁(ReadLock)和写锁(WriteLock)。这两种锁都实现了Lock接口,但它们的行为截然不同。读锁允许多个线程同时持有,而写锁则是独占的。

ReentrantReadWriteLock的工作原理

当一个线程请求读锁时,如果没有线程持有写锁(或者请求读锁的线程已经持有写锁),它就会获得读锁。相反,当一个线程请求写锁时,只有在没有线程持有读锁或写锁(或者请求写锁的线程已经持有这个写锁)的情况下,它才能获取写锁。

实例代码

让我们通过一个例子来看看ReentrantReadWriteLock是如何工作的。这个例子中,小黑将使用ReentrantReadWriteLock来同步对一个共享资源的访问。

import java.util.concurrent.locks.ReadWriteLock;
import java.util.concurrent.locks.ReentrantReadWriteLock;

public class ReentrantReadWriteLockExample {
    private ReadWriteLock rwLock = new ReentrantReadWriteLock();
    private int sharedResource; // 这是一个共享资源

    public void incrementSharedResource() {
        rwLock.writeLock().lock(); // 获取写锁
        try {
            sharedResource++; // 修改共享资源
            System.out.println("资源被增加到: " + sharedResource);
        } finally {
            rwLock.writeLock().unlock(); // 释放写锁
        }
    }

    public void printSharedResource() {
        rwLock.readLock().lock(); // 获取读锁
        try {
            System.out.println("当前资源值: " + sharedResource); // 读取共享资源
        } finally {
            rwLock.readLock().unlock(); // 释放读锁
        }
    }
}

在这个例子中,当小黑想要修改共享资源时,他会获取写锁。这样可以保证在他修改资源的时候,没有其他线程能读取或写入资源。而当小黑仅需要读取资源时,他则会获取读锁。由于读锁是共享的,其他线程也可以同时读取资源,但不能写入。

第5章:ReadWriteLock的高级特性

公平性和非公平性

在谈到锁时,公平性是一个重要的概念。公平锁意味着线程获取锁的顺序与它们请求锁的顺序相同。就像在银行排队,先来后到。而非公平锁则可能允许某些线程“插队”,这可能会导致更高的吞吐量,但同时也可能造成线程饥饿。

ReentrantReadWriteLock允许咱们选择公平性或非公平性。默认情况下,它是非公平的,但如果需要,可以在构造时启用公平性。

private ReadWriteLock fairRwLock = new ReentrantReadWriteLock(true); // 创建一个公平的锁

锁的获取和释放的策略

锁的管理是多线程编程中的一个关键环节。获取锁的时机和释放锁的时机都非常重要,需要根据具体的应用场景来决定。

在读多写少的场景中,频繁地获取和释放读锁可能会导致性能下降。相反,在写操作较多的场景中,持有写锁的时间过长则会阻塞读操作,影响整体性能。

代码示例:公平性的应用

让咱们通过一个实例来看看如何使用公平的ReentrantReadWriteLock。在这个例子中,小黑会创建一个公平的读写锁来管理对一个共享资源的访问。

import java.util.concurrent.locks.ReadWriteLock;
import java.util.concurrent.locks.ReentrantReadWriteLock;

public class FairReadWriteLockExample {
    private ReadWriteLock rwLock = new ReentrantReadWriteLock(true); // 创建一个公平的锁
    private int sharedData = 0; // 共享数据

    public void incrementData() {
        rwLock.writeLock().lock(); // 获取写锁
        try {
            sharedData++;
            System.out.println("数据增加到: " + sharedData);
        } finally {
            rwLock.writeLock().unlock(); // 释放写锁
        }
    }

    public void readData() {
        rwLock.readLock().lock(); // 获取读锁
        try {
            System.out.println("当前数据为: " + sharedData);
        } finally {
            rwLock.readLock().unlock(); // 释放读锁
        }
    }
}

在这个例子中,公平锁确保了所有请求锁的线程都能按顺序获得锁。这对于确保所有线程都能公平地访问资源是很有帮助的。

第6章:ReadWriteLock的使用场景

适合使用ReadWriteLock的场景

  1. 读多写少的场景

    • 当一个应用主要涉及到读取操作,而写操作相对较少时,使用ReadWriteLock非常合适。因为它允许多个线程同时读取数据,从而大大提高了并发性能。这就像图书馆里的一本热门书籍,大家都在阅读,但只有偶尔有人在做笔记。
  2. 数据一致性要求高的场景

    • 在需要确保数据在读取时不被修改的场景中,ReadWriteLock也很适用。它通过写锁来保证在写操作进行时,读操作必须等待,从而保证了数据的一致性。

不适合使用ReadWriteLock的场景

  1. 写操作频繁的场景

    • 如果一个应用中写操作非常频繁,使用ReadWriteLock可能就不是最佳选择了。因为频繁的写操作会导致读操作频繁地等待,从而降低程序的总体性能。
  2. 资源竞争不激烈的场景

    • 在线程间的资源竞争不是很激烈的场景中,使用简单的互斥锁(例如ReentrantLock)可能就足够了。在这种情况下,ReadWriteLock的复杂性可能并不会带来额外的好处。

代码示例:适用ReadWriteLock的场景

让咱们来看一个适合使用ReadWriteLock的场景的代码示例。在这个示例中,小黑将维护一个数据结构,这个数据结构会被多个线程频繁地读取,但写操作相对较少。

import java.util.concurrent.locks.ReadWriteLock;
import java.util.concurrent.locks.ReentrantReadWriteLock;

public class DataStructure {
    private ReadWriteLock rwLock = new ReentrantReadWriteLock();
    private int data = 0; // 这是被保护的数据

    public void readData() {
        rwLock.readLock().lock(); // 获取读锁
        try {
            System.out.println("读取数据: " + data);
        } finally {
            rwLock.readLock().unlock(); // 释放读锁
        }
    }

    public void updateData(int newData) {
        rwLock.writeLock().lock(); // 获取写锁
        try {
            data = newData;
            System.out.println("更新数据为: " + data);
        } finally {
            rwLock.writeLock().unlock(); // 释放写锁
        }
    }
}

在这个例子中,读操作比写操作频繁得多。因此,使用ReadWriteLock能够在不牺牲数据一致性的前提下,提高程序的读取效率。

第7章:性能考量和最佳实践

性能考量

  1. 读写比例

    • ReadWriteLock最适合于读操作远多于写操作的场景。如果写操作很频繁,那么写锁可能会经常阻塞读锁,从而降低整体性能。
  2. 锁的粒度

    • 锁的粒度是指锁保护数据的大小。粗粒度锁(例如,锁定整个数据结构)可以简化编程模型,但可能降低并发性。细粒度锁(例如,锁定数据结构中的单个元素)可以提高并发性,但编程更复杂,且可能增加死锁的风险。
  3. 锁的公平性

    • 公平锁(即按请求顺序获取锁)可以防止线程饥饿,但可能会降低吞吐量。非公平锁可能提高吞吐量,但有时可能导致线程饥饿。

最佳实践

  1. 减少锁持有时间

    • 获取锁、执行必要的操作然后立即释放锁。这样可以减少锁的争用,提高程序的并发性能。
  2. 避免在持有锁时执行高延迟操作

    • 在持有锁的情况下进行I/O操作、网络通信或其他可能导致线程阻塞的操作,会降低并发性能。
  3. 避免锁嵌套

    • 尽量避免在一个锁内部获取另一个锁,这种做法可能导致死锁和降低性能。

代码示例:性能优化

让咱们看一个优化读写性能的例子。在这个例子中,小黑将采用细粒度锁来提高并发性能。

import java.util.concurrent.locks.ReadWriteLock;
import java.util.concurrent.locks.ReentrantReadWriteLock;

public class FineGrainedLockExample {
    private ReadWriteLock rwLock = new ReentrantReadWriteLock();
    private int[] data = new int[10]; // 假设这是一个共享数组

    public void updateElement(int index, int value) {
        rwLock.writeLock().lock(); // 获取写锁
        try {
            data[index] = value;
            System.out.println("数据在位置 " + index + " 更新为: " + value);
        } finally {
            rwLock.writeLock().unlock(); // 释放写锁
        }
    }

    public int readElement(int index) {
        rwLock.readLock().lock(); // 获取读锁
        try {
            System.out.println("读取位置 " + index + " 的数据: " + data[index]);
            return data[index];
        } finally {
            rwLock.readLock().unlock(); // 释放读锁
        }
    }
}

在这个例子中,小黑通过锁定数组的单个元素而不是整个数组,实现了细粒度的锁定。这样,当一个线程在修改数组的某个元素时,其他线程仍然可以访问数组的其他元素,从而提高了并发性能。

第8章:总结

ReadWriteLock是Java中处理并发读写操作的一个强大工具。它通过分离读锁和写锁,允许多线程环境下的高效数据访问。重点在于它允许多个读操作并行进行,而写操作则保持独占,这样既保证了数据的安全性,又提高了程序的性能。

在使用ReadWriteLock时,咱们需要考虑读写比例、锁的粒度和公平性等因素,以确保选择最适合当前场景的策略。记住,没有一种锁是适合所有场景的,了解并根据具体的应用需求选择和使用锁,是至关重要的。

希望这些知识能帮助大家在实际工作中更好地使用ReadWriteLock,写出更高效、更稳定的多线程程序。