在电子墨水屏标签领域,如何选择一款好的处理器?

323 阅读6分钟

电子墨水屏是近些年由台湾 eInk公司发展起来的一种超低功耗的数字显示技术,不同于传统的LCD,LED等主动发光的电子屏幕技术,墨水屏是一种被动式发光技术,这种屏幕仅在画面刷新过程中消耗很低的电流,在刷新完成之后屏幕完全不需要电力供应,可以实现零功耗。基于这个原理,电子价签的整体功耗很低,通常单个价签只需要安装两节CR2032的纽扣电池就可以工作3-5年时间,方便了该系统的安装,运行和维护。目前电子价签已经从商超零售行业逐步向教育,电子医疗,仓储物流,会议桌牌等领域快速推广,在智能制造的工业领域已经有很大的增长。

工业场所对于产品的稳定性,可靠性和电池寿命要求很高,因此工业级的电子墨水屏产品需要在每一个环节做出非常严格的设计,下面我们看看WiMi-net微网高通在产品设计之初是如何选择CPU处理器的?

WiMi-net微网高通电子墨水屏是主要由CPU处理器,射频芯片和墨水显示屏这三个部分组成(如下图所示)。在休眠状态下,墨水显示屏的电源是被关闭的,因此此时的系统耗电只有两个部分,分别是CPU处理器和射频芯片。为了尽可能延长电池的待机时间,就需要选择一款超低功耗的处理器和射频芯片。

image.png

一款寿命长的电子墨水屏标签应该如何选择CPU处理器呢?

 

功耗低

目前在低功耗的CPU处理器领域,美国 Silicon Labs是一个重要的厂家,其 EFM32 系列的处理器拥有远超同行的低功耗特性。

image.png

该处理器从设计定位上就是能量友好型的,和业界同行相比,其技术指标十分优秀,休眠电流 <1μA,唤醒时间 2 μs,运行功耗114 μA/MHz,有效减少了信息处理的时间,这些技术指标刚好就是电子价签产品需要关注的几个核心指标。

除了上面关于CPU处理器的核心指标之外,相比ST、Atmel、freescale、德州仪器TI、MICROCHIP这些厂家,Silicon Labs还有一些其他的更进一步的低功耗指标,可以参考下图:

image.png

因此在电子墨水屏标签的处理器的选择上,WiMi-net微网高通选择了Silicon Labs的低功耗32位处理器。

 

Flash+RAM 容量大

Silicon Labs的低功耗处理器不仅功耗低,而且该厂家的处理器的Flash和RAM容量也非常适合墨水屏电子标签的远程无线升级和图片处理的需求。采用 128KB 的 Flash 容量 + 16KB 的 RAM 容量的低成本处理器型号,足以运行一个支持OTA无线升级功能的。

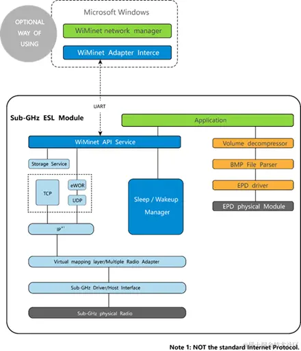
image.png

该图是电子墨水屏标签的整体软件功能架构图。从软件功能上主要是分为两个部分,一个部分是无线通讯的协议栈部分(左侧的蓝色部分),另外一个部分是墨水屏的驱动部分(右侧的黄色部分)。无线通讯的协议栈部分有计算密集型的 **TCP**算法以及**纯软件实现的 MAC**层,对于处理器而言,需要比较高的指令开销;在墨水屏驱动部分,同样有类似于 **WinRAR**功能的解压缩算法(Volume decompressor)以及 **BMP**图像解码(BMP File Parser)等密集的计算需求,不过这对于一款高性能的 32位ARM 处理器而言,都是可以轻松胜任的。

目前市面很多的墨水屏都是基于8051单片机实现的,其 Flash 容量通常不超过 64KB,RAM 大小不超过 4KB, 8位的内部数据总线,指令效率也比较低;硬件上较低的配置限制了很多实用性功能的技术实现,比如支持远程固件升级的OTA (Over The Air) 技术;支持大尺寸屏幕的 TCP 传输技术,还有加快传输速度的文件实时解压缩技术;支持图片尺寸自适应的 BMP文件格式解析技术等等。没有了这些高级技术特性的加持,墨水屏的整体性能,比如通讯距离,传输实时性,可靠性,电池寿命等核心指标难以获得实质性的提升。

需要额外补充的是,32位的 ARM 处理器通常具有较多外部通讯接口,比如 SPI 和 UART。前者可以给墨水屏的模组提供独立的,非共享的高速硬总线,相比于软件模拟的写入时序,基于纯硬件实现的总线可以将写入速度提高3.8倍以上,进一步降低画面显示时间和系统的电池消耗,还可以降低屏幕的总线电容以及寄生静电效应;实际上采用某些特定IC驱动的13.3吋屏幕会要求独立总线,否则长时间运行会卡死总线。

image.png

多余的 UART 端口则可通过零成本的接口方式连接外部转接板,在Windows平台运行应用软件,可以实现对于墨水屏的参数配置,比如网络ID和产品密钥的修改。

支持ADC功能

电子墨水屏的一个基本功能需求就是持续的检测电池的电压,以此来判断电池是否有足够的电量支持系统继续运行,WiMi-net微网高通是采用CPU处理器内置的ADC来实现该功能,通常情况下,12位的精度就足够了;另外为了给系统的稳定性做最后的兜底措施,硬件看门狗也是一个必须的选项。

image.png

综上所述,一款**32位**的超低功耗 ARM 处理器在电子墨水屏标签的功能实现上,可以获得比 **8051** 处理器更低的功耗,更强大的功能,更好的图片适应性和更好的可管理性,是一个比较不错的选择。