Kubernetes 外部 HTTP 请求到达 Pod 容器的全过程

5,152 阅读4分钟

Kubernetes 集群外部的 HTTP/HTTPS 请求是如何达到 Pod 中的 container 的?

HTTP 请求流转过程概述

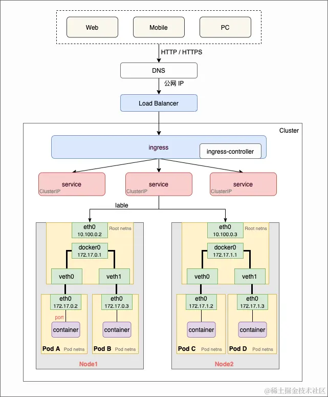
如上图所示,全过程大致为:

  1. 用户从 web/mobile/pc 等客户端发出 HTTP/HTTPS 请求。
  2. 由于应用服务通常是通过域名的形式对外暴露,所以请求将会先进行 DNS 域名解析,得到对应的公网 IP 地址。
  3. 公网 IP 地址通常会绑定一个 Load Balancer 负载均衡器,此时请求会进入此负载均衡器。
    • Load Balancer 负载均衡器可以是硬件,也可以是软件,它通常会保持稳定(固定的公网 IP 地址),因为如果切换 IP 地址会因为 DNS 缓存的原因导致服务某段时间内不可达。
    • Load Balancer 负载均衡器是一个重要的中间层,对外承接公网流量,对内进行流量的管理和转发。
  4. Load Balancer 再将请求转发到 kubernetes 集群的某个流量入口点,通常是 ingress
    • ingress 负责集群内部的路由转发,可以看成是集群内部的网关。
    • ingress 只是配置,具体进行流量转发的是 ingress-controller,后者有多种选择,比如 Nginx、HAProxy、Traefik、Kong 等等。
  5. ingress 根据用户自定义的路由规则进一步转发到 service
    • 比如根据请求的 path 路径或 host 做转发。
  6. service 根据 selector(匹配 label 标签)将请求转发到 pod
    • service 有多种类型,集群内部最常用的类型就是 ClusterIP
    • service 本质上也只是一种配置,这种配置最终会作用到 node 节点上的 kube-proxy 组件,后者会通过设置 iptables/ipvs 来完成实际的请求转发。
    • service 可能会对应多个 pod,但最终请求只会被随机转发到一个 pod 上。
  7. pod 最后将请求发送给其中的 container 容器。
    • 同一个 pod 内部可能有多个 container,但是多个容器不能共用同一个端口,因此这里会根据具体的端口号将请求发给对应的 container

以上就是一种典型的集群外部 HTTP 请求如何达到 Pod 中的 container 的全过程。

需要注意的是,由于网络配置灵活多变,以上请求流转过程并不是唯一的方式,例如:

  • 如果你使用的是云服务,那么可以通过使用 LoadBalancer 类型的 service 直接绑定一个云服务商提供的负载均衡器,然后再接 ingress 或者其它 service。
  • 你也可以通过 NodePort 类型的 service 直接使用节点上的端口,通过这些节点自建负载均衡器。
  • 如果你的服务特别简单,没啥内部流量需要管理的,这时不用 ingress 也是可以的。

容器技术的底座

容器技术的底座有三样东西:

  • Namespace(这里是指 Linux 系统内核的命名空间)
  • Cgroups
  • UnionFS

正是 Linux 内核的 namespace 实现了资源的隔离。因为每个 pod 有各自的 Linux namespace,所以不同的 pod 是资源隔离的。namespace 有多种,包括 PID、IPC、Network、Mount、Time 等等。其中 PID namespace 实现了进程的隔离,因此 pod 内可以有自己的 1 号进程。而 Network namespace 则让每个 pod 有了自己的网络。

Pod 有自己的网络,node 节点也有自己的网络,那么流量是如何从 node 节点到 pod 的呢?

HTTP 请求流转过程补充

每个 node 节点上都有:

  • kubelet:节点的小管家。
  • kube-proxy:操作节点的 iptables/ipvs 。
  • plugins:
    • CRI:容器运行时接口
    • CNI:容器网络接口
    • CSI(可选):容器存储接口

每个 node 节点有自己的 root namespace,其中也包括网络相关的 root netns,每个 pod 有自己的 pod netns,从 node 到 pod 则可以通过 veth pairs 的方式连通,流量也正是通过此通道进行的流转。而构建 veth pairs、设置 pod network namespace、为 pod 分配 IP 地址等等工作则正是 CNI 的任务。

至此,一个典型的 kubernetes 集群外部的 HTTP/HTTPS 请求如何达到 Pod 中的 container 的全过程就是这样了。


参考资料: