使用Commons JXPath简化XML/JSON处理

834 阅读12分钟

第1章:引言

咱们都知道,在现代软件开发中,处理XML和JSON数据几乎是家常便饭。这两种格式广泛应用于配置文件、数据交换、API响应等领域。不过,要手动解析和操作它们,有时候真是让人头大。

当你面对一堆复杂的XML或JSON文件时,如果有一个工具能直接帮你找到想要的数据,那该多好。JXPath正是这样的工具,它提供了一种简洁的方式来访问和修改XML和JSON数据。不用再挨个节点去遍历,一条简单的路径表达式就能直接定位到你需要的数据点。

JXPath不仅仅是一个简单的查询工具,它还允许咱们以一种非常直观的方式操作这些数据,比如修改、删除或添加新的节点。这不仅大大提高了开发效率,而且让代码更加简洁易读。

第2章:什么是Commons JXPath

讲真,JXPath在很多人眼里可能还是个陌生的名字。但别担心,小黑来给咱们科普一下。Apache Commons JXPath是一个开源的Java库,它提供了一种非常直观的方式来查询和操作XML和JSON数据。其实,JXPath的原理有点像XPath,它允许咱们通过路径表达式来定位数据。这样一来,无论数据结构有多复杂,咱们都能轻松地找到需要的信息。

用JXPath处理数据的好处是显而易见的。首先,它能大大简化代码。想想看,如果不用写一堆循环和条件判断,直接一行代码就能拿到数据,是不是感觉很爽?其次,JXPath对于复杂的查询操作特别有用。比如说,咱们要从一个巨大的JSON中找到所有满足特定条件的元素,用JXPath就能轻松搞定。

举个简单的例子,假设有这样一个XML文件:

<Person>
    <Name>张三</Name>
    <Age>30</Age>
</Person>

小黑现在用JXPath来读取这个人的名字。看看代码是多么的简洁:

import org.apache.commons.jxpath.JXPathContext;

public class JXPathExample {
    public static void main(String[] args) {
        // 创建JXPath上下文
        JXPathContext context = JXPathContext.newContext(document); // 假设document是上面的XML文档

        // 使用JXPath查询名字
        String name = (String) context.getValue("/Person/Name");

        System.out.println("名字是: " + name);
    }
}

看到了吧,只用了一行代码就拿到了名字。这就是JXPath的魅力所在。而且,JXPath不仅仅能查询简单的数据,它还能处理更复杂的结构,比如嵌套的对象、数组等等

第3章:依赖配置

JXPath依赖

首先,咱们得确保项目中已经引入了JXPath的依赖。对于使用Maven的项目来说,这意味着要在pom.xml文件中加入相应的依赖项。这里给你看个例子:

// pom.xml中添加JXPath依赖
<dependency>
    <groupId>commons-jxpath</groupId>
    <artifactId>commons-jxpath</artifactId>
    <version>1.3</version> <!-- 确保版本是最新的 -->
</dependency>

基本配置

一旦JXPath依赖被成功添加,咱们就可以开始使用它了。但在此之前,让小黑给你演示一下如何创建一个基本的JXPath上下文(Context)。JXPath上下文是使用JXPath进行查询和操作的基础。通过它,咱们可以对XML或JSON数据执行各种操作。

来,看个简单的例子吧。假设咱们有一个如下的XML文档:

<Person>
    <Name>李四</Name>
    <Age>25</Age>
</Person>

要使用JXPath读取这个文档,咱们首先需要将它加载到一个Document对象中。然后,创建一个JXPath上下文对象。看看下面的代码:

import org.apache.commons.jxpath.JXPathContext;
import org.w3c.dom.Document;
import javax.xml.parsers.DocumentBuilder;
import javax.xml.parsers.DocumentBuilderFactory;

public class JXPathExample {
    public static void main(String[] args) throws Exception {
        // 创建一个DocumentBuilder
        DocumentBuilder builder = DocumentBuilderFactory.newInstance().newDocumentBuilder();
        
        // 假设xmlFile是XML文件的路径
        Document document = builder.parse(xmlFile);

        // 创建JXPath上下文,绑定到Document对象
        JXPathContext context = JXPathContext.newContext(document);

        // 这里可以进行JXPath查询和操作
    }
}

在这段代码中,咱们首先使用了DocumentBuilderFactoryDocumentBuilder来解析XML文件,然后创建了一个JXPath上下文对象。这个上下文对象将作为后续操作的基础。

第4章:使用JXPath读取XML/JSON

JXPath基础:读取XML

让我们先从XML开始。记得刚才那个的XML例子吗?咱们用JXPath来读取其中的数据。先看看代码,然后小黑再给你解释:

import org.apache.commons.jxpath.JXPathContext;
import org.w3c.dom.Document;

public class JXPathXMLExample {
    public static void main(String[] args) {
        // 假设document是已经加载的XML文档
        JXPathContext context = JXPathContext.newContext(document);

        // 使用JXPath读取名字和年龄
        String name = (String) context.getValue("/Person/Name");
        Integer age = (Integer) context.getValue("/Person/Age");

        System.out.println("名字: " + name);
        System.out.println("年龄: " + age);
    }
}

在这个例子中,咱们创建了一个JXPath上下文,并用它来查询元素下的和节点。这就像是在问:“嘿,JXPath,你能告诉我下的和是什么吗?”然后JXPath就给咱们答案了。

JXPath与JSON

但JXPath不止于此,它还能处理JSON数据。假设咱们有下面这样的JSON:

{
    "person": {
        "name": "王五",
        "age": 28
    }
}

要用JXPath读取这个JSON,咱们需要先将它转换成一个Java对象。这里可以用任何喜欢的JSON库,比如Jackson或Gson。转换之后,剩下的步骤和处理XML差不多:

import org.apache.commons.jxpath.JXPathContext;

public class JXPathJSONExample {
    public static void main(String[] args) {
        // 假设personMap是已经转换的JSON对象
        JXPathContext context = JXPathContext.newContext(personMap);

        // 使用JXPath读取名字和年龄
        String name = (String) context.getValue("/person/name");
        Integer age = (Integer) context.getValue("/person/age");

        System.out.println("名字: " + name);
        System.out.println("年龄: " + age);
    }
}

这里的关键是把JSON转换成了一个Java Map对象,然后就可以用JXPath来查询了。

理解路径表达式

不管是处理XML还是JSON,路径表达式都是JXPath的核心。路径表达式就像是一个导航地图,告诉JXPath去哪里找我们需要的数据。比如/Person/Name就是告诉JXPath:“从根开始,找到元素,然后取它的子元素。”

第5章:JXPath的强大查询功能

现在,小黑要带咱们一探JXPath的高级特性,特别是它在查询方面的强大功能。JXPath不仅能处理简单的查询,还能轻松搞定复杂的条件筛选和迭代。这些高级特性让JXPath成为处理复杂XML和JSON数据时的得力助手。

条件筛选

首先,咱们来看看条件筛选。假设有一个包含多个人员信息的XML文件,像这样:

<People>
    <Person>
        <Name>张三</Name>
        <Age>25</Age>
        <City>北京</City>
    </Person>
    <Person>
        <Name>李四</Name>
        <Age>30</Age>
        <City>上海</City>
    </Person>
    <!-- 更多的Person节点 -->
</People>

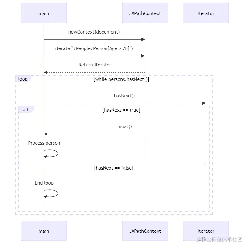
现在,如果想要找到所有年龄超过28岁的人,可以使用JXPath的条件筛选功能。看看下面这段代码:

import org.apache.commons.jxpath.JXPathContext;
import java.util.Iterator;

public class JXPathAdvancedExample {
    public static void main(String[] args) {
        // 假设document是已加载的XML文档
        JXPathContext context = JXPathContext.newContext(document);

        // 查询所有年龄大于28岁的人
        Iterator persons = context.iterate("/People/Person[Age > 28]");

        while (persons.hasNext()) {
            Object person = persons.next();
            // 这里可以对每个person进行操作
        }
    }
}

这段代码通过路径表达式/People/Person[Age > 28]找到了所有年龄超过28岁的人。JXPath的条件表达式非常灵活,可以让你精确地定位到需要的数据。

复杂路径表达式

除了条件筛选,JXPath还支持更复杂的路径表达式。比如,咱们可以使用路径表达式来访问数组或集合中的元素,甚至可以使用函数。

举个例子,假设有这样的JSON数据:

{
    "team": {
        "members": [
            {"name": "张三", "role": "开发"},
            {"name": "李四", "role": "测试"},
            // 更多成员
        ]
    }
}

如果想找到所有角色为“开发”的团队成员,可以这样写:

import org.apache.commons.jxpath.JXPathContext;
import java.util.Iterator;

public class JXPathComplexExample {
    public static void main(String[] args) {
        // 假设teamMap是已经转换的JSON对象
        JXPathContext context = JXPathContext.newContext(teamMap);

        // 查询所有角色为开发的团队成员
        Iterator developers = context.iterate("/team/members[role='开发']");

        while (developers.hasNext()) {
            Object developer = developers.next();
            // 这里可以对每个developer进行操作
        }
    }
}

通过这些示例,咱们可以看出,JXPath的查询功能非常强大,能够轻松应对各种复杂的数据处理需求。无论是简单的数据提取,还是复杂的条件筛选和迭代,JXPath都能够提供简洁高效的解决方案。掌握了这些技能,咱们在处理XML和JSON数据时就能游刃有余了。

路径表达式的语法、条件和函数用法

路径表达式的语法

  1. 基本结构:路径表达式由一系列的节点和符号组成,用于定位XML或JSON中的数据。它们包括节点名称、斜杠(/)、方括号([])等。

  2. 节点类型

    • 元素节点:直接使用元素名称来选择,例如Person
    • 属性节点:使用@符号,如@id选择id属性。
  3. 路径分隔符

    • 绝对路径:以/开始,从根节点开始选择,如/People/Person
    • 相对路径:不以/开始,从当前节点开始选择,如Person

条件表达式

条件表达式用于在路径中筛选节点,它写在方括号[]中,可以使用逻辑表达式:

  • 基本条件:如Person[Age > 18]表示选择Age大于18的Person节点。
  • 组合条件:可以使用andor等逻辑运算符组合多个条件,如Person[Age > 18 and Gender='Male']

函数的使用

JXPath支持多种函数,这些函数可以在路径表达式中使用:

  1. 节点相关函数

    • text():获取节点的文本内容,如Person/Name/text()
    • last():选择最后一个节点,如Person[last()]
    • position():获取节点的位置,如Person[position() < 3]
  2. 数学函数:比如round(), floor(), sum()等,用于执行数学计算。

  3. 字符串函数:如contains(), starts-with(), substring()等,用于字符串处理。

实例应用

让我们通过一个实例来看看这些条件和函数是如何应用的。还是以之前的XML为例:

<People>
    <Person id="1">
        <Name>张三</Name>
        <Age>30</Age>
    </Person>
    <Person id="2">
        <Name>李四</Name>
        <Age>25</Age>
    </Person>
</People>
  • 选择所有名字中包含“张”的Person/People/Person[contains(Name, '张')]
  • 选择第一个Person节点的年龄/People/Person[1]/Age
  • 选择最后一个Person节点的名字/People/Person[last()]/Name

通过掌握路径表达式的语法、条件和函数的使用,咱们可以更加精确和灵活地处理XML和JSON数据。这些知识点在数据处理中非常实用,希望大家能够通过这些内容,更深入地理解和运用JXPath。实践是最好的学习方式,多尝试、多练习,你会发现JXPath在数据处理中的巨大潜力。

第6章:JXPath与Java对象的交互

JXPath与Java Bean

想象一下,如果有一个Java Bean,比如一个表示人的类,长这样:

public class Person {
    private String name;
    private int age;
    // 还有getter和setter方法
}

现在,假设有一个Person的实例,小黑想用JXPath来读取和修改这个实例的属性。怎么做呢?其实很简单,看看这个例子:

import org.apache.commons.jxpath.JXPathContext;

public class JXPathJavaBeanExample {
    public static void main(String[] args) {
        // 创建一个Person实例
        Person person = new Person();
        person.setName("赵六");
        person.setAge(35);

        // 创建JXPath上下文,绑定到Person对象
        JXPathContext context = JXPathContext.newContext(person);

        // 读取属性
        String name = (String) context.getValue("name");
        Integer age = (Integer) context.getValue("age");

        System.out.println("姓名: " + name);
        System.out.println("年龄: " + age);

        // 修改属性
        context.setValue("name", "王七");
        context.setValue("age", 40);

        System.out.println("修改后的姓名: " + person.getName());
        System.out.println("修改后的年龄: " + person.getAge());
    }
}

在这个例子中,咱们首先创建了一个Person对象,并通过JXPath上下文来读取和修改它的属性。这就是JXPath处理Java对象的魅力所在:它可以直接在对象上执行查询和修改操作,非常方便。

JXPath与Java集合

那么,JXPath对于Java集合的处理又是怎样的呢?其实也很简单。假设有一个List,里面装的是Person对象:

List<Person> people = new ArrayList<>();
people.add(new Person("张三", 25));
people.add(new Person("李四", 30));
// 添加更多的Person对象

如果想用JXPath找到所有年龄大于28岁的人,可以这样做:

import org.apache.commons.jxpath.JXPathContext;
import java.util.Iterator;

public class JXPathJavaCollectionExample {
    public static void main(String[] args) {
        JXPathContext context = JXPathContext.newContext(people);

        // 查询所有年龄大于28岁的人
        Iterator olderPeople = context.iterate(".[age > 28]");

        while (olderPeople.hasNext()) {
            Person person = (Person) olderPeople.next();
            System.out.println("姓名: " + person.getName());
        }
    }
}

在这段代码中,咱们通过.age > 28这个条件来筛选出年龄超过28岁的人。这样的操作既简单又直观。

第7章:性能考量与最佳实践

性能考量

当处理大型的XML或JSON数据时,性能成为一个不可忽视的问题。JXPath虽好,但如果不注意,也可能导致性能问题,尤其是在处理巨大的数据集时。例如,频繁的路径查询和大量的数据迭代可能会消耗大量的资源。

那么,怎样才能优化JXPath的性能呢?首先,尽量避免复杂的路径表达式。简单直接的路径通常会更高效。其次,考虑到数据的大小和复杂度,有时候预处理数据,如简化结构,或者将数据分割成小块处理,可能会更有助于提高性能。

缓存机制

JXPath提供了缓存机制,这对于提高性能很有帮助。当你多次查询相同路径时,JXPath会缓存结果,从而减少重复计算。这在处理大型或复杂数据时尤为重要。

最佳实践

那么,在日常使用中,咱们应该怎样更好地使用JXPath呢?小黑这里有几个建议:

  1. 明确需求:在写查询之前,先明确你要查询的数据和目的,这样可以帮助你写出更高效的路径表达式。

  2. 合理使用条件:在使用条件筛选时,尽量让条件简洁明了,避免过于复杂的逻辑判断。

  3. 适时分页:在处理大量数据时,考虑分页处理,避免一次性加载过多数据。

  4. 利用缓存:合理利用JXPath的缓存机制,尤其是在需要多次执行相同查询的场景下。

第8章:总结

JXPath的优点

  1. 灵活性:JXPath提供了一种非常灵活的方式来访问和修改XML/JSON数据,无论数据结构多复杂。

  2. 易用性:相比直接使用DOM或SAX解析,JXPath的使用更简单直观,大大降低了学习和使用的门槛。

  3. 强大的查询能力:JXPath的高级查询功能,如条件筛选和迭代查询,使得它在处理复杂数据时尤为有用。

  4. 与Java对象的无缝结合:JXPath可以直接在Java对象上执行查询和修改,使得数据处理更加灵活。

通过这个系列的学习,小黑希望大家对JXPath有了深入的认识。无论你是刚接触JXPath,还是已经有一定经验的开发者,都能从中获得有用的信息。记住,技术是为了解决问题而存在的,掌握了JXPath,你就多了一个强大的工具来处理XML和JSON数据。

最后,小黑想说的是,技术在不断进步,咱们也要不断学习和探索。希望大家在使用JXPath的过程中,能够不断发现新的可能,解决更多的问题。继续加油,咱们下次再见!