基于SSE的实时消息推送

1,900 阅读6分钟

本文首发自 微盟技术中心 微信公众平台~

背景

小盟 AI 助手项目中需要服务端把 AI 模型回调回来内容,实时推送到客户端,展示给用户;整个流程需要一个能够快速支持上线的服务端推送方案。经过对现有的一些服务端推送方案进行调研,并结合项目的周期、实现成本、用户体验等多方综合考量,最终选择了 Server-Sent Events(SSE)方案进行实践。

首先服务端推送,是一种允许应用服务器主动将信息发送到客户端的能力,为客户端提供了实时的信息更新和通知,增强了用户体验。

服务端推送主要基于以下几个诉求:

(1)实时通知:在很多情况下,用户期望实时接收到应用的通知,如新消息提醒、活动提醒等。

(2)节省资源:如果没有服务端推送,客户端需要通过轮询的方式来获取新信息,会造成客户端、服务端的资源损耗。通过服务端推送,客户端只需要在收到通知时做出响应,大大减少了资源的消耗。

(3)增强用户体验:通过服务端推送,应用可以针对特定用户或用户群发送有针对性的内容,如优惠活动、个性化推荐等。这有助于提高用户对应用的满意度和黏性。

方案对比

轮询: 是一种较为传统的方式,客户端定时地向服务端发送请求,询问是否有新数据。服务端只需要检查数据状态,然后将结果返回给客户端。轮询的优点是实现简单,兼容性好;缺点是可能产生较大的延迟,且对服务端资源消耗较高。

长轮询(Long Polling): 轮询的改进版。客户端向服务器发送请求,服务器收到请求后,如果有新的数据,立即返回给客户端;如果没有新数据,服务器会等待一定时间(比如30秒超时时间),在这段时间内,如果有新数据,就返回给客户端,否则返回空数据。客户端处理完服务器返回的响应后,再次发起新的请求,如此反复。长轮询相较于传统的轮询方式减少了请求次数,但仍然存在一定的延迟。   

WebSocket: 一种双向通信协议,同时支持服务端和客户端之间的实时交互。WebSocket 是基于 TCP 的长连接,和HTTP 协议相比,它能实现轻量级的、低延迟的数据传输,非常适合实时通信场景,主要用于交互性强的双向通信。

SSE: 是一种基于 HTTP 协议的推送技术。服务端可以使用 SSE 来向客户端推送数据,但客户端不能通过 SSE 向服务端发送数据。相较于 WebSocket,SSE 更简单、更轻量级,但只能实现单向通信。

图片

图片

小盟 AI 助手项目需要快速上线且保证要用户较好的使用体验。鉴于 SSE 技术的轻量、实现简单、不增加额外的资源成本;当前业务场景也只需要服务端到用户端的单向的字符推送。非常适合项目需要。所以决定使用 SSE 来实现内容推送。****

深入 SSE

SSE 服务端推送,它基于 HTTP 协议,易于实现和部署,特别适合那些需要服务器主动推送信息、客户端只需接收数据的场景。有以下特点:

1、简单:基于 HTTP,无须额外的协议或者类库支持。主流浏览器都支持。

2、事件流:使用"事件流"(Event Stream)将数据从服务器发送到客户端。每个事件都可以包含一个事件标识符、事件类型和数据字段。客户端可以根据这些信息来解析和处理接收到的数据。

3、自动重连:意外断开时会自动尝试重新连接。可以确保了在网络故障或连接中断后能够及时恢复通信,为用户提供连续的数据流。重连时会在 HTTP 头中的Last_Event_ID 带上上一次的数据 ID,便于服务端返回后续数据。

4、单向推送:只能从服务端推送数据到客户端。

图片

SSE 消息体介绍:

图片

SSE消息体示例:

图片

服务端主要使用 Spring,其对 SSE 主要提供了两种支持:

  • Spring WebMVC:传统的基于 Servlet 的同步阻塞编程模型,即 同步模型 Web 框架。
  • Spring WebFlux:异步非阻塞的响应式编程模型,即 异步模型 Web 框架。          

项目基于springboot,所以选择使用前者实现。SseEmitter emitter = new SseEmitter(); 一句代码就可以建立一个 SSE 连接。

实践

后端实现

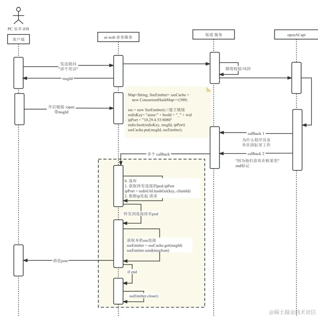
建立一个SseEmitterManger,统一管理当前服务 SSE 连接的创建、释放以及数据推送。结合 Redis 缓存可实现集群环境 SSE 连接的管理。

核心逻辑如下:

  • 连接池维护,设定一个上限,避免过大,导致内存问题。
static final Map<String, SseEmitter> sseCache =     new ConcurrentHashMap<>(300)          
  • 建立SSE连接,为每个连接建立一个唯一的MsgId,用来维护SSE连接与客户端的关系了;在 Redis 缓存中存入MsgId和当前机器节点的IP和Port,这样可以找到SSE 连接所在的服务结点,然后通过 HTTP 请求转发需要发送的数据到对应的服务节点上进行处理。
sse = new SseEmitter()sseId = "sse_xxx";redisKey= "aisse:" + bosId + "_" + wid ipPort = "10.10.10.10:8080"redis.hset(redisKey, msgId, ipPort)sseCache.put(msgId, sseEmitter);
  • 获取持有连接的 pod ipPort;根据 IP 发起请求。
ipPort = redisUtil.hashGet(redisKey, msgId)
  • 获取当前服务结点的SSE连接,发送数据。
sseEmitter = sseCache.get(msgId)sseEmitter.send(msgJson)          
  • 释放SSE连接
SseEmitter sseEmitter = sseCache.get(msgId);sseEmitter.complete();sseCache.remove(msgId);redisUtil.hashDel(redisKey, msgId);

**核心流程图如下: **  

图片

需要注意的是开启 SSE 连接接口的整个链路都要支持长连接。例如使用 Nginx 则要开启长连接的配置:

  • keepalive 用于控制可连接整个 upstream servers 的 HTTP 长连接的个数,即控制总数。
  • proxy_http_verion 用于控制代理后端链接时使用的 HTTP 版本,默认为 1.0。要想使用长连接,必须配置为 1.1。
  • proxy_set_header 需要设置为 Connection "",否则则发往 upstream servers 的请求中,Connection header 的值将为close,导致无法建立长连接。   
http {        upstream keepAliveService {            server 10.10.131.149:8080;            keepalive 20;        }            server {            listen 80;            server_name keepAliveService;            location /keep-alive/hello {                proxy_http_version 1.1;                proxy_set_header Connection "";                proxy_pass http://keepAliveService;            }        }}

**前端实现 **  

前端可以使用组件 @microsoft/fetch-event-source 来实现。

npm i @microsoft/fetch-event-source
import { fetchEventSource } from '@microsoft/fetch-event-source';let controller = new AbortController();  let eventSource = fetchEventSource('apiUrl', {  method: 'POST',  headers: {    'Content-Type': 'application/json',    'token': '....'  },  signal: controller.signal,  body: JSON.stringify({    ... // 传参  }),  onopen() {    // 建立连接  },  onmessage(event) {    // 接收信息    // 成功之后满足某些条件可以使用AbortController关闭连接        controller.abort()        eventSource?.close && eventSource.close();  },  onerror() {    // 服务异常        controller.abort()        eventSource?.close && eventSource.close();  },  onclose() {    // 服务关闭  },})

总结

SSE 轻量级的服务端单向推送技术;具有支持跨域、使用简单、支持自动重连等特点。相对于 WebSocket 更加轻量级,如果需求场景客户端和服务端单向通信,那么 SSE 是一个不错的选择。