原生微信小程序如何动态配置主题颜色及如何调用子组件的方法

1,769 阅读2分钟

一、最终效果

在这里插入图片描述

二、步骤

1、在初始化进入项目时,获取当前主题色

2、把主题色定义成全局变量(即在app.js中设置)

3、tabBar也需要定义全局变量,在首页时需要重新赋值

三、具体实现

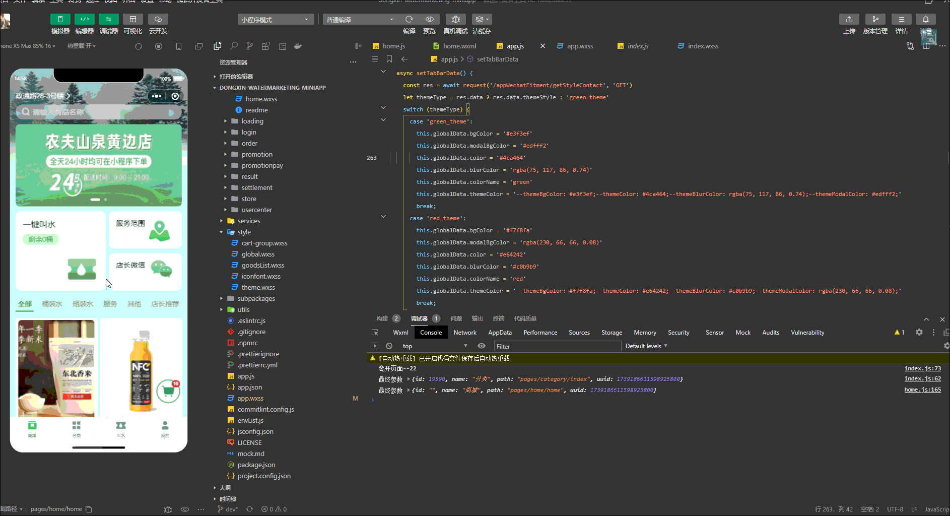
1、app.js

onLaunch () {
    //获取主题数据
    this.setTabBarData()
}
  // 设置主题色
  async setTabBarData() {
  // 后台接口返回的主题色配置
    const res = await request('/appWechatFitment/getStyleContact', 'GET')
    let themeType = res.data ? res.data.themeStyle : 'green_theme'
    switch (themeType) {
      case 'green_theme':
        this.globalData.bgColor = '#e3f3ef' // page 背景色
        this.globalData.modalBgColor = '#edfff2' // 模块背景色
        this.globalData.color = '#4ca464' // 字体按钮主色
        this.globalData.blurColor = 'rgba(75, 117, 86, 0.74)' // 未被选中的元素颜色
        this.globalData.colorName = 'green'
        // 全局css变量----需要在每个wxml页面的最顶层view标签动态配置style
        this.globalData.themeColor = '--themeBgColor: #e3f3ef;--themeColor: #4ca464;--themeBlurColor: rgba(75, 117, 86, 0.74);--themeModalColor: #edfff2;'
        break;
      case 'red_theme':
        this.globalData.bgColor = '#f7f8fa'
        this.globalData.modalBgColor = 'rgba(230, 66, 66, 0.08)'
        this.globalData.color = '#e64242'
        this.globalData.blurColor = '#c0b9b9'
        this.globalData.colorName = 'red'
        this.globalData.themeColor = '--themeBgColor: #f7f8fa;--themeColor: #e64242;--themeBlurColor: #c0b9b9;--themeModalColor: rgba(230, 66, 66, 0.08);'
        break;
    }
   // 导航栏配置
    let tabBarData = { "background_color": "#FFFFFF", "inactive_color": '#7DA288', "active_color": this.globalData.color, "data": [{ "text": "商城", "page": "setup", "pagePath": "pages/home/home", "iconPath": "assets/imgs/tabbar/home-" + themeType + ".png", "selectedIconPath": "assets/imgs/tabbar/home-" + themeType + "-active.png" }, { "pagePath": "pages/category/index", "iconPath": "assets/imgs/tabbar/category-" + themeType + ".png", "selectedIconPath": "assets/imgs/tabbar/category-" + themeType + "-active.png", "text": "分类" }, { "pagePath": "pages/delivery/index", "iconPath": "assets/imgs/tabbar/invoicing-" + themeType + ".png", "selectedIconPath": "assets/imgs/tabbar/invoicing-" + themeType + "-active.png", "text": "叫水", }, { "pagePath": "pages/usercenter/index", "iconPath": "assets/imgs/tabbar/me-" + themeType + ".png", "selectedIconPath": "assets/imgs/tabbar/me-" + themeType + "-active.png", "text": "我的" }] }
    this.globalData.tabBarData = tabBarData
    // 导航栏赋值
    wx.setNavigationBarColor({
      backgroundColor: this.globalData.color,
      frontColor: '#ffffff'
    })
  }

2、首页

const app = getApp()
onShow() {
this.setTabBar()
}
setTabBar() {
       const tabBarData = app.globalData.tabBarData
       let isTabBarSet = app.globalData.isTabBarSet
       // 设置page样式
       wx.setPageStyle({
         style: {
           background: app.globalData.bgColor,
           color: '#101010'
         }
       })
       // 导航栏赋值
       wx.setNavigationBarColor({
         backgroundColor: app.globalData.color,
         frontColor: '#ffffff'
       })
       // 是否已经对标签栏赋值
       if (app.globalData.tabBarData && !isTabBarSet) {
         app.globalData.isTabBarSet = true
         wx.setTabBarStyle({
           color: tabBarData.inactive_color,
           selectedColor: tabBarData.active_color,
           backgroundColor: '#fff',
           borderStyle: 'white'
         })
         tabBarData.data.forEach((item, index) => {
           wx.setTabBarItem({
             index: index,
             text: item.text,
             pagePath: item.pagePath,
             iconPath: item.iconPath,
             selectedIconPath: item.selectedIconPath
           })
         })
       }
   }

3、常规页面设置

1、js

const app = getApp()
Page({
 data: {
	themeColor: app.globalData.themeColor
  }
onShow() {
 wx.setNavigationBarColor({
      backgroundColor: app.globalData.color,
      frontColor: '#ffffff'
    })
 }
 wx.setPageStyle({
      style: {
        background: app.globalData.bgColor,
        color: '#101010'
      }
    })
})

2、wxml文件

最顶级view标签

<view style="{{themeColor}}">
.....
</view>

四、完成以上步骤,那么wxss文件就可以使用css变量来使用

var(--themeBgColor)---- --themeBgColor就是wxml文件顶级style样式

.t-button {
  --td-button-default-color: #000;
  --td-button-primary-text-color: var(--themeBgColor);
}

五、如何调用子组件的方法

1、有子组件<deliveryBox\/>且此组件有个getCount方法

2、那么在父组件中,只需要在使用的子组件中加上一个ID

<deliveryBox id="deliveryBox" />

3、父组件js中需要加上

this.selectComponent("#deliveryBox").getCount()

相关文章

基于ElementUi再次封装基础组件文档


基于ant-design-vue再次封装基础组件文档


vue3+ts基于Element-plus再次封装基础组件文档