javase中的编码
public class TestEncoding {
public static void main(String[] args) {
System.out.println("你好,我是张三");
}
}
控制台:
"C:\Program Files\Java\jdk-17.0.3.1\bin\java.exe" ...
你好,我是张三
Process finished with exit code 0
以上这段代码从编写到运行中,编码是如何变化的呢?
1.源文件编码
即创建文件时所选用的文件编码,由开发人员指定,通常设置为UTF-8
2.编译器编码
- 使用哪种字符编码来读取解析源代码文件
- 在编译java代码时底层使用的是javac命令,此命令存在可选项
-encoding,用于指定编码时使用的格式,例如javac -encoding GBK HelloWorld.java - 如果在编译过程中未指定编码格式,将采用操作系统默认的编码格式
- 在日常开发中我们并不会使用命令去编译程序,而是使用IDEA,在idea中你可以这样设置编码器的编码格式:
- 方式一: 在File | Settings | Editor | File Encodings中设置
- 方式二: 如果你使用了Maven,可以添加以下代码
<properties>
<project.build.sourceEncoding>UTF-8</project.build.sourceEncoding>
</properties>
3.字节码编码
- 源代码中的字符串字面量(string literals)将以Modified UTF-8的编码格式存储在
.class文件中 - 字节码中字符串字面量的编码格式是固定的
Modified UTF-8

5.输出流编码
- 输出到控制台的编码:
System.out使用的是JVM的默认编码,通常是操作系统的默认编码- 可以在JVM启动时通过JVM参数
-Dfile.encoding来指定
- 输出到浏览器
HttpServletResponse:由开发人员指定
6.显示编码
- 控制台显示的编码:通常是系统的默认编码
- 浏览器显示的编码: 自动检测
- Http响应的
Content type头 - HTML文档中的
<meta charset>标签
- Http响应的
注: 如果出现了乱码
- 要么是1和2的编码不兼容
- 要么是5和6的编码不兼容
javaWeb中的编码
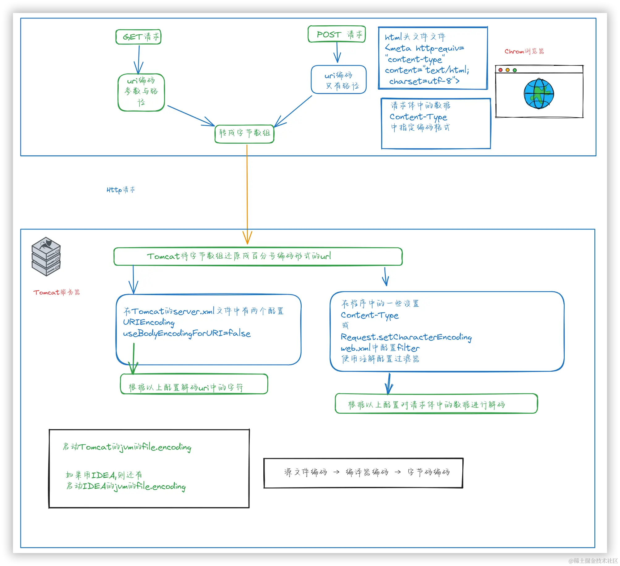
以下将从 Chrome发出一个请求 → Tomcat服务器接收 → 运行程序 → 响应数据到浏览器的过程说明
1.浏览器进行uri字符编码
- 浏览器发出请求(此处只说明get请求与post请求)
- 请求uri中存在非ASCII的字符(例如中文,此处还有其他情况需要进行编码,暂不讨论)
- 如果是get请求需要对字符进行百分号编码,Chrome的编码格式为
UTF-8 - 如果是post请求,
application/x-www-form-urlencoded(需要对字符编码)和multipart/form-data(不需要对字符编码) - 于是经过uri对字符的"百分号编码"(只讨论字符编码)后以上链接就转变为
http://localhost:8080/encode/%E7%BC%96%E7%A0%81/?name=%E5%BC%A0%E4%B8%89
- 传输: 根据http协议以上的url将会转成字节数组进行传输
2.Tomcat进行解码
- 步骤一:接收到字节数组后,会将字节码数组转成"百分号编码"形式的url
- 步骤二:将"百分号编码"形式的url解码成原样
说明1:对于步骤二的解码格式说明:
- 当前版本 < Tomcat8.0 : 采用
ISO-8859-1解码 - 当前版本 >= Tomcat8.0 : 采用
UTF-8解码
这指定用于解码URI字节的字符编码, 在%xx解码URL之后。如果未指定,将使用UTF-8,除非
org.apache.catalina.STRICT_SERVLET_COMPLIANCE系统属性设置为true在这种情况下,将使用ISO-8859-1。
3.tomcat的JVM(启动Tomcat的jvm的file.encoding) 4.idea输出到控制台(启动Tomcat的jvm的file.encoding)
乱码问题的解决
请求乱码
post
方式一 (在Spring中): 在web.xml中添加
<!--中文乱码响应-->
<!--
private String encoding;//编码格式
private boolean forceRequestEncoding;//请求编码,默认false,不开启
private boolean forceResponseEncoding;//响应编码,默认false,不开启
-->
<filter>
<filter-name>encodingFilter</filter-name>
<filter-class>org.springframework.web.filter.CharacterEncodingFilter</filter-class>
<init-param>
<param-name>encoding</param-name>
<param-value>UTF-8</param-value>
</init-param>
<init-param>
<param-name>forceRequestEncoding</param-name>
<param-value>true</param-value>
</init-param>
<init-param>
<param-name>forceResponseEncoding</param-name>
<param-value>true</param-value>
</init-param>
</filter>
<filter-mapping>
<filter-name>encodingFilter</filter-name>
<url-pattern>/*</url-pattern>
</filter-mapping>
方式二: 添加过滤器注解(在SpringMVC中)
public class ServletContainersInitConfig extends AbstractAnnotationConfigDispatcherServletInitializer {
protected Class<?>[] getRootConfigClasses() {
return new Class[0];
}
protected Class<?>[] getServletConfigClasses() {
return new Class[]{SpringMvcConfig.class};
}
protected String[] getServletMappings() {
return new String[]{"/"};
}
@Override
protected Filter[] getServletFilters() {
CharacterEncodingFilter filter = new CharacterEncodingFilter();
filter.setEncoding("UTF-8");
return new Filter[]{filter};
}
}
@Configuration
@ComponentScan("controller包路径例如com.hello.controller")
@EnableWebMvc
public class SpringMvcConfig {
}
get
因为自从Tomcat8.0之后URIEncoding就默认设置为UTF-8,所以这是的get请求乱码的问题基本被解决
如果依旧存在:
正确的做法是在Tomcat中设置URIEncoding 在Tomcat安装包的根路径下找到
conf/server.xml进入文件中修改Connector标签,添加URIEncoding="UTF-8"

注: get请求乱码设置request.setCharacterEncoding()是无效的
响应乱码
本质上是为了设置Content-Type
方式一:(单个方法有效)
response.setContentType("text/html;charset=UTF-8");
方式二:(单个方法有效)
@RequestMapping(value="/路径",produces = "application/json; charset=utf-8")
注:虽然是RequestMapping中的属性,但produces的作用是指定返回值类型和设定返回值的字符编码
jsp:(单个页面有效)
<%@ page contentType="text/html;charset=UTF-8" language="java" %>
@ResponseBody注解返回乱码
-
第一种方法就是以上的方式二
-
第二种是修改SpringMVC的配置文件,进行全局配置
使用HttpMessageConverter接口的相关实现类 基于spring3.2以后的配置文件。编码配置需要放在mvc:annotation-driven/之前,否则无效。
<bean class="org.springframework.web.servlet.mvc.method.annotation.RequestMappingHandlerAdapter" >
<property name="messageConverters">
<list>
<bean class="org.springframework.http.converter.json.MappingJacksonHttpMessageConverter" />
<bean class="org.springframework.http.converter.StringHttpMessageConverter">
<property name="supportedMediaTypes">
<list>
<value>text/plain;charset=utf-8</value>
<value>text/html;charset=UTF-8</value>
</list>
</property>
</bean>
</list>
</property>
</bean>
并且需要在Maven依赖中配置上Jackjson的依赖。
<dependency>
<groupId>org.codehaus.jackson</groupId>
<artifactId>jackson-mapper-asl</artifactId>
<version>1.9.13</version>
</dependency>
<dependency>
<groupId>org.codehaus.jackson</groupId>
<artifactId>jackson-core-asl</artifactId>
<version>1.9.13</version>
</dependency>
- 方式三: 使用
<mvc:message-converters>
还有一种方式是在SpringMVC的配置文件中的mvc:annotation-driven中加入mvc:message-converters的配置。具体配置内容如下:
<!-- SpringMVC注解驱动 -->
<mvc:annotation-driven>
<mvc:message-converters>
<bean class="org.springframework.http.converter.json.MappingJacksonHttpMessageConverter"/>
<bean class="org.springframework.http.converter.StringHttpMessageConverter">
<property name="supportedMediaTypes">
<list>
<value>text/plain;charset=utf-8</value>
<value>text/html;charset=UTF-8</value>
</list>
</property>
</bean>
</mvc:message-converters>
</mvc:annotation-driven>
注意:始用这种配置的时候,需要去掉RequestMappingHandlerMapping、RequestMappingHandlerAdapter或者DefaultAnnotationHandlerMapping、AnnotationMethodHandlerAdapter的Bean配置,要不然可能会不生效
Citation:
References: