chatGpt无法对话解决

521 阅读1分钟

企业微信截图_17035595135458.png 1、打开chatGpt对话网页右键→检查(或者直接F12)打开控制台

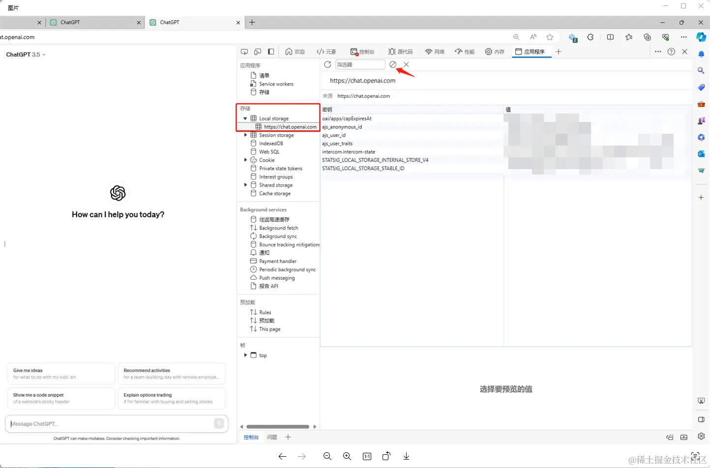
2、按下图找到对应窗口,点击箭头所指的按钮,清空当前存储

3、刷新页面,即可恢复到以往正常使用状态

企业微信截图_17035594109666.png