Batch v.s. Stream Processing-CSDN博客

76 阅读2分钟

6b8294e03d31b4be45443f23819d27ab.jpeg\

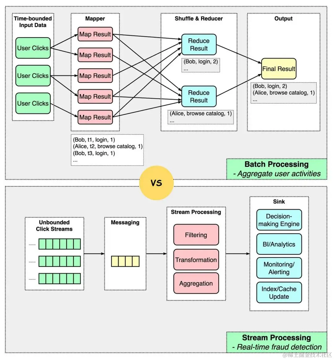
当处理大数据时,通常使用批处理和流处理两种模型。它们的主要区别如下:

1.输入

批处理处理的是时间边界确定的数据,也就是输入数据有一个结尾。

流处理处理的是数据流,没有明确定义的边界。

2.实时性

批处理通常用于数据不需要实时处理的场景。

流处理可以随着数据的产生即时生成处理结果。

3.输出

批处理通常生成一次性结果,例如报告。

流处理的输出可以输入到欺诈决策引擎、监控工具、分析工具或索引/缓存更新器中。

4.容错性

批处理更容易容忍故障,因为批次可以在一组固定的输入数据上重放。

流处理更具挑战性,因为输入数据不断流入。有一些方法可以解决这个问题:

a)微批处理将数据流分成较小的块(用于Spark);

b)检查点每隔几秒钟生成一个标记以进行回滚(用于Flink)。

以下是使用Apache Spark进行批处理和流处理的Python代码示例:

批处理

from pyspark.sql import SparkSession


# 创建SparkSession
spark = SparkSession.builder.appName("Batch Processing").getOrCreate()


# 读取数据
df = spark.read.format("csv").option("header", "true").load("/path/to/input")


# 数据处理
processed_df = df.filter(df["clicks"] > 100)


# 结果输出
processed_df.write.format("csv").option("header", "true").save("/path/to/output")


# 停止SparkSession
spark.stop()

流处理

from pyspark.sql import SparkSession
from pyspark.sql.functions import window


# 创建SparkSession
spark = SparkSession.builder.appName("Stream Processing").getOrCreate()


# 读取数据流
df = spark.readStream.format("csv").option("header", "true").load("/path/to/input/stream")


# 数据处理
processed_df = df.filter(df["clicks"] > 100).groupBy(window(df["timestamp"], "1 hour")).sum()


# 结果输出到控制台
query = processed_df.writeStream.outputMode("complete").format("console").start()


# 等待处理完成
query.awaitTermination()


# 停止SparkSession
spark.stop()

这里的示例代码仅供参考,具体实现取决于数据的特性和业务需求。