什么是微服务中的熔断器设计模式?

388 阅读4分钟

在本文中,我将解释什么是熔断器设计模式以及它解决了什么问题。

我们将仔细研究熔断器设计模式,并探讨如何使用Spring Cloud Netflix Hystrix在Java中实现它。到本文结束时,您将更好地了解如何使用熔断器设计模式提高微服务架构的弹性。

熔断器设计模式是一种在分布式系统中使用的设计模式,用于在一个或多个服务失败时防止级联故障。熔断器设计模式的工作原理是在服务失败时提供回退机制,而不是继续发送可能会失败的请求。

如下图所示,当服务B不可用时,它会转向回退,这可以是同一服务的另一个实例、另一个服务,或者返回一个可以立即返回给客户端的回退响应。

91e63034f585205cbef03802dd80d5c4.jpeg

熔断器设计模式模式如何工作的?

熔断器设计模式类似于电路断路器。当一个服务失败时,熔断器设计模式会跳闸并阻止任何进一步的请求被发送到该服务。

相反,熔断器提供了一个备用响应,可以立即返回给客户端。这有助于防止故障传播到其他服务并引起级联故障。

除了提供备用机制外熔断器模式还包括监视服务状态的功能。这涉及定期向服务发送测试请求以确定其状态。如果服务已恢复,熔断器可以重置,请求可以恢复。

be871d7b21f2c57b2f1005de185cdb4a.jpeg

\

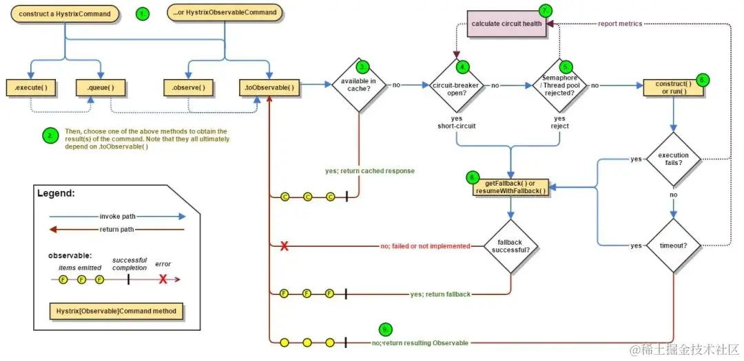
如何在Java中实现熔断器模式?

实现Circuit Breaker模式的方法有很多。例如,您可以使用各种库,如Netflix HystrixResilience4jIstio,在Java中实现Circuit Breaker模式。这些库提供了可配置的断路器实现,可以轻松地集成到微服务架构中。

以下是使用Spring Cloud和Netflix Hystrix在Java中实现Circuit Breaker模式的示例:

首先,您需要将Hystrix依赖项添加到pom.xml文件中:

org.springframework.cloud 
spring-cloud-starter-netflix-hystrix

接下来,您可以创建一个REST端点,使用Hystrix调用远程服务:

@RestController
public class OrderController {


    @Autowired
    private OrderService OrderService;


    @GetMapping("/order-endpoint")
    public String OrderEndpoint() {
        return OrderService.remoteService();
    }


    @Component
    class OrderService {


        @HystrixCommand(fallbackMethod = "fallback")
        public String remoteService() {
            // Call the remote service here
            return "Success";
        }


        public String fallback() {
            return "Fallback";
        }
    }
}

在此示例中,OrderService使用Hystrix的@HystrixCommand注释调用远程服务。如果远程服务失败,则调用fallback方法。这是Circuit Breaker模式提供的回退机制。

您可以使用application.yml文件中的属性配置Circuit Breaker的行为:

hystrix:
  command:
    default:
      circuitBreaker:
        requestVolumeThreshold: 10
        errorThresholdPercentage: 50
        sleepWindowInMilliseconds: 5000

在此示例中,如果50%或更多请求失败,则会触发断路器,并且在5秒后才会再次尝试。

这是使用Spring Cloud和Netflix Hystrix在Java中实现Circuit Breaker模式的基本示例。

8151ca700a8b6cd442f07a537ebab646.jpeg

熔断器模式(Circuit Breaker pattern)的优缺点

以下是使用熔断器模式的一些优缺点:

优点:

1.防止级联故障熔断器模式有助于防止一个服务的故障引起整个系统的级联故障。2.提高系统弹性通过提供备用机制和监视服务状态,熔断器模式提高了系统的弹性。3.减少失败服务的负载当一个服务失败时,熔断器模式会停止向该服务发送请求,减少服务的负载,使其更快地恢复。4.提供容错能力熔断器模式提供了处理故障的机制,使系统更具容错能力。

缺点:

1.增加了复杂性

没有免费的午餐。实现熔断器模式可能会增加系统的复杂性,需要额外的代码和配置。

1.可能会增加延迟

引入熔断器模式的另一个缺点是增加了延迟。熔断器模式提供的备用机制可能会在系统中引入额外的延迟,特别是如果备用响应很慢的话。

1.需要监视

要想发挥熔断器模式的作用,需要监视服务的状态,这可能会耗费时间和资源。

1.可能掩盖底层问题

如果熔断器模式提供的备用响应过于通用,可能会掩盖服务的底层问题。

总的来说,熔断器模式是提高分布式系统弹性的有用工具,但在决定是否在特定情况下使用它之前,权衡其优缺点是很重要的。

结论

总之,熔断器模式是一种用于防止分布式系统级联故障的设计模式。它通过提供故障转移机制来实现,还包括监视服务状态的功能。

在 Java 微服务中,您还可以使用 Netflix Hystrix、Resilience4j 或 Istio 等库来实现熔断器模式