API的架构风格是什么?-CSDN博客

70 阅读1分钟

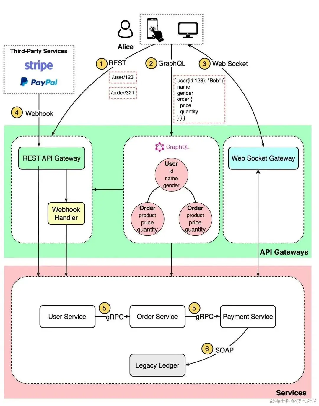
以下是常见的 API 架构风格的图示和说明:

bb177782c4f2056e209e45d924c10f77.jpeg

Rest

REST 是最常用的架构风格之一,于 2000 年提出。通常用于前端客户端和后端服务之间的通信。它符合 6 种架构约束条件。负载格式可以是 JSON、XML、HTML 或纯文本

GraphQL

GraphQL 是 Meta 于 2015 年提出的架构风格。它提供了适用于关系类似于图的复杂系统的模式和类型系统。例如,在下面的图示中,GraphQL 可以在一次调用中检索用户和订单信息,而在 REST 中则需要多次调用。

GraphQL 不是 REST 的替代品。它可以建立在现有的 REST 服务之上。

Web Socket

Web Socket 是一种协议,提供 TCP 上的全双工通信。客户端建立 Web Socket 来自后端服务接收实时更新。与总是“拉取”数据的 REST 不同,Web Socket 可以实现数据的“推送”。

Webhook

Webhook 通常用于第三方异步 API 调用。例如,在下面的图示中,我们使用 Stripe 或 PayPal 作为付款渠道,并为付款结果注册一个 Webhook。当第三方付款服务完成后,它会通知付款服务是否付款成功或失败。Webhook 调用通常是系统状态机的一部分。

gRPC

gRPC 发布于 2016 年,用于微服务之间的通信。gRPC 库处理编码/解码和数据传输。

SOAP

SOAP 代表简单对象访问协议。它的负载仅限于 XML,适用于内部系统之间的通信。