理解并解决循环依赖

88 阅读5分钟

文章目录


前言

spring 2.6.x默认开启循环依赖检测.

在这里插入图片描述

在这里插入图片描述

在这里插入图片描述
在这里插入图片描述

陷入循环依赖

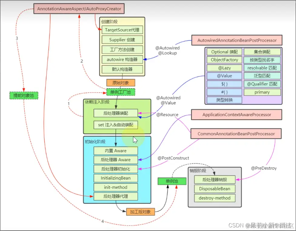
一. spring-AOP铺垫

详情

要点

  • 要完全理解循环依赖,需要理解代理对象的创建时机
  • 掌握ProxyFactory创建代理的过程,理解Advisor,Advice,Pointcut 与Aspect
  • 掌握AnnotationAwareAspectJAutoProxyCreator筛选 Advisor合格者,创建代理的过程

在这里插入图片描述

总结

  • 最基本的切面是Advisor,一个Aspect切面对应一到多个Advisor

  • 最基本的Advice是MethodIlnterceptor,其它Advice最终都将适配为MethodInterceptor

  • 创建代理的方式

    • 实现了用户自定义接口,采用jdk动态代理
    • 没有实现用户自定义接口,采用cglib 代理
    • 设置了setProxyTargetClass(true),统一采用cglib 代理
  • 切面、切点、通知等不会被代理

  • AnnotationAwareAspectIAutoProxvCreator调用时机:创建阶段、依赖注入阶段、初始化阶段


二. set循环依赖之一级缓存

一级缓存: 一级缓存作用:限制 bean 在 beanFactory 中只存一份,即实现 singleton scope

spring单例原理: 借助一级缓存池保证对象只被创建一次
在这里插入图片描述
上述方案存在问题:无法解决循环依赖:
在这里插入图片描述


三.set循环依赖之二级缓存(spring中叫三级缓存)

解决循环依赖(但无法解决循环依赖中有代理对象的情况)

无代理情况:
在这里插入图片描述
有代理情况:
在这里插入图片描述

四. set循环依赖之三级缓存(真正应用的spring叫他二级缓存)

解决循环依赖中代理创建过晚问题
有一种方式可以通过,在创建a对象时,就创建a的临时代理.同类b也是如此.但是spring希望代理在最后做,只有在发生循环依赖时才提前创建代理对象.
在这里插入图片描述

在这里插入图片描述

import lombok.extern.slf4j.Slf4j;
import org.aspectj.lang.annotation.Aspect;
import org.aspectj.lang.annotation.Before;
import org.slf4j.Logger;
import org.slf4j.LoggerFactory;
import org.springframework.aop.aspectj.annotation.AnnotationAwareAspectJAutoProxyCreator;
import org.springframework.beans.factory.annotation.Autowired;
import org.springframework.context.annotation.AnnotationConfigUtils;
import org.springframework.context.support.GenericApplicationContext;

import javax.annotation.PostConstruct;


/**
 * @ClassName dependenciesOfCycleTest
 * @Description TODO
 * @Author YuanJie
 * @Date 2022/7/10 22:36
 */
@Slf4j
public class dependenciesOfCycleTest {
    static class A {
        private static final Logger log = LoggerFactory.getLogger("A");
        private B b;

        public A() {
            log.debug("A()");
        }

        @Autowired
        public void setB(B b) {
            log.debug("setB{{}}", b);
            this.b = b;
        }

        @PostConstruct
        public void init() {
            log.debug("init()");
        }

        public void foo() {
            System.out.println("foo()");
        }
    }

    static class B {
        private static final Logger log = LoggerFactory.getLogger("B");
        private A a;

        public B() {
            log.debug("B()");
        }

        @Autowired
        public void setA(A a) {
            log.debug("setA{{}}", a);
            this.a = a;
        }

        @PostConstruct
        public void init() {
            log.debug("init()");
        }
    }

    @Aspect
    static class MyAspect {
        @Before("execution(* foo())")
        public void before() {
            System.out.println("before...");
        }
    }

    public static void main(String[] args) {
        GenericApplicationContext context = new GenericApplicationContext();
        context.registerBean("a", A.class);
        context.registerBean("b", B.class);
        context.registerBean(MyAspect.class);
        context.registerBean(AnnotationAwareAspectJAutoProxyCreator.class);
        AnnotationConfigUtils.registerAnnotationConfigProcessors(context.getDefaultListableBeanFactory());
        context.refresh();
        context.getBean(A.class).foo();
    }

}

底层源码

在这里插入图片描述
set方法中循环依赖debug视频

五.构造方法中的循环依赖

视频详细解析

在set循环依赖中:我们是通过先构造对象,再把其对象实例放入三级缓存中.这样调用set方法时就可以拿到实例对象.
而构造依赖实例都无法创建成功.

在这里插入图片描述

5.1 方法一: @Lazy代理对象生成注解

在这里插入图片描述

import lombok.extern.slf4j.Slf4j;
import org.slf4j.Logger;
import org.slf4j.LoggerFactory;
import org.springframework.context.annotation.AnnotationConfigUtils;
import org.springframework.context.annotation.Lazy;
import org.springframework.context.support.GenericApplicationContext;

import javax.annotation.PostConstruct;


/**
 * @ClassName dependenciesOfCycleTest
 * @Description TODO
 * @Author YuanJie
 * @Date 2022/7/10 22:36
 */
@Slf4j
public class dependenciesOfCycleTest {
    static class A {
        private static final Logger log = LoggerFactory.getLogger("A");
        private B b;
		// @Lazy 创建注入代理对象
        public A(@Lazy B b) {
            log.debug("A(B b) {}", b.getClass());
            this.b = b;
        }

        @PostConstruct
        public void init() {
            log.debug("init()");
        }

    }

    static class B {
        private static final Logger log = LoggerFactory.getLogger("B");
        private A a;

        public B(A a) {
            log.debug("B({})", a);
            this.a = a;
        }

        @PostConstruct
        public void init() {
            log.debug("init()");
        }
    }


    public static void main(String[] args) {
        GenericApplicationContext context = new GenericApplicationContext();
        context.registerBean("a", A.class);
        context.registerBean("b", B.class);
        AnnotationConfigUtils.registerAnnotationConfigProcessors(context.getDefaultListableBeanFactory());
        context.refresh();
    }

}

@Lazy 解决构造循环依赖底层源码

5.2 方法二 ObjectFactory代理工厂:

在这里插入图片描述

import org.slf4j.Logger;
import org.slf4j.LoggerFactory;
import org.springframework.beans.factory.ObjectFactory;
import org.springframework.context.annotation.AnnotationConfigUtils;
import org.springframework.context.support.GenericApplicationContext;

import javax.annotation.PostConstruct;

/**
 * @ClassName StructureTwoOfCycleTest
 * @Description TODO
 * @Author YuanJie
 * @Date 2022/7/11 22:42
 */
public class StructureTwoOfCycleTest {
    static class A {
        private static final Logger log = LoggerFactory.getLogger("A");
        private ObjectFactory<B> b;

        public A(ObjectFactory<B>  b) {
            log.debug("A(B b) {}", b.getClass());
            this.b = b;
        }

        @PostConstruct
        public void init() {
            log.debug("init()");
        }

    }

    static class B {
        private static final Logger log = LoggerFactory.getLogger("B");
        private A a;

        public B(A a) {
            log.debug("B({})", a);
            this.a = a;
        }

        @PostConstruct
        public void init() {
            log.debug("init()");
        }
    }


    public static void main(String[] args) {
        GenericApplicationContext context = new GenericApplicationContext();
        context.registerBean("a", A.class);
        context.registerBean("b", B.class);
        AnnotationConfigUtils.registerAnnotationConfigProcessors(context.getDefaultListableBeanFactory());
        context.refresh();
    }
}

在这里插入图片描述

5.3 方法三 JSR330接口:

在这里插入图片描述
在这里插入图片描述

5.4 方法四Scope注解:

需要组件扫描

import org.slf4j.Logger;
import org.slf4j.LoggerFactory;
import org.springframework.context.annotation.AnnotationConfigUtils;
import org.springframework.context.annotation.Scope;
import org.springframework.context.annotation.ScopedProxyMode;
import org.springframework.context.support.GenericApplicationContext;
import org.springframework.stereotype.Component;

import javax.annotation.PostConstruct;

/**
 * @ClassName StructureTwoOfCycleTest
 * @Description TODO
 * @Author YuanJie
 * @Date 2022/7/11 22:42
 */
@Scope(proxyMode = ScopedProxyMode.TARGET_CLASS)
@Component
public class StructureTwoOfCycleTest {
    static class A {
        private static final Logger log = LoggerFactory.getLogger("A");
        private B b;

        public A(B  b) {
            log.debug("A(B b) {}", b.getClass());
            this.b = b;
        }

        @PostConstruct
        public void init() {
            log.debug("init()");
        }

    }

    static class B {
        private static final Logger log = LoggerFactory.getLogger("B");
        private A a;

        public B(A a) {
            log.debug("B({})", a);
            this.a = a;
        }

        @PostConstruct
        public void init() {
            log.debug("init()");
        }
    }


    public static void main(String[] args) {
        GenericApplicationContext context = new GenericApplicationContext();
        context.registerBean("a", A.class);
        context.registerBean("b", B.class);
        AnnotationConfigUtils.registerAnnotationConfigProcessors(context.getDefaultListableBeanFactory());
        context.refresh();
    }
}

六 小总结

  • 单例set方法(包括成员变量)循环依赖,Spring 会利用三级缓存解决,无需额外配置

    • 一级缓存存放成品对象
    • 二级缓存存放发生了循环依赖时的产品对象(可能是原始bean,也可能是代理 bean)
    • 三级缓存存放工厂对象,发生循环依赖时,会调用工厂获取产品
    • Spring期望在初始化时创建代理,但如果发生了循环依赖,会由工厂提前创建代理,后续初始化时就不必重复创建代理
    • 二级缓存的意义在于,如果提前创建了代理对象(即出现了循环依赖),在最后的阶段需要从二级缓存中获取此代理对象,作为最终结果
  • 构造方法及多例循环依赖解决办法

    • @Lazy
    • @Scope
    • ObjectFactory & ObjectProvider
    • Provider (JSR330)