掌握建造者模式:构建复杂对象的灵活解决方案

436 阅读6分钟

image.png

推荐语

这是一篇深入剖析建造者模式核心原理,并结合具体案例展示其在软件开发中的应用的精彩文章。无论您是初学者还是有一定经验的开发者,本文都将带您深入探索建造者模式的精髓,帮助您更好地理解和运用这一强大的设计模式。通过阅读本文,您将掌握如何通过建造者模式构建灵活、可维护的复杂对象,为您的软件开发技能注入全新的活力和灵感。

什么是建造者模式

建造者模式是一种创建型设计模式,它提供了一种创建对象的最佳方式。这种模式将一个复杂的构建与其表示相分离,使得同样的构建过程可以创建不同的表示。

举一个简单的例子:假设我们要创建一个复杂的对象,例如一辆汽车,它由多个部分组成,包括引擎、车身、轮胎等。如果我们使用传统的创建方式,我们需要在代码中定义一个汽车类,并在其中定义各个部分的方法和属性。但是,这种方式会使得代码变得非常复杂和难以维护。

而使用建造者模式,我们可以将汽车的创建过程分解为多个步骤,每个步骤由一个独立的建造者类负责。首先,我们可以定义一个汽车接口,它规范了汽车对象的各个组成部分的建造。然后,我们可以定义具体的建造者类,它们实现了汽车接口,并具体化复杂对象各部分的创建。最后,我们可以定义一个指挥者类,它调用具体建造者来创建复杂对象的各个部分。

在上面的例子中,建造者模式将汽车的创建过程分解为多个简单的步骤,每个步骤由一个独立的建造者类负责。这样可以使得代码更加清晰和易于维护,并且可以灵活地控制对象的创建过程。

建造者模式核心原理

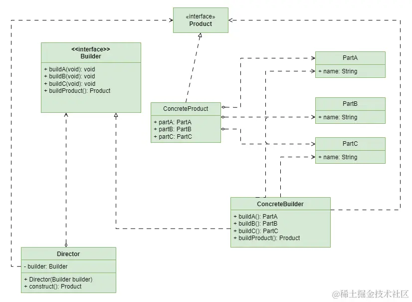
建造者模式的核心原理是将一个复杂对象的构建过程与其表示分离,使得同样的构建过程可以创建不同的表示。该模式包含以下主要角色:

  1. Builder(抽象建造者):创建一个Product对象的各个部件指定的抽象接口。
  2. ConcreteBuilder(具体建造者):实现抽象接口,构建和装配各个部件。
  3. Product(抽象产品角色)
  4. ConcreteProduct:一个具体的产品对象,包含各个部件。
  5. Director(指挥者):构建一个使用Builder接口的对象,主要负责隔离了客户与对象的生产过程,控制产品对象的生产过程。

建造者模式的核心思想是通过步骤化的构建过程来创建复杂对象。具体来说,当需要创建一个复杂对象时,客户端通过实例化一个具体建造者对象,并将其传递给指挥者。指挥者根据特定的构建步骤和顺序,逐步调用具体建造者的方法来构建产品。最终,指挥者返回构建好的产品给客户端。

这种分离构建过程和最终表示的设计模式,可以灵活地创建不同表示的对象,同时也避免了构建过程中对象的污染或不完整。通过建造者模式,我们能够更加清晰、可维护地构建复杂对象。

image.png

建造者模式的实现

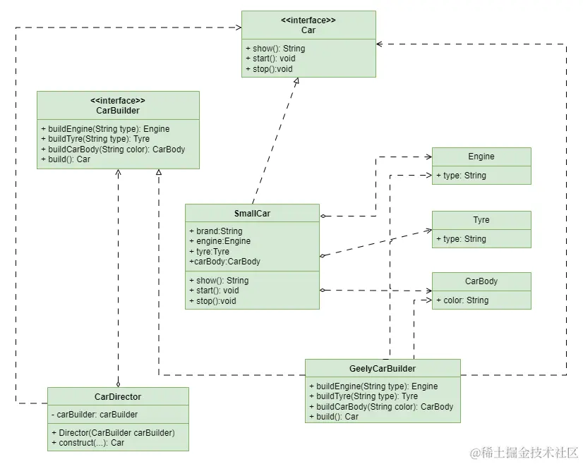
下面以一个汽车制造为示例演示一下建造者模式的使用工厂,UML类图如下:

image.png

1、Car:小汽车的抽象接口;

public interface Car {
    /**
     * 展示
     * @return
     */
    String show();

    /**
     * 启动
     */
    void start();

    /**
     * 熄火
     */
    void stop();
}

2、SmallCar:小汽车的实体类,实现了Car接口;

@Data
public class SmallCar implements Car {
    private String brand;//品牌
    private Engine engine;//发动机
    private Tyre tyre;//轮胎
    private CarBody carBody;//车身

    @Override
    public String show() {
        String msg = "品牌:%s,发动机:%s,轮胎:%s,车身:%s";
        return String.format(msg, this.brand, this.engine.getType(), this.tyre.getType(), this.carBody.getColor());
    }

    @Override
    public void start() {
        System.out.println("启动->" + this.show());
    }

    @Override
    public void stop() {
        System.out.println("熄火->" + this.show());
    }
}

3、Engine、Tyre、CarBody:汽车的零件,如发动机、轮胎、车身等;

@Data
public class Engine {
    private String type;

    public Engine(String type) {
        this.type = type;
        System.out.println("制造发动机:"+type);
    }
}
/**
 * 轮胎
 */
@Data
public class Tyre {
    private String type;

    public Tyre(String type) {
        this.type = type;
        System.out.println("制造轮胎:"+type);
    }
}
@Data
public class CarBody {
    private String color;

    public CarBody(String color) {
        this.color = color;
        System.out.println("制造车身:"+color);
    }
}

4、CarBuilder:定义了汽车制造的过程;

public interface CarBuilder {
    /**
     * 生产发动机
     * @return
     */
    Engine buildEngine(String type);

    /**
     * 生产轮胎
     * @return
     */
    Tyre buildTyre(String type);

    /**
     * 生产车身
     * @return
     */
    CarBody buildCarBody(String color);

    /**
     * 组装小汽车
     * @return
     */
    Car build();
}

5、GeelyCarBuilder:是CarBuilder的具体实现,实际的汽车的建造过程在这里实现;

/**
 * 吉利汽车厂
 */
public class GeelyCarBuilder implements CarBuilder {
    @Override
    public Engine buildEngine(String type) {
        return new Engine(type);
    }

    @Override
    public Tyre buildTyre(String type) {
        return new Tyre(type);
    }

    @Override
    public CarBody buildCarBody(String color) {
        return new CarBody(color);
    }

    @Override
    public Car build() {
        SmallCar smallCar = new SmallCar();
        return smallCar;
    }
}

6、CarDirector:汽车制造过程的指挥协调者,负责指挥整个汽车制造过程的顺序;

@Data
@AllArgsConstructor
public class CarDirector {
    private CarBuilder carBuilder;
    public Car constructSmallCar(String brand,String engineType,String tyreType,String carBodyColor){
        Engine engine = carBuilder.buildEngine(engineType);
        Tyre tyre = carBuilder.buildTyre(tyreType);
        CarBody carBody = carBuilder.buildCarBody(carBodyColor);
        SmallCar car = ((SmallCar) carBuilder.build());
        car.setEngine(engine);
        car.setTyre(tyre);
        car.setCarBody(carBody);
        car.setBrand(brand);
        System.out.println("汽车组装完成");
        return car;
    }
}

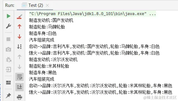
测试类

public class Test {
    public static void main(String[] args) {
        CarBuilder carBuilder=new GeelyCarBuilder();
        CarDirector carDirector = new CarDirector(carBuilder);
        Car car = carDirector.constructSmallCar("吉利汽车","国产发动机","马牌轮胎","白色");
        car.start();
        car.stop();
        Car car1 = carDirector.constructSmallCar("沃尔沃汽车", "沃尔沃发动机", "米其林轮胎", "黑色");
        car1.start();
        car1.stop();
    }
}

image.png

建造者模式的适用场景

下面总结一下建造者模式的一些适用场景:

  1. 相同的方法,不同的执行顺序,产生不同的事件结果时。
  2. 多个部件或零件,都可以装配到一个对象中,但是产生的运行结果又不相同时。
  3. 产品类非常复杂,或者产品类中调用顺序不同产生了不同的效果。
  4. 在对象创建过程中会使用到系统中的一些其他对象,这些对象在产品对象的创建过程中不易得到时。

总之,建造者模式是一种通过将一个复杂对象的构建与它的表示分离,使得同样的构建过程可以创建不同的表示的设计模式。它可以将对象的创建过程分解为多个简单的步骤,每个步骤由一个独立的建造者类负责。这样可以使得代码更加清晰和易于维护,并且可以灵活地控制对象的创建过程。

总结

优点

  1. 封装性好,创建和使用分离。
  2. 扩展性好,建造类之间独立、一定程度上解耦。
  3. 客户端不必知道产品内部组成的细节,建造者可以对创建过程逐步细化,而不对其它模块产生任何影响,便于控制细节风险。

缺点

  1. 产品的组成部分必须相同,这限制了其使用范围。
  2. 如果产品的内部变化复杂,如果产品内部发生变化,则建造者也要同步修改,后期维护成本较大。
  3. 可能会产生多余的Builder对象。