设计模式学习之简单工厂+反射+配置文件

37 阅读2分钟

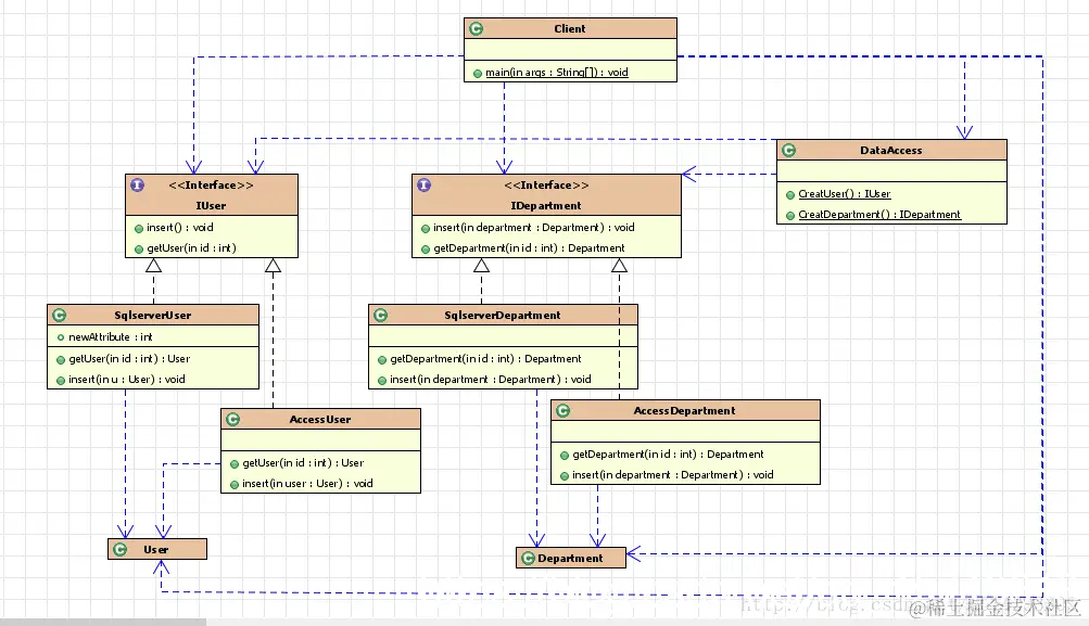
用反射+配置文件的方法重新实现大话设计模式课本上15章15.7的例题

问题分析:相比抽象工厂,用DataAccess类代替了工厂接口以及工厂类,再加上使用反射+配置文件的方式,可以做到不对编译好的程序作出改变就能修改数据库种类,客户端可以只是用DateAccess进行数据库访问实例的创建,达到了解耦的目的。

UML图:
在这里插入图片描述

package com.cmc;
//用户数据类
public class User {
	private int id;
	private String name;
	public int getId() {
		return id;
	}
	public void setId(int id) {
		this.id = id;
	}
	public String getName() {
		return name;
	}
	public void setName(String name) {
		this.name = name;
	}
}
 
package com.cmc;
//部门数据类
public class Department {
	int id;
	String dept_name;
	public int getId() {
		return id;
	}
	public void setId(int id) {
		this.id = id;
	}
	public String getDept_name() {
		return dept_name;
	}
	public void setDept_name(String dept_name) {
		this.dept_name = dept_name;
	}
	
}
package com.cmc;
//用户数据库操作的接口
public interface IUser {
	void insert(User user);
	User getUser(int id);
}
package com.cmc;
//部门数据库操作接口
public interface IDepartment {
    void insert(Department department);
	
	Department getDepartment(int id);
}
package com.cmc;
//在SqlServer中实现对用户数据库的操作
public class SqlserverUser implements IUser {
 
	public User getUser(int id) {
		System.out.println("在SQL Server中根据ID得到一条记录");
		return null;
	}
 
	public void insert(User u) {
		// TODO Auto-generated method stub
		System.out.println("在SQL Server 中给user表添加一条记录");
 
	}
 
}
package com.cmc;
//在Access中实现对用户数据库的操作
public class AccessUser implements IUser {
 
	public User getUser(int id) {
		System.out.println("在Access中根据ID得到一条记录");
		return null;
	}
 
	public void insert(User user) {
		// TODO Auto-generated method stub
		System.out.println("在Access中给user表添加一条记录");
 
	}
 
}
package com.cmc;
 
public class SqlserverDepartment implements IDepartment {
 
	public Department getDepartment(int id) {
		System.out.println("在SQL Server中根据ID得到一条记录");
		// TODO Auto-generated method stub
		return null;
	}
 
	public void insert(Department department) {
		// TODO Auto-generated method stub
		System.out.println("在SQL Server 中给Department表添加一条记录");
 
	}
 
}
package com.cmc;
 
public class AccessDepartment implements IDepartment {
 
	public Department getDepartment(int id) {
		System.out.println("在Access中根据ID得到一条记录");
		// TODO Auto-generated method stub
		return null;
	}
 
	public void insert(Department department) {
		// TODO Auto-generated method stub
		System.out.println("在Access中给Department表添加一条记录");
	}
 
}
 
package com.cmc;
//通过配置文件+反射对要创建的类进行切换
import java.io.IOException;
import java.util.Properties;
 
import config.RunMain;
 
public class DataAccess {
	public static IUser CreatUser(){
		IUser result = null;
		Properties prop = new Properties();
		try {
			prop.load(RunMain.class.getResourceAsStream("/com/cmc/datebase.properties"));
			Class db = Class.forName("com.cmc."+prop.getProperty("dbuser"));
			result = (IUser)db.newInstance();
		} catch (ClassNotFoundException e) {
			e.printStackTrace();
		} catch (InstantiationException e) {
			e.printStackTrace();
		} catch (IllegalAccessException e) {
			e.printStackTrace();
		} catch (IOException e) {
			e.printStackTrace();
		}
		return result;
	}
	public static IDepartment CreatDepartment(){
		IDepartment result = null;
		Properties properties = new Properties();
		try {
			properties.load(RunMain.class.getResourceAsStream("/com/cmc/datebase.properties"));
			Class db = Class.forName("com.cmc."+properties.getProperty("dbdepartment"));
			result=(IDepartment)db.newInstance();
		} catch (ClassNotFoundException e) {
			e.printStackTrace();
		} catch (InstantiationException e) {
			e.printStackTrace();
		} catch (IllegalAccessException e) {
			e.printStackTrace();
		} catch (IOException e) {
			e.printStackTrace();
		}
		return result;
	}
}

优点:
1.实现了组件的封装,然后让组件外部能真正面向接口编程。
2.通过简单工厂,实现了客户端和具体实现类的解耦。
缺点:不方便扩展子工厂,如果要增加oracle数据库,必须在DateAccess类中增加oracle的方法,在工厂中增加创建case,这一点不符合开闭原则。显然使用反射+配置文件可以解决后者。