首页
沸点
课程
数据标注
HOT
AI Coding
更多
直播
活动
APP
插件
直播
活动
APP
插件
搜索历史
清空
创作者中心
写文章
发沸点
写笔记
写代码
草稿箱
创作灵感
查看更多
登录
注册
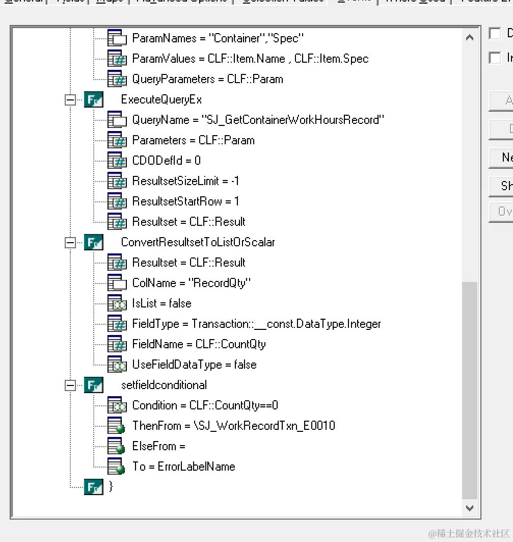
过站时 移出做卡控例子
今天记笔记了吗
2023-12-11
113
阅读1分钟
今天记笔记了吗
躺赢选手
75
文章
5.3k
阅读
1
粉丝
目录
收起