一个适用于搭建企业内部培训平台的开源系统

3,569 阅读3分钟

大家好,我是 Java陈序员

问君能有几多愁,唯有开源项目解千愁!

最近领导给了个任务,搭建一个企业内部培训平台!好不容易刚完成上个任务,又来一个活,这不又得加班了!

还好,之前逛 GitHub 的时候,发现了一个项目,完美适用!马上就部署给领导看,领导直夸这效率杠杠的!

今天顺便把这个开源项目介绍给大家!

项目介绍

PlayEdu —— 一个适用于搭建企业内部培训平台的开源系统。采用前后端分离的模式,后端基于 Java + SpringBoot3 + MySQL 开发,前端采用 React18 为核心框架。

整个系统分为PC学员端、H5学员端和后端管理端三部分。提供部门管理、学员管理、在线视频学习、学员进度追踪、视频私有化存储等培训主要功能。

系统功能

功能特色

PC 学员端

PC 学员端首页页面,支持查看任务任务课程、课程进度、学习时长等。

PC 学员端首页

PC 学员端学习详情页面,支持查看课程简介、课程目录、学习进度等。

PC 学员端学习详情页

PC 学员端视频播放页面,支持上次观看记录、倍速播放、全屏等。

PC 学员端视频播放页面

H5 学员端

H5 学员端首页页面,支持查看全部课程,包括必修课、选修课、已学完课程、未学完课程。

H5 学员端首页页面

H5 学员端课程页面,支持查看课程信息、课程目录、课程课件、学习进度等。

H5 学员端课程页面

H5 学员端视频播放页面,支持播放课程视频、查看课程章节和学习情况。

H5 学员端视频播放页面

H5 学员端个人中心页面,支持查看个人的学习情况统计。

H5 学员端个人中心页面

后台管理端

后台管理端首页,支持统计今日学习情况、学员情况、学习排行、资源统计等。

后台管理端首页

后台管理端分类设计页面,支持设计课程分类。

后台管理端分类设计

后台管理端资源管理页面,支持管理视频、图片、课件。

后台管理端资源管理

后台管理端课程中心页面,支持管理课程,课程分类、课程属性、课程指派、课程页面、课时列表、课程简介等。

后台管理端课程中心

后台管理端学员管理页面,支持管理学员、部门,添加/批量导入学员、查看学员学习明细、部门管理等。

后台管理端学员管理

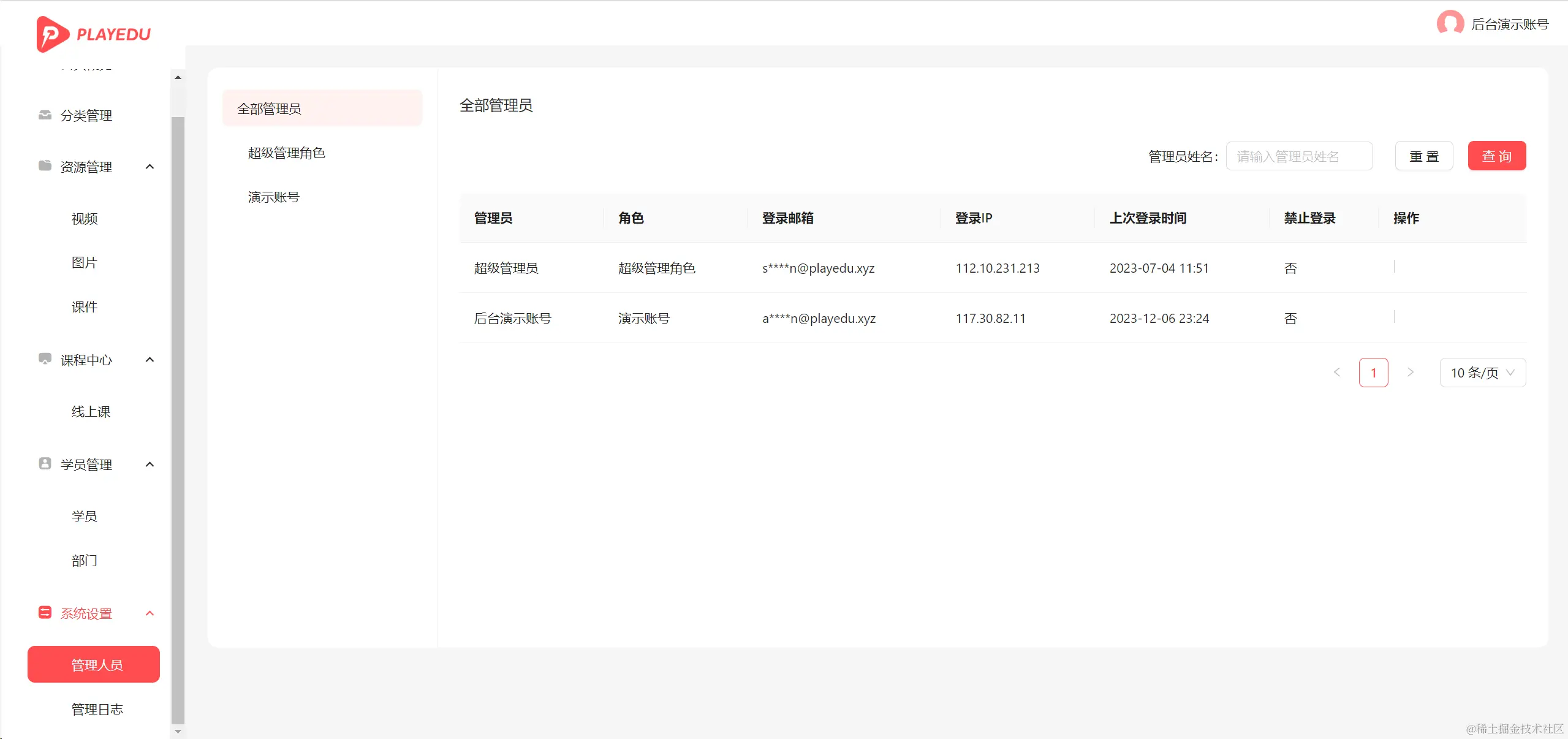
后台管理端系统管理页面,支持后台管理端的权限设置。

后台管理端系统设置

总结

PlayEdu 开源版本可以说是功能齐全,完美适用于搭建企业内部培训平台。且是基于 Java17 + SpringBoot3 实现的,可以顺便学习代码实现!

PlayEdu 还有企业版的,功能更齐全!当然了,这就需要“钞能力”了!

最后贴上项目地址:

https://github.com/PlayEdu/PlayEdu

在线体验地址:

https://www.playedu.xyz/demo

在线文档地址:

https://www.playedu.xyz/book

最后

推荐的开源项目已经收录到 GitHub 项目,欢迎 Star

https://github.com/chenyl8848/great-open-source-project

或者访问网站,进行在线浏览:

https://chencoding.top:8090/#/

大家的点赞、收藏和评论都是对作者的支持,如文章对你有帮助还请点赞转发支持下,谢谢!