项目如何部署上线——前端项目

141 阅读1分钟
  1. 项目上线之前修改本地依赖环境,确保是线上环境

vue项目:

image.png

image.png

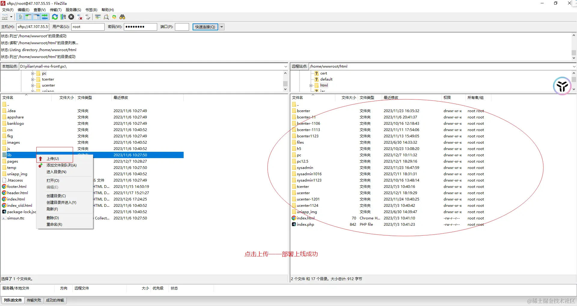
  1. 下载FileZilla Client

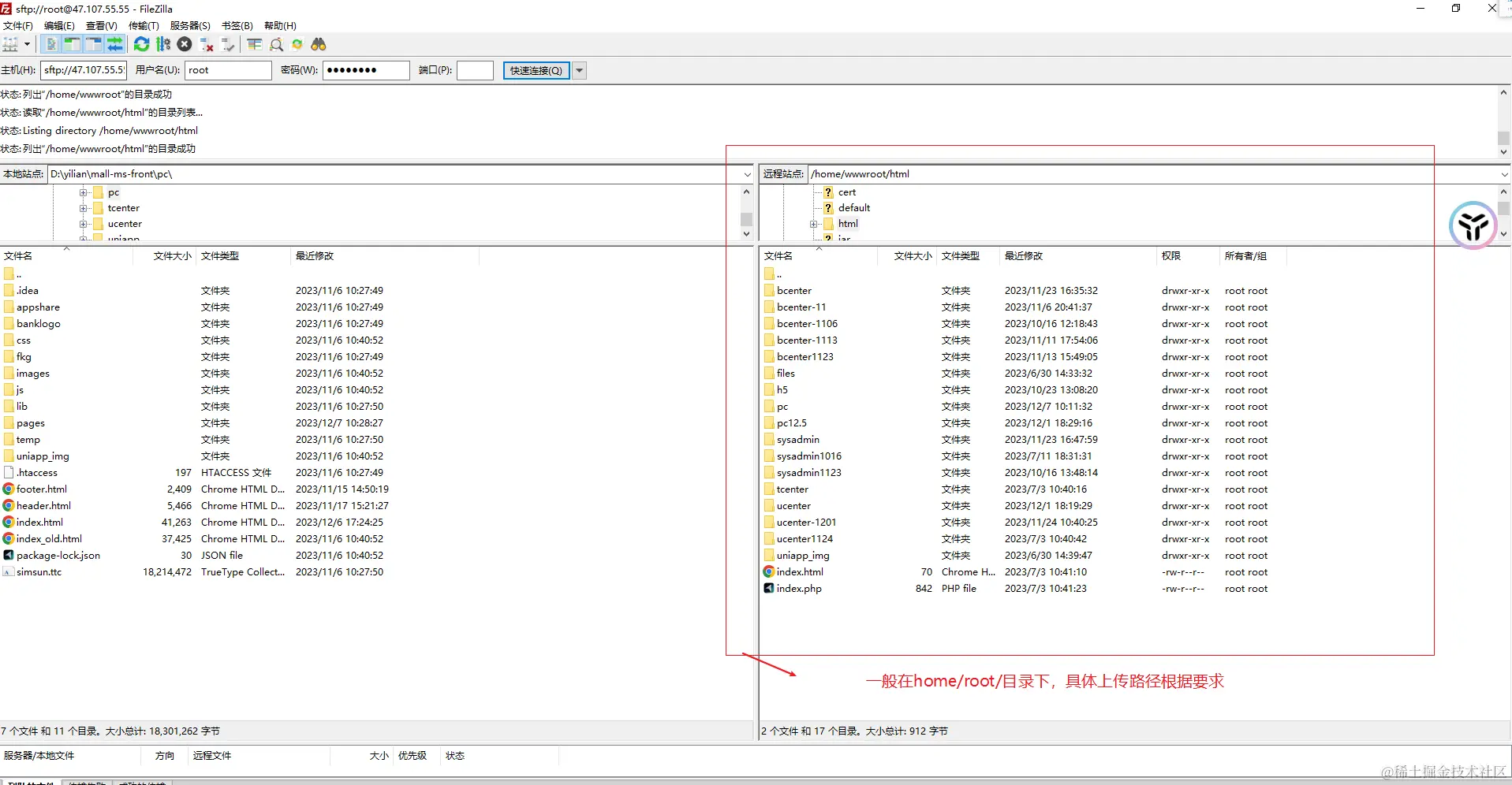
上线整个项目: image.png

image.png

image.png

image.png

image.png

上传项目下的修改的单个文件:

image.png

image.png

image.png