详解Java之Future和Callable

522 阅读7分钟

引言

大家好,我是小黑!今天咱们来聊聊Java中的两个重要概念:FutureCallable。在Java的世界里,多线程和并发编程是个老大难问题,但也是提升性能的利器。FutureCallable就是这个领域的两个超级英雄。它们让处理复杂的异步任务变得简单,让代码既高效又易于管理。咱们会先理解它们各自的作用,然后看看如何巧妙地把它们组合起来,解决实际问题。

基本概念

首先,让我们先来了解一下 Callable。在Java的多线程世界里,大家可能更熟悉Runnable接口,它是用来创建可以在线程中运行的任务。但Runnable有个局限性——它不能直接返回执行结果。这时候,Callable就派上用场了。Callable类似于Runnable,但它可以返回一个结果,而且还能抛出异常。这就为处理复杂的业务逻辑提供了更大的灵活性。

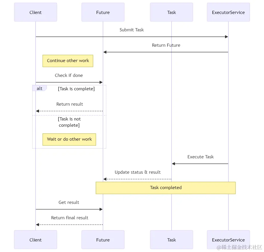
接下来是 Future。当咱们提交一个Callable任务给线程池执行时,线程池会返回一个 Future 对象。这个 Future 对象就代表了异步计算的结果。它提供了方法来检查计算是否完成,等待其完成,以及检索计算结果。简而言之,Future 是对未来某个时刻计算结果的一个占位符。

深入Callable

好,现在让我们更深入地了解一下 Callable。首先看一下它的基本用法:

import java.util.concurrent.Callable;

public class MyCallable implements Callable<String> {
    @Override
    public String call() throws Exception {
        // 这里可以执行复杂的逻辑
        return "任务完成!";
    }
}

这个例子中,小黑创建了一个 MyCallable 类,它实现了 Callable 接口,并且指定了返回类型为 String。在 call 方法里,咱们可以执行任何复杂的逻辑,然后返回一个字符串结果。

接下来,咱们如何执行这个 Callable 呢?这就需要线程池的帮助了。看下面这段代码:

import java.util.concurrent.ExecutorService;
import java.util.concurrent.Executors;
import java.util.concurrent.Future;

public class CallableExample {
    public static void main(String[] args) {
        ExecutorService executor = Executors.newSingleThreadExecutor();
        MyCallable task = new MyCallable();
        Future<String> future = executor.submit(task);

        // 做一些其他的事情...

        try {
            String result = future.get(); // 这会等待直到任务完成,并返回结果
            System.out.println("结果: " + result);
        } catch (Exception e) {
            e.printStackTrace();
        }

        executor.shutdown();
    }
}

在这个例子中,小黑使用了一个线程池 ExecutorService 来提交 MyCallable 任务。submit 方法会返回一个 Future 对象,咱们可以用它来获取任务的结果。注意,future.get() 会阻塞,直到任务执行完成,所以如果任务很耗时,咱们可能不想在主线程中调用它。

探索Future

咱们来聊聊 Future 吧。想象一下,小黑在一个超大的购物中心里,让一个店员去后库房找件衣服。这时候,店员给了小黑一个小票,上面写着“等会儿来拿”。这小票就像是Java里的 Future。它不是衣服本身,而是一个承诺,告诉小黑“你的请求正在处理,稍后你就可以得到你想要的东西”。

如何使用Future

ExecutorService executor = Executors.newSingleThreadExecutor();
Future<String> futureTask = executor.submit(new Callable<String>() {
    @Override
    public String call() throws Exception {
        // 模拟一个长时间的任务
        Thread.sleep(2000);
        return "结果";
    }
});

在这段代码里,submit() 方法提交了一个 Callable 任务到线程池,然后立刻返回了一个 Future 对象。这就像是小黑给了店员一个要求,然后得到了那个小票。

从Future获取结果

try {
    String result = futureTask.get(); // 这里会阻塞,直到任务完成
    System.out.println("结果是: " + result);
} catch (InterruptedException | ExecutionException e) {
    e.printStackTrace();
}

executor.shutdown();

使用 futureTask.get() 可以获取任务的结果。但这个方法会阻塞,意味着它会在那儿等着,直到衣服从后库房送来。如果小黑不想等,他可以去逛逛其他店,也就是做一些其他的事情,然后回来拿结果。

Callable与Runnable的比较

咱们再来看看 CallableRunnable 的区别。这就像是小黑在餐厅点餐。如果小黑点的是快餐(Runnable),他就得到了食物,但不知道食物里有什么(没有返回值)。如果他点的是定制菜单(Callable),那他不仅得到食物,还能知道里面具体有什么材料(有返回值)。

为什么要用Callable

// 使用Runnable
new Thread(new Runnable() {
    @Override
    public void run() {
        // 执行任务,但没有返回值
    }
}).start();

// 使用Callable
Future<String> future = Executors.newSingleThreadExecutor().submit(new Callable<String>() {
    @Override
    public String call() throws Exception {
        return "带返回值的任务结果";
    }
});

Runnable 的世界里,咱们只能让线程去执行任务,但不知道任务执行的结果。但用 Callable 就不一样了,它不仅可以执行任务,还能告诉咱们任务执行的结果是什么。

总的来说,如果咱们只是想让线程去做某件事,不关心结果,那用 Runnable 就够了。但如果咱们想知道线程做的这件事最后怎么样了,那 Callable 就是更好的选择。这就像是小黑在买东西,有时候只是想快点买完走人,有时候则想知道更多详情。

实际应用场景

来看看,CallableFuture 在咱们的日常开发中怎么用。首先,咱们来聊聊网络请求。想象一下,小黑要从多个数据源并行获取数据,每个数据源的响应时间都不一样。这时候,如果小黑用 Callable,就可以异步地发起请求,而通过 Future 去跟踪每个请求的状态,一旦数据返回,就可以处理它。这样做的好处是显而易见的,提高了程序的响应速度和效率。

再说一个例子,假设小黑正在开发一个股票分析应用,需要从不同的API获取实时股价,然后进行汇总分析。使用 CallableFuture,小黑可以同时发起多个API调用,然后等所有调用完成后,再统一处理结果。这样一来,整个过程变得更加高效,用户也不需要等待太久。

ExecutorService executor = Executors.newFixedThreadPool(10);
Future<Double> futurePrice = executor.submit(new Callable<Double>() {
    @Override
    public Double call() throws Exception {
        // 这里模拟获取股票价格
        return fetchStockPrice("AAPL");
    }
});

// 做一些其他的事情...

try {
    Double price = futurePrice.get(); // 获取价格
    System.out.println("股票价格: " + price);
} catch (InterruptedException | ExecutionException e) {
    e.printStackTrace();
}

executor.shutdown();

性能和最佳实践

使用 CallableFuture 时,性能是个大话题。咱们得知道,每次创建 Future 都会有一些开销。所以,如果任务非常小,可能直接执行会更快。还有,得注意线程池的管理,不要创建太多线程,否则会消耗大量资源,还可能导致系统崩溃。

最佳实践方面,最好使用现有的线程池框架,比如 ExecutorService,这样可以有效管理线程生命周期,还能重用线程。另外,处理 Future 的返回值时要小心,如果直接调用 get(),可能会阻塞主线程,特别是在处理大量任务时。所以,考虑使用 isDone() 方法来检查任务是否完成,这样可以避免阻塞。

总结

咱们今天聊了不少关于 CallableFuture 的东西。记住,这两个工具在处理异步任务时特别有用,能帮助咱们写出更高效、更可靠的代码。但同时,也要注意它们的使用场景和潜在的性能影响。希望咱们都能在未来的项目中灵活运用这些知识,写出更加出色的Java程序!

以上就是关于 FutureCallable 的深入解析,结合实际案例和代码示例,希望能帮助咱们更好地理解和应用这两个重要的Java并发工具。


面对寒冬,我们更需团结!小黑收集整理了一份超级强大的复习面试资料包,也强烈建议你加入我们的Java后端报团取暖微信群,一起复习,共享各种学习资源,互助成长。无论是新手还是老手,这里都有你的位置。在这里,我们共同应对职场挑战,分享经验,提升技能,闲聊副业,共同抵御不确定性,携手走向更稳定的职业未来。让我们在Java的路上,不再孤单!进群方式以及资料,点击如下链接即可获取!

链接:pan.baidu.com/s/1G-cYuv-_… 提取码:fjb3