基于Azure DevOps的Azure资源IaC编排实战

929 阅读7分钟

摘要

本文将介绍如何使用Azure DevOps和Terraform来编排和管理Azure云平台上的资源。Azure DevOps是微软提供的一套持续交付和协作工具,而Terraform是一种基础设施即代码工具,可以帮助我们定义和管理基础架构资源。通过结合使用这两个工具,我们可以实现自动化的资源创建、更新和销毁,提高开发和部署的效率。本文将详细介绍如何配置Azure DevOps和Terraform,以及如何使用它们来编排Azure资源。

  • Checkov扫描,这个阶段运行Checkov,这是bridgeecrew的一个工具,它可以扫描Terraform配置,在部署之前发现常见的错误配置。扫描的结果被上传到Pipeline运行中,并作为报告提供。
  • Terraform Validate,此阶段运行Terraform Validate命令检查Terraform文件是否有效,如果有问题则管道错误。 地形规划,这个阶段运行地形规划命令。根据资源的状态,它会设置变量,这些变量用于确定执行的下一个阶段。地形计划命令的输出也上传到Azure DevOps。
  • Terraform Apply (Auto Approval),如果地形计划阶段确定对状态的唯一更改是添加,则运行此阶段,它执行地形应用并影响更改。
  • Terraform Apply(手动审批),如果Terraform Plan阶段确定对状态的更改包括任何被破坏的资源,则运行此阶段,它将触发手动审批任务,提示某人在执行Terraform Apply命令之前进行检查。

实战

创建仓库

生成仓库密钥信息

上次代码

配置azure pipeline

代码仓库选择Azure Repos Git

插件安装,确保仅安装一个插件

Terraform Azure DevOps extension by Charles Zipp.

image.png

创建azure devops与azure的链接

image.png

创建敏感信息

由于使用azurerm,针对敏感信息,Library用于存储。

export ARM_CLIENT_ID="8a68xxxxxxxxxxxxxx700"
export ARM_CLIENT_SECRET="oEBAyo-xxxxxxxxxxxxxxRhRY"
export ARM_SUBSCRIPTION_ID="7b431969xxxxxxxxxxxxxx27cc80cd"
export ARM_TENANT_ID="ea640xxxxxxxxxxxxxxf0909ddf9a"

后期变量引用可以使用 $(ARM_CLIENT_ID)使用变量

为terraform创建backend

image.png

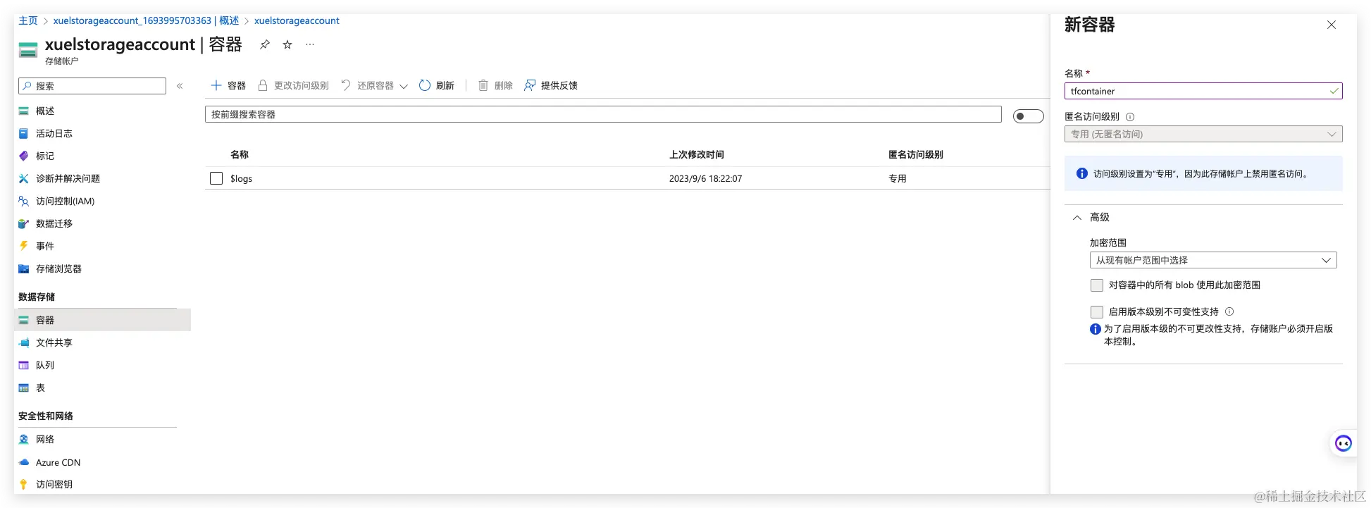
创建容器

Pipeline Stages

Stage: Checkov Scan

运行的第一阶段是下载并使用Checkov执行Terraform文件的扫描,您将注意到下面的YAML,我们正在从Checkov container from Dockerhub拉出Checkov容器并运行它;

- stage: "runCheckov"
    displayName: "Checkov - Scan Terraform files"
    jobs:
      - job: "runCheckov"
        displayName: "Checkov > Pull, run and publish results of Checkov scan"
        steps:
          - bash: |
              docker pull bridgecrew/checkov
            workingDirectory: $(System.DefaultWorkingDirectory)
            displayName: "Pull > bridgecrew/checkov"
          - bash: |
              docker run --volume $(pwd):/tf bridgecrew/checkov --directory /tf --output junitxml --soft-fail > $(pwd)/CheckovReport.xml
            workingDirectory: $(System.DefaultWorkingDirectory)
            displayName: "Run > checkov"
          - task: PublishTestResults@2
            inputs:
              testRunTitle: "Checkov Results"
              failTaskOnFailedTests: true
              testResultsFormat: "JUnit"
              testResultsFiles: "CheckovReport.xml"
              searchFolder: "$(System.DefaultWorkingDirectory)"
            displayName: "Publish > Checkov scan results"

在你自己的机器上使用Docker本地运行Checkov扫描的命令如下,只要确保它和你的Terraform代码在同一个文件夹中运行即可;

docker run \
    --volume $(pwd):/tf \
    bridgecrew/checkov \
    --directory /tf \
    --output junitxml \
    --soft-fail \
    > $(pwd)/CheckovReport.xml

正如您所看到的,我们正在挂载当前文件夹((pwd)变量),因为我们已经使用(pwd)变量),因为我们已经使用(System.DefaultWorkingDirectory)变量将工作目录设置为代码签出的位置。我们还将——output设置为junitxml,然后将输出管道输出到一个名为CheckovReport.xml的文件。

使用——soft-fail标志的原因是,如果我们不这样做,并且Checkov要发现任何问题,则容器将以导致此任务失败的状态退出。相反,一旦发布了扫描结果,如果报告中有任何错误,我们希望使任务失败。

我们使用内置的PublishTestResult任务发布测试结果,并将failTaskOnFailedTests选项设置为true。 我们将在稍后的帖子中设置当或如果此阶段失败时会发生什么。

Stage: Terraform Validate

这个阶段运行terraform validate命令,如果有任何问题,它将失败。正如你从下面的YAML中看到的,这个阶段依赖于runCheckov阶段,我们也在安装Terraform并在执行Terraform validate命令之前运行Terraform init;

- stage: "validateTerraform"
    displayName: "Terraform - Validate"
    dependsOn:
      - "runCheckov"
    jobs:
      - job: "TerraformJobs"
        displayName: "Terraform > install, init and validate"
        continueOnError: false
        steps:
          - task: TerraformInstaller@0
            inputs:
              terraformVersion: "$(tf_version)"
            displayName: "Install > terraform"

          - task: TerraformCLI@0
            inputs:
              command: "init"
              backendType: "azurerm"
              backendServiceArm: "$(SUBSCRIPTION_NAME)"
              ensureBackend: true
              backendAzureRmResourceGroupName: "$(tf_environment)-$(tf_state_rg)"
              backendAzureRmResourceGroupLocation: "$(tz_state_location)"
              backendAzureRmStorageAccountName: "$(tf_state_sa_name)"
              backendAzureRmStorageAccountSku: "$(tf_state_sku)"
              backendAzureRmContainerName: $(tf_state_container_name)
              backendAzureRmKey: "$(tf_environment).terraform.tstate"
            displayName: "Run > terraform init"

          - task: TerraformCLI@0
            inputs:
              command: "validate"
              environmentServiceName: "$(SUBSCRIPTION_NAME)"
            displayName: "Run > terraform validate"

当这个阶段执行时,会发生的另一件事是作为terraform init任务的一部分,因为我们将ensureBackend设置为true,任务将检查我们希望用于存储terraform状态文件的Azure存储帐户是否存在,如果不存在,那么任务将帮助我们创建它。 一旦你的代码被验证,我们就可以进入下一个阶段。

Stage: Terraform Plan

这个阶段是事情变得更有趣的地方,因为我们的环境不会在各个阶段之间持续存在,我们需要安装Terraform并再次运行Terraform init。

一旦完成了这些,我们就可以运行terraform plan命令,由于Charles Zipp的terraform Azure DevOps扩展中的一些特性,我们可以通过设置publishPlanResults选项将运行terraform plan的结果发布到我们的管道运行中。

在我们看这个阶段的最后一个任务之前,让我们看一下整个阶段的代码;

- stage: "planTerraform"
    displayName: "Terraform - Plan"
    dependsOn:
      - "validateTerraform"
    jobs:
      - job: "TerraformJobs"
        displayName: "Terraform > install, init & plan"
        steps:
          - task: TerraformInstaller@0
            inputs:
              terraformVersion: "$(tf_version)"
            displayName: "Install > terraform"

          - task: TerraformCLI@0
            inputs:
              command: "init"
              backendType: "azurerm"
              backendServiceArm: "$(SUBSCRIPTION_NAME)"
              ensureBackend: true
              backendAzureRmResourceGroupName: "$(tf_environment)-$(tf_state_rg)"
              backendAzureRmResourceGroupLocation: "$(tz_state_location)"
              backendAzureRmStorageAccountName: "$(tf_state_sa_name)"
              backendAzureRmStorageAccountSku: "$(tf_state_sku)"
              backendAzureRmContainerName: $(tf_state_container_name)
              backendAzureRmKey: "$(tf_environment).terraform.tstate"
            displayName: "Run > terraform init"

          - task: TerraformCLI@0
            inputs:
              command: "plan"
              environmentServiceName: "$(SUBSCRIPTION_NAME)"
              publishPlanResults: "PlanResults"
              commandOptions: "-out=$(System.DefaultWorkingDirectory)/terraform.tfplan -detailed-exitcode"
            name: "plan"
            displayName: "Run > terraform plan"

          - task: TerraformCLI@0
            inputs:
              command: "show"
              environmentServiceName: "$(SUBSCRIPTION_NAME)"
              inputTargetPlanOrStateFilePath: "$(System.DefaultWorkingDirectory)/terraform.tfplan"
            displayName: "Run > terraform show"

          - bash: |
              if [ "$TERRAFORM_PLAN_HAS_CHANGES" = true ] && [ "$TERRAFORM_PLAN_HAS_DESTROY_CHANGES" = false ] ; then
                echo "##vso[task.setvariable variable=HAS_CHANGES_ONLY;isOutput=true]true"
                echo "##vso[task.logissue type=warning]Changes with no destroys detected, it is safe for the pipeline to proceed automatically"
                fi
              if [ "$TERRAFORM_PLAN_HAS_CHANGES" = true ] && [ "$TERRAFORM_PLAN_HAS_DESTROY_CHANGES" = true ] ; then
                echo "##vso[task.setvariable variable=HAS_DESTROY_CHANGES;isOutput=true]true"
                echo "##vso[task.logissue type=warning]Changes with Destroy detected, pipeline will require a manual approval to proceed"
                fi
              if [ "$TERRAFORM_PLAN_HAS_CHANGES" != true ] ; then
                echo "##vso[task.logissue type=warning]No changes detected, terraform apply will not run"
              fi
            name: "setvar"
            displayName: "Vars > Set Variables for next stage"

在我们运行了地形计划之后,我们立即使用地形运行地形显示。我们刚刚生成的Tfplan文件。

你可能会想,为什么要这么做?当使用Charles Zipp的Terraform Azure DevOps扩展时,它实际上设置了一些非常有用的变量。首先,如果由于TERRAFORM_PLAN_HAS_CHANGES命令而有任何更改,则将名为TERRAFORM_PLAN_HAS_CHANGES的变量设置为true。

当对.tfplan执行terraform show命令时,如果.tfplan包含任何正在被销毁的资源,则第二个变量名为terraform_plan_has_destroy_changes将被设置为true。 在该阶段的最后一个任务中,我们将使用bash设置一些变量,这些变量将帮助决定执行下面哪个阶段(如果有的话)。

因此,如果一下配置设置

  • TERRAFORM_PLAN_HAS_CHANGES = true
  • TERRAFORM_PLAN_HAS_DESTROY_CHANGES = false

然后安全地继续自动执行下一阶段,所以我们可以在下一阶段中选择它,我们将名为HAS_CHANGES_ONLY的变量设置为true。

Stage: Terraform Apply (Auto Approval)

正如您可能已经猜到的那样,只有在满足以下条件时才执行此阶段;

condition: |
and
(
succeeded(),
eq(dependencies.planTerraform.outputs['TerraformJobs.setvar.HAS_CHANGES_ONLY'], 'true')
)

正如您所看到的,我们正在引用在前一阶段使用以下echo命令设置的变量;

echo "##vso[task.setvariable variable=HAS_CHANGES_ONLY;isOutput=true]true"

然后通过添加阶段、作业、任务和变量本身的名称来引用变量,因此类似于;

dependencies.STAGE_NAME.outputs['JOB_NAME.TASK_NAME.VARIABLE_NAME']

整个阶段是这样的:

  - stage: "autoTerraform"
    displayName: "Terraform - Auto Approval"
    dependsOn:
      - "planTerraform"
    condition: |
      and
        (
          succeeded(),
          eq(dependencies.planTerraform.outputs['TerraformJobs.setvar.HAS_CHANGES_ONLY'], 'true')
        )
    jobs:
      - job: "TerraformAuto"
        displayName: "Terraform > install, init & apply"
        steps:
          - task: TerraformInstaller@0
            inputs:
              terraformVersion: "$(tf_version)"
            displayName: "Install > terraform"

          - task: TerraformCLI@0
            inputs:
              command: "init"
              backendType: "azurerm"
              backendServiceArm: "$(SUBSCRIPTION_NAME)"
              ensureBackend: true
              backendAzureRmResourceGroupName: "$(tf_environment)-$(tf_state_rg)"
              backendAzureRmResourceGroupLocation: "$(tz_state_location)"
              backendAzureRmStorageAccountName: "$(tf_state_sa_name)"
              backendAzureRmStorageAccountSku: "$(tf_state_sku)"
              backendAzureRmContainerName: $(tf_state_container_name)
              backendAzureRmKey: "$(tf_environment).terraform.tstate"
            displayName: "Run > terraform init"

          - task: TerraformCLI@0
            inputs:
              command: "apply"
              environmentServiceName: "$(SUBSCRIPTION_NAME)"
            displayName: "Run > terraform apply"

正如你所看到的,在最后运行Terraform apply之前,我们再次安装了Terraform并运行了Terraform init。

Stage: Terraform Apply (Manual Approval)

除了包含一个在Terraform作业之前运行的作业之外,这个阶段几乎与自动审批完全相同;

 - stage: "approveTerraform"
    displayName: "Terraform - Manual Approval"
    dependsOn:
      - "planTerraform"
    condition: |
      and
        (
          succeeded(),
          eq(dependencies.planTerraform.outputs['TerraformJobs.setvar.HAS_DESTROY_CHANGES'], 'true')
        )
    jobs:
      - job: "waitForValidation"
        displayName: "Wait > Wait for manual appoval"
        pool: "server"
        timeoutInMinutes: "4320" # job times out in 3 days
        steps:
          - task: ManualValidation@0
            timeoutInMinutes: "1440" # task times out in 1 day
            inputs:
              notifyUsers: |
                azure@mckendrick.io
              instructions: "There are resources being destroyed as part of this deployment, please review the output of Terraform plan before approving."
              onTimeout: "reject"

      - job: "TerraformApprove"
        displayName: "Terraform > install, init & apply"
        dependsOn: "waitForValidation"
        steps:
          - task: TerraformInstaller@0
            inputs:
              terraformVersion: "$(tf_version)"
            displayName: "Install > terraform"

          - task: TerraformCLI@0
            inputs:
              command: "init"
              backendType: "azurerm"
              backendServiceArm: "$(SUBSCRIPTION_NAME)"
              ensureBackend: true
              backendAzureRmResourceGroupName: "$(tf_environment)-$(tf_state_rg)"
              backendAzureRmResourceGroupLocation: "$(tz_state_location)"
              backendAzureRmStorageAccountName: "$(tf_state_sa_name)"
              backendAzureRmStorageAccountSku: "$(tf_state_sku)"
              backendAzureRmContainerName: $(tf_state_container_name)
              backendAzureRmKey: "$(tf_environment).terraform.tstate"
            displayName: "Run > terraform init"

          - task: TerraformCLI@0
            inputs:
              command: "apply"
              environmentServiceName: "$(SUBSCRIPTION_NAME)"
            displayName: "Run > terraform apply"

该作业基本上会使管道执行暂停24小时,在此之后,如果没有人批准运行,则作业将失败。该作业使用ManualValidation@0任务,有关该任务的更多详细信息,请参见

docs.microsoft.com/en-us/azure….

一旦批准,将执行Terraform作业,这将最终运行Terraform应用程序,这将导致您的Terraform状态文件中至少有一个资源被销毁。

运行Pipeline

现在让我们看看如何运行管道,首先让我们签入一些添加基本资源组的代码。 为此,Terraform代码如下所示;

resource "azurecaf_name" "rg_example" {
  name          = "demogroup"
  resource_type = "azurerm_resource_group"
  prefixes      = ["dev"]
  clean_input   = true
}

resource "azurerm_resource_group" "resource_group" {
  name     = azurecaf_name.rg_example.result
  location = "uksouth"
  tags     = merge(var.default_tags, tomap({ "type" = "resource" }))
}

我使用Azure CAF Name provider 提供程序来生成资源组的名称,然后使用AzureRM provider 提供程序来创建它。

参考链接