C++入门

132 阅读34分钟

1 C++初识

1.1 第一个C++程序

编写一个C++程序总共分为4个步骤

  • 创建项目
  • 创建文件
  • 编写代码
  • 运行程序

1.1.1 创建项目

Visual Studio是我们用来编写C++程序的主要工具,

安装软件及方法见: Visual Studio 2022,本文选择(专业版) 进行开发活动

1.1.2 创建文件

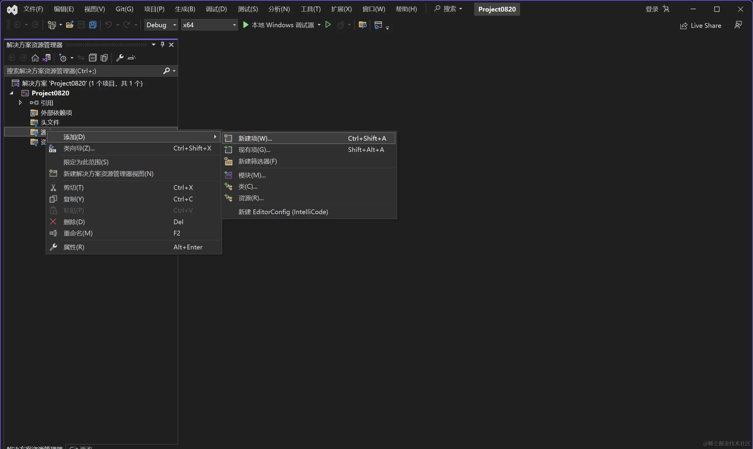
右键源文件,选择添加->新建项,给C++文件起个名称,然后点击添加即可。

1.1.3 编写代码

1.1.4 运行程序

1.2 注释

作用:在代码中加一些说明和解释,方便自己或其他程序员程序员阅读代码

两种格式

  1. 单行注释// 描述信息
    • 通常放在一行代码的上方,或者一条语句的末尾,对该行代码说明
  1. 多行注释 /* 描述信息 */
    • 通常放在一段代码的上方,对该段代码做整体说明

提示:编译器在编译代码时,会忽略注释的内容

1.3 变量

作用:给一段指定的内存空间起名,方便操作这段内存

语法数据类型 变量名 = 初始值;

示例:

#include<iostream>
using namespace std;

int main() {

    //变量的定义
    //语法:数据类型  变量名 = 初始值
    int a = 10;

    cout << "a = " << a << endl;

    system("pause");

    return 0;
}

注意:C++在创建变量时,必须给变量一个初始值,否则会报错

1.4 常量

作用:用于记录程序中不可更改的数据

C++定义常量两种方式

  1. #define 宏常量: #define 常量名 常量值
    • 通常在文件上方定义,表示一个常量
  1. const 修饰的变量: const 数据类型 常量名 = 常量值
    • 通常在变量定义前加关键字const,修饰该变量为常量,不可修改

示例:

//1、宏常量
#define day 7

int main() {

    cout << "一周里总共有 " << day << " 天" << endl;
    //day = 8;  //报错,宏常量不可以修改

    //2、const修饰变量
    const int month = 12;
    cout << "一年里总共有 " << month << " 个月份" << endl;
    
    //month = 24; //报错,常量是不可以修改的

    system("pause");

    return 0;
}

1.5 关键字

作用:关键字是C++中预先保留的单词(标识符)

C++关键字如下:

asmdoifreturntypedef
autodoubleinlineshorttypeid
booldynamic_castintsignedtypename
breakelselongsizeofunion
caseenummutablestaticunsigned
catchexplicitnamespacestatic_castusing
charexportnewstructvirtual
classexternoperatorswitchvoid
constfalseprivatetemplatevolatile
const_castfloatprotectedthiswchar_t
continueforpublicthrowwhile
defaultfriendregistertrue
deletegotoreinterpret_casttry

提示:在给变量或者常量起名称时候,不要用C++得关键字,否则会产生歧义。

1.6 标识符命名规则

作用:C++规定给 标识符(变量、常量) 命名时,有一套自己的规则

  • 标识符不能是关键字
  • 标识符只能由字母、数字、下划线组成
  • 第一个字符必须为字母或下划线
  • 标识符中字母区分大小写

建议:给标识符命名时,争取做到见名知意的效果,方便自己和他人的阅读

2 数据类型

C++规定在创建一个变量或者常量时,必须要指定出相应的数据类型,否则无法给变量分配内存

2.1 整型

作用:整型变量表示的是整数类型的数据

C++中能够表示整型的类型有以下几种方式,区别在于所占内存空间不同

数据类型占用空间取值范围
short(短整型)2字节(-2^15 ~ 2^15-1)
int(整型)4字节(-2^31 ~ 2^31-1)
long(长整形)Windows为4字节,Linux为4字节(32位),8字节(64位)(-2^31 ~ 2^31-1)
long long(长长整形)8字节(-2^63 ~ 2^63-1)

2.2 sizeof关键字

作用:利用sizeof关键字可以统计数据类型所占内存大小

语法: sizeof( 数据类型 / 变量)

示例:

int main() {

    cout << "short 类型所占内存空间为: " << sizeof(short) << endl;

    cout << "int 类型所占内存空间为: " << sizeof(int) << endl;

    cout << "long 类型所占内存空间为: " << sizeof(long) << endl;

    cout << "long long 类型所占内存空间为: " << sizeof(long long) << endl;

    system("pause");

    return 0;
}

整型结论short < int <= long <= long long

2.3 实型(浮点型)

作用:用于表示小数

浮点型变量分为两种:

  1. 单精度float
  2. 双精度double

两者的区别在于表示的有效数字范围不同。

数据类型占用空间有效数字范围
float4字节7位有效数字
double8字节15~16位有效数字

示例:

int main() {

    float f1 = 3.14f;
    double d1 = 3.14;

    cout << f1 << endl;
    cout << d1<< endl;

    cout << "float  sizeof = " << sizeof(f1) << endl;
    cout << "double sizeof = " << sizeof(d1) << endl;

    //科学计数法
    float f2 = 3e2; // 3 * 10 ^ 2 
    cout << "f2 = " << f2 << endl;

    float f3 = 3e-2;  // 3 * 0.1 ^ 2
    cout << "f3 = " << f3 << endl;

    system("pause");

    return 0;
}

2.4 字符型

作用: 字符型变量用于显示单个字符

语法: char ch = 'a';

注意1:在显示字符型变量时,用单引号将字符括起来,不要用双引号

注意2:单引号内只能有一个字符,不可以是字符串

  • C和C++中字符型变量只占用1个字节。
  • 字符型变量并不是把字符本身放到内存中存储,而是将对应的ASCII编码放入到存储单元

示例:

int main() {

    char ch = 'a';
    cout << ch << endl;
    cout << sizeof(char) << endl;

    //ch = "abcde"; //错误,不可以用双引号
    //ch = 'abcde'; //错误,单引号内只能引用一个字符

    cout << (int)ch << endl;  //查看字符a对应的ASCII码
    ch = 97; //可以直接用ASCII给字符型变量赋值
    cout << ch << endl;

    system("pause");

    return 0;
}

ASCII码表格:

ASCII值控制字符ASCII值字符ASCII值字符ASCII值字符
0NUT32(space)64@96
1SOH33!65A97a
2STX34"66B98b
3ETX35#67C99c
4EOT36$68D100d
5ENQ37%69E101e
6ACK38&70F102f
7BEL39,71G103g
8BS40(72H104h
9HT41)73I105i
10LF42*74J106j
11VT43+75K107k
12FF44,76L108l
13CR45-77M109m
14SO46.78N110n
15SI47/79O111o
16DLE48080P112p
17DCI49181Q113q
18DC250282R114r
19DC351383S115s
20DC452484T116t
21NAK53585U117u
22SYN54686V118v
23TB55787W119w
24CAN56888X120x
25EM57989Y121y
26SUB58:90Z122z
27ESC59;91[123{
28FS60<92/124
29GS61=93]125}
30RS6294126`
31US63?95_127DEL

ASCII 码大致由以下两部分组成:

  • ASCII 非打印控制字符: ASCII 表上的数字 0-31 分配给了控制字符,用于控制像打印机等一些外围设备。
  • ASCII 打印字符:数字 32-126 分配给了能在键盘上找到的字符,当查看或打印文档时就会出现。

2.5 转义字符

作用:用于表示一些不能显示出来的ASCII字符

现阶段我们常用的转义字符有: \n \ \t

转义字符含义ASCII码值(十进制)
\a警报007
\b退格(BS) ,将当前位置移到前一列008
\f换页(FF),将当前位置移到下页开头012
\n换行(LF) ,将当前位置移到下一行开头010
\r回车(CR) ,将当前位置移到本行开头013
\t水平制表(HT) (跳到下一个TAB位置)009
\v垂直制表(VT)011
\代表一个反斜线字符""092
'代表一个单引号(撇号)字符039
"代表一个双引号字符034
?代表一个问号063
\0数字0000
\ddd8进制转义字符,d范围0~73位8进制
\xhh16进制转义字符,h范围09,af,A~F3位16进制

示例:

int main() {

    cout << "\" << endl;
    cout << "\tHello" << endl;
    cout << "\n" << endl;

    system("pause");

    return 0;
}

2.6 字符串型

作用:用于表示一串字符

两种风格

  1. C风格字符串char 变量名[] = "字符串值" 示例:
int main() {

    char str1[] = "hello world";
    cout << str1 << endl;

    system("pause");

    return 0;
}

注意:C风格的字符串要用双引号括起来

  1. C++风格字符串string 变量名 = "字符串值" 示例:
int main() {

    string str = "hello world";
    cout << str << endl;

    system("pause");

    return 0;
}

注意:C++风格字符串,需要加入头文件#include<string>

2.7 布尔类型 bool

作用:布尔数据类型代表真或假的值

bool类型占 1个字节 大小 bool类型只有两个值:

  • true --- 真(本质是1)
  • false --- 假(本质是0)

示例:

int main() {

    bool flag = true;
    cout << flag << endl; // 1

    flag = false;
    cout << flag << endl; // 0

    cout << "size of bool = " << sizeof(bool) << endl; //1

    system("pause");

    return 0;
}

2.8 数据的输入

作用: 用于从键盘获取数据

关键字: cin

语法: cin >> 变量

示例:

int main(){

    //整型输入
    int a = 0;
    cout << "请输入整型变量:" << endl;
    cin >> a;
    cout << a << endl;

    //浮点型输入
    double d = 0;
    cout << "请输入浮点型变量:" << endl;
    cin >> d;
    cout << d << endl;

    //字符型输入
    char ch = 0;
    cout << "请输入字符型变量:" << endl;
    cin >> ch;
    cout << ch << endl;

    //字符串型输入
    string str;
    cout << "请输入字符串型变量:" << endl;
    cin >> str;
    cout << str << endl;

    //布尔类型输入
    bool flag = true;
    cout << "请输入布尔型变量:" << endl;
    cin >> flag;
    cout << flag << endl;
    system("pause");
    return EXIT_SUCCESS;
}

3 运算符

作用: 用于执行代码的运算

本章我们主要讲解以下几类运算符:****

运算符类型作用
算术运算符用于处理四则运算
赋值运算符用于将表达式的值赋给变量
比较运算符用于表达式的比较,并返回一个真值或假值
逻辑运算符用于根据表达式的值返回真值或假值

3.1 算术运算符

作用:用于处理四则运算

算术运算符包括以下符号:

运算符术语示例结果
+正号+33
-负号-3-3
+10 + 515
-10 - 55
*10 * 550
/10 / 52
%取模(取余)10 % 31
++前置递增a=2; b=++a;a=3; b=3;
++后置递增a=2; b=a++;a=3; b=2;
--前置递减a=2; b=--a;a=1; b=1;
--后置递减a=2; b=a--;a=1; b=2;

示例1:

//加减乘除
int main() {

    int a1 = 10;
    int b1 = 3;

    cout << a1 + b1 << endl;
    cout << a1 - b1 << endl;
    cout << a1 * b1 << endl;
    cout << a1 / b1 << endl;  //两个整数相除结果依然是整数

    int a2 = 10;
    int b2 = 20;
    cout << a2 / b2 << endl; 

    int a3 = 10;
    int b3 = 0;
    //cout << a3 / b3 << endl; //报错,除数不可以为0


    //两个小数可以相除
    double d1 = 0.5;
    double d2 = 0.25;
    cout << d1 / d2 << endl;

    system("pause");

    return 0;
}

总结: 在除法运算中,除数不能为0

示例2:

//取模
int main() {

    int a1 = 10;
    int b1 = 3;

    cout << 10 % 3 << endl;

    int a2 = 10;
    int b2 = 20;

    cout << a2 % b2 << endl;

    int a3 = 10;
    int b3 = 0;

    //cout << a3 % b3 << endl; //取模运算时,除数也不能为0

    //两个小数不可以取模
    double d1 = 3.14;
    double d2 = 1.1;

    //cout << d1 % d2 << endl;

    system("pause");

    return 0;
}

总结:只有整型变量可以进行取模运算

示例3:

//递增
int main() {

    //后置递增
    int a = 10;
    a++; //等价于a = a + 1
    cout << a << endl; // 11

    //前置递增
    int b = 10;
    ++b;
    cout << b << endl; // 11

    //区别
    //前置递增先对变量进行++,再计算表达式
    int a2 = 10;
    int b2 = ++a2 * 10;
    cout << b2 << endl;

    //后置递增先计算表达式,后对变量进行++
    int a3 = 10;
    int b3 = a3++ * 10;
    cout << b3 << endl;

    system("pause");

    return 0;
}

总结:前置递增先对变量进行++,再计算表达式,后置递增相反

3.2 赋值运算符

作用:用于将表达式的值赋给变量

赋值运算符包括以下几个符号:

运算符术语示例结果
=赋值a=2; b=3;a=2; b=3;
+=加等于a=0; a+=2;a=2;
-=减等于a=5; a-=3;a=2;
*=乘等于a=2; a*=2;a=4;
/=除等于a=4; a/=2;a=2;
%=模等于a=3; a%2;a=1;

示例:

int main() {

    //赋值运算符

    // =
    int a = 10;
    a = 100;
    cout << "a = " << a << endl;

    // +=
    a = 10;
    a += 2; // a = a + 2;
    cout << "a = " << a << endl;

    // -=
    a = 10;
    a -= 2; // a = a - 2
    cout << "a = " << a << endl;

    // *=
    a = 10;
    a *= 2; // a = a * 2
    cout << "a = " << a << endl;

    // /=
    a = 10;
    a /= 2;  // a = a / 2;
    cout << "a = " << a << endl;

    // %=
    a = 10;
    a %= 2;  // a = a % 2;
    cout << "a = " << a << endl;

    system("pause");

    return 0;
}

3.3 比较运算符

作用:用于表达式的比较,并返回一个真值或假值

比较运算符有以下符号:

运算符术语示例结果
相等于4 30
!=不等于4 != 31
<小于4 < 30
大于4 > 31
<=小于等于4 <= 30
>=大于等于4 >= 11

示例:

int main() {

    int a = 10;
    int b = 20;

    cout << (a == b) << endl; // 0 

    cout << (a != b) << endl; // 1

    cout << (a > b) << endl; // 0

    cout << (a < b) << endl; // 1

    cout << (a >= b) << endl; // 0

    cout << (a <= b) << endl; // 1

    system("pause");

    return 0;
}

注意:C和C++ 语言的比较运算中, “真”用数字“1”来表示, “假”用数字“0”来表示。

3.4 逻辑运算符

作用:用于根据表达式的值返回真值或假值

逻辑运算符有以下符号:

运算符术语示例结果
!!a如果a为假,则!a为真; 如果a为真,则!a为假。
&&a && b如果a和b都为真,则结果为真,否则为假。
ab如果a和b有一个为真,则结果为真,二者都为假时,结果为假。

示例1:逻辑非

//逻辑运算符  --- 非
int main() {

    int a = 10;

    cout << !a << endl; // 0

    cout << !!a << endl; // 1

    system("pause");

    return 0;
}

总结: 真变假,假变真

示例2: 逻辑与

//逻辑运算符  --- 与
int main() {

    int a = 10;
    int b = 10;

    cout << (a && b) << endl;// 1

    a = 10;
    b = 0;

    cout << (a && b) << endl;// 0 

    a = 0;
    b = 0;

    cout << (a && b) << endl;// 0

    system("pause");

    return 0;
}

总结: 逻辑与运算符总结: 同真为真,其余为假

示例3: 逻辑或

//逻辑运算符  --- 或
int main() {

    int a = 10;
    int b = 10;

    cout << (a || b) << endl;// 1

    a = 10;
    b = 0;

    cout << (a || b) << endl;// 1 

    a = 0;
    b = 0;

    cout << (a || b) << endl;// 0

    system("pause");

    return 0;
}

逻辑或运算符总结: 同假为假,其余为真

4 程序流程结构

C/C++支持最基本的三种程序运行结构:顺序结构、选择结构、循环结构

  • 顺序结构:程序按顺序执行,不发生跳转
  • 选择结构:依据条件是否满足,有选择的执行相应功能
  • 循环结构:依据条件是否满足,循环多次执行某段代码

4.1 选择结构

4.1.1 if语句

作用:执行满足条件的语句

if语句的三种形式

  • 单行格式if语句
  • 多行格式if语句
  • 多条件的if语句
  1. 单行格式if语句:if(条件){ 条件满足执行的语句 }

示例:

int main() {

    //选择结构-单行if语句
    //输入一个分数,如果分数大于600分,视为考上一本大学,并在屏幕上打印

    int score = 0;
    cout << "请输入一个分数:" << endl;
    cin >> score;

    cout << "您输入的分数为: " << score << endl;

    //if语句
    //注意事项,在if判断语句后面,不要加分号
    if (score > 600)
    {
        cout << "我考上了一本大学!!!" << endl;
    }

    system("pause");

    return 0;
}

注意:if条件表达式后不要加分号

  1. 多行格式if语句:if(条件){ 条件满足执行的语句 }else{ 条件不满足执行的语句 };

示例:

int main() {

    int score = 0;

    cout << "请输入考试分数:" << endl;

    cin >> score;

    if (score > 600)
    {
        cout << "我考上了一本大学" << endl;
    }
    else
    {
        cout << "我未考上一本大学" << endl;
    }

    system("pause");

    return 0;
}
  1. 多条件的if语句:if(条件1){ 条件1满足执行的语句 }else if(条件2){条件2满足执行的语句}... else{ 都不满足执行的语句}

示例:

int main() {

    int score = 0;

    cout << "请输入考试分数:" << endl;

    cin >> score;

    if (score > 600)
    {
        cout << "我考上了一本大学" << endl;
    }
    else if (score > 500)
    {
        cout << "我考上了二本大学" << endl;
    }
    else if (score > 400)
    {
        cout << "我考上了三本大学" << endl;
    }
    else
    {
        cout << "我未考上本科" << endl;
    }

    system("pause");

    return 0;
}
  1. 嵌套if语句:在if语句中,可以嵌套使用if语句,达到更精确的条件判断

4.1.2 三目运算符

作用: 通过三目运算符实现简单的判断

语法: 表达式1 ? 表达式2 :表达式3

解释:

如果表达式1的值为真,执行表达式2,并返回表达式2的结果;

如果表达式1的值为假,执行表达式3,并返回表达式3的结果。

示例:

int main() {

    int a = 10;
    int b = 20;
    int c = 0;

    c = a > b ? a : b;
    cout << "c = " << c << endl;

    //C++中三目运算符返回的是变量,可以继续赋值

    (a > b ? a : b) = 100;

    cout << "a = " << a << endl;
    cout << "b = " << b << endl;
    cout << "c = " << c << endl;

    system("pause");

    return 0;
}

总结:和if语句比较,三目运算符优点是短小整洁,缺点是如果用嵌套,结构不清晰

4.1.3 switch语句

作用: 执行多条件分支语句

语法:

switch(表达式)

{

    case 结果1:执行语句;break;

    case 结果2:执行语句;break;

    ...

    default:执行语句;break;

}

示例:

int main() {

    //请给电影评分 
    //10 ~ 9   经典   
    // 8 ~ 7   非常好
    // 6 ~ 5   一般
    // 5分以下 烂片

    int score = 0;
    cout << "请给电影打分" << endl;
    cin >> score;

    switch (score)
    {
        case 10:
        case 9:
            cout << "经典" << endl;
            break;
        case 8:
            cout << "非常好" << endl;
            break;
        case 7:
        case 6:
            cout << "一般" << endl;
            break;
        default:
            cout << "烂片" << endl;
            break;
    }

    system("pause");

    return 0;
}

注意1:switch语句中表达式类型只能是整型或者字符型

注意2:case里如果没有break,那么程序会一直向下执行

总结: 与if语句比,对于多条件判断时,switch的结构清晰,执行效率高,缺点是switch不可以判断区间

4.2 循环结构

4.2.1 while循环语句

作用: 满足循环条件,执行循环语句

语法: while(循环条件){ 循环语句 }

解释: 只要循环条件的结果为真,就执行循环语句

示例:

int main() {

    int num = 0;
    while (num < 10)
    {
        cout << "num = " << num << endl;
        num++;
    }

    system("pause");

    return 0;
}

注意:在执行循环语句时候,程序必须提供跳出循环的出口,否则出现死循环

4.2.2 do...while循环语句

作用: 满足循环条件,执行循环语句

语法: do{ 循环语句 } while(循环条件);

注意: 与while的区别在于do...while会先执行一次循环语句,再判断循环条件

示例:

int main() {

    int num = 0;

    do
    {
        cout << num << endl;
        num++;

    } while (num < 10);

    system("pause");

    return 0;
}

总结:与while循环区别在于,do...while先执行一次循环语句,再判断循环条件

4.2.3 for循环语句

作用: 满足循环条件,执行循环语句

语法: for(起始表达式;条件表达式;末尾循环体) { 循环语句; }

示例:

int main() {

    for (int i = 0; i < 10; i++)
    {
        cout << i << endl;
    }

    system("pause");

    return 0;
}

注意: for循环中的表达式,要用分号进行分隔

总结: while , do...while, for都是开发中常用的循环语句,for循环结构比较清晰,比较常用

4.2.4 嵌套循环

作用: 在循环体中再嵌套一层循环,解决一些实际问题

示例:

int main() {

    //外层循环执行1次,内层循环执行1轮
    for (int i = 0; i < 10; i++)
    {
        for (int j = 0; j < 10; j++)
        {
            cout << "*" << " ";
        }
        cout << endl;
    }

    system("pause");

    return 0;
}

4.3 跳转语句

4.3.1 break语句

作用: 用于跳出选择结构或者循环结构

break使用的时机:

  • 出现在switch条件语句中,作用是终止case并跳出switch
  • 出现在循环语句中,作用是跳出当前的循环语句
  • 出现在嵌套循环中,跳出最近的内层循环语句

示例1:

int main() {
    //1、在switch 语句中使用break
    cout << "请选择您挑战副本的难度:" << endl;
    cout << "1、普通" << endl;
    cout << "2、中等" << endl;
    cout << "3、困难" << endl;

    int num = 0;

    cin >> num;

    switch (num)
    {
        case 1:
            cout << "您选择的是普通难度" << endl;
            break;
        case 2:
            cout << "您选择的是中等难度" << endl;
            break;
        case 3:
            cout << "您选择的是困难难度" << endl;
            break;
    }

    system("pause");

    return 0;
}

示例2:

int main() {
    //2、在循环语句中用break
    for (int i = 0; i < 10; i++)
    {
        if (i == 5)
        {
            break; //跳出循环语句
        }
        cout << i << endl;
    }

    system("pause");

    return 0;
}

示例3:

int main() {
    //在嵌套循环语句中使用break,退出内层循环
    for (int i = 0; i < 10; i++)
    {
        for (int j = 0; j < 10; j++)
        {
            if (j == 5)
            {
                break;
            }
            cout << "*" << " ";
        }
        cout << endl;
    }

    system("pause");

    return 0;
}

4.3.2 continue语句

作用: 在循环语句中,跳过本次循环中余下尚未执行的语句,继续执行下一次循环

示例:

int main() {

    for (int i = 0; i < 100; i++)
    {
        if (i % 2 == 0)
        {
            continue;
        }
        cout << i << endl;
    }

    system("pause");

    return 0;
}

注意:continue并没有使整个循环终止,而break会跳出循环

4.3.3 goto语句

作用: 可以无条件跳转语句

语法: goto 标记;

解释: 如果标记的名称存在,执行到goto语句时,会跳转到标记的位置

示例:

int main() {

    cout << "1" << endl;

    goto FLAG;

    cout << "2" << endl;
    cout << "3" << endl;
    cout << "4" << endl;

    FLAG:

    cout << "5" << endl;

    system("pause");

    return 0;
}

注意: 在程序中不建议使用goto语句,以免造成程序流程混乱

5 数组

5.1 概述

所谓数组,就是一个集合,里面存放了相同类型的数据元素

特点1: 数组中的每个数据元素都是相同的数据类型

特点2: 数组是由连续的内存位置组成的

5.2 一维数组

5.2.1 一维数组定义方式

一维数组定义的三种方式:

  1. 数据类型 数组名[ 数组长度 ];
  2. 数据类型 数组名[ 数组长度 ] = { 值1,值2 ...};
  3. 数据类型 数组名[ ] = { 值1,值2 ...};

示例

int main() {

    /* 定义方式1 */
    //数据类型 数组名[元素个数];
    int score[10];

    //利用下标赋值
    score[0] = 100;
    score[1] = 99;
    score[2] = 85;

    //利用下标输出
    cout << score[0] << endl;
    cout << score[1] << endl;
    cout << score[2] << endl;

    /* 定义方式2 */
    //数据类型 数组名[元素个数] =  {值1,值2 ,值3 ...};
    //如果{}内不足10个数据,剩余数据用0补全
    int score2[10] = { 100, 90,80,70,60,50,40,30,20,10 };

    //逐个输出
    //cout << score2[0] << endl;
    //cout << score2[1] << endl;

    //一个一个输出太麻烦,因此可以利用循环进行输出
    for (int i = 0; i < 10; i++)
    {
        cout << score2[i] << endl;
    }

    /* 定义方式3 */
    //数据类型 数组名[] =  {值1,值2 ,值3 ...};
    int score3[] = { 100,90,80,70,60,50,40,30,20,10 };

    for (int i = 0; i < 10; i++)
    {
        cout << score3[i] << endl;
    }

    system("pause");

    return 0;
}

总结1:数组名的命名规范与变量名命名规范一致,不要和变量重名

总结2:数组中下标是从0开始索引

5.2.2 一维数组数组名

一维数组名称的用途

  1. 可以统计整个数组在内存中的长度
  2. 可以获取数组在内存中的首地址

示例:

int main() {

    //数组名用途
    //1、可以获取整个数组占用内存空间大小
    int arr[10] = { 1,2,3,4,5,6,7,8,9,10 };

    cout << "整个数组所占内存空间为: " << sizeof(arr) << endl;
    cout << "每个元素所占内存空间为: " << sizeof(arr[0]) << endl;
    cout << "数组的元素个数为: " << sizeof(arr) / sizeof(arr[0]) << endl;

    //2、可以通过数组名获取到数组首地址
    cout << "数组首地址为: " << (int)arr << endl;
    cout << "数组中第一个元素地址为: " << (int)&arr[0] << endl;
    cout << "数组中第二个元素地址为: " << (int)&arr[1] << endl;

    //arr = 100; 错误,数组名是常量,因此不可以赋值

    system("pause");

    return 0;
}

注意: 数组名是常量,不可以赋值

总结1: 直接打印数组名,可以查看数组所占内存的首地址

总结2: 对数组名进行sizeof,可以获取整个数组占内存空间的大小

5.2.3 冒泡排序

作用: 最常用的排序算法,对数组内元素进行排序

  1. 比较相邻的元素。如果第一个比第二个大,就交换他们两个。
  2. 对每一对相邻元素做同样的工作,执行完毕后,找到第一个最大值。
  3. 重复以上的步骤,每次比较次数-1,直到不需要比较

示例: 将数组 { 4,2,8,0,5,7,1,3,9 } 进行升序排序

int main() {

    int arr[9] = { 4,2,8,0,5,7,1,3,9 };

    for (int i = 0; i < 9 - 1; i++)
    {
        for (int j = 0; j < 9 - 1 - i; j++)
        {
            if (arr[j] > arr[j + 1])
            {
                int temp = arr[j];
                arr[j] = arr[j + 1];
                arr[j + 1] = temp;
            }
        }
    }

    for (int i = 0; i < 9; i++)
    {
        cout << arr[i] << endl;
    }

    system("pause");

    return 0;
}

5.3 二维数组

二维数组就是在一维数组上,多加一个维度。

5.3.1 二维数组定义方式

二维数组定义的四种方式:

  1. 数据类型 数组名[ 行数 ][ 列数 ];
  2. 数据类型 数组名[ 行数 ][ 列数 ] = { {数据1,数据2 } ,{数据3,数据4 } };
  3. 数据类型 数组名[ 行数 ][ 列数 ] = { 数据1,数据2,数据3,数据4};
  4. 数据类型 数组名[ ][ 列数 ] = { 数据1,数据2,数据3,数据4};

建议:以上4种定义方式,利用第二种更加直观,提高代码的可读性

示例:

int main() {

    //方式1  
    //数组类型 数组名 [行数][列数]
    int arr[2][3];
    arr[0][0] = 1;
    arr[0][1] = 2;
    arr[0][2] = 3;
    arr[1][0] = 4;
    arr[1][1] = 5;
    arr[1][2] = 6;

    for (int i = 0; i < 2; i++)
    {
        for (int j = 0; j < 3; j++)
            {
                cout << arr[i][j] << " ";
            }
        cout << endl;
    }

    //方式2 
    //数据类型 数组名[行数][列数] = { {数据1,数据2 } ,{数据3,数据4 } };
    int arr2[2][3] =
    {
        {1,2,3},
        {4,5,6}
    };

    //方式3
    //数据类型 数组名[行数][列数] = { 数据1,数据2 ,数据3,数据4  };
    int arr3[2][3] = { 1,2,3,4,5,6 }; 

    //方式4 
    //数据类型 数组名[][列数] = { 数据1,数据2 ,数据3,数据4  };
    int arr4[][3] = { 1,2,3,4,5,6 };

    system("pause");

    return 0;
}

总结:在定义二维数组时,如果初始化了数据,可以省略行数

5.3.2 二维数组数组名

  • 查看二维数组所占内存空间
  • 获取二维数组首地址

示例:

int main() {

    //二维数组数组名
    int arr[2][3] =
    {
        {1,2,3},
        {4,5,6}
    };

    cout << "二维数组大小: " << sizeof(arr) << endl;
    cout << "二维数组一行大小: " << sizeof(arr[0]) << endl;
    cout << "二维数组元素大小: " << sizeof(arr[0][0]) << endl;

    cout << "二维数组行数: " << sizeof(arr) / sizeof(arr[0]) << endl;
    cout << "二维数组列数: " << sizeof(arr[0]) / sizeof(arr[0][0]) << endl;

    //地址
    cout << "二维数组首地址:" << arr << endl;
    cout << "二维数组第一行地址:" << arr[0] << endl;
    cout << "二维数组第二行地址:" << arr[1] << endl;

    cout << "二维数组第一个元素地址:" << &arr[0][0] << endl;
    cout << "二维数组第二个元素地址:" << &arr[0][1] << endl;

    system("pause");

    return 0;
}

总结1: 二维数组名就是这个数组的首地址

总结2: 对二维数组名进行sizeof时,可以获取整个二维数组占用的内存空间大小

6 函数

6.1 概述

作用: 将一段经常使用的代码封装起来,减少重复代码

一个较大的程序,一般分为若干个程序块,每个模块实现特定的功能。

6.2 函数的定义

函数的定义一般主要有5个步骤:

1、返回值类型

2、函数名

3、参数表列

4、函数体语句

5、return 表达式

语法:

返回值类型 函数名 (参数列表)
{

       函数体语句

       return表达式

}
  • 返回值类型 :一个函数可以返回一个值。在函数定义中
  • 函数名:给函数起个名称
  • 参数列表:使用该函数时,传入的数据
  • 函数体语句:花括号内的代码,函数内需要执行的语句
  • return表达式: 和返回值类型挂钩,函数执行完后,返回相应的数据

示例:定义一个加法函数,实现两个数相加

//函数定义
int add(int num1, int num2)
{
	int sum = num1 + num2;
	return sum;
}

6.3 函数的调用

功能:使用定义好的函数

语法: 函数名(参数)

示例:

//函数定义
int add(int num1, int num2) //定义中的num1,num2称为形式参数,简称形参
{
    int sum = num1 + num2;
    return sum;
}

int main() {

    int a = 10;
    int b = 10;
    //调用add函数
    int sum = add(a, b);//调用时的a,b称为实际参数,简称实参
    cout << "sum = " << sum << endl;

    a = 100;
    b = 100;

    sum = add(a, b);
    cout << "sum = " << sum << endl;

    system("pause");

    return 0;
}

总结:函数定义里小括号内称为形参,函数调用时传入的参数称为实参

6.4 值传递

  • 所谓值传递,就是函数调用时实参将数值传入给形参
  • 值传递时,如果形参发生,并不会影响实参

示例:

void swap(int num1, int num2)
{
    cout << "交换前:" << endl;
    cout << "num1 = " << num1 << endl;
    cout << "num2 = " << num2 << endl;

    int temp = num1;
    num1 = num2;
    num2 = temp;

    cout << "交换后:" << endl;
    cout << "num1 = " << num1 << endl;
    cout << "num2 = " << num2 << endl;

    //return ; 当函数声明时候,不需要返回值,可以不写return
}

int main() {

    int a = 10;
    int b = 20;

    swap(a, b);

    cout << "mian中的 a = " << a << endl;
    cout << "mian中的 b = " << b << endl;

    system("pause");

    return 0;
}

总结: 值传递时,形参是修饰不了实参的

6.5 函数的常见样式

常见的函数样式有4种

  1. 无参无返
  2. 有参无返
  3. 无参有返
  4. 有参有返

示例:

//函数常见样式
//1、 无参无返
void test01()
{
    //void a = 10; //无类型不可以创建变量,原因无法分配内存
    cout << "this is test01" << endl;
    //test01(); 函数调用
}

//2、 有参无返
void test02(int a)
{
    cout << "this is test02" << endl;
    cout << "a = " << a << endl;
}

//3、无参有返
int test03()
{
    cout << "this is test03 " << endl;
    return 10;
}

//4、有参有返
int test04(int a, int b)
{
    cout << "this is test04 " << endl;
    int sum = a + b;
    return sum;
}

6.6 函数的声明

作用: 告诉编译器函数名称及如何调用函数。函数的实际主体可以单独定义。

  • 函数的声明可以多次,但是函数的定义只能有一次

示例:

//声明可以多次,定义只能一次
//声明
int max(int a, int b);
int max(int a, int b);
//定义
int max(int a, int b)
{
	return a > b ? a : b;
}

int main() {

	int a = 100;
	int b = 200;

	cout << max(a, b) << endl;

	system("pause");

	return 0;
}

6.7 函数的分文件编写

作用: 让代码结构更加清晰

函数分文件编写一般有4个步骤

  1. 创建后缀名为.h的头文件
  2. 创建后缀名为.cpp的源文件
  3. 在头文件中写函数的声明
  4. 在源文件中写函数的定义

示例:

//swap.h文件
#include<iostream>
using namespace std;

//实现两个数字交换的函数声明
void swap(int a, int b);
//swap.cpp文件
#include "swap.h"

void swap(int a, int b)
{
    int temp = a;
    a = b;
    b = temp;

    cout << "a = " << a << endl;
    cout << "b = " << b << endl;
}
//main函数文件
#include "swap.h"
int main() {

    int a = 100;
    int b = 200;
    swap(a, b);

    system("pause");

    return 0;
}

7 指针

7.1 指针的基本概念

指针的作用: 可以通过指针间接访问内存

  • 内存编号是从0开始记录的,一般用十六进制数字表示
  • 可以利用指针变量保存地址

7.2 指针变量的定义和使用

指针变量定义语法: 数据类型 * 变量名;

示例:

int main() {

    //1、指针的定义
    int a = 10; //定义整型变量a

    //指针定义语法: 数据类型 * 变量名 ;
    int * p;

    //指针变量赋值
    p = &a; //指针指向变量a的地址
    cout << &a << endl; //打印数据a的地址
    cout << p << endl;  //打印指针变量p

    //2、指针的使用
    //通过*操作指针变量指向的内存
    cout << "*p = " << *p << endl;

    system("pause");

    return 0;
}

指针变量和普通变量的区别

  • 普通变量存放的是数据,指针变量存放的是地址
  • 指针变量可以通过" * "操作符,操作指针变量指向的内存空间,这个过程称为解引用

总结1: 我们可以通过 & 符号 获取变量的地址

总结2:利用指针可以记录地址

总结3:对指针变量解引用,可以操作指针指向的内存

7.3 指针所占内存空间

提问:指针也是种数据类型,那么这种数据类型占用多少内存空间?

示例:

int main() {

    int a = 10;

    int * p;
    p = &a; //指针指向数据a的地址

    cout << *p << endl; //* 解引用
    cout << sizeof(p) << endl;
    cout << sizeof(char *) << endl;
    cout << sizeof(float *) << endl;
    cout << sizeof(double *) << endl;

    system("pause");

    return 0;
}

总结:所有指针类型在32位操作系统下是4个字节,在32位操作系统下是8个字节

7.4 空指针和野指针

空指针:指针变量指向内存中编号为0的空间

用途:初始化指针变量

注意:空指针指向的内存是不可以访问的

示例1:空指针

int main() {

    //指针变量p指向内存地址编号为0的空间
    int * p = NULL;

    //访问空指针报错 
    //内存编号0 ~255为系统占用内存,不允许用户访问
    cout << *p << endl;

    system("pause");

    return 0;
}

野指针:指针变量指向非法的内存空间

示例2:野指针

int main() {

    int a = 10;
    
    //指针变量p指向内存地址编号为0x1100的空间
    int * p = (int *)0x1100;

    //访问野指针报错 
    cout << *p << endl;

    system("pause");

    //先取a的引用地址
    p = (int*)&a;

    //访问非野指针正确 
    cout << *p << endl;

    system("pause");

    return 0;
}

总结:空指针和野指针都不是我们申请的空间,因此不要访问。

7.5 const修饰指针

const修饰指针有三种情况

  1. const修饰指针 --- 常量指针
  2. const修饰常量 --- 指针常量
  3. const即修饰指针,又修饰常量

示例:

int main() {

    int a = 10;
    int b = 10;

    //const修饰的是指针,指针指向可以改,指针指向的值不可以更改
    const int * p1 = &a; 
    p1 = &b; //正确
    //*p1 = 100;  报错


    //const修饰的是常量,指针指向不可以改,指针指向的值可以更改
    int * const p2 = &a;
    //p2 = &b; //错误
    *p2 = 100; //正确

    //const既修饰指针又修饰常量
    const int * const p3 = &a;
    //p3 = &b; //错误
    //*p3 = 100; //错误

    system("pause");

    return 0;
}

技巧:看const右侧紧跟着的是指针还是常量, 是指针就是常量指针,是常量就是指针常量

7.6 指针和数组

作用: 利用指针访问数组中元素

示例:

int main() {

    int arr[] = { 1,2,3,4,5,6,7,8,9,10 };

    int * p = arr;  //指向数组的指针

    cout << "第一个元素: " << arr[0] << endl;
    cout << "指针访问第一个元素: " << *p << endl;

    for (int i = 0; i < 10; i++)
    {
        //利用指针遍历数组
        cout << *p << endl;
        p++;
    }

    system("pause");

    return 0;
}

7.7 指针和函数

作用: 利用指针作函数参数,可以修改实参的值

示例:

//值传递
void swap1(int a ,int b)
{
    int temp = a;
    a = b; 
    b = temp;
}
//地址传递
void swap2(int * p1, int *p2)
{
    int temp = *p1;
    *p1 = *p2;
    *p2 = temp;
}

int main() {

    int a = 10;
    int b = 20;
    swap1(a, b); // 值传递不会改变实参

    swap2(&a, &b); //地址传递会改变实参

    cout << "a = " << a << endl;

    cout << "b = " << b << endl;

    system("pause");

    return 0;
}

总结:如果不想修改实参,就用值传递,如果想修改实参,就用地址传递

7.8 指针、数组、函数

案例描述:封装一个函数,利用冒泡排序,实现对整型数组的升序排序

例如数组:int arr[10] = { 4,3,6,9,1,2,10,8,7,5 };

示例:

//冒泡排序函数
void bubbleSort(int * arr, int len)  //int * arr 也可以写为int arr[]
{
    for (int i = 0; i < len - 1; i++)
    {
        for (int j = 0; j < len - 1 - i; j++)
        {
            if (arr[j] > arr[j + 1])
            {
                //当前地址的arr数组值发生交换
                //传地址解决了函数中形参值改变,不影响实参值
                int temp = arr[j];
                arr[j] = arr[j + 1];
                arr[j + 1] = temp;
            }
        }
    }
}

//打印数组函数
void printArray(int arr[], int len)
{
    for (int i = 0; i < len; i++)
    {
        cout << arr[i] << endl;
    }
}

int main() {

    int arr[10] = { 4,3,6,9,1,2,10,8,7,5 };
    int len = sizeof(arr) / sizeof(int);

    bubbleSort(arr, len);

    printArray(arr, len);

    system("pause");

    return 0;
}

总结:当数组名传入到函数作为参数时,被退化为指向首元素的指针

8 结构体

8.1 结构体基本概念

结构体属于用户自定义的数据类型,允许用户存储不同的数据类型

8.2 结构体定义和使用

语法: struct 结构体名 { 结构体成员列表 };

通过结构体创建变量的方式有三种:

  • struct 结构体名 变量名
  • struct 结构体名 变量名 = { 成员1值 , 成员2值...}
  • 定义结构体时顺便创建变量

示例:

//结构体定义
struct student
{
    //成员列表
    string name;  //姓名
    int age;      //年龄
    int score;    //分数
}stu3; //结构体变量创建方式3 


int main() {

    //结构体变量创建方式1
    struct student stu1; //struct 关键字可以省略

    stu1.name = "张三";
    stu1.age = 18;
    stu1.score = 100;

    cout << "姓名:" << stu1.name << " 年龄:" << stu1.age  << " 分数:" << stu1.score << endl;

    //结构体变量创建方式2
    struct student stu2 = { "李四",19,60 };
    cout << "姓名:" << stu2.name << " 年龄:" << stu2.age  << " 分数:" << stu2.score << endl;

    stu3.name = "王五";
    stu3.age = 18;
    stu3.score = 80;

    cout << "姓名:" << stu3.name << " 年龄:" << stu3.age  << " 分数:" << stu3.score << endl;

    system("pause");

    return 0;
}

总结1:定义结构体时的关键字是struct,不可省略

总结2:创建结构体变量时,关键字struct可以省略

总结3:结构体变量利用操作符 ''.'' 访问成员

8.3 结构体数组

作用: 将自定义的结构体放入到数组中方便维护

语法: struct 结构体名 数组名[元素个数] = { {} , {} , ... {} }

示例:

//结构体定义
struct student
{
    //成员列表
    string name;  //姓名
    int age;      //年龄
    int score;    //分数
}

int main() {

    //结构体数组
    struct student arr[3]=
    {
        {"张三",18,80 },
        {"李四",19,60 },
        {"王五",20,70 }
    };

    for (int i = 0; i < 3; i++)
    {
        cout << "姓名:" << arr[i].name << " 年龄:" << arr[i].age << " 分数:" << arr[i].score << endl;
    }

    system("pause");

    return 0;
}

8.4 结构体指针

作用:通过指针访问结构体中的成员

  • 利用操作符 -> 可以通过结构体指针访问结构体属性

示例:

//结构体定义
struct student
{
    //成员列表
    string name;  //姓名
    int age;      //年龄
    int score;    //分数
};


int main() {

    struct student stu = { "张三",18,100, };

    struct student * p = &stu;

    p->score = 80; //指针通过 -> 操作符可以访问成员

    cout << "姓名:" << p->name << " 年龄:" << p->age << " 分数:" << p->score << endl;

    system("pause");

    return 0;
}

总结:结构体指针可以通过 ->操作符 来访问结构体中的成员

8.5 结构体嵌套结构体

作用: 结构体中的成员可以是另一个结构体

例如:每个老师辅导一个学员,一个老师的结构体中,记录一个学生的结构体

示例:

//学生结构体定义
struct student
{
    //成员列表
    string name;  //姓名
    int age;      //年龄
    int score;    //分数
};

//教师结构体定义
struct teacher
{
    //成员列表
    int id; //职工编号
    string name;  //教师姓名
    int age;   //教师年龄
    struct student stu; //子结构体 学生
};


int main() {

    struct teacher t1;
    t1.id = 10000;
    t1.name = "老王";
    t1.age = 40;

    t1.stu.name = "张三";
    t1.stu.age = 18;
    t1.stu.score = 100;

    cout << "教师 职工编号: " << t1.id << " 姓名: " << t1.name << " 年龄: " << t1.age << endl;

    cout << "辅导学员 姓名: " << t1.stu.name << " 年龄:" << t1.stu.age << " 考试分数: " << t1.stu.score << endl;

    system("pause");

    return 0;
}

总结:在结构体中可以定义另一个结构体作为成员,用来解决实际问题

8.6 结构体做函数参数

作用: 将结构体作为参数向函数中传递,传递方式有两种:

    • 值传递
    • 地址传递

示例:

//学生结构体定义
struct student
{
    //成员列表
    string name;  //姓名
    int age;      //年龄
    int score;    //分数
};

//值传递
void printStudent(student stu )
{
    stu.age = 28;
    cout << "子函数中 姓名:" << stu.name << " 年龄: " << stu.age  << " 分数:" << stu.score << endl;
}

//地址传递
void printStudent2(student *stu)
{
    stu->age = 28;
    cout << "子函数中 姓名:" << stu->name << " 年龄: " << stu->age  << " 分数:" << stu->score << endl;
}

int main() {

    student stu = { "张三",18,100};
    //值传递
    printStudent(stu);
    cout << "主函数中 姓名:" << stu.name << " 年龄: " << stu.age << " 分数:" << stu.score << endl;

    cout << endl;

    //地址传递
    printStudent2(&stu);
    cout << "主函数中 姓名:" << stu.name << " 年龄: " << stu.age  << " 分数:" << stu.score << endl;

    system("pause");

    return 0;
}

总结: 如果不想修改主函数中的数据,用值传递,反之用地址传递

8.7 结构体中 const使用场景

作用: 用const来防止误操作

示例:

//学生结构体定义
struct student
{
    //成员列表
    string name;  //姓名
    int age;      //年龄
    int score;    //分数
};

//const使用场景
void printStudent(const student *stu) //加const防止函数体中的误操作
{
    //stu->age = 100; //操作失败,因为加了const修饰
    cout << "姓名:" << stu->name << " 年龄:" << stu->age << " 分数:" << stu->score << endl;

}

int main() {

    student stu = { "张三",18,100 };

    printStudent(&stu);

    system("pause");

    return 0;
}