vue配置history路由后刷新页面报错404问题

2,478 阅读3分钟

hello,大家好,这期我为大家带来一个关注点非常高,以及面试中基本上会问到的问题,为什么配置 history路由模式后,我们再次刷新页面,页面会返回 404 这个问题。

首先我们知道在实际项目开发中,路由模式分为 hashhistory模式两种,他两的区别我们都知道一个和在项目地址栏中带有 # 一个没带 #history下的路由看着更为简洁。但是我们设置了该模式下的路由后我们会发现一个问题,再次刷新页面后就会报错404 ,这是为什么呢?

其实主要是因为 游览器在我们输入路径并且回车按下的时候,会像服务器发送一次get请求,但是由于我们并未匹配到这个响应的请求路径,所以出现了报错的情况。

vue模块代码

 <template>
    <div>
        超屌~
        askjdhasjk
    </div>
</template>

<script>

export default {
    name: 'MenuJaychou',

    data() {
        return {
            
        };
    },

    mounted() {
        
    },

    created(){
        this.init()
    },
    

    methods: {
        init(){
            this.$axios.get(`${this.$apiurls.first}`).then((res)=>{
                console.log(res);
            }).catch((err)=>{
                console.log(err);
            })
        }
    },
};
</script>

我这边是将axios进行了封装后,然后自己用 node.js托管了我目前的这个项目。

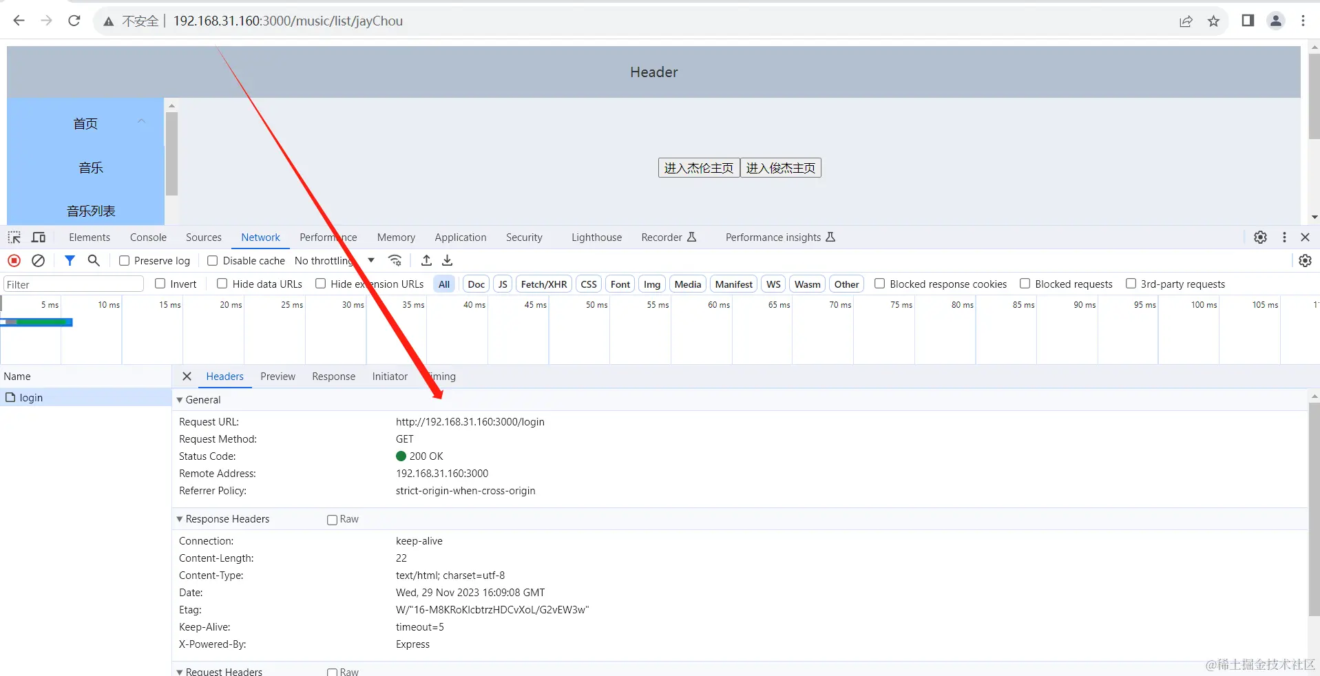
image.png

我们可以看到目前项目是托管成功了并且首次是正常访问

image.png

返回值也是我事先设置好的返回值

image.png

image.png

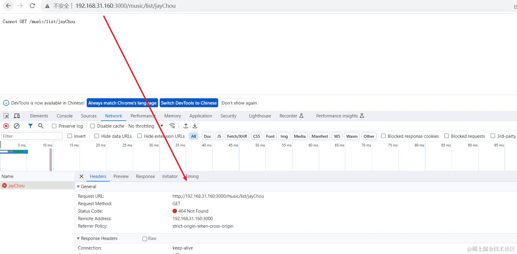
现在我们刷新一次页面:

image.png

我们发现他就会根据你所在的路径发送一次 get请求,注意 这个get请求不会被服务端捕获到,可以理解为,后端是收不到你这次请求的。因为在他的服务器中压根就设置这条接口。导致这个原因刚刚我也说过,是因为 游览器在我们输入路径并且回车按下的时候,会像服务器发送一次get请求,但是由于我们并未匹配到这个响应的请求路径,所以出现了报错的情况。

解决方案:

后端解决

    /**
 *  1、 下载一个包  npm i connect-history-api-fallback'
 *  2、 引入包
 *  3、 挂载这个包的中间件 
 * 
 * ***/ 


const express = require("express");

// 引入下好的包
const history = require('connect-history-api-fallback')

// 挂载这个包的中间件 
app.use(history())

const app = express()

// 将 打包好的 dist 文件 进行项目托管
app.use(express.static(__dirname + '/dist'))

app.get('/login',(req,res)=>{
    res.send('我就是 login 接口')
})

app.listen(3000,()=>{
    console.log('服务已经启动~');
})

这样子过后就没啥问题了,原因是因为这样的配置做完之后,让所有的路由都指向同一个入口文件(比如 index.html),由前端路由来处理 URL 请求,返回对应的页面内容。

其实我这讲这个东西主要是为了告诉大家,造成这个问题的主要原因是什么,并且如何解决,当然想深挖的朋友可以继续深入了解他们内部原理,遇到这个问题不要慌,跟服务端沟通就行了。我用的是nodejs现在大多数用的是java开发,也有相应的办法,原理大致相似。

好啦,这期的内容就更新到这里,觉得有用的朋友可以点赞并且关注一下,后面我会持续更新一些大家在项目中经常遇到的一些问题。