Python 潮流周刊#28:两种线程池、四种优化程序的方法

431 阅读7分钟

你好,我是猫哥。这里每周分享优质的 Python、AI 及通用技术内容,大部分为英文。本周刊开源,欢迎投稿。另有电报频道作为副刊,补充发布更加丰富的资讯。

🐱产品推荐

Walles.AI 是一款适用于所有网站的浏览器插件,支持 GPT4 问答、ChatPDF、网页内容解释及翻译、生成高质量文章、与 Notion 等工具协同、在线摘要 Youtube 视频等。立即前往官网,免费使用(请在 PC 端访问):安装地址

🦄文章&教程

1、四种优化程序的方法

很值得推荐的文章。正文部分介绍了优化程序的四种方法:使用更好的算法、使用更好的数据结构、使用底层的编程语言、以及接受不太精确的解决方案。文章开头和结尾则提出了一些教训:我们对于性能优化问题容易过度乐观、我们可能只顾性能而牺牲了正确性、不该作过早和复杂的优化、优化的广度比优化的深度更重要。

2、两种线程池,以及为什么需要这两种线程池?

由于 GIL 的限制,因此在 Python 中使用线程池需要注意业务是 CPU 密集型任务还是 IO 密集型任务,这将导致在线程数量和线程池目标上的不同选择。

3、是时候改变了:datetime.utcnow() 现已被弃用

Python 3.12 版本中datetime.datetimeutcnow()utcfromtimestamp() 方法已被标注为“deprecated”,将在未来版本中删除。文章介绍了它们的缺陷,解释了为什么它们会被弃用。替代的方法分别是:datetime.now()datetime.fromtimestamp()

4、Python Web 应用的线上部署

介绍了如何使用 Nginx+Gunicorn+Supervisor、Nginx+uWSGI+Supervisor、Waitress、Meinheld 等不同方案部署 Flask 应用,分析了它们的优缺点。

5、Python GIL 作出的不断变化的“保证”

介绍了 CPython 全局解释器锁的实现细节,介绍了从 Python 3.9 到目前 3.13 开发版之间的变化。其中有一项很大的差别,在 3.9 及早期版本,GIL 在执行很多字节码时会释放,而在 3.13 版本,只在少数字节码上检查是否释放 GIL。

6、使用 pip-compile 和 pip-tools 作 Django 的依赖项管理

Python 的依赖管理有很多选择,文章介绍了 pip-compile 和 pip-tools 的组合方案。

7、Python 程序的 bug 分类

作者将程序的 bug 分成四类:类型错误和 linting 错误、导入时异常、运行时异常、静默的错误。处理的策略是减少出现后面的错误类型,将其变为前面的错误处理。

8、有多少 Python 核心开发者使用类型提示?

Python 的类型提示正在逐渐流行,但是,它在核心开发者群体中已经普及到什么程度了呢?作者经过分析,给出了这样的数据:所有核心开发者中,大约 53% 的人最近有开源项目,其中 39% 的人使用类型提示。近 3 年里加入团队的人中,有 76% 使用类型提示。

9、记一次用 Python 的 ast 模块将 Flask 项目转为 Quart 的尝试

作者为了使用 OpenAI 返回的异步迭代器内容,将不支持异步的 Flask 项目重构成了支持异步的 Quart。但手动修改的工作量太大,因此他想到通过解析 ast 来修改,提升项目转换的效率。

10、Python NumPy 库的可视化解释

文章使用了大量直观的图形展示 Numpy 数据的分布以及数据变化过程,让你轻松掌握 Numpy 数据操作。

11、用组合还是继承?我有不同看法

传统观点认为组合优于继承,但作者认为 Python 不能很好地支持,若教条式使用组合,只会引入问题,因此作者提供了一种简单实现的思路。

12、选择正确的数据仪表板工具:Streamlit 和 Shiny 的独特优势

在数据驱动关键决策的时代,交互式仪表板已成为商业、科学研究等行业不可或缺的工具。Streamlit 和 Shiny(包括 RShiny 及 PyShiny)是功能强大的框架,文章介绍了它们各自的优势。

🎁Python潮流周刊🎁我会在 电报频道 分享很多不收录在周刊里的内容,目前已有 1200+ 同学关注,欢迎你的加入!

🐿️项目&资源

1、screenshot-to-code:利用截图生成 HTML/Tailwind/JS 代码

超级火爆的新项目,它使用 GPT-4 Vision 生成代码,使用 DALL-E 3 生成与截图相似的外观。甚至可以输入 URL 来实时克隆一个网站!(star 19.4K)

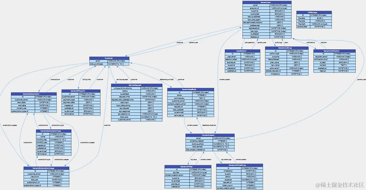
2、sqlalchemy_data_model_visualizer:将SQLalchemy数据模型转换为漂亮的SVG图表

将 SQLAlchemy ORM 模型生成高质量的可视化效果,使用 Graphviz 将每个模型呈现为有向图,更容易理解数据库表之间的关系。

数据库表的有向图

3、aiconfig:配置驱动的 AI 应用开发框架

它通过将提示、模型参数及模型密切相关的逻辑与应用代码分离,降低复杂度。SDK 是与模型无关的,可扩展到任何生成式 AI 模型。

4、PyNest:基于 FastAPI 构建的框架,遵循 NestJS 的模块化架构

可以让你轻松构建可扩展且可维护的 API,支持依赖注入、类型注释、装饰器和代码生成。

5、StyleTTS2:近乎人类水平的文本转语音库

它利用风格扩散和对抗训练与大型语音语言模型 (SLM) 来实现人类水平的 TTS 合成。(star 2.7K)

6、pyjokes:程序员的一句话笑话(笑话即服务) (github.com)

安装后,只需从命令行调用 pyjoke 或将其添加到 .bashrc 文件中,每次打开终端时都会看到一个笑话。

7、gTTS:用于与 Google 的文本转语音 API 交互

用于调用 Google Translate 的文本转语音 API,提供可定制的语音特定的句子分词器,以及可定制的文本预处理器。(star 2K)

8、chatfairy:极简的网页版聊天室,只依赖 Flask

极简的聊天室应用,前后端代码在仅 115 行的单文件中,使用 SSE 作后端消息推送,不依赖websocket,支持用户认证、多用户聊天、上下线通知、路由保护。(投稿自@yuxiaoy1)

聊天效果演示

9、streamlit-shadcn-ui:在 streamlit 中使用 shadcn-ui 组件

Streamlit 的组件选择相对局限,且样式比较古老。这个项目将前端流行的 shadcn 组件库引入到 Streamlit 当中,UI 更为美观。

10、video-subtitle-remover:用 AI 去除图片/视频的硬字幕/水印

可无损分辨率将视频中的硬字幕去除,生成去除字幕后的文件,利用 AI 填充原字幕区域;支持自定义字幕位置,支持全视频自动去除所有文本。

11、flowty-realtime-lcm-canvas:使用 LCM 和 gradio 库的草图到图像演示

将你的草稿图实时变成生动的图像,可更改 UI 中的模型 ID 来使用不同的模型。(star 1.5K)

12、pyephem:科学级的天文学计算库

可执行高精度天文学计算,用于查找行星、彗星或小行星的位置,确定特定星体的位置,计算月球各阶段的日期,天文坐标系转换,确定春分和冬至的日期,等等。

本文首发于:pythoncat.top/posts/2023-…

🐼欢迎订阅

  • 微信公众号:除更新周刊外,还发布其它原创作品,并转载一些优质文章。(可加好友,可加读者交流群)
  • 博客RSS:我的独立博客,上面有历年原创/翻译的技术文章,以及从 2009 年以来的一些随笔。
  • Github:你可以获取本周刊的 Markdown 源文件,做任何想做的事!
  • 邮件:在 Substack 上开通的频道,满足你通过邮件阅读时事通讯的诉求。
  • Telegram:除了发布周刊的通知外,我将它视为一个“副刊”,补充发布更加丰富的资讯。
  • Twitter:我的关注列表里有大量 Python 相关的开发者与组织的账号。