【免费】小傅哥 DDD 开发小册

1,010 阅读6分钟

作者:小傅哥
博客:bugstack.cn

沉淀、分享、成长,让自己和他人都能有所收获!😄

大家好,我是技术UP主小傅哥。

如果在面试的时候,面试官问你DDD是什么,你怎么解释?是不是感觉DDD的资料也看了不少,但好像还没有一个定义给DDD,所以炸一听这有的问题的时候,还真有点慌。

那DDD是什么呢?🤔

关于DDD是什么,在维基百科有一个明确的定义。"Domain-driven design (DDD) is a major software design approach." 也就是说DDD是一种主要的软件设计方法。而软件设计涵盖了;范式、模型、框架、方法论。

  • 范式(paradigm)指的是一种编程思想。
  • 模型(model)指的是对现实世界或者问题的抽象描述。
  • 框架(framework)指的是提供了一系列通用功能和结构的软件工具。
  • 方法论(methodology)指的是一种系统的、有组织的解决问题的方法。

所以,DDD不只是只有指导思想,伴随的DDD的还包括框架结构分层。但说到底,这些仍然是理论讨论。在没有一个DDD落地项目物参考下,其实大部分码农是没法完成DDD开发的。所以小傅哥今年花费了5个月假期/周末的时间,完成的《DDD简明开发教程》,帮助大家落地DDD编码。

小册地址已放到文末,此外还能获取到基于DDD架构开发的实战项目。

一、能学到啥

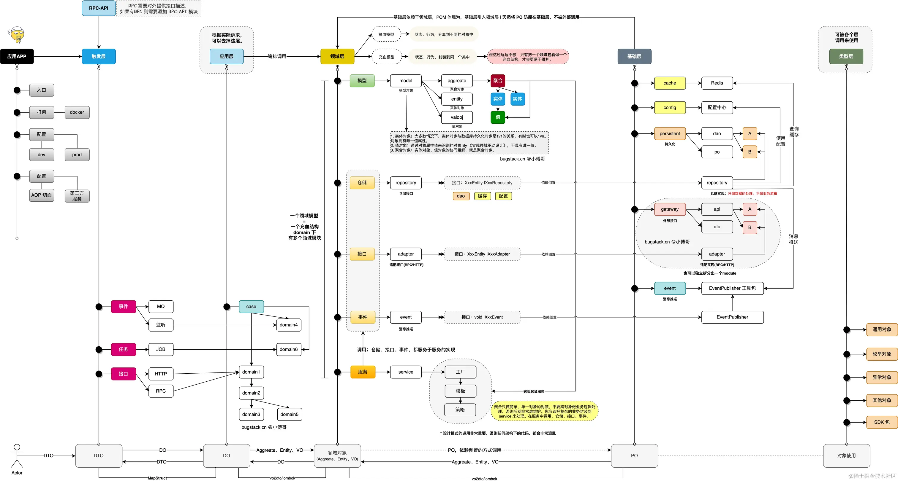
因为DDD本身有很多的方法论,指导着框架结构的设计,从而控制着工程模块间的平衡。这种平衡的约束,起到了很好的防腐作用,天然的控制了职责的分离。不过也因为有了这些约束,很多初次上手DDD的研发伙伴不知道怎么下手了。所以以下这些内容,则是帮你进入DDD开发;

  1. 为你,提供整个DDD简单版、DDD标准版,脚手架使用,并配合提供 docker compose 一键开发环境安装。这样你再使用的时候就可以更加容易进入了。
  2. 为你,深度讲解DDD分层结构、DDD全模块调用链路、MVC2DDD的升级关闭和对比、DDD领域模型(账户/支付)的设计和编码。
  3. 为你,拆分独立案例,讲解应用启动、配置加载、各类技术框架和分布式技术栈,在DDD分层结构下具体到每个模块中的使用手段。如;MyBatis、Dubbo、RocketMQ、Redis、Zookeeper、Sharding-JDBC、XXL-Job等。—— 这些案例都来自于业务场景中的常用使用方式,非常具有代表性。
  4. 为你,讲解工程开发中常用类库和工程的测试压测处理方案。如;Guava、OKHTTP、Mock、JMeter、AB、Siege等。这些东西是为了更好的完成代码交付。
  5. 为你,工程开发最后的阶段,提供;Docker、Portainer 云服务操作,以及包括对工程的全链路监控学习。此外基础的 IntelliJ IDEA、Maven、Git、Github/Gitcode/Gitee,的使用教程。

以上,这些内容的学习,可以让你既掌握DDD架构的开发使用,又能快速的学会各项基础技术栈和分布式技术栈的运用,还能学习到监控、压测、云服务操作。可以说是一举多得!嘎嘎强!

二、小册演示

可以这么说,这套DDD的小册课程是非常基础入门,有覆盖的极其全面。哪怕是小白研发,也能完全跟着走下来。既有文章又有视频,每一个小知识点都是一个独立的案例讲解。以下就是DDD小册内的一些截图,可以参考看下。

1. 工程结构模型

2. 架构对比参照

3. 模块调用链路

4. 领域模型设计

5. 系统压测讲解

6. 应用监控部署

对此DDD小册感兴趣的伙伴,也可以进入小傅哥的B站进行视频学习。

三、小册大纲

小傅哥在初学阶段也看过网上的案例,可以说是鱼龙混杂,如果刚好自己是初学还不太懂,那么几乎要花费整个1天的时间,一遍遍百度搜索出各种有毛病的案例。才能完成自己的学习。所以基于这样的经历,小傅哥提供了完整的、前面的、成体系化的一整套学习案例。


全小册目前发布了31节内容,分为脚手架、架构、环境、技术、类库、测试、监控、部署,8部分内容。这样整个一条龙🐲的学习,可以让大家对于技术的积累更为扎实。以后还会结合实际场景所需,扩展小册内容。如果有小伙伴需要用到的内容,不在这里,也可以提出建议或者贡献。💐

四、编程经验

  1. 并不一定非得需要所有人一起做领域设计。一个研发有时候就够。因为铁打的研发,流水的产品。最熟悉系统和业务的,往往是最核心的研发。尤其是大公司变动较多的情况下,每每产品更替,都需要与研发请教整体流程。
  2. DDD难落地,不是DDD有多难,是没经验的人做DDD,不清楚范式、模型、框架、方法论,只能抱着理论给团队伙伴讲,并且在很多细节使用上没法把控,导致越来越难维护。上DDD==上一坨屎
  3. 不是非得多复杂的系统才能用DDD,简单系统使用DDD,也会更好的维护。因为很多没彻底做过DDD的开发的,甚至并不知道domain的核心是什么,眼里只有聚合、聚合、聚合。
  4. 能在MVC结构下写代码不错的人,到DDD可以写的更好。DDD只是软件设计方法的改变,但不决定原本代码垃圾的人,换个结构代码就牛逼了。
  5. 不具备DDD结构设计和调整的研发,会生搬硬套DDD。所以没法根据自身业务需求调整分层的结构,如在domain领域编排复用极低的场景,可以去掉application/case层,这样会减少大量的对象转换。
  6. 千万别说设计模式没用,好好看看一些高质量的框架源码,对于;分治、抽象、知识(设计原则、设计模式)的运行,是有多好。没用设计模式的DDD,就像没有家具的四居室,卧室里可以安装马桶。厨房里可以放个床。

DDD开发小册bugstack.cn/md/road-map…

此外加入小傅哥【星球:码农会锁】还有DDD应用级实战项目课程,通过这些课程的实操,对实际业务场景进行架构、设计、编码、上线,更加扎实的掌握DDD领域驱动设计的运用。项目体验地址:gaga.plus - 小傅哥为星球项目部署的演示平台。