鸿蒙组件状态管理装饰器和@Builder装饰器

415 阅读1分钟
  1. 组件状态管理装饰器用来管理组件中的状态,它们分别是:@State、@Prop、@Link。
  • @State装饰的变量是组件内部的状态数据,当这些状态数据被修改时,将会调用所在组件的build方法进行UI刷新。
  • @Prop与@State有相同的语义,但初始化方式不同。@Prop装饰的变量必须使用其父组件提供的@State变量进行初始化,允许组件内部修改@Prop变量,但更改不会通知给父组件,即@Prop属于单向数据绑定。
  • @Link装饰的变量可以和父组件的@State变量建立双向数据绑定,需要注意的是:@Link变量不能在组件内部进行初始化。
  • @Builder装饰的方法用于定义组件的声明式UI描述,在一个自定义组件内快速生成多个布局内容。

@State、@Prop、@Link三者关系如图所示:

image.png

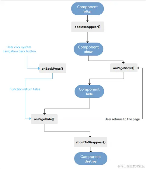
  1. 组件生命周期函数:

需要注意的是,部分生命周期回调函数仅对@Entry修饰的自定义组件生效,它们分别是:onPageShow、onPageHide、onBackPress。

image.png