本篇文章是介绍 modern-unix 仓库剩余的 20 个命令的上篇,外加 1 比 modern-unix 中更易于使用的命令。
B 站视频:
系列阅读:
- 我的终端环境:iTerm2 的安装与体验
- 我的终端环境:zsh 安装与主题,推荐 7 个提升效率的 zsh 插件
- 我的终端环境:6 个强大的 zsh 插件
- 我的终端环境:与众不同的 zsh 主题 - powerlevel10k
- 我的终端环境:高效 shell 命令(一)之目录文件命令 - exa、zoxide 与 bat
- 我的终端环境:高效 shell 命令(二)之高效查找与搜索 - fd ripgrep fzf
- 我的终端环境:高效 shell 命令(三)之提效 web 开发 - entr httpie jq
- 我的终端环境:高效 shell 命令(四)之20+1 个 modern-unix 命令
- 我的终端环境:终端启动消息 - ASCII art
- 我的终端环境:终端启动消息 - pfetch/neofetch/fastfetch
更多待续...
命令集合
第一篇文章中推荐一个 github 仓库:modern-unix,其中收录了大量的更具现代风格的命令。例如,最常用的命令,如 ls、cd、grep、find 等等命令,这个仓库都提供了合适的替代命令。
针对我们日常工作最常用的命令,我已用了三篇文章,从不同场景角度出发,介绍了它们的使用,从而提升终端的使用效率。毫无疑问,这些命令更具现代风格。
除前面已经介绍的命令,本文将会极简的方式介绍下剩余的其他命令。
一键安装
一键安装剩余的 20 + 1 (lf) 个命令,如下所示:
brew install lsd git-delta dust duf broot ag mcfly choose-rust sd cheat tldr bottom glances gtop hyperfine gping procs curlie xh dog lf
lsd
lsd,号称 "下一代 ls 命令",算是对 GNU ls 的重写,且与 ls 兼容,和 exa 功能上类似。
lsd --long --header --git
{{< image "./2023-11-07-high-productivity-shell-commands-part4-01.png" >}}
delta
delta,可用于支持 git 、diff 和 git grep 的语法高亮和分屏对比;
与 diff 一起使用:
diff -u main1.go main2.go | delta
与 git diff 一起使用
git show
dust
dust - 使用 rust 实现,du+rust = dust,更直观的 du 命令。默认行为,以找到最大文件为第一选择。
duf
duf - 视觉体验更佳 df,可作为 df 的替代品,按类型分组展示。
broof
broot - 终端文件浏览器,类似于 mac 的 finder 的终端版本。
我觉得,如果说到命令行文件浏览器,lf 体验更佳,是一个更不错的选择,比起 broot,支持的 vim 方式导航和搜索。有兴趣也可以了解下。
ag
ag - 类似于 ack 的代码搜索工具,但搜索速度更快。其实,和 rg 有点类似,但做了个压测,性能没有 rg 优秀。
mcfly
mcfly - mcfly 智能搜索引擎取代 CTRL-R 默认的搜索引擎,会考虑你的工作环境和历史命令等,通过一个小型网络进行优先级排序。
choose
choose - 快速且易于使用的 cut 命令。
sd
sd - 更直观的 "选择替换" 命令,可用于替换 sed。
sd old new filename
cheat
cheat - 是 unix 命令的备忘录,是一个命令行辅助工具。
tldr
tldr - "too long, don't read",和 cheat 类似,列出某个命令的常见使用案例。它是一个社区驱动的项目。
bottom
bottom - 运行于终端的跨平台系统监视器,可视化。
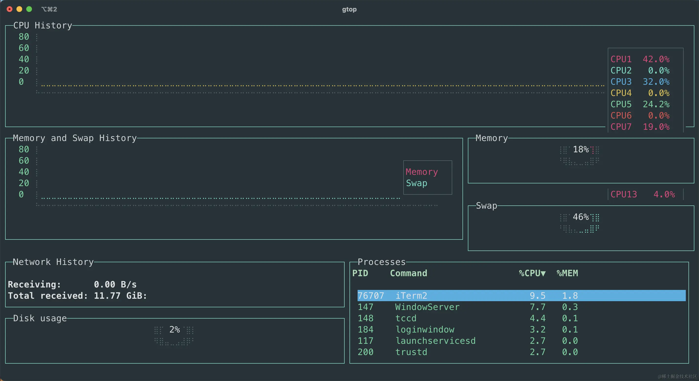
gtop
gtop - 和 bottom 有点类似,系统监控面板。
glances
glances - 可用于替代 top/htop,监控 GNU/Linux、BSD、Mac OS 和 windows 系统。
hyperfine
hyerfine - 压测工具,可同时压测多个命令。
gping
gping - ping 的终端可视化版本,体验不错,值得一试;
procs
procs - rust 编写的 ps 的替代版本。
curlie
curlie - http 客户端,号称是,兼具 curl 的强大与 httpie 的易用性。
xh
xh - 兼顾 httpie 的易用性,同时注重高性能的 http 客户端。
dog
dog - 依旧是 rust 实现的 DNS 分析工具 dig 的替代版本。