Java线程安全类之ConcurrentHashMap

50 阅读16分钟

一文看懂jdk8中的 ConcurrentHashMap

相信大家在日常开发中都用过 HashMap,HashMap 在并发扩容过程中,在 jdk7 中的实现可能会形成环形链表从而引发死循环,在jdk8中的实现又可能造成数据覆盖的问题。因此不论是 jdk7 还是 jdk8,HashMap 都是线程不安全的,为了解决线程安全问题,对Java 发展影响深远的 Doug Lea 编写了 ConcurrentHashMap 供开发者使用。

本文就 ConcurrentHashMap 的实现原理做初步探讨。

HashMap存在的问题

任何技术的诞生都是有其独特的诞生背景的,HashMap 诞生于分治思想,而 ConcurrentHashMap 则是为了解决 HashMap 中的线程安全问题而生,接下来我们就一起看一下 HashMap 中存在的线程安全问题。

  • 先看下 jdk7 中扩容方法的实现
void resize(int newCapacity) {
    Entry[] oldTable = table;
    int oldCapacity = oldTable.length;
    if (oldCapacity == MAXIMUM_CAPACITY) {
        threshold = Integer.MAX_VALUE;
        return;
    }
    Entry[] newTable = new Entry[newCapacity];
    // 最终会进入transfer方法
    transfer(newTable, initHashSeedAsNeeded(newCapacity));
    table = newTable;
	threshold = (int)Math.min(newCapacity * loadFactor, MAXIMUM_CAPACITY + 1);
}

resize 方法会调用 transfer方法

void transfer(Entry[] newTable, boolean rehash) {
    int newCapacity = newTable.length;
    for (Entry<K,V> e : table) {
        while(null != e) {
            Entry<K,V> next = e.next;
            if (rehash) {
                e.hash = null == e.key ? 0 : hash(e.key);
            }
            int i = indexFor(e.hash, newCapacity);
            e.next = newTable[i];
            newTable[i] = e;
            e = next;
        }
    }
}

如图所示,该map在插入第四个元素时会触发扩容

image.png

假设有两个线程同时执行到 transfer 方法,线程2执行到 Entry<K,V> next = e.next; 之后cpu时间片耗尽,此时变量e指向节点a,变量next指向节点b。线程1完成了扩容,变量引用关系如图所示:

image.png

线程2开始执行,此时对于线程2中保存的变量引用关系如图所示:

image.png

执行后,变量e指向节点b,因为e不是null,则继续执行循环体,执行后的引用关系。

image.png

变量e又重新指回节点a,只能继续执行循环体,这里仔细分析下: 1、执行完Entry<K,V> next = e.next;,目前节点a没有next,所以变量next指向null; 2、e.next = newTable[i]; 其中 newTable[i] 指向节点 b,那就是把 a 的 next 指向了节点 b,这样 a 和 b 就相互引用了,形成了一个环; 3、newTable[i] = e 把节点a放到了数组i位置; 4、e = next; 把变量e赋值为 null,因为第一步中变量 next 就是指向 null;

所以最终的引用关系是这样的:

image.png 节点a和b互相引用,形成了一个环,当在数组该位置get寻找对应的key时,就发生了死循环。

​ 另外,如果线程2把 newTable 设置成到内部的 table,节点 c 的数据就丢了,看来还有数据遗失的问题。

  • jdk8中的数据覆盖问题
final V putVal(int hash, K key, V value, boolean onlyIfAbsent,
                   boolean evict) {
        Node<K,V>[] tab; Node<K,V> p; int n, i;
        if ((tab = table) == null || (n = tab.length) == 0)
            n = (tab = resize()).length;
        if ((p = tab[i = (n - 1) & hash]) == null)
             // 如果没有hash碰撞则直接插入元素
            tab[i] = newNode(hash, key, value, null);
        else {
           //...
        }
        ++modCount;
        if (++size > threshold)
            resize();
        afterNodeInsertion(evict);
        return null;
    }

1、假设两个线程1、2都在进行 put 操作,并且hash函数计算出的插入下标是相同的。

2、当线程1执行完第六行代码后由于时间片耗尽导致被挂起,而线程2得到时间片后在该下标处插入了元素,完成了正常的插入。

3、然后线程1获得时间片,由于之前已经进行了 hash 碰撞的判断,所有此时不会再进行判断,而是直接进行插入。

4、这就导致了线程2插入的数据被线程1覆盖了,从而线程不安全。

ConcurrentHashMap实现原理

ConcurrentHashMap 在 jdk7 升级j到 dk8之 后有较大的改动,jdk7 中主要采用 Segment 分段锁的思想,Segment 继承自ReentrantLock 类,以此来保证线程安全。限于篇幅原因,本文只讨论 jdk8 中的 ConcurrentHashMap 实现原理。有兴趣的同学可以自行研究 jdk7 中的实现。

jdk8 中的 ConcurrentHashMap 数据结构同 jdk8 中的 HashMap 数据结构一样,都是 数组+链表+红黑树。摒弃了 jdk7 中的分段锁设计,使用了 Node + CAS + Synchronized 来保证线程安全。

table:默认为 null,初始化发生在第一次插入操作,默认大小为16的数组,用来存储Node节点数据,扩容时大小总是2的幂次方。

nextTable:默认为 null,扩容时新生成的数组,其大小为原数组的两倍。

sizeCtl:默认为0,用来控制table的初始化和扩容操作,具体应用在后续会体现出来。 
	-1 代表 table 正在初始化 
	-N 表示有 N-1 个线程正在进行扩容操作 
	其余情况: 
		1、如果 table 未初始化,表示 table 需要初始化的大小。 
		2、如果 table 初始化完成,表示 table 的容量,默认是 table 大小的0.75倍,用这个公式算 0.75(n - (n >>> 2))。

Node:保存 key,value 及 key 的 hash 值的数据结构。其中 value 和 next 都用 **volatile** 修饰,保证并发的可见性。

ForwardingNode:一个特殊的 Node 节点,hash 值为-1,其中存储 nextTable 的引用。只有 table 发生扩容的时候,ForwardingNode 才会发挥作用,作为一个占位符放在 table 中表示当前节点为 null 或则已经被移动。

static class Node<K,V> implements Map.Entry<K,V> {
    final int hash;
    final K key;
    // volatile 修饰的变量可以保证线程可见性,同时也可以禁止指令重排序
    // 有关 volatile 原理此处不展开,volatile 的实现原理可自行上网查阅
    volatile V val;
    volatile Node<K,V> next;
    //...
}

重要方法实现原理

在探究方法实现之前,我们先认识一下 Unsafe 和 CAS 思想,ConcurrentHashMap 中大量用到 Unsafe 类和 CAS 思想。

Unsafe

Unsafe 是 jdk 提供的一个直接访问操作系统资源的工具类(底层c++实现),它可以直接分配内存,内存复制,copy,提供 cpu 级别的 CAS 乐观锁等操作。它的目的是为了增强java语言直接操作底层资源的能力。使用Unsafe类最主要的原因是避免使用高速缓冲区中的过期数据。

为了方便理解,举个栗子。类 User 有一个成员变量 name。我们new了一个对象 User 后,就知道了它在内存中的起始值 ,而成员变量 name 在对象中的位置偏移是固定的。这样通过这个起始值和这个偏移量就能够定位到 name 在内存中的具体位置。
Unsafe 提供了相应的方法获取静态成员变量,成员变量偏移量的方法,所以我们可以使用 Unsafe 直接更新内存中 name 的值。

CAS

CAS 译为 Compare And Swap,它是乐观锁的一种实现。假设内存值为 v,预期值为 e,想要更新成得值为 u,当且仅当内存值v等于预期值e时,才将v更新为u。CAS 操作不需要加锁,所以比起加锁的方式 CAS 效率更高。

接下来我们来看看具体的方法实现。

size 方法

size 方法用于统计 map 中的元素个数,通过源码我们发现 size 核心是 sumCount 方法,其中变量 baseCount 的值是记录完成元素插入并且成功更新到 baseCount 上的元素个数,CounterCell 数组是记录完成元素插入但是在 CAS 修改 baseCount 失败时的元素个数,因此 baseCount + CounterCell 数组记录的总数是 map 中的元素个数。

这样设计的原因是高并发情况下大量的 CAS 修改 baseCount 的值是失败的,为了节约性能,CAS 更新 baseCount 失败之后用 CounterCell 数组记录下来,CounterCell 初始化数组长度为2,高并发情况可以扩容,每个数组节点分别记录落在当前数组的记录数,使用的是 CAS 去操作 value++,最后将所有节点的 value 求和,并加上 baseCount 的值,即为 map 元素个数。

public int size() {
    long n = sumCount();
    return ((n < 0L) ? 0 :
            (n > (long)Integer.MAX_VALUE) ? Integer.MAX_VALUE :
            (int)n);
}
final long sumCount() {
    // CounterCell 数组是修改 baseCount 失败的线程放入的数量
    CounterCell[] as = counterCells; CounterCell a;
    // baseCount 是修改 baseCount 成功的线程放入的数量
    long sum = baseCount;
    if (as != null) {
        for (int i = 0; i < as.length; ++i) {
            if ((a = as[i]) != null)
                sum += a.value;
        }
    }
    return sum;
}

put 方法

put 方法是向map中存入元素,本质上调用了 putVal,该方法非常核心的方法之一,读者可结合笔者添加的注释加以理解

 final V putVal(K key, V value, boolean onlyIfAbsent) {	
     if (key == null || value == null) throw new NullPointerException();
     int hash = spread(key.hashCode());
     int binCount = 0;
     for (Node<K,V>[] tab = table;;) {
         Node<K,V> f; int n, i, fh;
         // 如果 tab 未初始化,先初始化 tab,此处是懒加载的思想
         if (tab == null || (n = tab.length) == 0)
             tab = initTable();
         // 如果计算出来的 tab 下标位置上没有其他元素,用 CAS 操作建立引用
         else if ((f = tabAt(tab, i = (n - 1) & hash)) == null) {
             if (casTabAt(tab, i, null,
                          new Node<K,V>(hash, key, value, null)))
                 break;                   // no lock when adding to empty bin
         }
         // 如果发现当前节点的哈希值是 MOVED,则说明正处于扩容状态中,当前线程加入扩容大军,帮助扩容
         else if ((fh = f.hash) == MOVED)
             tab = helpTransfer(tab, f);
         else {
             V oldVal = null;
             // 哈希冲突,锁住当前节点
             synchronized (f) {
                 if (tabAt(tab, i) == f) {
                     // fh>=0说明是链表,遍历寻找
                     if (fh >= 0) {
                         binCount = 1;
                         for (Node<K,V> e = f;; ++binCount) {
                             K ek;
                             // 发现已经存在相同的 key,根据 onlyIfAbsent 判断是否覆盖
                             if (e.hash == hash &&
                                 ((ek = e.key) == key ||
                                  (ek != null && key.equals(ek)))) {
                                 oldVal = e.val;
                                 if (!onlyIfAbsent)
                                     e.val = value;
                                 break;
                             }
                             // 继续向下遍历
                             Node<K,V> pred = e;
                             if ((e = e.next) == null) {
                                 pred.next = new Node<K,V>(hash, key,
                                                           value, null);
                                 break;
                             }
                         }
                     }
                     // 如果是红黑树,调用 putTreeVal 方法,遍历树,此处逻辑不详细展开
                     else if (f instanceof TreeBin) {
                         Node<K,V> p;
                         binCount = 2;
                         if ((p = ((TreeBin<K,V>)f).putTreeVal(hash, key,
                                                               value)) != null) {
                             oldVal = p.val;
                             if (!onlyIfAbsent)
                                 p.val = value;
                         }
                     }
                 }
             }
             if (binCount != 0) {
                 // 此时 binCount 表示一个节点对应链表的长度,到达8就转换成红黑树
                 if (binCount >= TREEIFY_THRESHOLD)
                     treeifyBin(tab, i);
                 // 返回旧值
                 if (oldVal != null)
                     return oldVal;
                 break;
             }
         }
     }
     // 判断是否需要扩容
     addCount(1L, binCount);
     return null;
 }

小结 put

  1. 先校验一个 k 和 v 都不可为空。

  2. 判断 table 是否为空,如果为空就进入初始化阶段。

  3. 如果发现插入位置的 bucket 为空,直接把键值对插入到这个桶中作为头节点。

  4. 如果这个要插入的桶中的 hash 值为 - 1,也就是 MOVED 状态(也就是这个节点是 forwordingNode ),那就是说明有线程正在进行扩容操作,那么当前线程就进入协助扩容阶段。

  5. 如果这个节点是一个链表节点,根据 key 匹配结果去决定是插入还是覆盖,插入是用尾插法。如果这个节点是一个红黑树节点,那就需要按照树的插入规则进行插入。

  6. 插入结束之后判断该链表节点个数是否到达8,如果是就把链表转化为红黑树存储。

  7. put 结束之后,需要给 map 已存储的数量 +1,在 addCount 方法中判断是否需要扩容

总结一下扩容条件:

1. 元素个数达到扩容阈值。

2. 调用 putAll 方法,但目前容量不足以存放所有元素时。

3. 某条链表长度达到8,但数组长度却小于64时,该逻辑在 treeifyBin 方法中。

通读了putVal之后,我们比较关注其中一些方法:

  • tabAt 方法是通过 Unsafe 类根据偏移量直接从内存中获取数据,避免了从高速缓冲区获得了过期数据
  • casTabAt 方法主要通过 Unsafe 类直接操作内存,通过比较交换赋值,该操作不用加锁,所以可以提高操作效率
@SuppressWarnings("unchecked")
static final <K,V> Node<K,V> tabAt(Node<K,V>[] tab, int i) {
    return (Node<K,V>)U.getObjectVolatile(tab, ((long)i << ASHIFT) + ABASE);
}
static final <K,V> boolean casTabAt(Node<K,V>[] tab, int i,
                                    Node<K,V> c, Node<K,V> v) {
    return U.compareAndSwapObject(tab, ((long)i << ASHIFT) + ABASE, c, v);
}

initTable 方法初始化 map 中的底层数组

private final Node<K,V>[] initTable() {
    Node<K,V>[] tab; int sc;
    while ((tab = table) == null || tab.length == 0) {
        // 如果一个线程发现 sizeCtl < 0 ,意味着另外的线程执行 CAS 操作成功,当前线程只需要让出 CPU 时间片
        if ((sc = sizeCtl) < 0)
            // Thread.yield() 方法是让当前线程主动放弃 CPU 的执行权,线程回到就绪状态
            Thread.yield(); // lost initialization race; just spin
        // 通过 CAS 设置 sizeCtl 为 -1
        else if (U.compareAndSwapInt(this, SIZECTL, sc, -1)) {
            try {
                if ((tab = table) == null || tab.length == 0) {
                    int n = (sc > 0) ? sc : DEFAULT_CAPACITY;
                    @SuppressWarnings("unchecked")
                    Node<K,V>[] nt = (Node<K,V>[])new Node<?,?>[n];
                    table = tab = nt;
                    //sc = 0.75 * n,此处的sc即为扩容的阈值
                    sc = n - (n >>> 2);
                }
            } finally {
                //将sizeCtl设置成扩容阈值
                sizeCtl = sc;
            }
            break;
        }
    }
    return tab;
}

addCount 方法用于判断是否需要扩容

private final void addCount(long x, int check) {
    CounterCell[] as; long b, s;
    if ((as = counterCells) != null ||
        // 已经放入到 map 中但是更新 baseCount 失败,放到 CounterCell 数组中
        !U.compareAndSwapLong(this, BASECOUNT, b = baseCount, s = b + x)) {
        CounterCell a; long v; int m;
        boolean uncontended = true;
        // 如果 CounterCell 数组是空(尚未出现并发)
        // 如果随机取余一个数组位置为空 或者
        // 修改这个槽位的变量失败(出现并发了)
        if (as == null || (m = as.length - 1) < 0 ||
            (a = as[ThreadLocalRandom.getProbe() & m]) == null ||
            !(uncontended =
              U.compareAndSwapLong(a, CELLVALUE, v = a.value, v + x))) {
            // 执行 fullAddCount 方法,将更新 baseCount 失败的元素个数保存到CounterCell 数组中
            fullAddCount(x, uncontended);
            return;
        }
        if (check <= 1)
            return;
		// s 是总节点数量;
        s = sumCount();
    }
    // 扩容逻辑
    if (check >= 0) {
        Node<K,V>[] tab, nt; int n, sc;
        while (s >= (long)(sc = sizeCtl) && (tab = table) != null &&
               (n = tab.length) < MAXIMUM_CAPACITY) {
            // 根据 length 得到一个标识
            int rs = resizeStamp(n);
            // 如果正在扩容
            if (sc < 0) {
                // 如果 sc 的低 16 位不等于 标识符(校验异常 sizeCtl 变化了)
                // 如果 sc == 标识符 + 1 (扩容结束了,不再有线程进行扩容)(默认第一个线程设置 sc ==rs 左移 16位 + 2,当第一个线程结束扩容了,就会将 sc 减一。这个时候,sc 就等于 rs + 1)
                // 如果 sc == 标识符 + 65535(帮助线程数已经达到最大)
                // 如果 nextTable == null(结束扩容了)
                // 如果 transferIndex <= 0 (转移状态变化了)
                // 结束循环
                if ((sc >>> RESIZE_STAMP_SHIFT) != rs || sc == rs + 1 ||
                    sc == rs + MAX_RESIZERS || (nt = nextTable) == null ||
                    transferIndex <= 0)
                    break;
                // 如果可以帮助扩容,那么将 sc 加 1. 表示多了一个线程在帮助扩容
                if (U.compareAndSwapInt(this, SIZECTL, sc, sc + 1))
                    transfer(tab, nt);
            }
            // 如果不在扩容,将 sc 更新:标识符左移 16 位 然后 + 2. 也就是变成一个负数。高 16 位是标识符,低 16位初始是 2.
            else if (U.compareAndSwapInt(this, SIZECTL, sc,
                                         (rs << RESIZE_STAMP_SHIFT) + 2))
				// 更新 sizeCtl 为负数后,开始扩容。
                transfer(tab, null);
            s = sumCount();
        }
    }
}

get 方法

get 方法逻辑比较简单清晰

public V get(Object key) {
    Node<K,V>[] tab; Node<K,V> e, p; int n, eh; K ek;
    int h = spread(key.hashCode());
    if ((tab = table) != null && (n = tab.length) > 0 &&
        (e = tabAt(tab, (n - 1) & h)) != null) {
        // 判断链表头结点是否匹配 key
        if ((eh = e.hash) == h) {
            if ((ek = e.key) == key || (ek != null && key.equals(ek)))
                return e.val;
        }
        // eh < 0 ,如果是红黑树,去红黑树上查找,如果是 ForwardingNode ,则会跳到扩容后的 map 上寻找
        else if (eh < 0)
            return (p = e.find(h, key)) != null ? p.val : null;
        // 遍历链表查找
        while ((e = e.next) != null) {
            if (e.hash == h &&
                ((ek = e.key) == key || (ek != null && key.equals(ek))))
                return e.val;
        }
    }
    return null;
}

helpTransfer 和 transfer 方法

helpTransfer 方法在判断完扩容状态后,本质上还是调用了 transfer

final Node<K,V>[] helpTransfer(Node<K,V>[] tab, Node<K,V> f) {
    Node<K,V>[] nextTab; int sc;
    // 当前节点是 ForwardingNode 并且已经初始化完成新的数组,帮助扩容
    if (tab != null && (f instanceof  ForwardingNode 并且已经初始化完成新的数组,帮助扩容) &&
        (nextTab = ((ForwardingNode<K,V>)f).nextTable) != null) {
        int rs = resizeStamp(tab.length);
        
        while (nextTab == nextTable && table == tab &&
               (sc = sizeCtl) < 0) {
            // 扩容完成的标志
            if ((sc >>> RESIZE_STAMP_SHIFT) != rs || sc == rs + 1 ||
                sc == rs + MAX_RESIZERS || transferIndex <= 0)
                break;
            // 开始帮助扩容
            if (U.compareAndSwapInt(this, SIZECTL, sc, sc + 1)) {
                transfer(tab, nextTab);
                break;
            }
        }
        return nextTab;
    }
    return table;
}

transfer 方法逻辑比较复杂,请读者结合注释和配图耐心理解

private final void transfer(Node<K,V>[] tab, Node<K,V>[] nextTab) {
    int n = tab.length, stride;
    // CPU 核心数大于1,每个线程负责迁移16个 bucket
    if ((stride = (NCPU > 1) ? (n >>> 3) / NCPU : n) < MIN_TRANSFER_STRIDE)
        stride = MIN_TRANSFER_STRIDE; // subdivide range
    // 初始化扩容后的数组
    if (nextTab == null) {            // initiating
        try {
            @SuppressWarnings("unchecked")
            Node<K,V>[] nt = (Node<K,V>[])new Node<?,?>[n << 1];
            nextTab = nt;
        } catch (Throwable ex) {      // try to cope with OOME
            sizeCtl = Integer.MAX_VALUE;
            return;
        }
        nextTable = nextTab;
        transferIndex = n;
    }
    int nextn = nextTab.length;
    ForwardingNode<K,V> fwd = new ForwardingNode<K,V>(nextTab);
    boolean advance = true;
    boolean finishing = false; // to ensure sweep before committing nextTab
    // 通过for自循环处理每个槽位中的链表元素,默认advace为真,通过CAS设置transferIndex属性值,并初始化i和bound值,i指当前处理的槽位序号,bound指需要处理的槽位边界,先处理槽位15的节点;
    for (int i = 0, bound = 0;;) {
        Node<K,V> f; int fh;
        while (advance) {
            int nextIndex, nextBound;
            // 所有节点都有线程负责或者已经扩容完成
            if (--i >= bound || finishing)
                advance = false;
            // 将 i 值置-1
            else if ((nextIndex = transferIndex) <= 0) {
                i = -1;
                advance = false;
            }
            else if (U.compareAndSwapInt
                     (this, TRANSFERINDEX, nextIndex,
                      nextBound = (nextIndex > stride ?
                                   nextIndex - stride : 0))) {
                //确定当前线程每次分配的待迁移桶的范围为[bound, nextIndex)
                bound = nextBound;
                i = nextIndex - 1;
                advance = false;
            }
        }
        // 当前线程自己的活已经做完或所有线程的活都已做完,第二与第三个条件应该是下面让"i = n"后,再次进入循环时要做的边界检查。
        if (i < 0 || i >= n || i + n >= nextn) {
            int sc;
            // 扩容完成的后续工作
            if (finishing) {
                nextTable = null;
                table = nextTab;
                sizeCtl = (n << 1) - (n >>> 1);
                return;
            }
            // 采用CAS算法更新SizeCtl,设置 finishing 和 advance 标志
            if (U.compareAndSwapInt(this, SIZECTL, sc = sizeCtl, sc - 1)) {
                if ((sc - 2) != resizeStamp(n) << RESIZE_STAMP_SHIFT)
                    return;
                finishing = advance = true;
                i = n; // recheck before commit
            }
        }
        // 当前节点为 null,直接标记成 forwordingNode 
        else if ((f = tabAt(tab, i)) == null)
            advance = casTabAt(tab, i, null, fwd);
        // 当前节点已经迁移过
        else if ((fh = f.hash) == MOVED)
            advance = true; // already processed
        else {
            // 锁住头结点
            synchronized (f) {
                if (tabAt(tab, i) == f) {
                    //这里 ln,hn 是高低链表的思想,详细过程下图中会有说明
                    Node<K,V> ln, hn;
                    if (fh >= 0) {
                        int runBit = fh & n;
                        Node<K,V> lastRun = f;
                        for (Node<K,V> p = f.next; p != null; p = p.next) {
                            int b = p.hash & n;
                            if (b != runBit) {
                                runBit = b;
                                lastRun = p;
                            }
                        }
                        if (runBit == 0) {
                            ln = lastRun;
                            hn = null;
                        }
                        else {
                            hn = lastRun;
                            ln = null;
                        }
                        for (Node<K,V> p = f; p != lastRun; p = p.next) {
                            int ph = p.hash; K pk = p.key; V pv = p.val;
                            if ((ph & n) == 0)
                                ln = new Node<K,V>(ph, pk, pv, ln);
                            else
                                hn = new Node<K,V>(ph, pk, pv, hn);
                        }
                        setTabAt(nextTab, i, ln);
                        setTabAt(nextTab, i + n, hn);
                        setTabAt(tab, i, fwd);
                        advance = true;
                    }
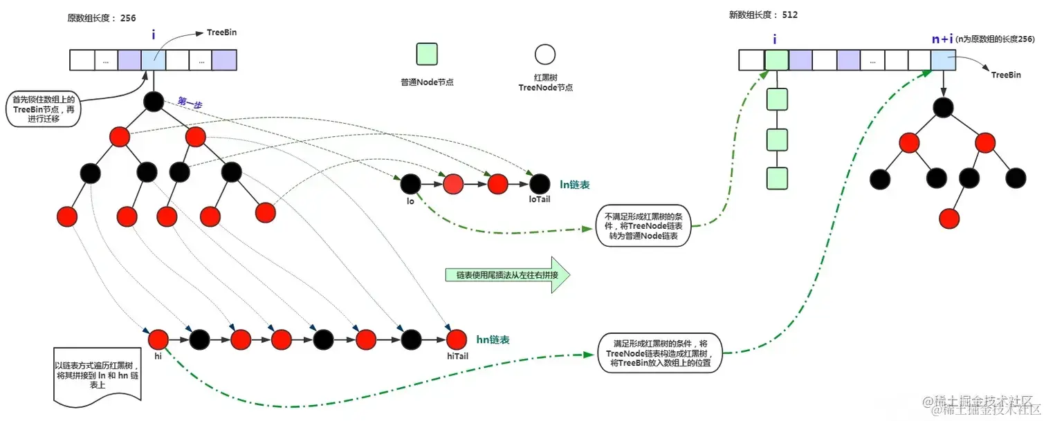
                    // 红黑树也是高低链表的思想,详细过程下图中会有说明
                    else if (f instanceof TreeBin) {
                        TreeBin<K,V> t = (TreeBin<K,V>)f;
                        TreeNode<K,V> lo = null, loTail = null;
                        TreeNode<K,V> hi = null, hiTail = null;
                        int lc = 0, hc = 0;
                        for (Node<K,V> e = t.first; e != null; e = e.next) {
                            int h = e.hash;
                            TreeNode<K,V> p = new TreeNode<K,V>
                                (h, e.key, e.val, null, null);
                            if ((h & n) == 0) {
                                if ((p.prev = loTail) == null)
                                    lo = p;
                                else
                                    loTail.next = p;
                                loTail = p;
                                ++lc;
                            }
                            else {
                                if ((p.prev = hiTail) == null)
                                    hi = p;
                                else
                                    hiTail.next = p;
                                hiTail = p;
                                ++hc;
                            }
                        }
                        ln = (lc <= UNTREEIFY_THRESHOLD) ? untreeify(lo) :
                        (hc != 0) ? new TreeBin<K,V>(lo) : t;
                        hn = (hc <= UNTREEIFY_THRESHOLD) ? untreeify(hi) :
                        (lc != 0) ? new TreeBin<K,V>(hi) : t;
                        setTabAt(nextTab, i, ln);
                        setTabAt(nextTab, i + n, hn);
                        setTabAt(tab, i, fwd);
                        advance = true;
                    }
                }
            }
        }
    }
}

  • 多线程开始扩容

image.png

  • lastrun节点

image.png

  • 链表迁移

image.png

  • 红黑树迁移

image.png

  • 迁移过程中get和put的操作的处理

image.png

  • 并发迁移 image.png
  • 迁移完成

image.png

小结 transfer:

  1. 根据 CPU 核心数确定每个线程负责的桶数,默认每个线程16个桶

  2. 创建新数组,长度是原来数组的两倍

  3. 分配好当前线程负责的桶区域 [bound, nextIndex)

  4. 并发迁移,根据链表和红黑树执行不同迁移策略

  5. 迁移完成,设置新的数组和新的扩容阈值

至此,笔者已经把 ConcurrentHashMap 几个重要的方法实现介绍完了。剩下的如 remove 、replace 等方法实现都大同小异,读者可自行研究。

总结

通过以上对 ConcurrentHashMap 的初步探讨,相信读者也会和笔者一样惊叹于 Doug Lea 大师的编程水平和技巧。ConcurrentHashMap 类在 jdk8 中源码多达6300 行,其中运用了大量的多线程与高并发的编程技术,如 volatile、synchronized、CAS、Unsafe、Thread 类相关 API,以及许多精巧的算法,如 ConcurrentHashMap 底层数组的长度是2的幂次方以便用位运算计算元素下标 ,同时也方便计算扩容后的元素下标,还有令笔者惊叹的高低链表迁移操作,诸如此类、不再赘述。

转载