DBeaver:强大实用的跨平台数据库工具 | 开源日报 No.71

124 阅读4分钟

picture

dbeaver/dbeaver

Stars: 34.3k License: Apache-2.0

picture

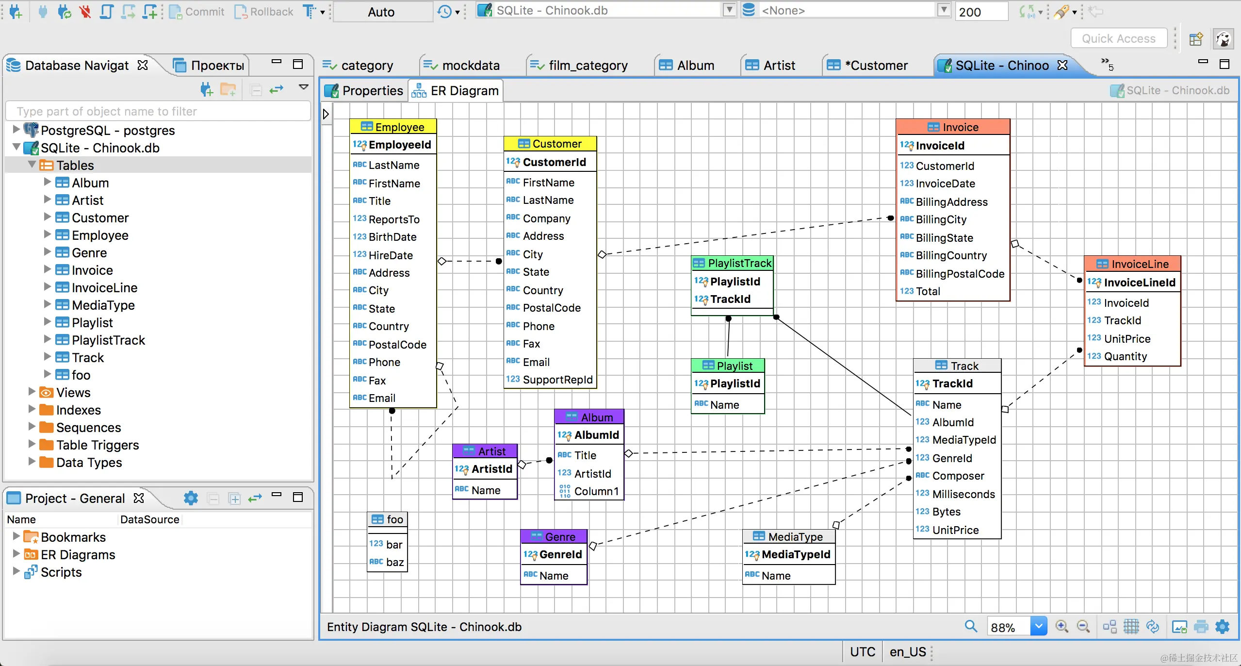
DBeaver 是一个免费的多平台数据库工具,适用于开发人员、SQL 程序员、数据库管理员和分析师。它支持任何有 JDBC 驱动程序的数据库,并且商业版本还支持非-JDBC 数据源 (如 MongoDB、Cassandra 等)。该项目基于 Eclipse 平台,使用插件架构为各种数据库提供额外功能。主要特点包括元数据编辑器、SQL 编辑器、富文本数据编辑器以及 ER 图等。

  • 支持广泛的关系型和非关系型数据库
  • 提供丰富的功能,包括元数据管理,SQL 执行计划,数据导入/导出/迁移等

google/googletest

Stars: 31.2k License: BSD-3-Clause

GoogleTest 是谷歌的 C++ 测试框架,它合并了之前独立存在的 GoogleTest 和 GoogleMock 项目。该项目具有以下特点:

  • xUnit 测试框架:基于 xUnit 测试框架,方便进行单元测试。
  • 测试自动发现:Googletest 可以自动发现和运行您的测试用例,无需手动注册。
  • 丰富的断言集合:提供多种断言方式 (如相等、不相等、异常等),简化代码验证过程。
  • 自定义断言:允许用户定义自己的断言方法,以适应特定场景下对代码进行验证。
  • 死亡测试:支持检测程序是否按预期退出,并可用于错误处理代码中进行相关功能性验证
  • 致命与非致命失败:可指定一个失败是否被视为致命或者非致命,即使出错也能继续执行其他部分。
  • 值参数化 (test):Googletest 支持值参数化 test,它会使用不同输入值来重复运行这个 test 函数。这在需要针对一组数据做大量类似操作时很有帮助。
  • 类型参数化 (test):Googletest 还支持类型参数话化 tests (即模板),在编写只要求接口满足某些条件而实际类型又没有太大关系时很有帮助。

此外,GoogleTest 还提供了多种运行测试的选项,包括按照特定顺序、并行等方式进行。该项目支持各种编译器和平台,并被广泛应用于谷歌内部以及一些知名开源项目中。

pmndrs/react-three-fiber

Stars: 24.2k License: MIT

picture

react-three-fiber 是一个用于 threejs 的 React 渲染器。

  • 没有限制,所有在 Threejs 中可行的操作都可以在这里实现。
  • 无性能损耗,在 React 之外进行组件渲染。由于 React 具备调度功能,它比 Threejs 更适合大规模应用场景。
  • 可以跟上频繁更新的 Three.js 特性。使用 JSX 表达了对应版本的 Three.js 代码,并且当新版添加、删除或修改特性时,不需要依赖此库更新即可立即获得最新特性。

apache/incubator-answer

Stars: 8.2k License: Apache-2.0

picture

Answer 是一个 Q&A 平台软件,适用于任何规模的团队。无论是社区论坛、帮助中心还是知识管理平台,您都可以依靠 Answer 来实现。该项目具有以下核心优势和特点:

  • 提供插件系统,开发者可以创建自定义插件并扩展 Answer 的功能。
  • 可以通过 Docker 快速启动运行。

yarnpkg/berry

Stars: 6.7k License: BSD-2-Clause

picture

Yarn 是一个快速、可靠和安全的依赖管理工具。它拥有以下核心优势:

  • 支持插件,只需将插件添加到存储库中即可
  • 默认支持 Node,并且可以通过插件为其他语言提供支持
  • 原生支持工作区,并且其 CLI 充分利用了这一特性
  • 使用类似于 bash 的便携式 shell,使得包脚本在 Windows、Linux 和 macOS 上都能够运行
  • 可以是一个可以以编程方式使用的 Node API (通过@yarnpkg/core)
  • 采用 TypeScript 编写并进行完全类型检查

ErickWendel/semana-javascript-expert08

Stars: 2.1k License: NOASSERTION

picture

JSExpertHub 是一个用于在浏览器上预处理视频的开源项目。该项目的核心优势和主要功能包括:

  • 可以理解未分段的 MP4 格式视频
  • 使用 Web Workers 将任务独立线程进行处理
  • 将视频片段转换为 144p 格式
  • 实时渲染画布元素中的帧图像
  • 从片段生成 WebM 文件