使用Navicat导出ER图详细教程

939 阅读1分钟

打开Navicat,点击模型

在这里插入图片描述

点击新建模型

在这里插入图片描述

选择物理模型

在这里插入图片描述

点击文件,选择从数据库导入

在这里插入图片描述

选择要导入的数据库

在这里插入图片描述 在这里插入图片描述

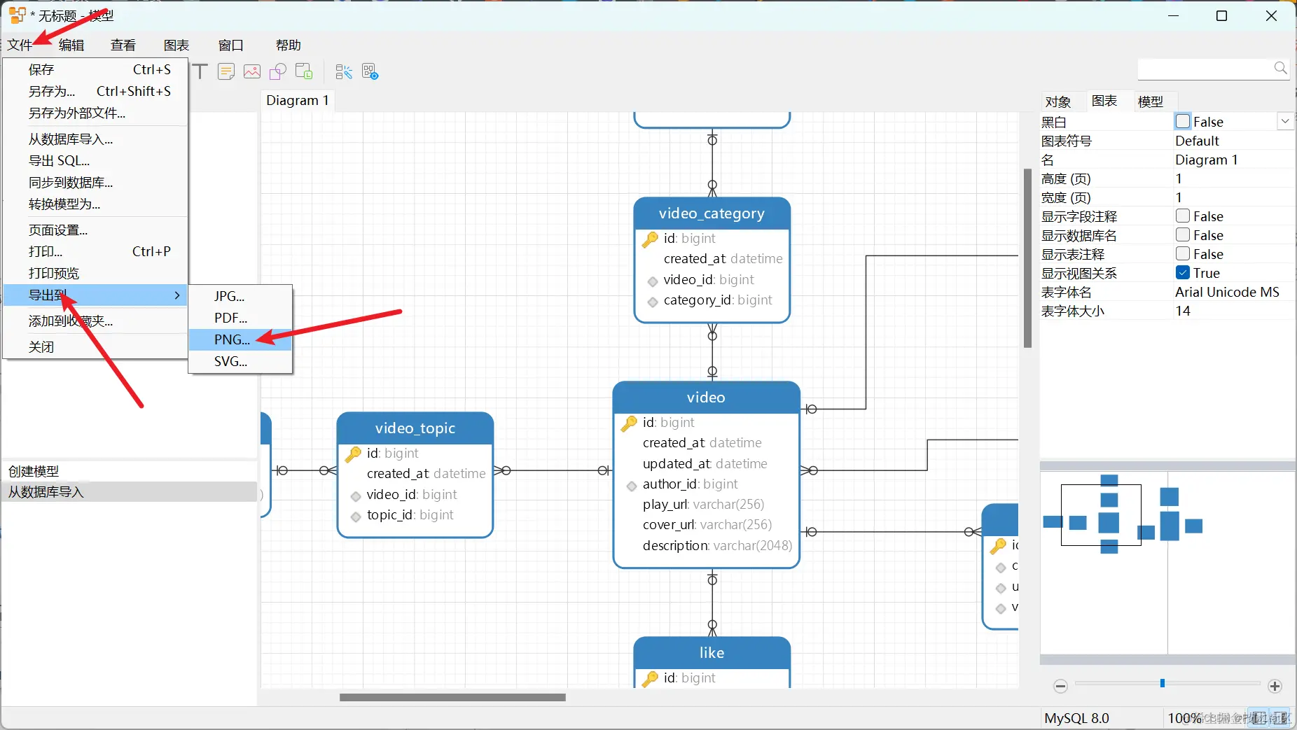
点击文件,选择导出的格式

在这里插入图片描述

成品

在这里插入图片描述