webstorm 自定义文档注释配置

456 阅读1分钟

webstorm 配置

1)进入设置

command + ,进入设置页面。找到编辑器/实时模板

image-20230403141206100.png

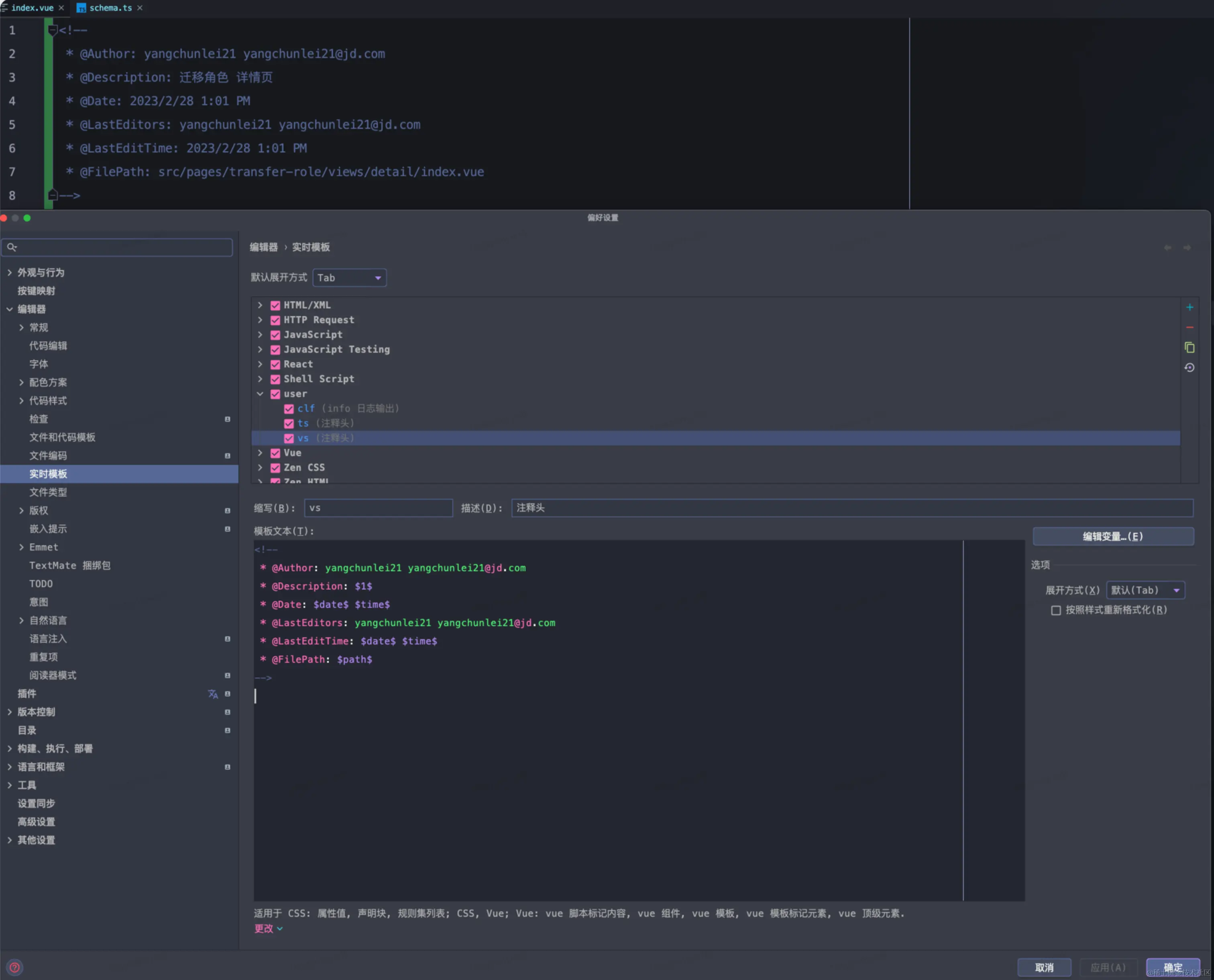
2)开始操作

(1)新建一个实时模板

(2)缩写 --- 代表在工作区 缩写

(3)描述 --- 当前模板描述

(4)按照 TS、JS、Vue、Scss 等对应的注释方式配置

(5)在文本区域内写入 变量名变量名 进入编辑变量 Dialog (11 完全是为了占位,生成模板后,光标自动定位至 11 处)

image-20230403141315476.png

3)配置变量

表达式可以直接写,也可从下拉列表中 选一个上去

日期可以配置格式例如:date("Y-MM-d HH:mm:ss")

image-20230403141444079.png

4)选取作用的文件

image-20230403141734179.png

image-20230403141634135.png

5)使用效果

image.png

image.png