inBuilder低代码平台新特性推荐-第六期

98 阅读2分钟

各位知乎的友友们,大家好~       今天来给大家介绍一下inBuilder低代码平台社区版中的新特性——新版本集成开发环境!

01 概述

       开发服务器搭建完成,提供Web化开发功能,支持元数据、数据库对象等内容的开发。研发人员可以在开发环境中完成开发任务,开发内容包括代码、元数据、工作流等。

02 工作空间

02-1概述

       所有开发内容都属于某个工作空间,研发人员首次使用集成开发环境,需要创建并初始工作空间。工作空间中具备代码开发、构建的所有内容。

       工作空间用于隔离开发者之间的开发内容与开发环境的配置信息。每一位开发者都可以独立(或参与)维护工作空间,每一个工作空间都拥有一个开发目录,开发目录对于开发者无感知,开发者可以在工作空间中维护感兴趣的项目。

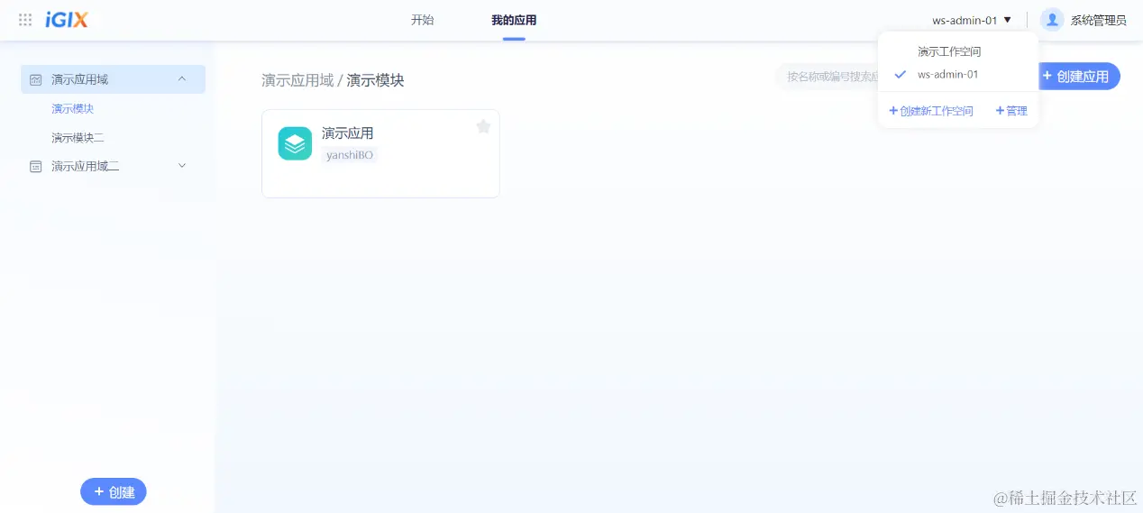
       目前工作空间的页面中主要功能是业务对象的导航,如下图初始某个工作空间后,页面展示业务对象阵列。

02-2 特性

       1)仅能存在一个激活的工作空间;

       2)工作空间之间的开发内容隔离,暂无数据共享;

02-2 使用

新建工作空间

工作空间下拉列表

点击列表中的工作空间,将会切换工作空间,切换工作空间将会删除提示如下:

点击跳转到集成开发环境首页

03 集成开发环境

03-1 概述

为了便于维护工作空间下的所有项目,我们提供了基于浏览器的集成开发环境/平台(Web IDE),这是一个开发友好的窗口,支持包括但不限于如下功能:

1.    各元数据可视化开发设计器

2.    元数据、DBO等文件化制品的新增维护

3.    制品发布

03-2 操作流程

在当前应用中创建元数据

元数据管理器--管理当前应用中的所有元数据

03-3发布

将当前应用中的开发内容生成交付物并发布到当前环境中

欢迎大家下载inBuilder开源社区版,免费试用体验。