【精选】什么是java本地方法?什么,还没听说过java的native关键字?真的该学学了!-CSDN博客

44 阅读5分钟

目录

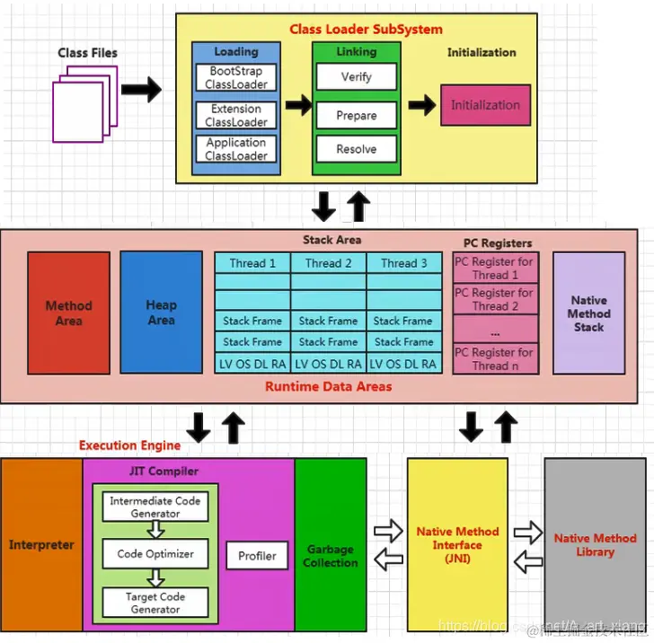
开局一张图

什么是本地方法?

举例

为什么要使用Native Method

现状

本地方法栈


开局一张图

什么是本地方法?

    简单地讲,一个Native Method就是一个Java调用非Java代码的接口。一个Native Method是这样一个Java方法:该方法的实现由非Java语言实现,比如C。这个特征并非Java所特有,很多其它的编程语言都有这一机制,比如在C++中,你可以extern“C”告知C++编译器去调用一个C的函数。

    “A native method is a Java method whose implementation is provided by non-java code.”

    在定义一个native method时,并不提供实现体(有些像定义一个Java interface),因为其实现体是由非java语言在外面实现的。

    本地接口的作用是融合不同的编程语言为Java所用,它的初衷是融合C/C++程序。

举例

标识符native可以与其它的java标识符连用,但是abstract除外。

为什么要使用Native Method

    Java使用起来非常方便,然而有些层次的任务用Java实现起来不容易,或者我们对程序的效率很在意时,问题就来了。

1.与java环境外交互:

    有时java应用需要与java外面的环境交互,这是本地方法存在的主要原因。

    你可以想想java需要与一些底层系统,如操作系统或某些硬件交换信息时的情况。本地方法正是这样一种交流机制:它为我们提供了一个非常简洁的接口,而且我们无需去了解java应用之外的繁琐的细节。

2.与操作系统交互:

    JVM支持着Java语言本身和运行时库,它是java程序赖以生存的平台,它由一个解释器(解释字节码)和一些连接到本地代码的库组成。然而不管怎样,它毕竟不是一个完整的系统,它经常依赖于一些底层系统的支持。这些底层系统常常是强大的操作系统。通过使用本地方法,我们得以用java实现了jre的与底层系统的交互,甚至JVM的一些部分就是C写的。还有,如果我们要使用一些java语言本身没有提供封装的操作系统的特性时,我们也需要使用本地方法。

3.Sun's Java

    Sun的解释器是用C实现的,这使得它能像一些普通的C一样与外部交互。jre大部分是用java实现的,它也通过一些本地方法与外界交互。例如:类java.lang.Thread的setPriority()方法是用java实现的,但是它实现调用的是该类里的本地方法setPriority0()。这个本地方法是用C实现的,并被植入JVM内部,在windows 95的平台上,这个本地方法最终将调用win32 SetPriority() API。这是一个本地方法的具体实现由JVM直接提供,更多的情况是本地方法由外部的动态链接库(external dynamic link library)提供,然后被JVM调用。

现状

    目前该方法使用的越来越少了,除非是与硬件有关的应用,比如通过java程序驱动打印机或者java系统管理生产设备,在企业级应用中已经比较少见。因为现在的异构领域间的通信很发达,比如可以使用Socket通信,也可以使用Web Service等待,不多做介绍。

本地方法栈

    Java虚拟机栈用于管理java方法的调用,而本地方法栈用于管理本地方法的调用。

    本地方法栈,也是线程私有的。

    允许被实现成固定或者是可动态扩展的内存大小。(在内存溢出方面是相同的)

        ·如果线程请求分配的栈容量超过本地方法栈允许的最大容量,java虚拟机将会抛出一个StackOverflowError异常。

        ·如果本地方法栈可以动态扩展,并且在尝试扩展的时候无法申请到足够的内存,或者在创建新的线程时没有足够的内存去创建对应的本地方法栈,那么java虚拟机将会抛出一个outOfMemoryError异常。

    本地方法是使用C语言实现的。

    它的具体做法是Native Method Stack中登记native方法,在Execution Engine执行时加载本地方法库。

    当某个线程调用一个本地方法时,它就进入了一个全新的并且不再受虚拟机限制的世界。它和虚拟机拥有同样的权限。

        ·本地方法可以通过本地方法接口来访问虚拟机内部的运行时数据区。

        ·它甚至可以直接使用本地处理区中的寄存器。

        ·直接从本地内存的堆中分配任意数量的内存。

    并不是所有的JVM都支持本地方法。因为Java虚拟机规范并没有明确要求本地方法栈的使用语言、具体实现方式、数据结构等。如果JVM产品不打算支持native方法,也可以无需实现本地方法栈。

    在Hotspot JVM中,直接将本地方法栈和虚拟机栈合二为一。