Flutter生命周期

395 阅读3分钟

Flutter跟安卓的Activity、iOS的ViewController一样拥有自己的生命周期, Flutter中一切都是Widget,渲染方式有点像H5的DOM树。

大体上它的生命周期可以分为三个阶段:

  • 初始化
  • 状态改变
  • 销毁

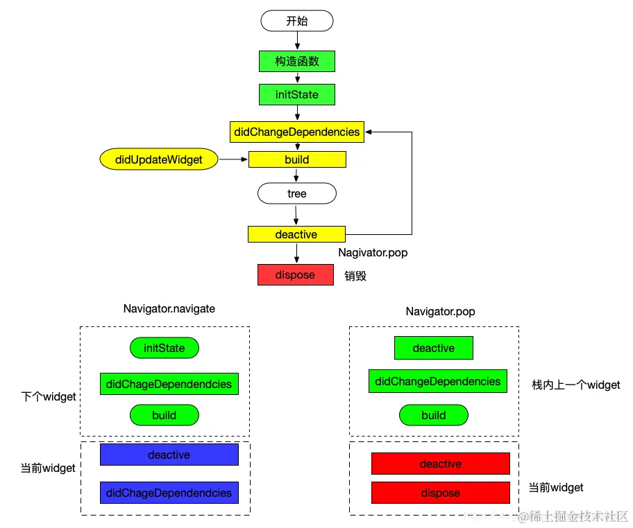
先看生命周期图:

image.png Flutter生命周期可以分为3个阶段:

1、初始化:实例化组件并添加到树, 即Navigator.push;

2、状态改变:状态变化,即打开新的widget或者依赖的上级widget发生变化;

3、销毁:从树中移除, 即Navigator.pop。

在Flutter中Widget都是不可变的, 但实际上需要根据对应的状态刷新Widget。 从而产生了StatelessWidget和StatefulWdiget, StatefulWidget是由2个对象Widget和State组成的。

为什么将State和Widget分开呢?

答案是性能, State管理状态(可以理解为Controller),Widget是UI(即View)。 根据状态变化每次生成Widget(即View)可以节省内存,即不必每次创建状态对象State。

构造函数:

同其它高级语言, 只执行一次;

initState:

插入到渲染树时调用,只执行一次。(类似Android Fragment的onCreateView函数)

didChangeDependencies:

1、在初始化initState后执行; 2、显示/关闭其它widget。 3、可执行多次;

didUpdateWidget:

上级节点rebuild widget时, 即上级组件状态发生变化时会触发子widget执行didUpdateWidget

当你调用了 setState 将 Widget 的状态被改变时 didUpdateWidget 会被调用,Flutter 会创建一个新的 Widget 来绑定这个 State,并在这个方法中传递旧的 Widget ,因此如果你想比对新旧 Widget 并且对 State 做一些调整,你可以用它,另外如果你的某些 Widget 上涉及到 controller 的变更,要么一定要在这个回调方法中移除旧的 controller 并创建新的 controller 监听。

deative:

有点像Android的onStop函数, 在打开新的Widget或回到这个widget时会执行; 可执行多次;

dispose:

类似于Android的onDestroy, 在执行Navigator.pop后会调用该办法, 表示组件已销毁;

某些情况下你的 Widget 被释放了,一个很经典的例子是 Navigator.pop 被调用,如果被释放的 Widget 中有一些监听或持久化的变量,你需要在 dispose 中进行释放,在我们学习 Bloc 或 Stream 时应该能了解 dispose ,在这个回调方法中去关闭 Stream。

reassemble:

点击闪电会执行,只用于调试时的hot reload。 release版本不会执行该函数。

关于 App 的生命周期

我们知道在 App 中会有比如从前台切入到后台再从后台切入到前台的场景,在 iOS 中这些生命周期都可以在 AppDelegate 中被体现,那么 Flutter 中我们该如何处理这些场景?对于 App 级别的生命周期与上述 Widget 生命周期相比,稍有不同。

源代码可参考:github.com/flutter/flu…

image.png 上述是 App 级别生命周期的执行顺序。

常见业务场景:

Widget A打开Widget B: Navigator.push(B)

B构造函数--->B initState--->B didChangeDependencies--->B build--->A deactive--->A didChangeDependencies.

Widget B退出: Navigator.pop

A deactive--->A didChangeDependencies--->A build--->B deactive--->B dispose

可以看出, Flutter打开、关闭Widget时跟安卓、iOS的时序一样, 都是先处理即将显示的界面。

activity生命周期和Flutter对应关系:

Flutter提供了WidgetsBindingObserver来监听AppLifecycleState, 而AppLifecycleState有4种状态:

1、 resumed 界面可见, 同安卓的onResume。 2、inactive界面退到后台或弹出对话框情况下, 即失去了焦点但仍可以执行drawframe回调;同安卓的onPause;

3、paused应用挂起,比如退到后台,失去了焦点且不会收到drawframe回调;同安卓的onStop;

4、suspending, iOS中没用,安卓里就是挂起,不会再执行drawframe回调;

下面是生命周期:

1、初次打开widget时,不执行AppLifecycleState的回调;

2、按home键或Power键, AppLifecycleState inactive---->AppLifecycleState pause

3、从后台到前台:AppLifecycleState inactive--->ApplifecycleState resumed

4、back键退出应用: AppLifecycleState inactive--->AppLifecycleState paused

image.png