语雀停机事件后,你也在找替代方案吗?

18,392 阅读6分钟

一、语雀事件

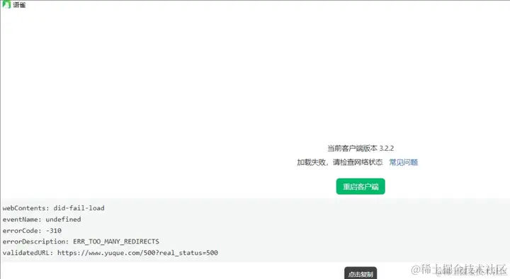
2023年10月23日,语雀遭遇了一场灾难性的崩溃,导致了长达8小时的服务中断。这对于依赖语雀的用户来说是一个巨大的打击,他们的工作或生活受到了严重的影响。当时我一直在使用,还以为是网络问题,重新启动了还是一样。。。

“有的网友说公司产品经理因为打不开语雀喝了一下午茶。。。”

事后官方给出了故障的公告及给所有用户6个月免费会员的补偿。

语雀从推出后在阿里系内部使用,也迅速的在技术圈传播起来。据统计语雀从2016年开始面向阿里产研团队推出,2018年正式对外开放。语雀目前拥有约1200万用户,服务于8000多个活跃团队组织和1200多个公益教育组织。这样的事故让我们不得不思考,我们应该如何选择一款合适的云笔记产品呢?市场上有哪些云笔记比较安全可靠呢?是否存在注重本地备份的云笔记产品呢?

二、云笔记产品

image.png

这么多产品如何选择呢?

2.1、选择注重本地留存原文件的产品

可以看到语雀出事后,网上的文章出场率比较高的有Obsidian和思源笔记。为什么呢?因为它们比较注意本地存留。

1)Obsidian

Obsidian是一款知识管理和笔记应用程序,它以强调关联性和连接性而闻名,适用于个人和团队,特别适合那些希望更好地组织和发现自己的知识的用户。以下是对Obsidian的产品介绍:

主要特点:

  • 双向链接:Obsidian的关键特点之一是双向链接。它允许你在笔记之间创建双向链接,从而构建出复杂的知识网络。你可以轻松地发现和探索不同笔记之间的关联性,这有助于更深入地理解主题。
  • Markdown支持:Obsidian使用Markdown标记语言,这使得你可以以纯文本格式编写笔记,同时支持各种文本编辑和格式化选项。Markdown的使用让笔记更易于阅读和可移植。
  • 本地文件存储:Obsidian的文件存储在本地计算机上,而不是云端服务器。这有助于提高隐私和安全,同时使你具有更大的控制权,但也需要自行备份。
  • 插件系统:Obsidian允许用户通过插件系统来扩展功能。这意味着你可以根据需要添加自定义功能,例如日历、时间轴视图、图表等。
  • 主题和样式:你可以根据个人喜好选择不同的主题和样式来美化应用程序界面,以使其更符合你的品味。
  • 搜索和过滤:Obsidian具有强大的搜索和过滤功能,帮助用户快速找到他们需要的笔记。你可以搜索关键词、标签、文件名等。
  • 跨平台:Obsidian支持多个操作系统,包括Windows、macOS和Linux,这意味着你可以在不同设备上同步和访问你的笔记。 优势:
  • Obsidian强调关联性和思维导图,有助于更好地理解和组织知识。
  • 本地存储增加了隐私和安全性,同时允许离线访问。
  • Markdown支持使文本编辑变得简单且易于格式化。
  • 插件系统提供了强大的自定义功能。 不足:
  • 学习曲线:对于新用户来说,Obsidian的功能可能需要一些时间来熟悉和掌握。
  • 缺乏团队协作:虽然Obsidian适用于个人知识管理,但它不如一些团队协作工具适合协作性项目。
  • 本地存储需要自行备份,不适合需要云同步和团队协作的场景。需要通过插件实现云同步。
  • Obsidian是一个功能强大的工具,适合那些希望以全新的方式管理和组织知识的用户,特别是那些喜欢探索关联性和连接的人。

2)思源笔记

思源笔记(Siyuan Note)是一款基于Markdown的跨平台知识管理工具,具有强大的组织和查询功能,适用于个人和团队。以下是对思源笔记的产品介绍:

主要特点:

  • Markdown支持:思源笔记使用Markdown标记语言,让用户能够以纯文本格式编写笔记,并支持Markdown的各种文本编辑和格式化选项。
  • 关系图谱:思源笔记提供了一个关系图谱视图,允许用户可视化显示笔记之间的关联关系。这有助于更好地理解和探索知识之间的联系。
  • 快速引用:用户可以在不同笔记之间快速引用其他笔记的内容,从而构建知识网络。这种引用关系在文本中呈现为链接。
  • 跨平台:思源笔记支持多个操作系统,包括Windows、macOS和Linux,这意味着用户可以在不同设备上同步和访问他们的笔记。
  • 本地文件存储:与Obsidian类似,思源笔记将文件存储在本地计算机上,增加了隐私和安全性,但需要用户自行备份。
  • 标签和文件夹:用户可以使用标签和文件夹来组织和分类笔记,使其更易于查找和管理。
  • 全文搜索:思源笔记具有强大的全文搜索功能,允许用户快速找到需要的笔记和信息。
  • 导出和导入:用户可以导出笔记为Markdown文件,同时支持导入Markdown文件,使其具有更高的可移植性。 优势:
  • 强调知识之间的关系,帮助用户更好地理解和组织知识。
  • 支持Markdown,简化了文本编辑和格式化。
  • 提供跨平台支持,用户可以在不同设备上同步和访问笔记。
  • 关系图谱视图提供了可视化的知识结构。 不足:
  • 学习曲线:对于新用户来说,思源笔记的功能可能需要一些时间来熟悉和掌握。
  • 缺乏团队协作:思源笔记适用于个人知识管理,但不如一些团队协作工具适合协作性项目。
  • 本地存储需要自行备份,不适合需要云同步和团队协作的场景。

2.2、选择其它云产品

比如选择印象或腾讯文档等。。。

2.3、选择编辑器产品

也有不少技术兄弟都选择使用最原始的编辑器+网盘或者github的方式来代替云笔记产品。 要通过编辑器替代云笔记一般就以下几步:

  • 本地编辑器编辑文档
  • 通过插件配置图床
  • 通过网盘实现同步

还是有不少爱折腾的兄弟。。。。

你会选择什么样的方式呢?