Go Metrics SDK Tag 校验性能优化实践

11,733 阅读9分钟

作者:郭刚平

背景

Metrics SDK 是与字节内场时序数据库 ByteTSD 配套的用户指标打点 SDK,在字节内数十万服务中集成,应用广泛,因此 SDK 的性能优化是个重要和持续性的话题。本文主要以 Go Metrics SDK 为例,讲述对打点 API 的 hot-path 优化的实践。

用户在使用 SDK API 进行打点时,需要传入指标对应的 Tag:

tags := []m.T{{Name: "foo", Value: "a"}, {Name: "bar", Value: "b"}}
metric.WithTags(tags...).Emit(m.Incr(1))

SDK 内部需要对用户传入的 Tag Value 的合法性进行校验,IsValidTagValue,是 SDK 中对 Tag Value 进行字符合法性校验的 util 函数,在对内部一些用户的业务使用 pprof 拉取 profile 时,发现这两个函数的 CPU 消耗占整个打点 API 过程的10%~20%,由于该函数发生在打点 API 的 hot-path 上,因此有必要对其进行进一步优化。

分析

当前实现

我们先看一下 IsValidTagValue 函数内部的实现方式,是否有可优化的点。当前的实现,对于通过 API 传入的每一个Tag Value,会进行以下操作来判断其合法性:

  • 先判断是否是在 Letter、Number 的范围内,是则直接通过;
  • 存储所有允许的特殊字符白名单,遍历 Tag Value 对比其每个字符是否在白名单内。
var (
   // these runes are valid in tag values
   whiteListRunes = []rune{'_', '-', '.', '%', ':', ' ', '[', ']', ',', '%',
      '/', ':', ';', '<', '=', '>', '@', '~'}
)

func IsValidTagValue(s string) bool {
   if len(s) == 0 || len(s) > maxTagLen {
      return false
   }

   for i, r := range s {
      if r < minValidChar || r > maxValidChar {
         return false
      }

      if unicode.IsLetter(r) || unicode.IsNumber(r) || isRuneInWhiteList(r) {
         continue
      }
      return false
   }
   return true
}

该实现的时间复杂度简单分析如下:

对于由 Letter、Number 这样的合法字符构成的字符串(大部分场景),其时间复杂度是:

O(n)   n: string lengthO(n)   n: string length

对于全由特殊字符构成的字符串,其时间复杂度是:

O(mn)         n:string length, m: white list length O(m*n)         n:string length, m: white list length

整个字符串的时间复杂度将介于 O(n) 到 O(mn)O(n) 到 O(m*n)之间

问题点

可以看到,从当前实现看,一个主要影响性能的点是白名单列表的循环遍历对比操作,我们需要考虑可能的优化方式来降低这个操作的时间复杂度。

优化

优化一:使用 Lookup Table,空间换时间

Metrics SDK 所有允许的合法的字符,实际上是 ASCII 的一个子集,也就是说其所有可能的字符最多只有128个,因此,我们可以通过空间换时间的方式,将对白名单的 O(n) 遍历操作转换为 O(1) 的查表操作:

  1. 提前对这128个字符建立一个包含128个成员的数组,在每一个 offset 上标记对应字符是否合法(合法则标记为1),这样就建立了一个快速的 lookup table
  2. 对于要校验的每一个字符,只要将其转化为数组 offset,直接取数组成员值判断是否为1即可

image.png

table := [128]uint8{...}
// fill flags
for i := 0; i < 128; i++ {
   if unicode.IsNumber(rune(i)) || unicode.IsLetter(rune(i)) || isRuneInWhiteList(rune(i)) {
      table[i] = 1
   }
}

str := "hello"

for _, char := range []byte(str) {
    if r > maxValidChar {
       return false
    }
    if table[char] != 1 {
        return false
    }
}
return true

Benchmark

goos: linux
goarch: amd64
pkg: code.byted.org/gopkg/metrics_core/utils
cpu: Intel(R) Xeon(R) Platinum 8260 CPU @ 2.40GHz
BenchmarkLookupAlgoValid
BenchmarkLookupAlgoValid/baseline
BenchmarkLookupAlgoValid/baseline-8                   2839345               478.9 ns/op
BenchmarkLookupAlgoValid/lookup-arraytable
BenchmarkLookupAlgoValid/lookup-arraytable-8          6673456               167.8 ns/op

可以看到,速度提升60%

优化二:使用 SIMD,提升并行度

基于 Lookup Table 的校验方式,将字符串校验的时间复杂度稳定在了O(n)      n: string lengthO(n)      n: string length, 但有没有可能进一步减少对字符串每一个字符的遍历次数,比如一次校验16个字符?

我们知道,SIMD 指令是循环展开优化的常用思路,那么这里是否可以引入 SIMD 来进一步提升运算并行度和效率?

答案是肯定的,以 intel x86 架构为例,参考其 Intrinsics Guide,在不同的 SIMD 指令集上提供了多个可以实现在不同大小的 lookup table 中查找数据的指令,这些指令可以作为我们加速方案的基础:

注:可以通过 cat /proc/cpuinfo 命令来查看机器支持的simd指令集

鉴于 vpermi2b 指令的支持目前不是很普遍的原因,我们考虑使用 pshufb 来实现一个 SIMD 版本,但我们的Lookup Table 需要调整下,因为:

  • 虽然我们基于 bitmap 实现的 Lookup Table 是 128 bits,刚好可以填充 128 bits 的寄存器
  • 但 pshufb 是按字节进行 lookup 的,128 bits 的寄存器支持16字节的 lookup

因此,我们需要将 bitmap lookup table 做一次升维,变成一个16*8 bits 的二维 lookup table,做两次递进的行、列 lookup 完成查找,基于该思路,可以实现一次校验16个字符,大大提升并行度。

整体方案

该方案主要参考这篇文章:SIMDized check which bytes are in a set

构建 bitmap table

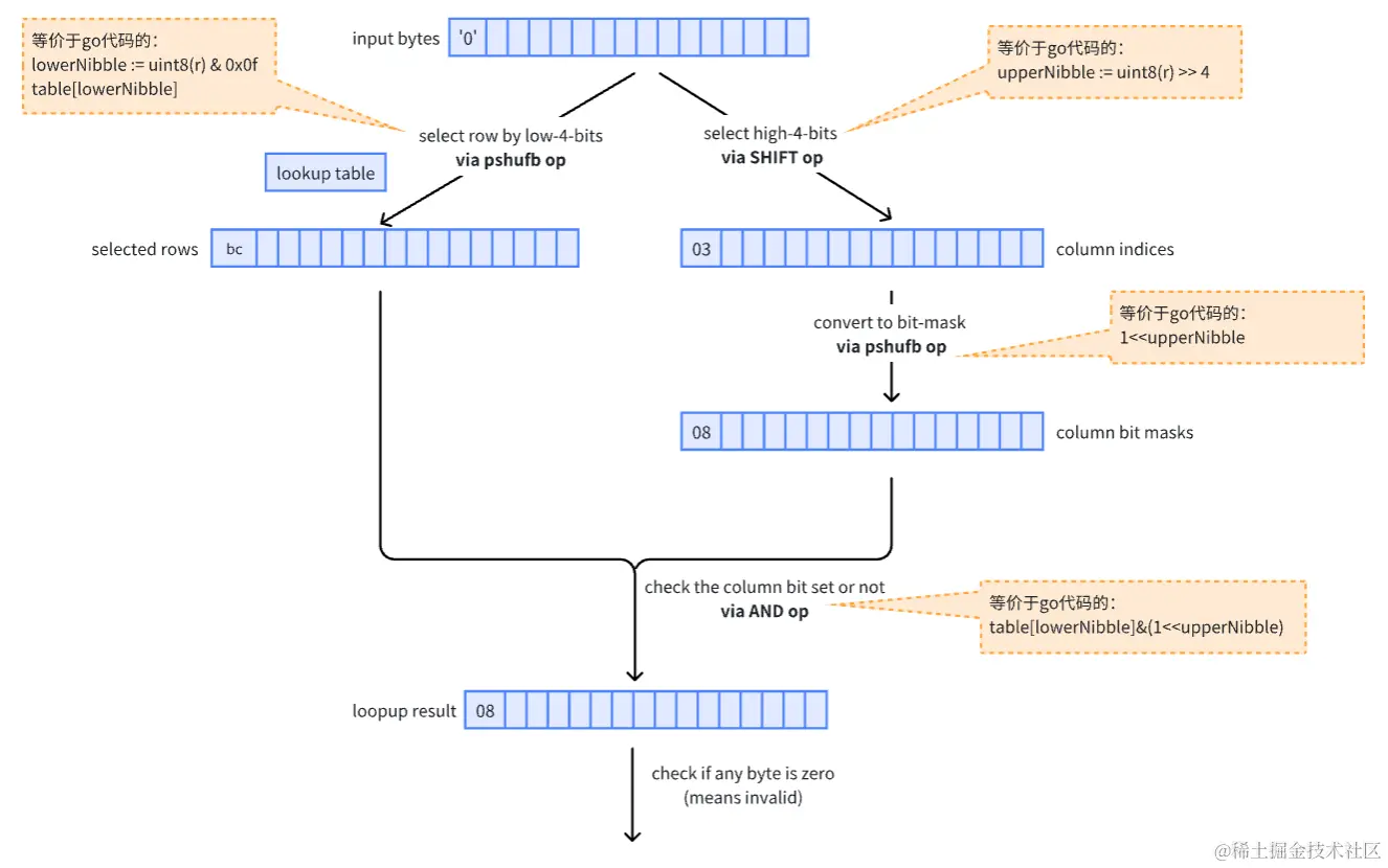
对于一个 ASCII 字符,我们用其低 4bits 作为 lookup table 的 row index,用高 3bits 作为 lookup table 的 column index,这样对128个 ASCII 字符建立如下的一个二维 bitmap table:

Lookup 流程

我们先实现一个纯 go 语言版本的基于二维 bitmap lookup table 的方案,以便于理解其中的关键逻辑:

table := [16]uint8{}
// fill flags
for i := 0; i < 128; i++ {
   if unicode.IsNumber(rune(i)) || unicode.IsLetter(rune(i)) || isRuneInWhiteList(rune(i)) {
      lowerNibble := i & 0x0f
      upperNibble := i >> 4
      table[lowerNibble] |= 1 << upperNibble
   }
}

str := "hello"

for _, char := range []byte(str) {
    if r > maxValidChar {
       return false
    }
    lowerNibble := uint8(r) & 0x0f
    upperNibble := uint8(r) >> 4
    if table[lowerNibble]&(1<<upperNibble) == 0 {
       return false
    }
}
return true

如上代码示例,可以看到,判断某个字符合法的关键逻辑是:

  • 通过 table[lowerNibble] 获取table第 lowerNibble 行内容,然后再看其第 upperNibble 个 bit 位是否为0

而 SIMD 版本,即是将上述的每一步操作都使用对应的 SIMD 指令变成对16个字节的并行操作,SIMD 的关键操作流程以及和上述 go 代码的对应关系如下:

image.png

代码实现

在 go 语言中,想要使用 SIMD,需要写 plan9 汇编,而编写 plan9 通常有两种方式:

  • 手撕,可借助 avo 这样的工具
  • C code 转 plan9,可借助 goat、c2goasm 这样的工具

这里采用 C code 转 plan9 的方式,先写一个 C 版本:

注:由于 goat 工具限制,不能很好的支持 C 代码中的常量定义,因此以下示例通过函数参数定义用到的 sm、hm 常量

#include <tmmintrin.h>

// is_valid_string returns 1 if all chars is in table, returns 0 else.
void is_valid_string(char* table, char* strptr, long strlen, char* sm, char* hm, char* rt) {
    __m128i bitmap = _mm_loadu_si128((__m128i*)table);
    __m128i shift_mask = _mm_loadu_si128((__m128i*)sm);
    __m128i high_mask = _mm_loadu_si128((__m128i*)hm);

    size_t n = strlen/16;
    for (size_t i = 0; i < n; i++)
    {
        __m128i input = _mm_loadu_si128((__m128i*)strptr);
        __m128i rows = _mm_shuffle_epi8(bitmap, input);

        __m128i hi_nibbles = _mm_and_si128(_mm_srli_epi16(input, 4), high_mask);
        __m128i cols = _mm_shuffle_epi8(shift_mask, hi_nibbles);

        __m128i tmp = _mm_and_si128(rows, cols);
        __m128i result = _mm_cmpeq_epi8(tmp, cols);
        size_t mask = _mm_movemask_epi8(result);
        if (mask != 65535) {
            *rt = 0;
            return;
        }
        strptr = strptr + 16;
    }

    size_t left = strlen%16;
    for (size_t i = 0; i < left; i++)
    {
        size_t lower = strptr[i] & 0x0f;
        size_t higher = strptr[i] >> 4;
        if ((table[lower] & (1<<higher)) == 0) {
            *rt = 0;
            return;
        }
    }

    *rt = 1;
    return;
}

通过以下命令转为 plan9:

goat is_valid_string.c -03 -mssse3

生成的 plan9 代码如下:

//go:build !noasm && amd64
// AUTO-GENERATED BY GOAT -- DO NOT EDIT

TEXT ·_is_valid_string(SB), $0-48
   MOVQ table+0(FP), DI
   MOVQ strptr+8(FP), SI
   MOVQ strlen+16(FP), DX
   MOVQ sm+24(FP), CX
   MOVQ hm+32(FP), R8
   MOVQ rt+40(FP), R9
   WORD $0x8949; BYTE $0xd2     // movq   %rdx, %r10
   LONG $0x3ffac149             // sarq   $63, %r10
   LONG $0x3ceac149             // shrq   $60, %r10
   WORD $0x0149; BYTE $0xd2     // addq   %rdx, %r10
   LONG $0x0f428d48             // leaq   15(%rdx), %rax
   LONG $0x1ff88348             // cmpq   $31, %rax
   JB   LBB0_4
   LONG $0x076f0ff3             // movdqu (%rdi), %xmm0
   LONG $0x096f0ff3             // movdqu (%rcx), %xmm1
   LONG $0x6f0f41f3; BYTE $0x10 // movdqu (%r8), %xmm2
   WORD $0x894d; BYTE $0xd0     // movq   %r10, %r8
   LONG $0x04f8c149             // sarq   $4, %r8
   WORD $0xc031                 // xorl   %eax, %eax

LBB0_2:
   LONG $0x1e6f0ff3               // movdqu   (%rsi), %xmm3
   LONG $0xe06f0f66               // movdqa   %xmm0, %xmm4
   LONG $0x00380f66; BYTE $0xe3   // pshufb   %xmm3, %xmm4
   LONG $0xd3710f66; BYTE $0x04   // psrlw    $4, %xmm3
   LONG $0xdadb0f66               // pand %xmm2, %xmm3
   LONG $0xe96f0f66               // movdqa   %xmm1, %xmm5
   LONG $0x00380f66; BYTE $0xeb   // pshufb   %xmm3, %xmm5
   LONG $0xe5db0f66               // pand %xmm5, %xmm4
   LONG $0xe5740f66               // pcmpeqb  %xmm5, %xmm4
   LONG $0xccd70f66               // pmovmskb %xmm4, %ecx
   LONG $0xfffff981; WORD $0x0000 // cmpl $65535, %ecx
   JNE  LBB0_8
   LONG $0x10c68348               // addq $16, %rsi
   LONG $0x01c08348               // addq $1, %rax
   WORD $0x394c; BYTE $0xc0       // cmpq %r8, %rax
   JB   LBB0_2

LBB0_4:
   LONG $0xf0e28349         // andq   $-16, %r10
   WORD $0xb041; BYTE $0x01 // movb   $1, %r8b
   WORD $0x294c; BYTE $0xd2 // subq   %r10, %rdx
   JE   LBB0_9
   WORD $0xc031             // xorl   %eax, %eax

LBB0_7:
   LONG $0x1cbe0f4c; BYTE $0x06 // movsbq (%rsi,%rax), %r11
   WORD $0x8945; BYTE $0xda     // movl   %r11d, %r10d
   LONG $0x0fe28341             // andl   $15, %r10d
   LONG $0x04ebc141             // shrl   $4, %r11d
   LONG $0x0cbe0f42; BYTE $0x17 // movsbl (%rdi,%r10), %ecx
   LONG $0xd9a30f44             // btl    %r11d, %ecx
   JAE  LBB0_8
   LONG $0x01c08348             // addq   $1, %rax
   WORD $0x3948; BYTE $0xd0     // cmpq   %rdx, %rax
   JB   LBB0_7

LBB0_9:
   WORD $0x8845; BYTE $0x01 // movb   %r8b, (%r9)
   BYTE $0xc3               // retq

LBB0_8:
   WORD $0x3145; BYTE $0xc0 // xorl   %r8d, %r8d
   WORD $0x8845; BYTE $0x01 // movb   %r8b, (%r9)
   BYTE $0xc3               // retq

对应的 Go Wrapper 代码如下:


var (
        // these runes are valid in tag values
        whiteListRunes = []rune{'_', '-', '.', '%', ':', ' ', '[', ']', ',', '%',
                '/', ':', ';', '<', '=', '>', '@', '~'}

        rcBitTable [16]uint8
        smTable    [16]int8
        hmTable    [16]uint8
)

//go:noescape
func _is_valid_string(table unsafe.Pointer, str unsafe.Pointer, len int32, sm, hm unsafe.Pointer, rt unsafe.Pointer)

func init() {
        // build tables
        for i := 0; i < 128; i++ {
                if unicode.IsNumber(rune(i)) || unicode.IsLetter(rune(i)) || isRuneInWhiteList(rune(i)) {
                        lowerNibble := i & 0x0f
                        upperNibble := i >> 4
                        rcBitTable[lowerNibble] |= 1 << upperNibble
                }
        }

        smTable = [16]int8{1, 2, 4, 8, 16, 32, 64, -128, 1, 2, 4, 8, 16, 32, 64, -128}
        hmTable = [16]uint8{0x0f, 0x0f, 0x0f, 0x0f, 0x0f, 0x0f, 0x0f, 0x0f, 0x0f, 0x0f, 0x0f, 0x0f, 0x0f, 0x0f, 0x0f, 0x0f}
}

func IsValidTagValueLookup2dBitTableSIMD(s string) bool {
        l := len(s)
        if l == 0 || len(s) > maxTagLen {
                return false
        }
        sptr := unsafe.Pointer((*reflect.StringHeader)(unsafe.Pointer(&s)).Data)
        var rt byte
        _is_valid_string(unsafe.Pointer(&rcBitTable), sptr, int32(len(s)), unsafe.Pointer(&smTable), unsafe.Pointer(&hmTable), unsafe.Pointer(&rt))
        return rt != 0
}

Benchmark

  1. 先做一个通用的 benchmark,待校验的 string 长度从1 ~ 20不等:
goos: linux
goarch: amd64
pkg: code.byted.org/gopkg/metrics_core/utils
cpu: Intel(R) Xeon(R) Platinum 8260 CPU @ 2.40GHz
BenchmarkLookupAlgoValid
BenchmarkLookupAlgoValid/baseline
BenchmarkLookupAlgoValid/baseline-8                  2574217               510.5 ns/op
BenchmarkLookupAlgoValid/lookup-arraytable
BenchmarkLookupAlgoValid/lookup-arraytable-8         6347204               193.7 ns/op
BenchmarkLookupAlgoValid/lookup-2d-bittable-simd
BenchmarkLookupAlgoValid/lookup-2d-bittable-simd-8   6133671               185.2 ns/op

可以看到,SIMD 版本在平均水平上与 arraytable 相当

  1. 由于 SIMD 优势主要体现在长字符串时,因此,我们使用一组长度为20左右的 string,再次 benchmark:
goos: linux
goarch: amd64
pkg: code.byted.org/gopkg/metrics_core/utils
cpu: Intel(R) Xeon(R) Platinum 8260 CPU @ 2.40GHz
BenchmarkLookupAlgoValidLong
BenchmarkLookupAlgoValidLong/baseline
BenchmarkLookupAlgoValidLong/baseline-8                  3523198           356.4 ns/op
BenchmarkLookupAlgoValidLong/lookup-arraytable
BenchmarkLookupAlgoValidLong/lookup-arraytable-8         8434142           153.3 ns/op
BenchmarkLookupAlgoValidLong/lookup-2d-bittable-simd
BenchmarkLookupAlgoValidLong/lookup-2d-bittable-simd-8  13621970            87.29 ns/op

可以看到,在长 string 上 SIMD 版本表现出非常大的优势,相对于 arraytable 版本再次提升50%

结论

  • 通过 lookup table + SIMD 的方式优化,字符校验的整体性能可以提升2~4倍
  • 但由于在 Go 中 plan9 汇编无法内联,因此在待校验的字符串较短时不能体现其优势

Reference