ELK系统搭建并与spring boot集成

97 阅读3分钟

一、ELK含义及其作用:

我们知道如果一旦使用spring boo启动jar包的话,启动时一般会使用nohup方式启动,而这种方式通常会将日志放到.out文件中,而当.out文件过大时,查看日志就非常麻烦了,那么一般我们会使用ELK系统将日志存储在Elasticsearch中,ELK为以下三者单词首字母,除了有ELK还有EFK。这里主要介绍ELK日志系统的搭建
  • Elasticsearch:用于存储收集到的日志信息;
  • Logstash:用于收集日志,SpringBoot应用整合了Logstash以后会把日志发送给ogstash,Logstash再把日志转发给Elasticsearch;
  • Kibana:通过Web端的可视化界面来查看日志。

二、开始搭建:

  • 使用liunx,创建目录 mkdir /usr/local/docker/elk

  • 创建docker-compose.yml文件

  • 编辑docker-compose.yml文件

    version: '3'
    services:
    elasticsearch:
    image: elasticsearch:7.7.0
    container_name: elasticsearch
    environment:
      - "cluster.name=elasticsearch" #设置集群名称为elasticsearch
      - "discovery.type=single-node" #以单一节点模式启动
      - "ES_JAVA_OPTS=-Xms512m -Xmx512m" #设置使用jvm内存大小
    volumes:
      - /usr/local/docker/elk/elasticsearch/plugins:/usr/share/elasticsearch/plugins #插件文件挂载
      - /usr/local/docker/elk/elasticsearch/data:/usr/share/elasticsearch/data #数据文件挂载
    ports:
      - 9200:9200
    kibana:
    image: kibana:7.7.0
    container_name: kibana
    depends_on:
      - elasticsearch #kibana在elasticsearch启动之后再启动
    environment:
      - ELASTICSEARCH_URL=http://elasticsearch:9200 #设置访问elasticsearch的地址
    ports:
      - 5601:5601
    logstash:
    image: logstash:7.7.0
    container_name: logstash
    volumes:
      - /usr/local/docker/elk/logstash/logstash-springboot.conf:/usr/share/logstash/pipeline/logstash.conf #挂载logstash的配置文件
    depends_on:
      - elasticsearch #kibana在elasticsearch启动之后再启动
    links:
      - elasticsearch:es #可以用es这个域名访问elasticsearch服务
    ports:
      - 4560:4560
    
  • 创建 logstash目录 mkdir /usr/local/docker/elk/logstash

  • 进入logstash 目录 cd logstash

  • 创建logstash-springboot.conf配置文件

  • 编辑logstash-springboot.conf文件

    input {
    tcp {
      mode => "server"
      host => "0.0.0.0"//ELK地址
      port => 4560
      codec => json_lines
    }
    }
    output {
    elasticsearch {
      hosts => "es:9200"
      index => "springboot-logstash-%{+YYYY.MM.dd}"
    }
    }
    
  • 启动项目: docker-compose up

  • 访问Kibana(访问地址:http://ip:5601)

  • 启动成功后logstash中安装json_lines插件

 # 进入logstash容器
docker exec -it logstash /bin/bash
 # 进入bin目录
 cd /bin/
 # 安装插件
logstash-plugin install logstash-codec-json_lines
 # 退出容器
 exit
 # 重启logstash服务
docker restart logstash

三、kibana 汉化

交互式进入kibana容器

  • docker exec -it kibana /bin/bash

在该镜像中编辑该配置文件

  • vi /opt/kibana/config/kibana.yml

修改该文件 在文件最后加上一行配置

  • i18n.locale: zh-CN
  • 注意:zhe-CN:号之间必须有个空格,否则kibana无法启动

重启,即可看到访问的 kibana已汉化。

四、SpringBoot集成Logstash

  • 在项目的pom.xml中添加logstash-logback-encoder依赖
<!--集成logstash-->
<dependency>
   <groupId>net.logstash.logback</groupId>
   <artifactId>logstash-logback-encoder</artifactId>
   <version>4.11</version>
</dependency>
  • 新建日志配置文件 logback-spring.xml 并添加配置文件logback-spring.xml让logback的日志输出到logstash

注意appender节点下的destination需要改成自己的logstash服务地址,比如我的是:39.96.74.91:4560。

<?xml version="1.0" encoding="UTF-8"?>
<!DOCTYPE configuration>
<configuration>
   <include resource="org/springframework/boot/logging/logback/defaults.xml"/>
   <include resource="org/springframework/boot/logging/logback/console-appender.xml"/>
   <!--应用名称-->
   <property name="APP_NAME" value="demo-elk"/>
   <!--日志文件保存路径-->
   <property name="LOG_FILE_PATH" value="${LOG_FILE:-${LOG_PATH:-${LOG_TEMP:-${java.io.tmpdir:-/tmp}}}/logs}"/>
   <contextName>${APP_NAME}</contextName>
   <!--每天记录日志到文件appender-->
   <appender name="FILE" class="ch.qos.logback.core.rolling.RollingFileAppender">
       <rollingPolicy class="ch.qos.logback.core.rolling.TimeBasedRollingPolicy">
           <fileNamePattern>${LOG_FILE_PATH}/${APP_NAME}-%d{yyyy-MM-dd}.log</fileNamePattern>
           <maxHistory>30</maxHistory>
       </rollingPolicy>
       <encoder>
           <pattern>${FILE_LOG_PATTERN}</pattern>
       </encoder>
   </appender>
   <!--输出到logstash的appender-->
   <appender name="LOGSTASH" class="net.logstash.logback.appender.LogstashTcpSocketAppender">
       <!--可以访问的logstash日志收集端口-->
       <destination>192.168.118.131:4560</destination>
       <encoder charset="UTF-8" class="net.logstash.logback.encoder.LogstashEncoder"/>
   </appender>
   <root level="INFO">
       <appender-ref ref="CONSOLE"/>
       <appender-ref ref="FILE"/>
       <appender-ref ref="LOGSTASH"/>
   </root>
</configuration>
  • 启动SpringBoot应用

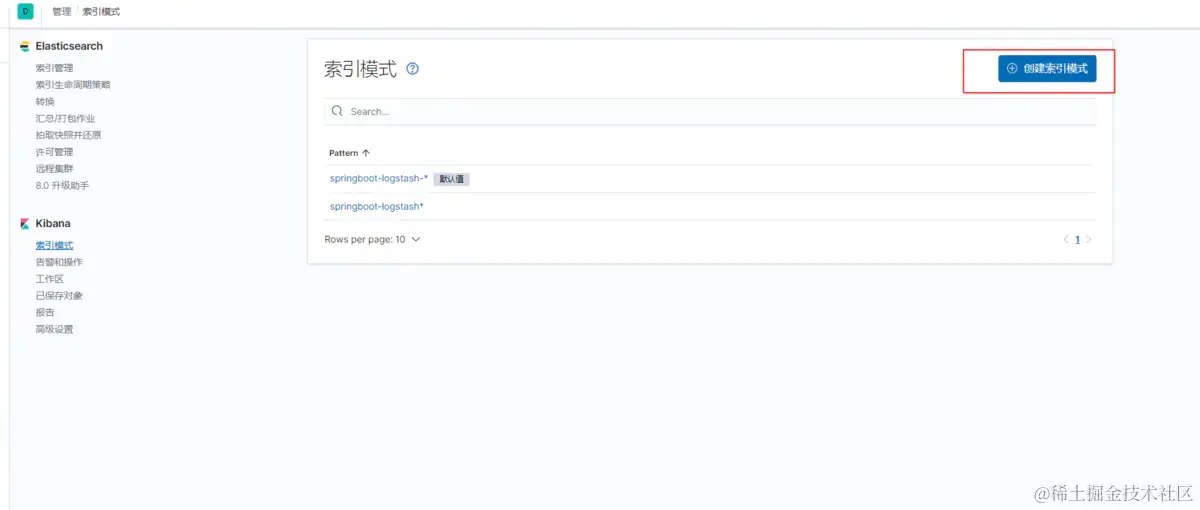
五、使用 kibana 查看日志信息

  • 创建索引

img

!img

img

img

  • 查看日志收集

img

六、总结

当spring boot启动日志特别多的时候,我们可以使用elk的方式来查看日志,避免查看.out文件时间过长,导致无法快速定位问题。

本文转载于简书

作者:onnoA 链接:www.jianshu.com/p/203447e25… 来源:简书 著作权归作者所有。商业转载请联系作者获得授权,非商业转载请注明出处。