SpringBootWeb案例 Part 2

141 阅读23分钟

目录

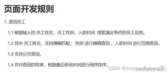
3. 员工管理

3.1 分页查询

3.1.1 基础分页

3.1.1.1 需求分析

3.1.1.2 接口文档

3.1.1.3 思路分析

3.1.1.4 功能开发

PageBean

3.1.1.5 功能测试

3.1.1.6 前后端联调

3.1.2 分页插件{分页查询-PageHelper插件}

3.1.2.1 介绍

官网:

3.1.2.2 代码实现

EmpController

EmpService

3.1.2.3 测试

补充:分页插件的两个重要参数:

helperDialect:分页插件会自动检测当前的数据库链接,自动选择合适的分页方式。 你可以配置helperDialect属性来指定分页插件使用哪种方言。配置时,可以使用下面的缩写值:oracle,mysql,mariadb,sqlite,hsqldb,postgresql,db2,sqlserver,informix,h2,sqlserver2012,derby特别注意:使用 SqlServer2012 数据库时,需要手动指定为 sqlserver2012,否则会使用 SqlServer2005 的方式进行分页。你也可以实现 AbstractHelperDialect,然后配置该属性为实现类的全限定名称即可使用自定义的实现方法。

reasonable:分页合理化参数,默认值为false。当该参数设置为 true 时,pageNum<=0 时会查询第一页, pageNum>pages(超过总数时),会查询最后一页。默认false 时,直接根据参数进行查询。

3.2 分页查询(带条件)

3.2.2 条件分页查询 - 思路分析

3.2.3 功能开发

3.2.4 功能测试

3.2.5 前后端联调

3.3 删除员工

3.3.1 需求

3.3.2 接口文档

3.3.3 思路分析

@PathVariable

@DeleteMapping

Mybatis中的动态SQL:foreach

3.3.4 功能开发

响应数据:json格式

EmpController 

3.3.5 功能测试

3.3.6 前后端联调


3. 员工管理

完成了部门管理的功能开发之后,我们进入到下一环节员工管理功能的开发。

基于以上原型,我们可以把员工管理功能分为:

  1. 分页查询
  2. 带条件的分页查询
  3. 删除员工
  4. 新增员工
  5. 修改员工

那下面我们就先从分页查询功能开始学习。

3.1 分页查询

3.1.1 基础分页
3.1.1.1 需求分析

我们之前做的查询功能,是将数据库中所有的数据查询出来并展示到页面上,试想如果数据库中的数据有很多(假设有十几万条)的时候,将数据全部展示出来肯定不现实,那如何解决这个问题呢?

使用分页解决这个问题。每次只展示一页的数据,比如:一页展示10条数据,如果还想看其他的数据,可以通过点击页码进行查询。

要想从数据库中进行分页查询,我们要使用LIMIT关键字,格式为:limit 开始索引 每页显示的条数

-- 分页查询语法
-- 参数1:起始索引 = (页码 - 1) * 每页展示记录数
-- 参数2:每页展示记录数 = 查询返回记录数
select * from emp limit 0,10;

-- 查询第一页数据,每页展示5条记录
select * from emp limit 0,5;

-- 查询第二页数据,每页展示5条记录
select * from emp limit 5,5;

-- 查询第三页数据,每页展示5条记录
select * from emp limit 10,5;

观察以上SQL语句,发现: 开始索引一直在改变 , 每页显示条数是固定的

开始索引的计算公式: 开 / 起始索引 = (当前页码 - 1) * 每页显示条数

我们继续基于页面原型,继续分析,得出以下结论:

  1. 前端在请求服务端时,传递的参数

    • 当前页码 page
    • 每页显示条数 pageSize
  2. 后端需要响应什么数据给前端

    • 所查询到的数据列表(因为数据列表有多条记录,因此存储到List 集合当中)
    • 总记录数

后台给前端返回的数据包含:List集合(数据列表)、total(总记录数)

这两部分我们通常封装到PageBean对象中并将该对象转换为json格式的数据响应回给浏览器。

@Data
@NoArgsConstructor
@AllArgsConstructor
public class PageBean {
private Long total; //总记录数
private List rows; //当前页数据列表
}
3.1.1.2 接口文档

员工列表查询

  • 基本信息

  • 请求参数

参数格式:queryString

参数说明:

参数名 称是否必 须示例备注
name姓名
gender1性别 , 1 男 , 2 女
begin2010-01- 01范围匹配的开始时间(入职日期)
end2020-01- 01范围匹配的结束时间(入职日期)
page1分页查询的页码如果未指定,默认为1
pageSize10分页查询的每页记录数如果未指定,默认为10

请求数据样例:


2.1.3 响应数据
参数格式:application/json
参数说明:
响应数据样例:



3.1.1.3 思路分析

分页查询需要的数据,封装在PageBean对象中:

3.1.1.4 功能开发

通过查看接口文档:员工列表查询

请求路径:/emps

请求方式:GET

请求参数:跟随在请求路径后的参数字符串。 例:/emps?page=1&pageSize=10

响应数据:json格式

EmpController  

package com.gch.controller;

import com.gch.pojo.PageBean;
import com.gch.pojo.Result;
import com.gch.service.EmpService;
import lombok.extern.slf4j.Slf4j;
import org.springframework.beans.factory.annotation.Autowired;
import org.springframework.web.bind.annotation.GetMapping;
import org.springframework.web.bind.annotation.RequestMapping;
import org.springframework.web.bind.annotation.RequestParam;
import org.springframework.web.bind.annotation.RestController;

/**
   员工管理控制器
 */
@Slf4j
@RestController
@RequestMapping("")
public class EmpController {
    @Autowired
    private EmpService empService;

    /**
     * 条件分页查询
     * @param page => 分页查询的页码
     * @param pageSize => 分页查询的每页展示记录数
     * 默认值的设置可以通过注解@RequestParam中的defaultValue()属性来指定默认值
     * 注意:形参page与pageSize需要于接口文档中的请求参数名保持一致
     * @return
     */
    @GetMapping("/emps")
    public Result page(@RequestParam(defaultValue = "1") Integer page,
                       @RequestParam(defaultValue = "10") Integer pageSize) {
//        设置默认值,但写法比较繁琐
//        if(page == null) {page = 1;}
//        if(pageSize == null) {pageSize = 10;}
        // 记录日志
        log.info("分页查询,参数:{},{}",page,pageSize);

        // 调用service分页查询
        PageBean pageBean = empService.page(page,pageSize);
        // 响应
        return Result.success(pageBean);
    }
}
  • @RequestParam(defaultValue="默认值") //设置请求参数默认值

EmpService  

package com.gch.service;

import com.gch.pojo.PageBean;

/**
   员工业务规则
 */
public interface EmpService {
    /**
     * 条件分页查询
     * @param page     => 分页查询的页码
     * @param pageSize => 分页查询的每页展示记录数
     * @return
     */
    PageBean page(Integer page, Integer pageSize);
}

EmpServiceImpl  

package com.gch.service.impl;

import com.gch.mapper.EmpMapper;
import com.gch.pojo.Dept;
import com.gch.pojo.Emp;
import com.gch.pojo.PageBean;
import com.gch.service.EmpService;
import lombok.extern.slf4j.Slf4j;
import org.springframework.beans.factory.annotation.Autowired;
import org.springframework.stereotype.Service;

import java.util.List;

/**
   员工业务实现类
 */
@Slf4j
@Service
public class EmpServiceImpl implements EmpService {
    @Autowired
    private EmpMapper empMapper;

    /**
     * 分页查询
     * @param page     => 分页查询的页码
     * @param pageSize => 分页查询的每页展示记录数
     * @return
     */
    @Override
    public PageBean page(Integer page, Integer pageSize) {
        // 1.获取总记录数
        Long total = empMapper.count();

        // 2.获取分页查询的数据列表
        List<Emp> rows = empMapper.pageSelect((page - 1) * pageSize,pageSize);

        // 3.封装PageBean对象
        return new PageBean(total,rows);
    }
}

EmpMapper  

package com.gch.mapper;

import com.gch.pojo.Emp;
import org.apache.ibatis.annotations.Mapper;
import org.apache.ibatis.annotations.Select;

import java.util.List;

/**
   员工管理
 */
@Mapper
public interface EmpMapper {

    /**
     * 查询总记录数
     * @return
     */
    @Select("select count(*) from tlias.emp")
    public Long count();

    /**
     * 分页查询,获取数据列表/获取列表数据
     * @param startIndex => 起始索引
     * @param pageSize => 每页展示记录数
     * @return
     */
    @Select("select * from tlias.emp limit #{startIndex},#{pageSize}")
    public List<Emp> pageSelect(Integer startIndex,Integer pageSize);

}
PageBean
package com.gch.pojo;

import lombok.AllArgsConstructor;
import lombok.Data;
import lombok.NoArgsConstructor;

import java.util.List;

/**
   分页查询结果的封装类
 */
@Data
@NoArgsConstructor
@AllArgsConstructor
public class PageBean {
    /** 总记录数 */
    private Long total;
    /** 当前页数据列表 */
    private List rows;
}
3.1.1.5 功能测试

功能开发完成后,重新启动项目,使用Postman,发起GET请求:

3.1.1.6 前后端联调

打开浏览器,测试后端功能接口:  

总结:

分页查询:

  • 请求参数:页码、每页展示记录数
  • 响应结果:总记录数 + 查询返回的数据列表 => PageBean

注解:

  • 注解@RequestParam的属性defaultValue可以来设置参数的默认值!
3.1.2 分页插件{分页查询-PageHelper插件}
3.1.2.1 介绍

MyBatis框架当中分页查询的插件:PageHelper,通过这款插件就可以来简化分页查询的操作。

前面我们已经完了基础的分页查询,大家会发现:分页查询功能编写起来比较繁琐。****

在Mapper接口中定义两个方法执行两条不同的SQL语句:

  1. 查询总记录数
  2. 查询获取指定页码的数据列表

在Service当中,调用Mapper接口的两个方法,分别获取:总记录数、查询结果列表,然后在将获取的数据结果封装到PageBean对象中。

大家思考下:在未来开发其他项目,只要涉及到分页查询功能(例:订单、用户、支付、商品),都必须按照以上操作完成功能开发

结论:手动实现的,原始方式的分页查询,存在着"步骤固定"、"代码繁琐"的问题 。

解决方案: 可以使用一些现成的分页插件完成。对于Mybatis来讲现在最主流的就是PageHelper

PageHelper是Mybatis的一款功能强大、方便易用的分页插件,支持任何形式的单表、多表的分页查询。

官网:

MyBatis 分页插件 PageHelper如果你也在用 MyBatis,建议尝试该分页插件,这一定是最方便使用的分页插件。分页插件支持任何复杂的单表、多表分页。https://pagehelper.github.io/

  • 如果我们使用PageHelper这款分页插件来实现分页,我们程序员是不需要手动的去考虑分页的,所有与分页相关的操作插件已经帮我们完成了,所以我们只需要在Mapper接口当中正常的去执行查询就行(select * from xxx),不用考虑分页(limit、count(*)),所有与分页相关的操作都不用我们做,因为所有与分页相关的操作都是插件帮我们完成的。

在业务层,我们要基于PageHelper进行分页,主要涉及到三步操作:

  1. 需要调用PageHelper这个插件当中的提供的一个核心类PageHelper,调用PageHelper中的静态方法startPage(page,pageSize)来设置分页参数,告诉PageHelper我要查第几页,每页显示几条数据;
  2. 此时PageHelper会自动的对紧跟在其后的这条查询语句进行分页操作,查询完毕之后,可以把List集合强转为一个Page类型,这个Page类是PageHelper当中提供的,这个Page当中就封装了所有分页查询的结果,包括总记录数Total,包括结果列表Result;
  3. 接下来只需要把这两项封装到PageBean当中即可。 

总结:如果我们使用PageHelper这个分页插件来进行分页查询,主要的步骤就是:

  1. 第一步:设置分页参数;
  2. 第二步:正常的执行查询,然后紧接着拿到查询结果之后把查询结果强转为Page类型;
  3. 第三步: 然后紧接着再从Page当中拿到分页查询的结果就可以了。

在执行empMapper.list()方法时,就是执行:select * from emp 语句,怎么能够实现分页操作呢?

分页插件帮我们完成了以下操作(PageHelper底层):

  1. 先获取到要执行的SQL语句:select * from emp并拦截
  2. 把SQL语句中的字段列表,变为:count(*),其实底层用的是count(0)
  3. 执行SQL语句:select count(*) from emp;  // 获取到总记录数
  4. 再对要执行的SQL语句:select * from emp 进行改造,在末尾添加 limit ? , ?
  5. 执行改造后的SQL语句:select * from emp limit ? , ?
3.1.2.2 代码实现
  • 当使用了PageHelper分页插件进行分页,就无需在Mapper中进行手动分页了,在Mapper中我们只需要进行正常的列表查询即可。
  • 在Service层中,调用Mapper的方法之前设置分页参数,在调用Mapper方法执行查询之后,解析分页结果,并将结果封装到PageBean对象中返回。

1、在pom.xml引入依赖

<!-- PageHelper分页插件-->
        <dependency>
            <groupId>com.github.pagehelper</groupId>
            <artifactId>pagehelper-spring-boot-starter</artifactId>
            <version>1.4.2</version>
        </dependency>
EmpController
package com.gch.controller;

import com.gch.pojo.PageBean;
import com.gch.pojo.Result;
import com.gch.service.EmpService;
import lombok.extern.slf4j.Slf4j;
import org.springframework.beans.factory.annotation.Autowired;
import org.springframework.web.bind.annotation.GetMapping;
import org.springframework.web.bind.annotation.RequestMapping;
import org.springframework.web.bind.annotation.RequestParam;
import org.springframework.web.bind.annotation.RestController;

/**
   员工管理控制器
 */
@Slf4j
@RestController
@RequestMapping("")
public class EmpController {
    @Autowired
    private EmpService empService;

    /**
     * 条件分页查询
     * @param page => 分页查询的页码
     * @param pageSize => 分页查询的每页展示记录数
     * 默认值的设置可以通过注解@RequestParam中的defaultValue()属性来指定默认值
     * 注意:形参page与pageSize需要于接口文档中的请求参数名保持一致
     * @return
     */
    @GetMapping("/emps")
    public Result page(@RequestParam(defaultValue = "1") Integer page,
                       @RequestParam(defaultValue = "10") Integer pageSize) {
//        设置默认值,但写法比较繁琐
//        if(page == null) {page = 1;}
//        if(pageSize == null) {pageSize = 10;}
        // 记录日志
        log.info("分页查询,参数:{},{}",page,pageSize);

        // 调用service分页查询
        PageBean pageBean = empService.page(page,pageSize);
        // 响应
        return Result.success(pageBean);
    }
}
EmpService
package com.gch.service;

import com.gch.pojo.PageBean;

/**
   员工业务规则
 */
public interface EmpService {
    /**
     * 条件分页查询
     * @param page     => 分页查询的页码
     * @param pageSize => 分页查询的每页展示记录数
     * @return
     */
    PageBean page(Integer page, Integer pageSize);
}

3、EmpServiceImpl 

package com.gch.service.impl;

import com.gch.mapper.EmpMapper;
import com.gch.pojo.Emp;
import com.gch.pojo.PageBean;
import com.gch.service.EmpService;
import com.github.pagehelper.Page;
import com.github.pagehelper.PageHelper;
import lombok.extern.slf4j.Slf4j;
import org.springframework.beans.factory.annotation.Autowired;
import org.springframework.stereotype.Service;

import java.util.List;

/**
   员工业务实现类
 */
@Slf4j
@Service
public class EmpServiceImpl implements EmpService {
    @Autowired
    private EmpMapper empMapper;

    /**
     * 基于PageHelper分页插件实现分页查询
     * @param page     => 分页查询的页码
     * @param pageSize => 分页查询的每页展示记录数
     * @return
     */
    @Override
    public PageBean page(Integer page,Integer pageSize){
        // 1.设置分页参数
        PageHelper.startPage(page,pageSize);

        // 2.执行查询
        List<Emp> empList = empMapper.list();
        // 获取分页结果
        Page<Emp> p = (Page<Emp>)empList;

        // 3.封装PageBean对象
        return new PageBean(p.getTotal(),p.getResult());
    }
}

2、EmpMapper

package com.gch.mapper;

import com.gch.pojo.Emp;
import org.apache.ibatis.annotations.Mapper;
import org.apache.ibatis.annotations.Select;

import java.util.List;

/**
   员工管理
 */
@Mapper
public interface EmpMapper {
    /**
     * 基于PageHelper进行员工信息分页查询
     * @return
     */
    @Select("select * from tlias.emp")
    public List<Emp> list();
}
3.1.2.3 测试

功能开发完成后,我们重启项目工程,打开Postman,发起GET请求,访问 :http://localhost:8080/emps?page=1&pageSize=5

后端程序SQL输出:  

补充:分页插件的两个重要参数:
  1. helperDialect:分页插件会自动检测当前的数据库链接,自动选择合适的分页方式。 你可以配置helperDialect属性来指定分页插件使用哪种方言。配置时,可以使用下面的缩写值:oracle,mysql,mariadb,sqlite,hsqldb,postgresql,db2,sqlserver,informix,h2,sqlserver2012,derby特别注意: 使用 SqlServer2012 数据库时,需要手动指定为 sqlserver2012,否则会使用 SqlServer2005 的方式进行分页。你也可以实现 AbstractHelperDialect,然后配置该属性为实现类的全限定名称即可使用自定义的实现方法。
  2. reasonable:分页合理化参数,默认值为false当该参数设置为 true 时,pageNum<=0 时会查询第一页, pageNum>pages(超过总数时),会查询最后一页。默认false 时,直接根据参数进行查询。

在application.properties中配置PageHelper分页插件:  

#PageHelper分页插件的配置
#配置数据库方言
pagehelper.helper-dialect=mysql
#分页合理化参数配置
pagehelper.reasonable=true

总结: 在MyBatis当中实现分页查询的两种方式:

  1. 手动实现分页查询
  2. 基于PageHelper分页插件实现分页查询

在项目开发当中,我们都是基于PageHelper分页插件实现分页查询,因为实现起来更加简洁,开发起来更加高效!

3.2 分页查询(带条件)

完了分页查询后,下面我们需要在分页查询的基础上,添加条件。

我们看到页面原型及需求中描述,搜索栏的搜索条件有三个,分别是:

  • 姓名:模糊匹配
  • 性别:精确匹配
  • 入职日期:范围匹配
-- 条件分页查询(分页插件会自动帮我们做分页操作,因此不用写limit)
select *
from emp
where name like concat('%', '?', '%') -- 条件1:根据姓名模糊匹配
  and gender = ?                      -- 条件2:根据性别精准匹配
  and entrydate between '?' and '?'     -- 条件3:根据入职日期范围查询
order by update_time desc;

而且上述的三个条件,都是可以传递,也可以不传递的,也就是动态的。 我们需要使用前面学习的Mybatis中的动态SQL 。  

3.2.2 条件分页查询 - 思路分析

注意:在项目开发当中尽量少使用基本数据类型,而是使用包装类,因为基本类型有默认值!

  • 用@DateTimeFormat注解中的pattern属性指定日期时间类型的格式!
3.2.3 功能开发

通过查看接口文档:员工列表查询

请求路径:/emps

请求方式:GET

请求参数:

参数名称是否必须示例备注
name姓名
gender1性别 , 1 男 , 2 女
begin2010-01-01范围匹配的开始时间(入职日期)
end2020-01-01范围匹配的结束时间(入职日期)
page1分页查询的页码,如果未指定,默认为1
pageSize10分页查询的每页记录数,如果未指定,默认为10

在原有分页查询的代码基础上进行改造:

EmpController

package com.gch.controller;

import com.gch.pojo.PageBean;
import com.gch.pojo.Result;
import com.gch.service.EmpService;
import lombok.extern.slf4j.Slf4j;
import org.springframework.beans.factory.annotation.Autowired;
import org.springframework.format.annotation.DateTimeFormat;
import org.springframework.web.bind.annotation.GetMapping;
import org.springframework.web.bind.annotation.RequestMapping;
import org.springframework.web.bind.annotation.RequestParam;
import org.springframework.web.bind.annotation.RestController;

import java.time.LocalDate;

/**
   员工管理控制器
 */
@Slf4j
@RestController
@RequestMapping("")
public class EmpController {
    @Autowired
    private EmpService empService;

    /**
     * 条件分页查询
     * @param page 分页查询的页码
     * @param pageSize 分页查询的每页展示记录数
     * @param name 姓名
     * @param gender 性别
     * @param begin 入职日期的开始时间
     * @param end 入职日期的结束时间
     * 默认值的设置可以通过注解@RequestParam中的defaultValue()属性来指定默认值
     * 用@DateTimeFormat注解中的pattern属性指定日期时间类型的格式
     * 注意:方法签名上的形参变量名需要于接口文档中的请求参数名保持一致
     * @return
     */
    @GetMapping("/emps")
    public Result page(@RequestParam(defaultValue = "1") Integer page,
                       @RequestParam(defaultValue = "10") Integer pageSize,
                       String name, Short gender,
                       @DateTimeFormat(pattern = "yyyy-MM-dd") LocalDate begin,
                       @DateTimeFormat(pattern = "yyyy-MM-dd") LocalDate end) {
        // 记录日志
        log.info("条件分页查询,参数:page:{},pageSize:{},name:{},gender:{},begin:{},end:{}",page,pageSize,name,gender,begin,end);

        // 调用service分页查询
        PageBean pageBean = empService.page(page,pageSize,name,gender,begin,end);

        // 响应
        return Result.success(pageBean);
    }
}

EmpService  

package com.gch.service;

import com.gch.pojo.PageBean;

import java.time.LocalDate;

/**
   员工业务规则
 */
public interface EmpService {
    /**
     * 条件分页查询
     * @param page     => 分页查询的页码
     * @param pageSize => 分页查询的每页展示记录数
     * @param name => 姓名
     * @param gender => 性别
     * @param begin => 入职日期的开始时间
     * @param end => 入职日期的结束时间
     * @return
     */
    PageBean page(Integer page, Integer pageSize, String name, Short gender, LocalDate begin, LocalDate end);
}

EmpServiceImpl  

package com.gch.service.impl;

import com.gch.mapper.EmpMapper;
import com.gch.pojo.Emp;
import com.gch.pojo.PageBean;
import com.gch.service.EmpService;
import com.github.pagehelper.Page;
import com.github.pagehelper.PageHelper;
import lombok.extern.slf4j.Slf4j;
import org.springframework.beans.factory.annotation.Autowired;
import org.springframework.stereotype.Service;

import java.time.LocalDate;
import java.util.List;

/**
   员工业务实现类
 */
@Slf4j
@Service
public class EmpServiceImpl implements EmpService {
    @Autowired
    private EmpMapper empMapper;

    /**
     * 基于PageHelper分页插件实现分页查询
     * @param page     => 分页查询的页码
     * @param pageSize => 分页查询的每页展示记录数
     * @param name => 姓名
     * @param gender => 性别
     * @param begin => 入职日期的开始时间
     * @param end => 入职日期的结束时间
     * @return
     */
    @Override
    public PageBean page(Integer page, Integer pageSize, String name, Short gender, LocalDate begin, LocalDate end){
        // 1.设置分页参数
        PageHelper.startPage(page,pageSize);

        // 2.执行条件分页查询
        List<Emp> empList = empMapper.list(name,gender,begin,end);
        // 获取条件分页查询结果
        Page<Emp> p = (Page<Emp>)empList;

        // 3.封装PageBean对象并返回
        return new PageBean(p.getTotal(),p.getResult());
    }
}

EmpMapper  

package com.gch.mapper;

import com.gch.pojo.Emp;
import org.apache.ibatis.annotations.Mapper;
import org.apache.ibatis.annotations.Select;

import java.time.LocalDate;
import java.util.List;

/**
   员工管理
 */
@Mapper
public interface EmpMapper {
    /**
     * 基于PageHelper进行员工信息条件分页查询
     * 查询条件参数:
     *   @param name => 姓名
     *   @param gender => 性别
     *   @param begin => 入职日期的开始时间
     *   @param end => 入职日期的结束时间
     * @return
     */
    public List<Emp> list(String name, Short gender, LocalDate begin, LocalDate end);
}

EmpMapper.xml  

<?xml version="1.0" encoding="UTF-8" ?>
<!DOCTYPE mapper
        PUBLIC "-//mybatis.org//DTD Mapper 3.0//EN"
        "http://mybatis.org/dtd/mybatis-3-mapper.dtd">
<mapper namespace="com.gch.mapper.EmpMapper">
    <!-- 动态条件查询操作-->
    <select id="list" resultType="com.gch.pojo.Emp">
        select id, username, password, name, gender, image, job, entrydate, dept_id, create_time, update_time
        from tlias.emp
        <where>
            <if test="name != null and name != ''">
                name like concat('%', #{name}, '%')
            </if>
        </where>
        <if test="gender != null">
            and gender = #{gender}
        </if>
        <if test="begin != null and end != null">
            and entrydate between #{begin} and #{end}
        </if>
        order by update_time desc
    </select>
</mapper>
3.2.4 功能测试

功能开发完成后,重启项目工程,打开Postman,发起GET请求:

控制台SQL语句:

 

3.2.5 前后端联调

打开浏览器,测试后端功能接口:

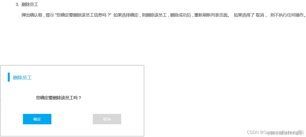
3.3 删除员工

查询员完成之后,我们继续开发新的功能:删除员工。

3.3.1 需求

当我们勾选列表前面的复选框,然后点击 "批量删除" 按钮,就可以将这一批次的员工信息删除掉了;也可以只勾选一个复选框,仅删除一个员工信息

问题:我们需要开发两个功能接口吗?一个删除单个员工,一个删除多个员工

答案:不需要。 只需要开发一个功能接口即可(删除多个员工包含只删除一个员工)

  • 删除单条记录可以理解为是一种特殊的批量删除,只不过这个批量删除里面只有一个。
3.3.2 接口文档

删除员工

  • 基本信息  

  • 请求参数

参数格式:路径参数
参数说明:

  • 响应数据

参数格式:application/json

参数说明:

 

3.3.3 思路分析

接口文档规定:

  • 前端请求路径:/emps/{ids}
  • 前端请求方式:DELETE

问题1:怎么在controller中接收请求路径中的路径参数?

  • @PathVariable

问题2:如何限定请求方式是delete?

  • @DeleteMapping

问题3:在Mapper接口中,执行delete操作的SQL语句时,条件中的id值是不确定的是动态的,怎么实现呢?

  • Mybatis中的动态SQL:foreach
  • 一旦见到路径参数,马上想到@PathVariable注解。

SQL语句:  

-- 批量删除
delete from emp where id in(?,?,?);
3.3.4 功能开发

通过查看接口文档:删除员工

  • 请求路径:/emps/{ids}
  • 请求方式:DELETE
  • 请求参数:路径参数 {ids}
  • 响应数据:json格式
EmpController 
package com.gch.controller;

import com.gch.pojo.PageBean;
import com.gch.pojo.Result;
import com.gch.service.EmpService;
import lombok.extern.slf4j.Slf4j;
import org.springframework.beans.factory.annotation.Autowired;
import org.springframework.format.annotation.DateTimeFormat;
import org.springframework.web.bind.annotation.*;

import java.time.LocalDate;
import java.util.List;

/**
   员工管理控制器
 */
@Slf4j
@RestController
@RequestMapping("/emps")
public class EmpController {
    @Autowired
    private EmpService empService;

    /**
     * 条件分页查询
     * @param page 分页查询的页码
     * @param pageSize 分页查询的每页展示记录数
     * @param name 姓名
     * @param gender 性别
     * @param begin 入职日期的开始时间
     * @param end 入职日期的结束时间
     * 默认值的设置可以通过注解@RequestParam中的defaultValue()属性来指定默认值
     * 用@DateTimeFormat注解中的pattern属性指定日期时间类型的格式
     * 注意:方法签名上的形参变量名需要于接口文档中的请求参数名保持一致
     * @return
     */
    @GetMapping
    public Result page(@RequestParam(defaultValue = "1") Integer page,
                       @RequestParam(defaultValue = "10") Integer pageSize,
                       String name, Short gender,
                       @DateTimeFormat(pattern = "yyyy-MM-dd") LocalDate begin,
                       @DateTimeFormat(pattern = "yyyy-MM-dd") LocalDate end) {
        // 记录日志
        log.info("条件分页查询,参数:page:{},pageSize:{},name:{},gender:{},begin:{},end:{}",page,pageSize,name,gender,begin,end);

        // 调用service分页查询
        PageBean pageBean = empService.page(page,pageSize,name,gender,begin,end);

        // 响应
        return Result.success(pageBean);
    }

    /**
     * 批量删除员工信息
     * @param ids 接收前端传递过来的路径参数id数组
     * @return
     */
    @DeleteMapping("/{ids}")
    public Result delete(@PathVariable List<Integer> ids) {
        // 记录日志
        log.info("批量删除员工,ids:{}",ids);
        // 调用service批量删除
        empService.delete(ids);
        // 响应
        return Result.success();
    }
}

EmpService  

package com.gch.service;

import com.gch.pojo.PageBean;

import java.time.LocalDate;
import java.util.List;

/**
   员工业务规则
 */
public interface EmpService {
    /**
     * 条件分页查询
     * @param page     => 分页查询的页码
     * @param pageSize => 分页查询的每页展示记录数
     * @param name => 姓名
     * @param gender => 性别
     * @param begin => 入职日期的开始时间
     * @param end => 入职日期的结束时间
     * @return
     */
    PageBean page(Integer page, Integer pageSize, String name, Short gender, LocalDate begin, LocalDate end);

    /**
     * 批量删除员工信息操作
     * @param ids 前端传递过来的路径参数id集合
     */
    void delete(List<Integer> ids);
}

EmpServiceImpl  

package com.gch.service.impl;

import com.gch.mapper.EmpMapper;
import com.gch.pojo.Emp;
import com.gch.pojo.PageBean;
import com.gch.service.EmpService;
import com.github.pagehelper.Page;
import com.github.pagehelper.PageHelper;
import lombok.extern.slf4j.Slf4j;
import org.springframework.beans.factory.annotation.Autowired;
import org.springframework.stereotype.Service;

import java.time.LocalDate;
import java.util.List;

/**
   员工业务实现类
 */
@Slf4j
@Service
public class EmpServiceImpl implements EmpService {
    @Autowired
    private EmpMapper empMapper;
    /**
     * 基于PageHelper分页插件实现分页查询
     * @param page     => 分页查询的页码
     * @param pageSize => 分页查询的每页展示记录数
     * @param name => 姓名
     * @param gender => 性别
     * @param begin => 入职日期的开始时间
     * @param end => 入职日期的结束时间
     * @return
     */
    @Override
    public PageBean page(Integer page, Integer pageSize, String name, Short gender, LocalDate begin, LocalDate end){
        // 1.设置分页参数
        PageHelper.startPage(page,pageSize);

        // 2.执行条件分页查询
        List<Emp> empList = empMapper.list(name,gender,begin,end);
        // 获取条件分页查询结果
        Page<Emp> p = (Page<Emp>)empList;

        // 3.封装PageBean对象并返回
        return new PageBean(p.getTotal(),p.getResult());
    }

    /**
     * 批量删除员工信息
     * @param ids 前端传递过来的路径参数id集合
     */
    @Override
    public void delete(List<Integer> ids) {
        empMapper.deleteById(ids);
    }
}

EmpMapper  

package com.gch.mapper;

import com.gch.pojo.Emp;
import org.apache.ibatis.annotations.Mapper;
import org.apache.ibatis.annotations.Select;

import java.time.LocalDate;
import java.util.List;

/**
   员工管理
 */
@Mapper
public interface EmpMapper {
    /**
     * 基于PageHelper进行员工信息条件分页查询
     * 查询条件参数:
     *   @param name => 姓名
     *   @param gender => 性别
     *   @param begin => 入职日期的开始时间
     *   @param end => 入职日期的结束时间
     * @return
     */
    public List<Emp> list(String name, Short gender, LocalDate begin, LocalDate end);

    /**
     * 批量删除员工信息
     * @param ids 前端传递过来的路径参数id集合
     */
    void deleteById(List<Integer> ids);
}

EmpMapper.xml  

<?xml version="1.0" encoding="UTF-8" ?>
<!DOCTYPE mapper
        PUBLIC "-//mybatis.org//DTD Mapper 3.0//EN"
        "http://mybatis.org/dtd/mybatis-3-mapper.dtd">
<mapper namespace="com.gch.mapper.EmpMapper">
    <!-- 动态条件查询操作-->
    <select id="list" resultType="com.gch.pojo.Emp">
        select id, username, password, name, gender, image, job, entrydate, dept_id, create_time, update_time
        from tlias.emp
        <where>
            <if test="name != null and name != ''">
                name like concat('%', #{name}, '%')
            </if>
        </where>
        <if test="gender != null">
            and gender = #{gender}
        </if>
        <if test="begin != null and end != null">
            and entrydate between #{begin} and #{end}
        </if>
        order by update_time desc
    </select>

    <!-- 批量删除操作 (?,?,?)-->
    <delete id="deleteById">
        delete from emp where id in
        <foreach collection="ids" item="id" separator="," open="(" close=")">
            #{id}
        </foreach>
    </delete>
</mapper>
3.3.5 功能测试

功能开发完成后,重启项目工程,打开Postman,发起DELETE请求:

控制台SQL语句:

 

3.3.6 前后端联调

打开浏览器,测试后端功能接口: