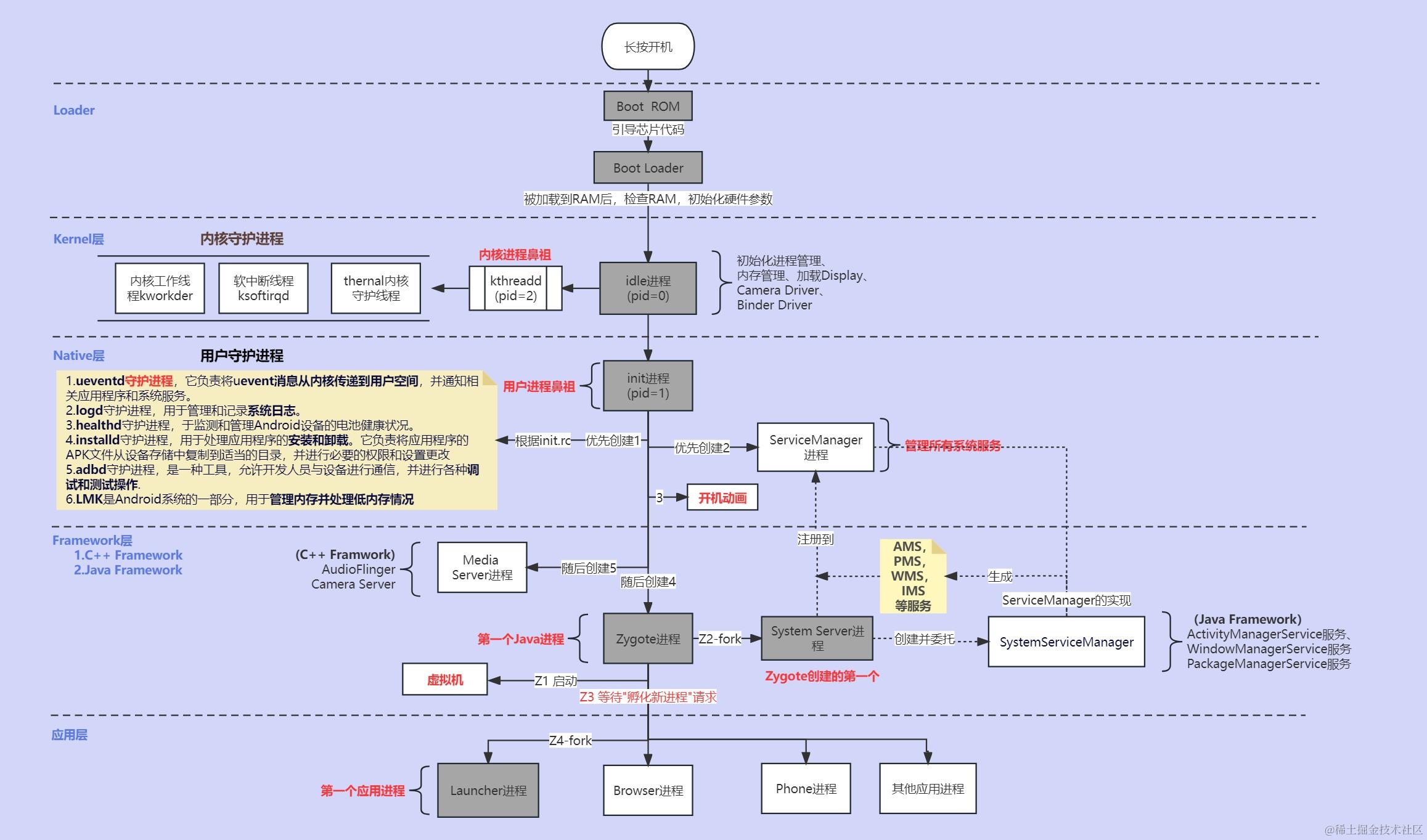
此图描述了Android系统开机的大节点流程,图中有一些数字代表的是顺序:
Boot Rom -> BootLoader-> idle(SWapper) -> init -> Zygote -> System Server -> Launcher

下面是基于Android 14的
参考资料如下:
jsonchao.github.io/2019/02/24/…
maoao530.github.io/2017/01/06/…
欢迎评论区 求同存异
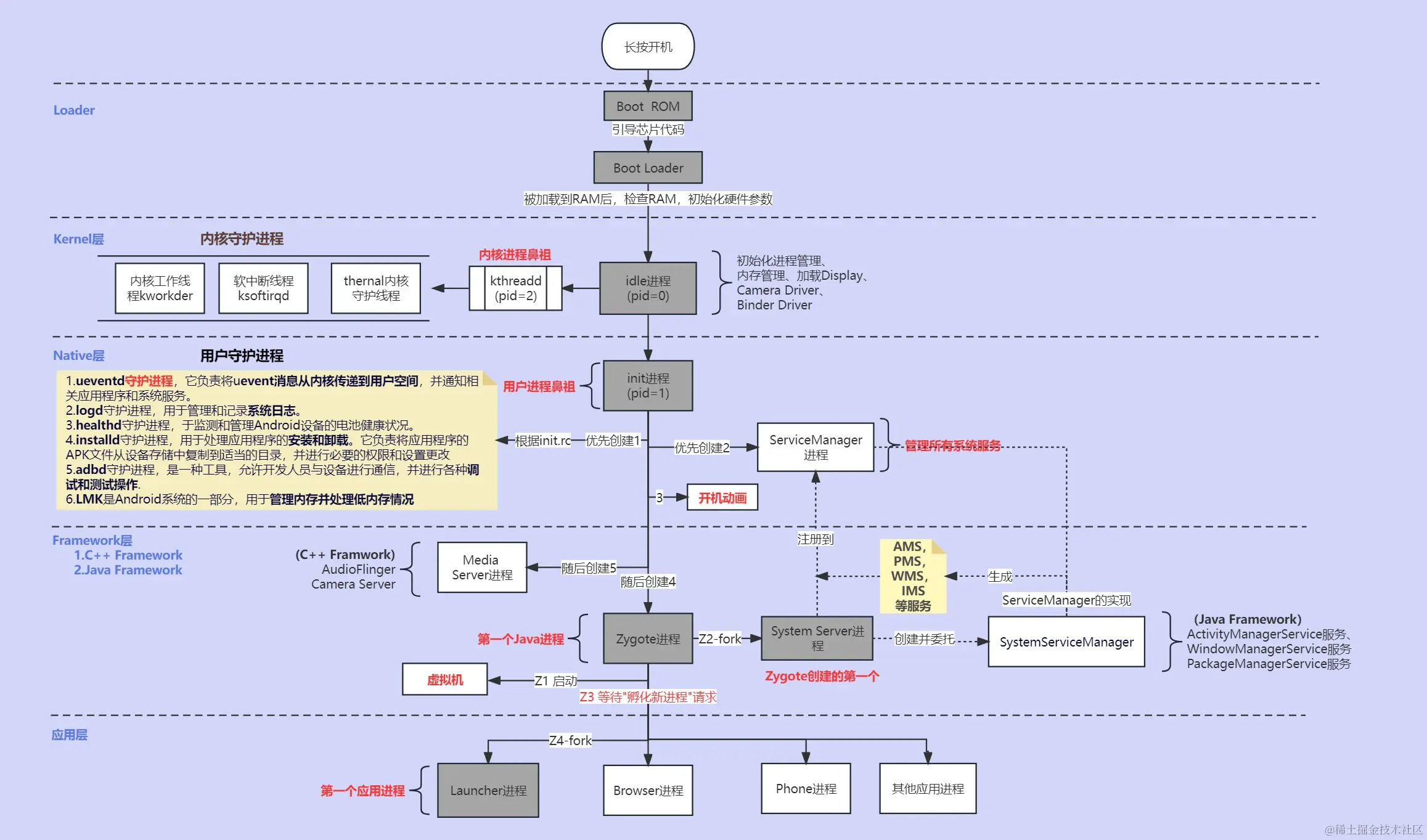
此图描述了Android系统开机的大节点流程,图中有一些数字代表的是顺序:
Boot Rom -> BootLoader-> idle(SWapper) -> init -> Zygote -> System Server -> Launcher

下面是基于Android 14的
参考资料如下:
jsonchao.github.io/2019/02/24/…
maoao530.github.io/2017/01/06/…
欢迎评论区 求同存异