如何在低代码表单或列表页面中创建OA审批流程?

310 阅读3分钟

随着企业管理的复杂化和信息化,流程管理成为了企业管理中不可或缺的一环。一个合理的流程能够规范企业的业务运作,提高工作效率,减少错误和漏洞。而流程的设计和管理则需要借助相应的工具和平台。今天主要介绍在企业管理中如何使用JVS低代码来创建和管理OA流程,以提高企业的运营效率和规范性。

一 、在应用中创建流程。

在JVS低代码应用中可直接创建审批流程,如图:

点击【新建审批流程】输入【流程名称】在页面左上角还可以看见对应的应用名称。

填写完流程名称配置好流程设置,然后切换至流程设计页面对流程进行设计。

流程设计好后配置发起人表单,点击发起人节点,可以看见有【配置表单】和【选择已有表单】按钮,这里由于是直接从应用新建的流程没有关联任何页面,所以选择已有表单是没有数据的,我们直接点击【配置表单】进行设计。

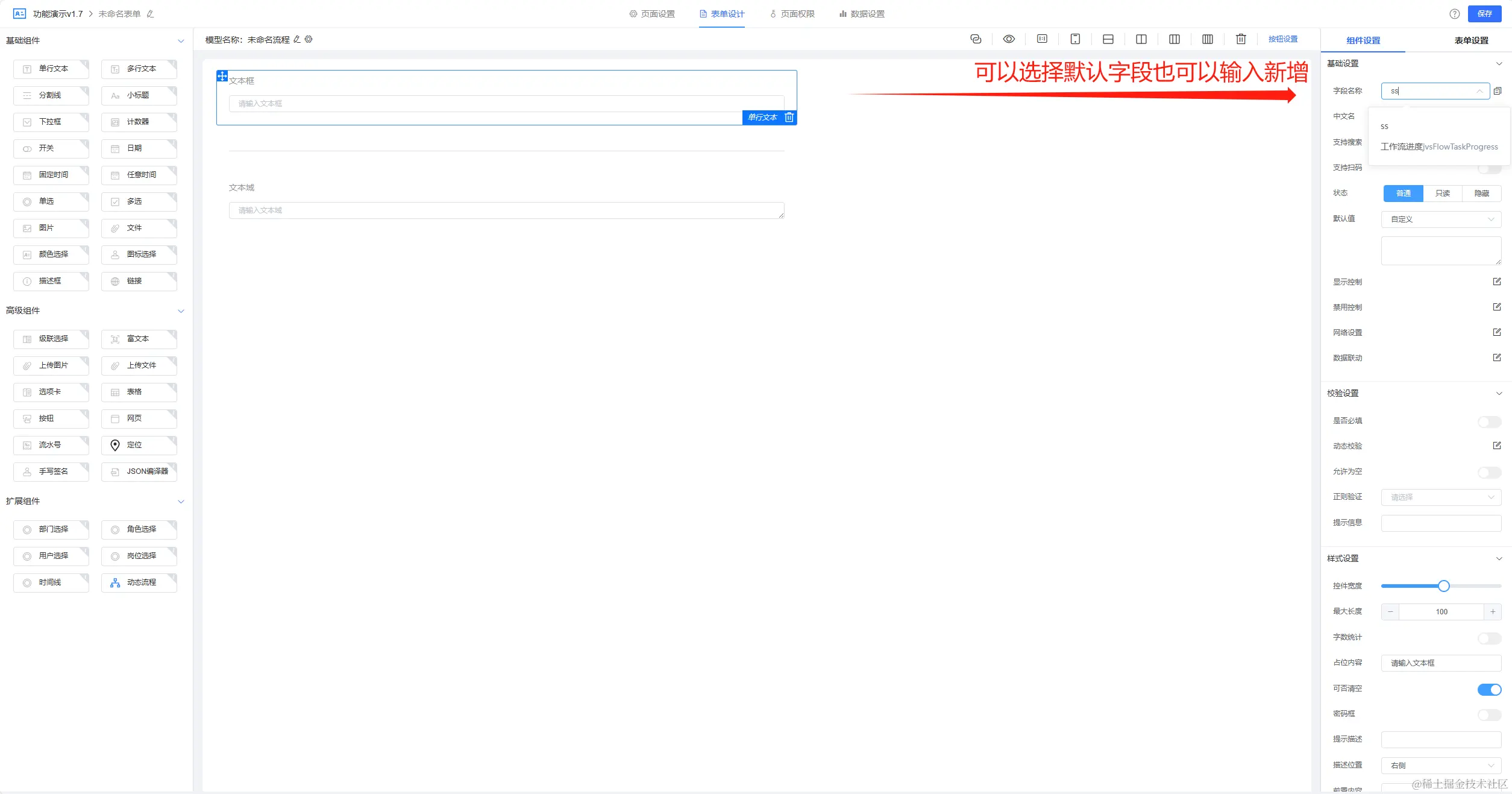
进入表单设计页面,输入表单名称然后切换至表单设计页面,页面左上角显示有对应流程名称及应用。

设计流程表单配置字段,选择组件对应默认字段,也可以输入新增。

最后点击【保存】返回并设计流程中的其它节点表单,完成后点击【保存】并【发布】流程。

应用是已发布状态下,在工作台中查看新建的流程和发起申请流程。

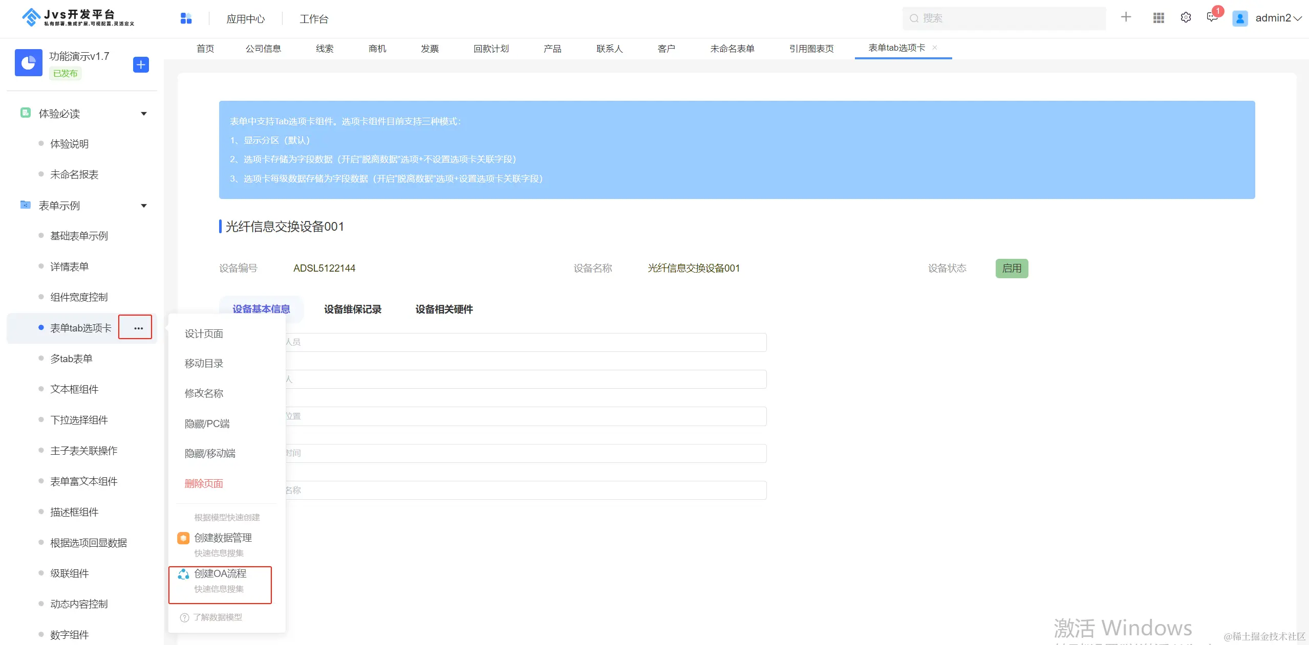
二、在表单或列表页面创建流程

注意:一个页面只能创建一个流程,这里点击了之后就不会再显示“创建OA流程”字样。

在对应表单上“...”,点击【创建OA流程】进入流程设计页面,输入流程名称,页面左上角可以看见所属应用。

切换至流程设计页面设计流程,配置节点表单,选择开始节点可以【配置表单】和【选择已有表单】。

这里如果【选择已有表单】可以看到关联来自当前页面的所有表单名称,可以直接选择表单使用,表单中的字段来自应用页面(选择的已有表单发生改变也会随着变化)。

选择【配置表单】进行设计选择组件配置字段同样也可以选取该页面的字段信息。

设计完表单信息点击【保存】返回并设计流程中的其它节点表单,完成后点击【保存】并【发布】流程,在业务场景下发起流程使用。

在线demo:frame.bctools.cn/

基础框架开源地址:gitee.com/software-mi…

JVS低代码流程引擎相关干货

用低代码轻松配置高效、易用的流程审批表单

业务流程与逻辑编排的低代码平台,一文全方位了解它的轻应用信息

jvs-flow (流程引擎)审批流程是如何配置的?