华为云耀云服务器L实例 - bookstore项目(2)

61 阅读3分钟

要在华为云耀云服务器L实例安装Tomcat(Apache Tomcat),可以按照以下步骤进行操作:

使用Apache Tomcat的二进制发行版安装

1.  下载Tomcat:首先,您需要从Tomcat官方网站下载Tomcat的二进制发行版。访问 Tomcat下载页面 并选择最新版本的二进制发行版。通常,您会选择一个tar.gz(Unix/Linux)或zip(Windows)文件。

2.  传输到服务器:将下载的Tomcat压缩文件传输到华为云耀云服务器L实例上,可以使用工具如scp(对于Unix/Linux)或FTP等。

3.  解压文件:在服务器上,使用以下命令解压Tomcat二进制发行版文件:

对于tar.gz文件(Unix/Linux):

bash

tar -xvzf apache-tomcat-xx.yy.zz.tar.gz

对于zip文件(Windows):

bash

unzip apache-tomcat-xx.yy.zz.zip

请注意将xx.yy.zz替换为您下载的Tomcat版本号。

4.  配置环境变量(可选):为了方便,您可以配置环境变量,以便轻松访问Tomcat的目录。编辑服务器上的.bashrc文件(或适当的shell配置文件)并添加以下行:

bash

export CATALINA_HOME=/path/to/tomcat

export PATH=CATALINAHOME/bin:CATALINA_HOME/bin:PATH

请将/path/to/tomcat替换为您解压Tomcat的实际路径。

5.  启动Tomcat:使用以下命令启动Tomcat服务器:

bash

$CATALINA_HOME/bin/startup.sh

Tomcat将会启动并监听默认端口(通常是8080)。

6.  验证安装:在服务器上打开Web浏览器,并访问Tomcat的管理界面,通常是 http://your_server_ip:8080。您应该能够看到Tomcat欢迎页面,表明安装成功。

接下来我们将用华为云耀云服务器L实例来演示如何安装Tomcat并完成项目部署,我们可以先进入www.huaweicloud.com/product/hec…挑选服务器并进行购买。购买完成后在进行以下操作,已经购买的同学可以直接后面的操作。

1.  下载Tomcat

我们先去Tomcat官网tomcat.apache.org/download-10…

下载Tomcat

1fd0ebbf1f670b1497361dc0151a2789_AgAACqYyBu8NQtbtIlFG-KCtoNV_XQyb_w=1268&h=686.png这里下载Tomcat示范

9074dd71611fcdd0e964eef0dadc92e9_AgAACqYyBu82DvGwwmJMd5vvPzlldVXY_w=892&h=700.png2.  将Tomcat安装包上传至华为云耀云服务器L实例

使用xshell登录华为云服务器然后使用ftp工具将Tomcat安装包上传至华为云耀云服务器L实例。

将Tomcat安装包上传至/usr/local/文件夹中

8dace7bf0d7e37b51f6497e992c5390f_AgAACqYyBu8ZE6KAkAFPq4LZNWJ73VNe_w=258&h=99.png

上传完成后输入tar -zxvf apache-tomcat-8.5.93.tar.gz解压安装包

870596646db856691a4ab59992d6299c_AgAACqYyBu9lA8uYWHpB6q3at1yQBoc-_w=572&h=88.png解压完成后输入cd /usr/local/apache-tomcat-8.5.93/bin

进入tomcat的bin文件夹 

随后输入 ./startup.sh启动tomcat服务

3.  验证tomcat是否启动

在浏览器中输入自己服务器的ip地址加端口号8080

忘了自己的服务器IP地址也没事,登录华为云账号进入华为云耀云服务器L实例控制台查看服务器IP地址

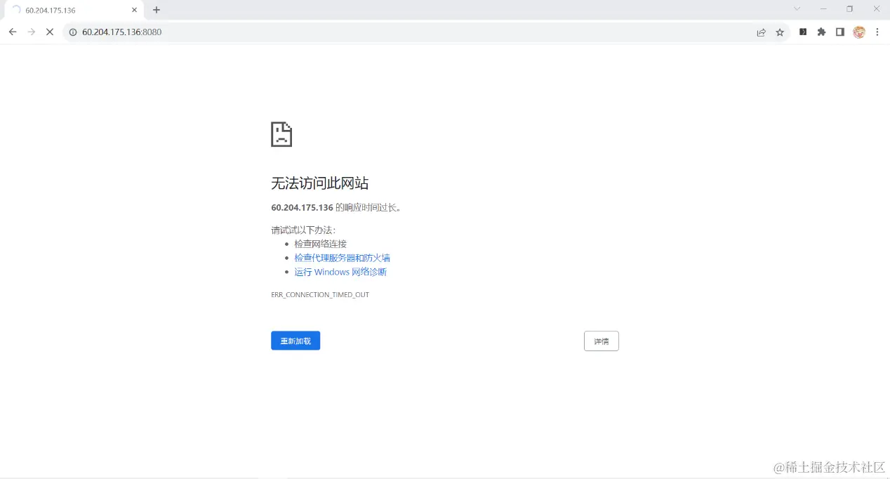
0b9623f7070de81598d8d6a93e0ebcf4_AgAACqYyBu-URz-WemBHcovbBkrVOGjP_w=1268&h=686.png在浏览器输入60.204.175.136:8080   (冒号是英文输入下的冒号不要输错了)

如果等待很长时间没有进入或者显示无法访问此网站,有可能是你的服务器没有添加安全组导致8080端口没有开放

52876e9ab93c9eba2e67e1121ad879a4_AgAACqYyBu9SRUHcMApHc5-8xIAH40K4_w=1268&h=682.png4.  开放8080端口

我们登录华为云进入华为云耀云服务器L实例控制台配置安全组的界面,在入方向规则中添加8080端口

d617cec5ca4c4e38f22d0fe44663e3c6_AgAACqYyBu_daJ8F4SNPGIOWehzM50a6_w=1268&h=678.png这一步完成后我们在xshell界面输入sudo ufw status查看8080端口是否开放

若没有开放则输入sudo ufw allow 8080开放8080端口

8371f4afedd3dada6f7556daf8f2d319_AgAACqYyBu9leTGZ6RJLOop7CHPWZPD2_w=658&h=358.png开放8080端口后我们再次在浏览器中输入60.204.175.136:8080   查看tomcat是否运行成功,出现以下界面则表示启动成功,

1fd0ebbf1f670b1497361dc0151a2789_AgAACqYyBu8NQtbtIlFG-KCtoNV_XQyb_w=1268&h=686.png