计算机网络八股文 TCP篇

112 阅读10分钟

TCP 三次握手与四次挥手面试题

1. TCP基本认识

TCP 是面向连接的、可靠的、基于字节流的传输层通信协议。

  • TCP 首部长度较长,会有一定的开销,首部在没有使用「选项」字段时是 20 个字节,如果使用了「选项」字段则会变长的。

  • UDP 首部只有 8 个字节,并且是固定不变的,开销较小。

TCP 和 UDP 应用场景:

由于 TCP 是面向连接,能保证数据的可靠性交付,因此经常用于:

  • FTP 文件传输;
  • HTTP / HTTPS;

由于 UDP 面向无连接,它可以随时发送数据,再加上 UDP 本身的处理既简单又高效,因此经常用于:

  • 包总量较少的通信,如 DNS 、SNMP 等;
  • 视频、音频等多媒体通信;
  • 广播通信;

TCP 和 UDP 可以使用同一个端口

2. TCP连接建立

TCP 三次握手过程

image.png

  • 一开始,客户端和服务端都处于 CLOSE 状态。先是服务端主动监听某个端口,处于 LISTEN 状态
  • 客户端会随机初始化序号(client_isn),将此序号置于 TCP 首部的「序号」字段中,同时把 SYN 标志位置为 1,表示 SYN 报文。接着把第一个 SYN 报文发送给服务端,表示向服务端发起连接,该报文不包含应用层数据,之后客户端处于 SYN-SENT 状态。
  • 服务端收到客户端的 SYN 报文后,首先服务端也随机初始化自己的序号(server_isn),将此序号填入 TCP 首部的「序号」字段中,其次把 TCP 首部的「确认应答号」字段填入 client_isn + 1, 接着把 SYN 和 ACK 标志位置为 1。最后把该报文发给客户端,该报文也不包含应用层数据,之后服务端处于 SYN-RCVD 状态。
  • 客户端收到服务端报文后,还要向服务端回应最后一个应答报文,首先该应答报文 TCP 首部 ACK 标志位置为 1 ,其次「确认应答号」字段填入 server_isn + 1 ,最后把报文发送给服务端,这次报文可以携带客户到服务端的数据,之后客户端处于 ESTABLISHED 状态。
  • 服务端收到客户端的应答报文后,也进入 ESTABLISHED 状态。

从上面的过程可以发现第三次握手是可以携带数据的,前两次握手是不可以携带数据的,这也是面试常问的题。

一旦完成三次握手,双方都处于 ESTABLISHED 状态,此时连接就已建立完成,客户端和服务端就可以相互发送数据了。

为什么是三次握手?不是两次、四次?

TCP 连接

  • 用于保证可靠性和流量控制维护的某些状态信息,这些信息的组合,包括 Socket、序列号和窗口大小称为连接。

所以,重要的是为什么三次握手才可以初始化 Socket、序列号和窗口大小并建立 TCP 连接。

接下来,以三个方面分析三次握手的原因:

  • 三次握手才可以阻止重复历史连接的初始化(主要原因)(在网络拥堵情况下)
  • 三次握手才可以同步双方的初始序列号
  • 三次握手才可以避免资源浪费

小结

TCP 建立连接时,通过三次握手能防止历史连接的建立,能帮助双方同步初始化序列号,能减少双方不必要的资源开销。序列号能够保证数据包不重复、不丢弃和按序传输。

不使用「两次握手」和「四次握手」的原因:

  • 「两次握手」:无法防止历史连接的建立,会造成双方资源的浪费,也无法可靠的同步双方序列号;
  • 「四次握手」:三次握手就已经理论上最少可靠连接建立,所以不需要使用更多的通信次数。

什么是 SYN 攻击?如何避免 SYN 攻击?

假设攻击者短时间伪造不同 IP 地址的 SYN 报文,服务端每接收到一个 SYN 报文,就进入SYN_RCVD 状态,但服务端发送出去的 ACK + SYN 报文,无法得到未知 IP 主机的 ACK 应答,久而久之就会占满服务端的半连接队列,使得服务端不能为正常用户服务。

image.png

什么是 TCP 半连接和全连接队列。

在 TCP 三次握手的时候,Linux 内核会维护两个队列,分别是:

  • 半连接队列,也称 SYN 队列;
  • 全连接队列,也称 Accept 队列;

不管是半连接队列还是全连接队列,都有最大长度限制,超过限制时,默认情况都会丢弃报文。

SYN 攻击方式最直接的表现就会把 TCP 半连接队列打满,这样当 TCP 半连接队列满了,后续再在收到 SYN 报文就会丢弃,导致客户端无法和服务端建立连接。

避免 SYN 攻击方式,可以有以下四种方法:

  • 调大 netdev_max_backlog;当网卡接收数据包的速度大于内核处理的速度时,会有一个队列保存这些数据包。控制该队列的最大值如下参数,默认值是 1000,我们要适当调大该参数的值,比如设置为 10000。
  • 增大 TCP 半连接队列;
  • 开启 tcp_syncookies;开启 syncookies 功能就可以在不使用 SYN 半连接队列的情况下成功建立连接,相当于绕过了 SYN 半连接来建立连接。
  • 减少 SYN+ACK 重传次数;以加快处于 SYN_REVC 状态的 TCP 连接断开。

3. TCP连接断开

TCP 四次挥手过程

双方都可以主动断开连接,断开连接后主机中的「资源」将被释放。

image.png

你可以看到,每个方向都需要一个 FIN 和一个 ACK,因此通常被称为四次挥手

这里一点需要注意是:主动关闭连接的,才有 TIME_WAIT 状态。

为什么挥手需要四次?

再来回顾下四次挥手双方发 FIN 包的过程

  • 关闭连接时,客户端向服务端发送 FIN 时,仅仅表示客户端不再发送数据了但是还能接收数据。
  • 服务端收到客户端的 FIN 报文时,先回一个 ACK 应答报文,而服务端可能还有数据需要处理和发送,等服务端不再发送数据时,才发送 FIN 报文给客户端来表示同意现在关闭连接。

从上面过程可知,服务端通常需要等待完成数据的发送和处理,所以服务端的 ACK 和 FIN 一般都会分开发送,因此是需要四次挥手。

但是在特定情况下,四次挥手是可以变成三次挥手的

为什么 TIME_WAIT 等待的时间是 2MSL?

MSL 与 TTL 的区别: MSL 的单位是时间,而 TTL 是经过路由跳数。所以 MSL 应该要大于等于 TTL 消耗为 0 的时间,以确保报文已被自然消亡。

TTL 的值一般是 64,Linux 将 MSL 设置为 30 秒,意味着 Linux 认为数据报文经过 64 个路由器的时间不会超过 30 秒,如果超过了,就认为报文已经消失在网络中了

TIME_WAIT 等待 2 倍的 MSL,比较合理的解释是: 网络中可能存在来自发送方的数据包,当这些发送方的数据包被接收方处理后又会向对方发送响应,所以一来一回需要等待 2 倍的时间

比如,如果被动关闭方没有收到断开连接的最后的 ACK 报文,就会触发超时重发 FIN 报文,另一方接收到 FIN 后,会重发 ACK 给被动关闭方, 一来一去正好 2 个 MSL。

可以看到 2MSL时长 这其实是相当于至少允许报文丢失一次。比如,若 ACK 在一个 MSL 内丢失,这样被动方重发的 FIN 会在第 2 个 MSL 内到达,TIME_WAIT 状态的连接可以应对。

为什么需要 TIME_WAIT 状态?

主动发起关闭连接的一方,才会有 TIME-WAIT 状态。

需要 TIME-WAIT 状态,主要是两个原因:

  • 防止历史连接中的数据,被后面相同四元组的连接错误的接收;状态会持续 2MSL 时长,这个时间足以让两个方向上的数据包都被丢弃,使得原来连接的数据包在网络中都自然消失,再出现的数据包一定都是新建立连接所产生的。
  • 保证「被动关闭连接」的一方,能被正确的关闭;等待足够的时间以确保最后的 ACK 能让被动关闭方接收,从而帮助其正常关闭。

服务器出现大量 TIME_WAIT 状态的原因有哪些?

首先要知道 TIME_WAIT 状态是主动关闭连接方才会出现的状态,所以如果服务器出现大量的 TIME_WAIT 状态的 TCP 连接,就是说明服务器主动断开了很多 TCP 连接。

问题来了,什么场景下服务端会主动断开连接呢?

  • 第一个场景:HTTP 没有使用长连接。
  • 第二个场景:HTTP 长连接超时。
  • 第三个场景:HTTP 长连接的请求数量达到上限。对于一些 QPS 比较高的场景,比如超过 10000 QPS,甚至达到 30000 , 50000 甚至更高,如果 keepalive_requests 参数值是 100,这时候就 nginx 就会很频繁地关闭连接,那么此时服务端上就会出大量的 TIME_WAIT 状态

服务器出现大量 CLOSE_WAIT 状态的原因有哪些?

CLOSE_WAIT 状态是「被动关闭方」才会有的状态,而且如果「被动关闭方」没有调用 close 函数关闭连接,那么就无法发出 FIN 报文,从而无法使得 CLOSE_WAIT 状态的连接转变为 LAST_ACK 状态。

所以,当服务端出现大量 CLOSE_WAIT 状态的连接的时候,说明服务端的程序没有调用 close 函数关闭连接

如果已经建立了连接,但是客户端突然出现故障了怎么办?

故障指的是客户端的主机发生了宕机,或者断电的场景。发生这种情况的时候,如果服务端一直不会发送数据给客户端,那么服务端是永远无法感知到客户端宕机这个事件的,也就是服务端的 TCP 连接将一直处于 ESTABLISH 状态,占用着系统资源。

为了避免这种情况,TCP 搞了个保活机制。这个机制的原理是这样的:

定义一个时间段,在这个时间段内,如果没有任何连接相关的活动,TCP 保活机制会开始作用,每隔一个时间间隔,发送一个探测报文,该探测报文包含的数据非常少,如果连续几个探测报文都没有得到响应,则认为当前的 TCP 连接已经死亡,系统内核将错误信息通知给上层应用程序。

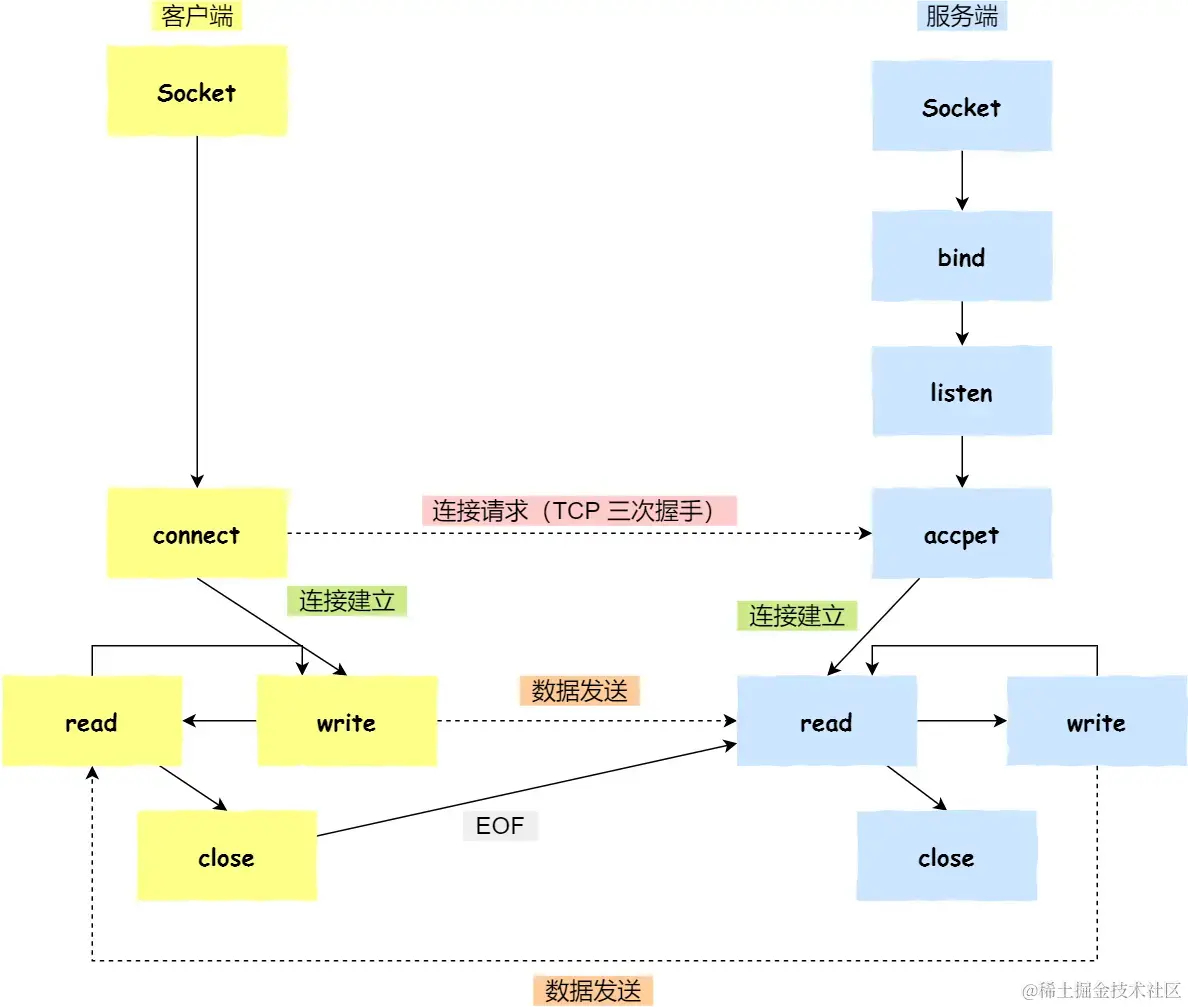
4. Socket 编程

针对 TCP 应该如何 Socket 编程?

image.png

accept 发生在三次握手的哪一步?

客户端 connect 成功返回是在第二次握手,服务端 accept 成功返回是在三次握手成功之后。

为什么抓包抓到的 TCP 挥手是三次,而不是书上说的四次?

当被动关闭方(如服务端)在 TCP 挥手过程中,「没有数据要发送」并且「开启了 TCP 延迟确认机制」,那么第二和第三次挥手就会合并传输,这样就出现了三次挥手。
而通常情况下,服务器端收到客户端的 FIN 后,很可能还没发送完数据,所以就会先回复客户端一个 ACK 包,稍等一会儿,完成所有数据包的发送后,才会发送 FIN 包,这也就是四次挥手了。

内容整理自小林coding复习笔记